"Excel cannot open the file..... because the file format of the file extension is not valid. Verify that the file has no been corrupted and that the file extension matches the format of the file". Please help?

Catherine Davidson 0 Reputation points
2025-10-30T11:23:55.72+00:00

We cannot open some of our excel files and get the message: "excel cannot open the file..... because the file format of the file extension is not valid. Verify that the file has no been corrupted and that the file extension matches the format of the file". Please help?

Microsoft 365 and Office | Excel | For business | Windows
0 comments No comments
{count} votes

1 answer

Sort by: Most helpful
  1. Julie-Hu 3,965 Reputation points Microsoft External Staff Moderator
    2025-10-30T12:28:05.9033333+00:00

    Dear @Catherine Davidson

    Good day! Welcome to Microsoft Q&A forum! 

    Based on your description, I understand that you’re experiencing issues opening certain Excel files and receiving an error stating the file format or extension is invalid.

    I sincerely apologize for the inconvenience caused by this issue.

    To understand the situation better and provide you with the most suitable support, could you confirm the following information: 

    • Which Excel version are you using (e.g., Excel 2016, Excel 365)?
    • What is the file extension (.xlsx, .xls, .csv)?
    • Was the file created in Excel or shared from another person?
    • Is this issue happening for all users in the same organization with you?
    • Does the error occur for all Excel files or only specific ones?
    • Have the files been opened successfully before?
    • Do you have full access rights to the file?

    Your confirmation would be very helpful in ensuring you receive the most suitable support!

    In the meantime, kindly try the following suggestions to check what might have caused the issue:

    • Check file extension
      • Please confirm if the files extension match the actual format (e.g., .xlsx for Excel workbooks).
      • Kindly rename the files if necessary and try opening them again
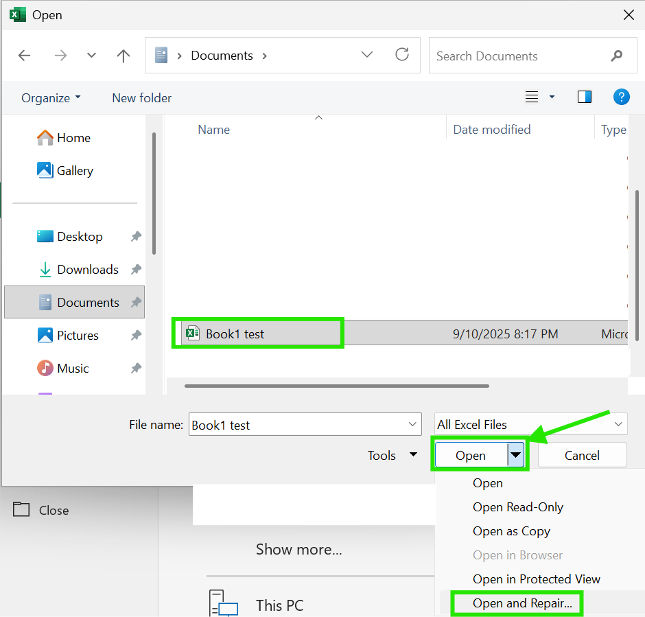
    • Use Excel’s Open and Repair feature:
      • Go to File > Open > Browse > Select file > Click arrow next to Open > Open and Repair
      • User's image
    • Open Excel in Safe mode: This disables the add-ins that might cause issues. Please refer to this article: Open Office apps in safe mode on a Windows PC
    • Check permissions:
      • Right-click the affected Excel files > Choose Properties > Go to Security tab
      • Check if your username is there and with the full control of the files (You could add Everyone in the Edit button to have the full control)
      • User's image
    • Test on other devices: This helps confirm if the issue is file-specific or environment-related

    Kindly let me know when there are updates or if you need further assistance. Any updates you’re able to share would be really helpful. I appreciate your time and look forward to hearing how things are going! 

    Thank you for your time and patience.


    If the answer is helpful, please click "Accept Answer" and kindly upvote it. If you have extra questions about this answer, please click "Comment". 

    Note: Please follow the steps in our documentation to enable e-mail notifications if you want to receive the related email notification for this thread. 


Your answer

Answers can be marked as 'Accepted' by the question author and 'Recommended' by moderators, which helps users know the answer solved the author's problem.