Share via

Why can't I save files in our Sharepoint?

Elsa Canlas 0 Reputation points
2026-02-12T18:06:20.9033333+00:00

We cannot save files in our Sharepoint, We only have viewing access

Microsoft 365 and Office | SharePoint | For business | Windows
{count} votes

2 answers

Sort by: Most helpful
  1. Ryan-N 10,875 Reputation points Microsoft External Staff Moderator
    2026-02-12T18:57:22.14+00:00

    Hi @Elsa Canlas,

    Welcome to the Microsoft Q&A forum.

    Thank you for contacting us. I would like to provide you with the following information:

    This issue may be related to the permissions that have been granted to you.

    1. File permissions
    • If the file is shared with you as View only, you will not be able to save the file to SharePoint.
    • If you are the file owner, please make sure to grant Edit permission to the file.
    • If the file was shared by someone else, you may contact them and request that the file be shared again with Edit permission.
    1. Permissions via SharePoint Admin

    After confirming that the file has Edit permission, please check the permissions of the SharePoint site.

    Note: The steps below require SharePoint Admin permissions. If you do not have this role, please contact your organization’s IT department for assistance.

    Steps to follow:

    • Step 1: Go to https://admin.microsoft.com
    • Step 2: Scroll down and select SharePoint User's image
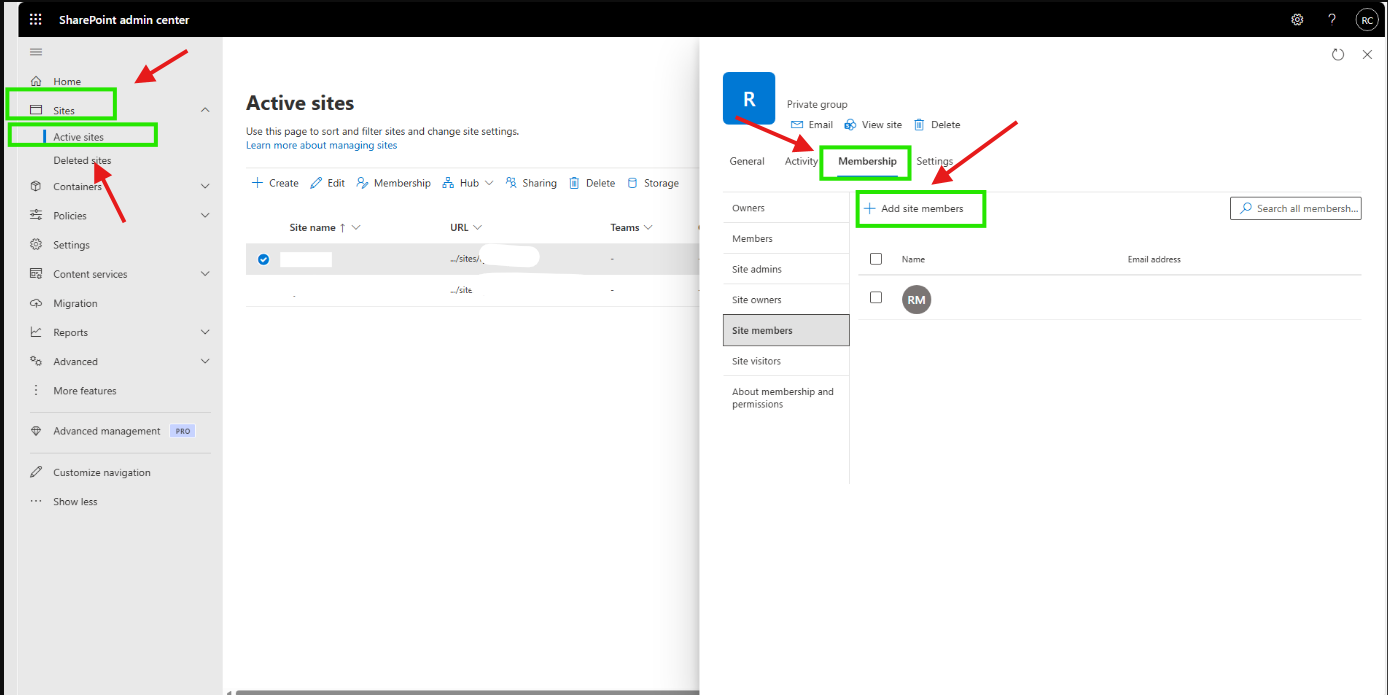
    • Step 3: Select Sites → Active sites, then choose the SharePoint site where you want to save the file User's image
    • Step 4: Select Membership, then move the user from Site Visitors to Site Members.
      1. Please check the Library settings:

    This section requires Admin permissions or Site Owner access.

    Step 1: Go to the Library.

    Step 2: Click Settings→ Library settings.

    User's image

    Step 3:Under Default sensitivity label,change the value to None.User's image

    You may also refer to the following documentation for more information about SharePoint site permissions:

    Admin center site permissions reference - SharePoint in Microsoft 365 | Microsoft Learn

    I hope this information is helpful. Please follow these steps and let me know if it works for you. If not, we can work together to resolve this.   

    Thank you for your patience and your understanding. If you have any questions or need further assistance, please feel free to share them in the comments on this post so I can continue to support you.

    I look forward to continuing the conversation.


     If the answer is helpful, please click "Accept Answer" and kindly upvote it. If you have extra questions about this answer, please click "Comment". 

    Note: Please follow the steps in our documentation to enable e-mail notifications if you want to receive the related email notification for this thread. 

    0 comments No comments

  2. Q&A Assist
    2026-02-12T18:06:28.56+00:00
    AI generated content. This question contains an answer created with AI from Q&A Assist. Learn more

    If you cannot save files in SharePoint and only have viewing access, it is likely due to permission settings. Users with viewing access can only view documents but cannot edit or save changes. To resolve this issue, you may need to request higher permissions from your SharePoint administrator or the owner of the document or site to gain editing capabilities.

    Additionally, if you encounter issues like being unable to reach the server or if there are limits on the number of items that can be shared, those could also affect your ability to save files. It's important to check the access request settings and ensure that your permissions are correctly configured.


    References:

    0 comments No comments

Your answer

Answers can be marked as 'Accepted' by the question author and 'Recommended' by moderators, which helps users know the answer solved the author's problem.