data flow - Remove unwanted column

arkiboys 9,706 Reputation points
2021-10-11T11:42:04.687+00:00

Hi,
in sink delta parquet file, I would like to remove the unwanted column i.e.JoinFieldTarget
This field is there because I added a derivedColumn transformation and called the field JoinFieldTarget, however the sink delta file does not have this field and so I get an error in sink transformation. I believe if I can remove this column then error will be fixed.
The columns are auto mapping as the data flow is dynamic and should work for any table from source.

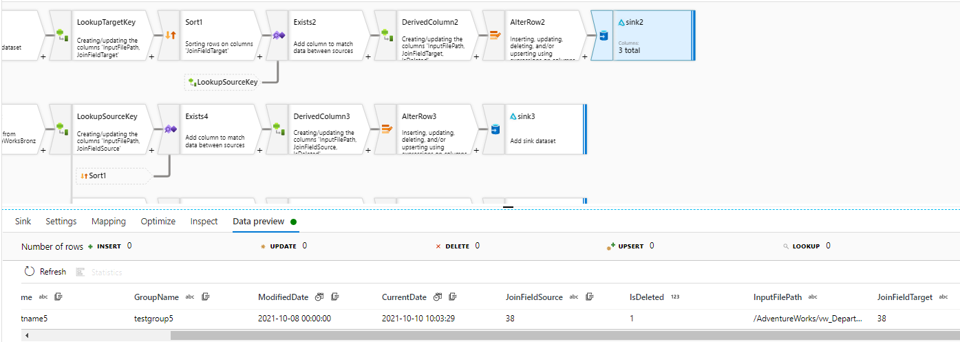
139483-image.png
139428-image.png
139467-image.png

Azure Data Factory
Azure Data Factory
An Azure service for ingesting, preparing, and transforming data at scale.
0 comments No comments
{count} votes

Answer accepted by question author
  1. MarkKromer-MSFT 5,231 Reputation points Microsoft Employee Moderator
    2021-10-11T18:10:16.84+00:00

    Because you are using schema drift with dynamic schemas, you'll need to use a rule-based mapping. Deselect "auto mapping" in the sink and create a new rule-based mapping. The rule will be name != 'JoinFieldTarget' and the output columns will be just '$$' for all other fields.


3 additional answers

Sort by: Most helpful
  1. Srikanth Gandam (z) 6 Reputation points
    2021-12-04T04:25:43.83+00:00

    I have followed the above steps which you have mentioned ,still I am facing the same issue.

    I derived a column name which matches the column 'Equity_Market_Value_5Months_Prior' ,later I need to remove the column 'Equity_Market_Value_5Months_Prior' .
    154975-image.png
    154876-image.png
    154935-image.png
    Error Screenshot
    154946-image.png

    Appreciate you for taking time to look into this.Thanks
    Waiting for you answer

    0 comments No comments

  2. Mark Kromer MSFT 1,146 Reputation points
    2021-12-04T04:51:40.043+00:00

    Does it work if you remove all of the fixed mappings and only add just that rule, the last row in your mapping above?

    0 comments No comments

  3. Srikanth Gandam (z) 6 Reputation points
    2021-12-04T05:44:49.9+00:00

    Awesome !! It is working absolutely fine .

    Much Thanks Mark !!
    Really Appreciate.

    154893-image.png

    154924-image.png

    0 comments No comments

Your answer

Answers can be marked as 'Accepted' by the question author and 'Recommended' by moderators, which helps users know the answer solved the author's problem.