limited connection in Hyper-V virtual machine

Sociedade Opala 21 Reputation points
2021-10-22T14:32:52.32+00:00

hello, i am configuring a windows xp virtual machine for the purpose of a research, but there is no internet

I don't understand much about hyper-v, here are some screenshots. the message I get is: This connection has limited or no connectivity appears. appreciate

in portuguese language. I don't know how to change to english

142947-captura-de-tela-267.png

142992-captura-de-tela-268.png

142939-captura-de-tela-269.png

Windows for business | Windows Client for IT Pros | Storage high availability | Virtualization and Hyper-V
0 comments No comments
{count} votes

Answer accepted by question author
  1. Anonymous
    2021-10-25T13:24:36.347+00:00

    can't tell

    You'll need to mount vmguest.iso image on windows xp guest, then logon to xp and run D:\setup.exe from within the mounted image to install integration services. The file (vmguest.iso) is found in \Windows\System32 on 2012 R2 that has the hyper-v role installed.

    143467-image.png

    --please don't forget to upvote and Accept as answer if the reply is helpful--

    0 comments No comments

5 additional answers

Sort by: Most helpful
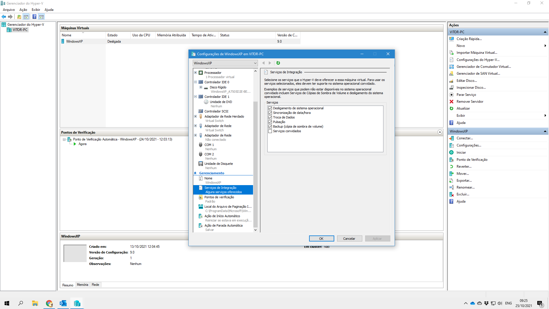
  1. Sociedade Opala 21 Reputation points
    2021-10-25T12:31:26.273+00:00

    I can't tell Patrick. could be this?

    143464-captura-de-tela-272.png

    the options are (traduced from portuguese):
    Operational System shutdown
    time/hour syncronization
    data change
    pulse
    backut (volume shadow copy)

    0 comments No comments

  2. Anonymous
    2021-10-24T15:28:15.897+00:00

    Has the integration services been installed? (vmguest.iso)

    --please don't forget to upvote and Accept as answer if the reply is helpful--

    0 comments No comments

  3. Sociedade Opala 21 Reputation points
    2021-10-24T15:15:40.077+00:00

    allright. I used in both, the host (my Windows 10) and vm (Windows xp)

    windows 10:
    Configuração de IP do Windows

       Nome do host. . . . . . . . . . . . . . . . : vitor-PC  
       Sufixo DNS primário . . . . . . . . . . . . :  
       Tipo de nó. . . . . . . . . . . . . . . . . : híbrido  
       Roteamento de IP ativado. . . . . . . . . . : não  
       Proxy WINS ativado. . . . . . . . . . . . . : não  
      
    Adaptador Ethernet vEthernet (Virtual Switch):  
      
       Sufixo DNS específico de conexão. . . . . . :  
       Descrição . . . . . . . . . . . . . . . . . : Hyper-V Virtual Ethernet Adapter #3  
       Endereço Físico . . . . . . . . . . . . . . : 70-85-C2-60-DA-95  
       DHCP Habilitado . . . . . . . . . . . . . . : Sim  
       Configuração Automática Habilitada. . . . . : Sim  
       Endereço IPv6 de link local . . . . . . . . : fe80::547b:62d4:f1a3:9a1%16(Preferencial)  
       Endereço IPv4. . . . . . . .  . . . . . . . : 192.168.1.68(Preferencial)  
       Máscara de Sub-rede . . . . . . . . . . . . : 255.255.255.0  
       Concessão Obtida. . . . . . . . . . . . . . : domingo, 24 de outubro de 2021 12:00:18  
       Concessão Expira. . . . . . . . . . . . . . : domingo, 24 de outubro de 2021 13:00:17  
       Gateway Padrão. . . . . . . . . . . . . . . : 192.168.1.254  
       Servidor DHCP . . . . . . . . . . . . . . . : 192.168.1.254  
       IAID de DHCPv6. . . . . . . . . . . . . . . : 779126210  
       DUID de Cliente DHCPv6. . . . . . . . . . . : 00-01-00-01-22-BE-5E-97-70-85-C2-60-DA-95  
       Servidores DNS. . . . . . . . . . . . . . . : fec0:0:0:ffff::1%1  
                                                     fec0:0:0:ffff::2%1  
                                                     fec0:0:0:ffff::3%1  
                                                     192.168.1.254  
       NetBIOS em Tcpip. . . . . . . . . . . . . . : Habilitado  
      
    Adaptador desconhecido Conexão Local 3:  
      
       Estado da mídia. . . . . . . . . . . . . .  : mídia desconectada  
       Sufixo DNS específico de conexão. . . . . . :  
       Descrição . . . . . . . . . . . . . . . . . : TAP-Windows Adapter V9  
       Endereço Físico . . . . . . . . . . . . . . : 00-FF-13-F4-96-55  
       DHCP Habilitado . . . . . . . . . . . . . . : Sim  
       Configuração Automática Habilitada. . . . . : Sim  
      
    Adaptador de Rede sem Fio Conexão de Rede sem Fio:  
      
       Estado da mídia. . . . . . . . . . . . . .  : mídia desconectada  
       Sufixo DNS específico de conexão. . . . . . :  
       Descrição . . . . . . . . . . . . . . . . . : TP-Link Wireless N PCI Express Adapter  
       Endereço Físico . . . . . . . . . . . . . . : 50-3E-AA-42-A1-7F  
       DHCP Habilitado . . . . . . . . . . . . . . : Sim  
       Configuração Automática Habilitada. . . . . : Sim  
      
    Adaptador de Rede sem Fio Conexão Local* 1:  
      
       Estado da mídia. . . . . . . . . . . . . .  : mídia desconectada  
       Sufixo DNS específico de conexão. . . . . . :  
       Descrição . . . . . . . . . . . . . . . . . : Microsoft Wi-Fi Direct Virtual Adapter  
       Endereço Físico . . . . . . . . . . . . . . : 52-3E-AA-42-A1-7F  
       DHCP Habilitado . . . . . . . . . . . . . . : Sim  
       Configuração Automática Habilitada. . . . . : Sim  
      
    Adaptador de Rede sem Fio Conexão Local* 10:  
      
       Estado da mídia. . . . . . . . . . . . . .  : mídia desconectada  
       Sufixo DNS específico de conexão. . . . . . :  
       Descrição . . . . . . . . . . . . . . . . . : Microsoft Wi-Fi Direct Virtual Adapter #2  
       Endereço Físico . . . . . . . . . . . . . . : 50-3E-AA-42-A1-7F  
       DHCP Habilitado . . . . . . . . . . . . . . : Sim  
       Configuração Automática Habilitada. . . . . : Sim  
      
    Adaptador Ethernet Ethernet:  
      
       Estado da mídia. . . . . . . . . . . . . .  : mídia desconectada  
       Sufixo DNS específico de conexão. . . . . . :  
       Descrição . . . . . . . . . . . . . . . . . : Fortinet Virtual Ethernet Adapter (NDIS 6.30)  
       Endereço Físico . . . . . . . . . . . . . . : 00-09-0F-FE-00-01  
       DHCP Habilitado . . . . . . . . . . . . . . : Sim  
       Configuração Automática Habilitada. . . . . : Sim  
      
    Adaptador Ethernet vEthernet (Default Switch):  
      
       Sufixo DNS específico de conexão. . . . . . :  
       Descrição . . . . . . . . . . . . . . . . . : Hyper-V Virtual Ethernet Adapter  
       Endereço Físico . . . . . . . . . . . . . . : 00-15-5D-EB-DB-76  
       DHCP Habilitado . . . . . . . . . . . . . . : Não  
       Configuração Automática Habilitada. . . . . : Sim  
       Endereço IPv6 de link local . . . . . . . . : fe80::681e:9ebc:bf7e:632b%63(Preferencial)  
       Endereço IPv4. . . . . . . .  . . . . . . . : 172.24.224.1(Preferencial)  
       Máscara de Sub-rede . . . . . . . . . . . . : 255.255.240.0  
       Gateway Padrão. . . . . . . . . . . . . . . :  
       IAID de DHCPv6. . . . . . . . . . . . . . . : 1056970077  
       DUID de Cliente DHCPv6. . . . . . . . . . . : 00-01-00-01-22-BE-5E-97-70-85-C2-60-DA-95  
       Servidores DNS. . . . . . . . . . . . . . . : fec0:0:0:ffff::1%1  
                                                     fec0:0:0:ffff::2%1  
                                                     fec0:0:0:ffff::3%1  
       NetBIOS em Tcpip. . . . . . . . . . . . . . : Habilitado  
      
    

    and my vm:

    143127-captura-de-tela-271.png

    0 comments No comments

  4. Anonymous
    2021-10-22T14:51:55.27+00:00

    Please post an unedited ipconfig /all


Your answer

Answers can be marked as 'Accepted' by the question author and 'Recommended' by moderators, which helps users know the answer solved the author's problem.