Remarque
L’accès à cette page nécessite une autorisation. Vous pouvez essayer de vous connecter ou de modifier des répertoires.
L’accès à cette page nécessite une autorisation. Vous pouvez essayer de modifier des répertoires.
Note
La version prise en charge de Visual Studio 2017 est la version 15.9.
Important
Il ne s’agit pas de la dernière version de Visual Studio. Pour télécharger la dernière version, consultez https://visualstudio.microsoft.com/downloads/ les notes de publication de Visual Studio 2022.
Versions de Visual Studio 2017 version 15.6
- 26 avril 2018 -- Mise à jour de maintenance de Visual Studio 2017 version 15.6.7
- 10 avril 2018 -- Mise à jour de maintenance de Visual Studio 2017 version 15.6.6
- 4 avril 2018 -- Mise à jour de maintenance de Visual Studio 2017 version 15.6.5
- 22 mars 2018 -- Mise à jour de maintenance de Visual Studio 2017 version 15.6.4
- 19 mars 2018 -- Mise à jour de maintenance de Visual Studio 2017 version 15.6.3
- 13 mars 2018 -- Mise à jour de maintenance de Visual Studio 2017 version 15.6.2
- 8 mars 2018 -- Mise à jour de maintenance de Visual Studio 2017 version 15.6.1
- 5 mars 2018 -- Mise à jour mineure de Visual Studio 2017 version 15.6.0
Résumé des nouvelles fonctionnalités notables dans la version 15.6
- Correction du problème de sécurité PDB décrit dans CVE-2018-1037.
- Nous avons amélioré les performances de charge de la solution en optimisant la génération au moment du design.
- Nous avons ajouté les détails de progression de l’installation sur Visual Studio Installer.
- Vous pouvez suspendre votre installation et reprendre ultérieurement.
- Nous avons simplifié le processus de mise à jour afin que la notification vous amène directement au programme d’installation.
- Les non-administrateurs peuvent créer une mise en page VS.
- Nous avons ajouté un nouveau raccourci pour Edit.Duplicate dans le mappage de clavier.
- Nous avons apporté des améliorations significatives au langage et aux outils F#, en particulier pour les projets du Kit de développement logiciel (SDK) .NET Core.
- Des optimisations supplémentaires dans le compilateur C++ permettent à votre code de s’exécuter plus rapidement.
- C++ La surcharge de génération de fichier mapfile est réduite dans les scénarios de liaison complète.
- Les options de débogage sont disponibles pour la prise en charge intégrée de GCC ARM.
- Nous avons ajouté la signature de nom fort sur CoreCLR pour le compilateur C#.
- Visual Studio Tools pour Xamarin dispose de nombreuses nouvelles mises à jour de productivité pour les développeurs iOS et Android.
- Python n’a plus besoin d’une base de données d’achèvement, et les utilisateurs d’Anaconda prennent en charge conda.
- L’outil d’utilisation du processeur du Profileur de performances peut afficher des piles d’appels logiques pour le code asynchrone.
- L’outil Utilisation du processeur affiche la mise en surbrillance des lignes de code source et le code async/await avec le « chaînage logique de la pile des appels ».
- Le débogueur prend en charge les noms de threads définis via les API SetThreadDescription dans le débogage de vidage.
- Le débogage d’instantané peut être démarré à partir de la liste déroulante Cible de débogage pour les applications ASP.NET.
- Nous avons lancé l’implémentation initiale de Navigate vers des sources décompilées pour la navigation dans le code .NET.
- Vous pouvez maintenant cliquer sur la vignette Livraison continue dans Team Explorer pour configurer des déploiements et des builds automatisés pour votre application.
- De nouvelles améliorations pour configurer la livraison continue incluent la prise en charge de TFVC, l’authentification Git sur SSH et les projets conteneurisés.
- Team Explorer prend en charge les balises Git et extrait les branches de pull request.
- Les outils Service Fabric pour la version 6.1 de Service Fabric sont désormais disponibles.
- Le Kit de développement logiciel (SDK) Windows 10 Insider Preview peut être installé en tant que composant facultatif.
- Les versions de fichiers pour un certain nombre d’exécutables Visual Studio reflètent désormais la version mineure.
- L’Explorateur de tests a une vue hiérarchique et la découverte de tests en temps réel est désormais activée par défaut.
- Nous avons ajouté la prise en charge du test des applications Win10 IoT Core .
- Visual Studio Build Tools prend en charge TypeScript et Node.js.
- ClickOnce Tools prend en charge la signature des manifestes d’application et de déploiement avec un certificat CNG.
- Vous pouvez accéder aux ressources Azure telles que Key Vault à l’aide de vos comptes Visual Studio.
Principaux problèmes résolus dans la version 15.6
Voici les problèmes signalés par le client résolus dans la version 15.6 :
- Le redimensionnement des fenêtres n’est pas fiable.
- Les projets .NET Core contenant des caractères spéciaux échouent à restaurer les packages NuGet ou à construire.
- L’architecture par défaut de l’Explorateur de tests n’est pas retenue.
- L’Explorateur de solutions ne reste pas épinglé après la fermeture de Visual Studio.
- L’interface utilisateur régulière se bloque pendant la session de débogage.
- Les noms de fichiers sont rétablis en minuscules lors de la nouvelle ouverture d’un projet.
- Le curseur de la souris s’appuie sur l’icône Pointeur (Main).
- VSIXAutoUpdate se bloque lors de la tâche planifiée.
- Le démarrage génère « Nous avons remarqué qu’une fenêtre d’outil « Liste d’erreurs » ralentit l’alerte Visual Studio.
- Le lancement rapide n’affiche plus les résultats après avoir basculé vers l’écran plein écran.
- Le concepteur d’activités XAML génère une exception OutOfMemoryException en raison de l'échec de la résolution de la référence de l'assembly.
- Impossible d’arrêter/annuler les tests unitaires débogués lors de l’utilisation de Selenium WebDriver.
- Lorsque vous utilisez le commutateur /quiet, vsixinstaller.exe ne se termine pas à la fin de l’installation.
Consultez tous les problèmes signalés par le client résolus dans Visual Studio 2017 version 15.6.
Détails des nouveautés de la version 15.6
Icône
Visual Studio 2017 version 15.6.0
Publication : 5 mars 2018
Nouvelles fonctionnalités dans la version 15.6
Performance
Dans la version 15.6, nous avons continué à améliorer les performances de charge de la solution, en particulier pour les scénarios où les résultats de build au moment de la conception sont mis en cache. Les solutions C# et Visual Basic volumineuses se chargent deux fois plus rapidement qu’avant lorsqu’une solution a déjà été ouverte sur un ordinateur.
Chargement de la solution .NET Core
Nous nous sommes concentrés sur .NET Core et en fonction de nos mesures de laboratoire, les clients peuvent s’attendre à 20% temps de chargement de solution plus rapides en moyenne.
Notifications de réactivité de l’interface utilisateur
Afin de fournir une plus grande transparence sur l’impact des extensions sur les performances et la fiabilité, Visual Studio effectue une analyse en temps réel pour déterminer si une extension est susceptible d’avoir provoqué une absence de réponse. Si une extension est déterminée à avoir provoqué le blocage, Visual Studio affiche une notification qui permet à l’utilisateur de désactiver l’extension suspecte ou de supprimer les notifications futures pour cette extension (figure 1).
Installation et configuration
- Avec cette version, les utilisateurs sans droits d’administration peuvent créer une disposition Visual Studio qui permet aux non-administrateurs de créer une installation réseau hors connexion.
- Lorsque vous installez Visual Studio pour la première fois ou que vous la mettez à jour à partir du web, vous verrez une nouvelle expérience d’installation plus transparente pour visual Studio Installer. Sous le capot, rien n’a changé, mais la nouvelle expérience vous montre pas à pas ce qui se passe (Figure 2).
Détails de l’installation
Avec les nouveaux détails d’installation (Figure 5), vous pouvez voir la taille du téléchargement, le pourcentage de téléchargement terminé et le taux de téléchargement. Vous pouvez également voir le nombre total de packages installés et le nombre restant.
Note
Si vous mettez l’installation en pause et que vous reprenez plus tard, la progression s’applique au reste du téléchargement et de l’installation et ne reprend pas à partir du progrès initial.
Configuration de l’IDE
Nous avons simplifié le processus de mise à jour en faisant en sorte que la notification de mise à jour dans Visual Studio vous mène directement au programme d'installation, plutôt que de passer par Extensions et Mises à jour.
Les charges de travail « ASP.NET et développement web » et le développement multiplateforme .NET Core ont été mises à jour pour inclure « Outils cloud pour le développement web ». Ce composant contient tout ce qui est nécessaire pour consommer Azure Functions à partir de Visual Studio.
Note
Lors de la mise à jour de la version 15.6 Preview 3 vers preview 4 ou ultérieure, l’ordinateur peut redémarrer automatiquement sans notifier ou confirmer avec l’utilisateur.
Améliorations apportées à l’éditeur
- Nous avons ajouté Ctrl+D comme raccourci pour Edit.Duplicate dans le mappage de clavier par défaut. L’accord précédent (Ctrl+E, V) fonctionne toujours et est disponible dans tous les schémas de mappage de clavier.
- Nous avons ajouté la commande Expand Selection qui vous permet d’étendre successivement votre sélection au bloc logique suivant. Vous pouvez utiliser les raccourcis Maj+Alt+= pour développer et Maj+Alt+- pour contracter la sélection actuelle.
Améliorations du langage et des outils F#
De nombreuses améliorations ont été apportées à F# et à ses outils pour cette version. Les plus importants sont liés aux projets du SDK .NET Core. Comme toujours, des contributions significatives de la communauté se sont rassemblées ici aussi.
Améliorations apportées au compilateur F# et à la bibliothèque principale
- Correctifs de bogues et améliorations de Perf, par ncave, Vasily Kirichenko et Microsoft.
- Les collections F# implémentent maintenant
IReadonlyListetIReadonlyDictionary, par Saul Rennison. -
NativePtr.ByRefprise en charge ajoutée, par mjmckp. -
Async.StartImmediateAsTaskprise en charge ajoutée, par Onur Gumus. -
Seq.transpose, soutienArray.transposeList.transposeajouté par Patrick McDonald. - Une régression dans les
System.Tupletypes définis dans le code F# ne prenant plus en charge.Item1//etc. a été résolue. Étant donné que ces types de tuples sont désormais 100% synonymes de syntaxe tuple F#, nous avons introduit un avertissement lors de l’utilisation de ces propriétés. Pour plus d’informations, consultez le pull request lié. - Une régression et un autre bogue dans l'ordre d'inférence pour les paramètres de type résolus statiquement ont été corrigés, par Gustavo Leon et Microsoft.
- La propriété pour les
IsSerializabletypes F# dans FSharp.Core pour .NET Standard a été activée. Les types F# tels queOptionetAsyncsont désormais sérialisables pour .NET Standard et .NET Core. - Le package FSharp.Core a été mis à jour vers la version 4.3.4 et inclut toutes les modifications apportées à FSharp.Core pour cette version.
Améliorations apportées aux outils F#
- L’ordre des fichiers pour les projets basés sur le Kit de développement logiciel (SDK) .NET Core a été implémenté, notamment Ajouter au-dessus/ci-dessous, la prise en charge des dossiers et l’actualisation de l’interface utilisateur de Visual Studio sans avoir à recharger le projet.
- La prise en charge du multi-ciblage des projets basés sur le SDK .NET Core a été implémentée.
- Les fichiers partagés sont désormais pris en charge dans les projets basés sur le Kit de développement logiciel (SDK) .NET Core.
- Les projets .NET Standard peuvent être référencés par des projets F#/.NET Framework.
- Améliorations des rapports d’erreurs, par Vasily Kirichenko et Eugene Auduchinok.
- Améliorations des performances, par Vasily Kirichenko, Eugene Auduchinok, Daniel Wedelich et Microsoft.
- Autocomplétion plus précise avec de nombreux correctifs de bogues, par Vasily Kirichenko et Microsoft.
- Les membres statiques dans les espaces de noms non ouverts sont disponibles en fin de compte, par Vasily Kirichenko.
- Les symboles d’espace de noms apparaissent dans Mise en surbrillance du document et Trouver toutes les références, par Vasily Kirichenko.
- Le code structured Guidelines a été mis à disposition pour d’autres éditeurs (VSCode, VS pour Mac, Rider), par Eugene Auduchinok.
- Améliorations des fonctions de repli et des directives structurées pour les constructeurs F#, par Eugene Auduchinok.
- Les déclarations ouvertes ne sont plus simplifiées dans l’analyseur de simplification de noms, par Vasily Kirichenko.
- L'affichage des champs IL
sbyteetbytedans QuickInfo est désormais pris en charge par Vasily Kirichenko. - Le correctif de code de déclaration inutilisé n’est plus déclenché sur les fonctions ou méthodes F# non appelées, par Vasily Kirichenko.
- La fonctionnalité de glisser-déposer entre les dossiers dans les projets .NET Framework est désormais prise en charge par Paulo Nobre.
- L’analyseur et le correctif de code des déclarations inutilisés peuvent désormais être désactivés.
- Correctifs de bogues et améliorations des performances, par Eugene Auduchinok et Microsoft.
- Le code entouré par
#if INTERACTIVEdéfinit désormais la prise en charge des fonctionnalités IDE qui ne nécessitent pas de vérification de type, par Eugene Auduchinok. - Une réversion par inadvertance d’un correctif pour la fenêtre « Nouveau fichier » vide sur les anciens projets F#/ASP.NET (.NET Framework) a été corrigée, par Loïc Denuzière.
Améliorations apportées à l’infrastructure F# et open source
- La mise à jour de la RFC de gestion de versions a été implémentée.
- Tous les fichiers de localisation utilisés dans le compilateur et les outils sont disponibles sur GitHub et peuvent accepter les contributions de la communauté.
- Les builds nocturnes peuvent être produites en une heure, au lieu de plus de 4 heures auparavant.
- Nous avons supprimé notre dépendance vis-à-vis du Kit de développement logiciel (SDK) Windows 10 pour les contributeurs open source.
- Les assemblies satellites et
FSharp.Core.resources.dllsont désormais inclus dans le Kit de développement logiciel (SDK) du compilateur F#. - Le compilateur ne se reconstruit plus dans la base de code Visual F# si les informations d’assembly n’ont pas changé.
-
ToString()est implémenté afin deFSharpSymbolUsefaciliter l'analyse de tous les résultats liés à l'utilisation des symboles lors du débogage des outils de l'éditeur, par Eugene Auduchinok.
Pour afficher le journal complet des modifications de validation pour la version 15.6, consultez notre balise.
Note
Consultez tous les problèmes connus existants et les solutions de contournement disponibles dans Visual Studio 2017 version 15.6.
Améliorations de Visual C++
- Cette version contient un correctif pour le problème de sécurité PDB décrit dans CVE-2018-1037.
- Créez des projets CMake à partir de la boîte de dialogue Ajouter un nouveau projet.
- Vous pouvez maintenant choisir si vous souhaitez générer automatiquement le cache CMake lorsque vous ouvrez de nouveaux projets CMake dans Visual Studio.
- Les tests CTest, Google Test et Boost.Test dans les projets CMake sont automatiquement découverts et répertoriés dans l’Explorateur de tests.
- Ajoutez facilement des tests unitaires Boost à votre projet avec des modèles d’élément Boost.Test. Vos tests unitaires Boost utilisent désormais la bibliothèque dynamique Boost.
- Prise en charge de l’élision de copie garantie C++17.
- Prise en charge intégrée d’Android NDK r15c pour le développement sur Android.
- Prise en charge des outils Android Visual Studio pour les applications Android créées avec le SDK de niveau 25 et inférieur pour déployer et s’exécuter sur des appareils Oreo.
- Poursuite des progrès vers l’implémentation de la bibliothèque standard C++17, notamment des API telles que stable_sort, partition, emplace_back en parallèle dans un vecteur inline, et <memory_resource>, conformément à la norme C++17.
- Les fichiers include manquants sont automatiquement détectés pour C++ Open Folder s’ils existent sous la racine de l’espace de travail, même s’ils ne sont pas explicitement ajoutés au chemin d’accès include.
Les options de débogage sont disponibles pour la prise en charge de GCC ARM intégré . Cliquez avec le bouton droit sur votre fichier binaire, choisissez Déboguer et lancer les paramètres, puis sélectionnez Microcontrôleur de débogage C/C++. - L'optimisation guidée par le profilage est activée et entièrement prise en charge sur ARM64.
- Ajout de règles supplémentaires à l’extension C++ Core Guidelines Check qui vous aident à rendre votre code plus propre, plus sécurisé et plus facile à gérer.
- Extension C++ vérificateur central pour détecter l’utilisation d’indirections dont la durée de vie dépasse le cadre.
- 5 nouvelles vérifications appliquant des règles autour du dépassement d’entier et des règles supplémentaires des instructions principales C++.
- C++ Core Check inclut désormais un ensemble de règles d’analyse du code pour détecter les dépassements arithmétiques.
- Prise en charge de l'exécution d'une analyse de code de fichier unique (ou de votre sélection de fichiers à partir de l'Explorateur de solutions) et nettoyage des menus Générer et Analyser. « Exécuter l’analyse du code » n’exécute plus la génération de code, ce qui accélère les exécutions d’analyse.
- Les erreurs IntelliSense pour les configurations inactives s’affichent sous forme d’écumences violettes dans l’éditeur. Le nombre de configurations à traiter est configurable dans options d’outils>.
-
Améliorations significatives du temps de compilation :
- Le compilateur optimise votre code pour s’exécuter plus rapidement grâce à des optimisations améliorées des boucles pré-incrémentées et à une identification et une propagation améliorées des données globales constantes dans LTCG.
- Les temps de compilation sont plus courts que 15,5. Le front-end du compilateur est entre 3 et 5% plus rapide pour la plupart des données d'entrée. L’optimiseur du compilateur est de 3% plus rapide en raison d’une surcharge réduite des algorithmes d’optimisation de base. En outre, les compilations LTCG volumineuses sont de 10% plus rapides en raison de structures de données réécrites.
- La surcharge de génération de fichier mapfile est réduite dans les scénarios de liaison complète. Nous vous recommandons toujours d’utiliser des fichiers PDB au lieu de mapfiles.
- Le compilateur MSVC prend en charge le commutateur /Qspectre sur toutes les architectures, notamment x86, x64, ARM et ARM64.
Compilateur C#
Le compilateur C# prend désormais en charge :
- Serveur de compilateur sur CoreCLR, pour améliorer l’efficacité de la compilation.
- Signature de nom-fort sur CoreCLR (
/keyfileoption, tous les systèmes d’exploitation).
En plus de nombreux correctifs de bogues et d’un changement majeur (voir la liste en cours des modifications cassantes), deux modifications mineures de la langue ont été apportées aux caractéristiques de la langue 7.2.
- Disjoncteur pour
inles surcharges (voir plus d’informations sur cette rubrique sur GitHub). - Détendre l'ordre de
refetthisdans les méthodes d'extension ref (voir plus sur ce sujet sur GitHub).
Visual Studio Tools pour Xamarin
Cette version inclut Xamarin.iOS 11.8 et Xamarin.Android 8.2.
Aperçu XAML en direct avec le simulateur iOS
Xamarin Live Player permet aux développeurs de déployer, tester et déboguer en continu leurs applications à l’aide de Visual Studio et d’un appareil iOS ou Android. Visual Studio 2017 version 15.5 a ajouté la prise en charge pour permettre aux développeurs d’afficher un aperçu des modifications XAML en temps réel directement dans l’émulateur Android sans nécessiter de recompilation ou de redéploiement. Cette version apporte cette fonctionnalité au simulateur iOS distant pour Windows.
Python
Pour cette version, nous avons supprimé la nécessité d’une base de données d’achèvement afin d’obtenir IntelliSense sur les packages installés (Figure 6). Cela signifie qu’au lieu d’attendre jusqu’à quatre heures après l’installation d’un package, vous obtiendrez maintenant des achèvements en quelques secondes seulement pour les packages populaires tels que numpy et pandas.
Nous avons ajouté la possibilité de personnaliser la couleur utilisée pour les chaînes doc, lorsqu’elles sont utilisées dans une classe ou une fonction, ainsi que des modèles d’expression régulière détectés dans le cadre d’un appel à la re bibliothèque (Figure 7). Ceux-ci peuvent être modifiés sous Couleurs des polices > d’outils>, « Documentation Python » et « Expression régulière Python ».
Enfin, pour les utilisateurs d’Anaconda, nous expérimentons la détection et l’intégration de conda. Lorsqu’ils sont activés, vos environnements conda apparaissent automatiquement dans Visual Studio, et nous allons utiliser conda plutôt que pip pour gérer les packages. Pour plus d’informations, consultez les nouveautés de Python dans Visual Studio 15.6 .
Débogage et diagnostics
Outil d’utilisation du processeur
L’outil Utilisation du processeur peut afficher des piles d’appels logiques pour le code asynchrone (appelé « Async Call Stack Stitching ») (Figure 8).
Pour afficher les piles d’appels logiques (c’est-à-dire « piles d’appels cousues »), activez le paramètre « Code asynchrone Stitch » dans le menu déroulant Filtre de l’outil Utilisation du processeur.
Le code asynchrone s’exécutant pour le compte d’une fonction parente ou d’une tâche s’affiche en tant qu’enfant dans l’arborescence des appels et les vues Caller/Callee.
Cette modification facilite la navigation dans le code asynchrone et à comprendre ses caractéristiques de performance.
Note
Cette fonctionnalité peut prendre beaucoup de temps pour produire les piles d’appels logiques pour certains modèles de code asynchrones. Vous pouvez annuler l’analyse et désactiver le paramètre si nécessaire. Ce comportement est disponible uniquement lors du profilage en mode post-mortem à l’aide de la page de lancement du profileur de performances ALT-F2. Lorsque l’outil Utilisation du processeur est utilisé pendant le débogage, il n’affiche pas les piles d’appels logiques.
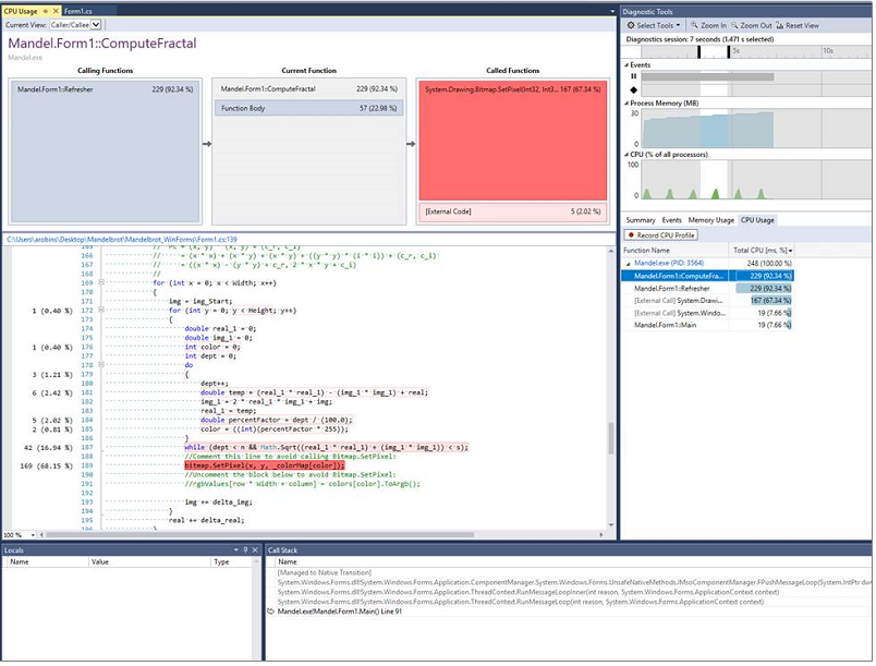
L’outil Utilisation du processeur (disponible pendant le débogage F5 dans la fenêtre Outils de diagnostic et dans le profileur de performances ALT-F2) affiche désormais la ligne source mise en surbrillance en fonction de la consommation du processeur de lignes de code spécifiques (Figure 9).
Lorsque vous affichez l’arborescence des appels ou les vues Caller/Callee de l’outil Utilisation du processeur, la source de la fonction sélectionnée s’affiche avec la consommation du processeur indiquée sur chaque ligne source de la fonction.
Si les performances de la CPU d'une fonction sont un problème, vous pouvez maintenant déterminer précisément quelles lignes de code source de la fonction sont responsables de la consommation du processeur lors de son exécution.
Note
Cette fonctionnalité nécessite que les informations sources soient incluses dans la base de données PDB générée contrôlée par les paramètres du projet. Les projets pour les PDB qui n’ont pas d’informations sources n’affichent pas l’attribution de ligne ou le fichier source.
Prise en charge du nom du thread
D'après les retours des utilisateurs, le débogueur peut désormais afficher les noms de threads définis via les API SetThreadDescription dans le débogage de vidage. Cette fonctionnalité nécessite la collecte de vidages sur Windows 10 version Fall Creators Update ou versions ultérieures.
Snapshot Debugger
Si vous travaillez sur une application ASP.NET s'exécutant dans Azure App Service et que vous souhaitez essayer des points de capture ou des points de log, vous pouvez le faire en sélectionnant « Débogueur d'instantané (Azure App Service) » dans le menu déroulant Cible de débogage (Figure 10).
Productivité .NET
Dans la version 15.6 Preview 2, nous avons ajouté la possibilité d’accéder aux sources décompilées. Lorsque cette option est activée, l'appel de Go To Definition ou Peek Definition sur n'importe quel type ou membre référencé affiche sa définition avec des corps de méthodes reconstruits par le biais de la décompilation avec ILSpy. Pour activer cette fonctionnalité, accédez à Outils > Options > Éditeur de texte > C# > Avancé > Activer la navigation vers les sources décompilées(Figure 11).
Nous avons également ajouté quelques options .NET EditorConfig supplémentaires :
- dotnet_prefer_inferred_tuple_names
- dotnet_prefer_inferred_anonymous_type_member_names
Note
Pour afficher toutes les options de convention de codage .NET, consultez les paramètres de convention de codage .NET pour EditorConfig.
Visual Studio Web Tools
- L’Explorateur de solutions dispose d’une nouvelle fonctionnalité pour les projets .NET Core appelés « imbrication de fichiers » qui permet aux utilisateurs de contrôler l’affichage des fichiers associés dans l’Explorateur de solutions.
- L’expérience de publication du projet a été mise à jour.
- Dans la boîte de dialogue Nouveau projet :
- la liste déroulante qui vous permet de choisir une version de .NET Framework a été déplacée vers le bas de la boîte de dialogue et n’agit plus comme filtre pour le modèle.
- pour le nœud « Web », le sous-nœud « Site Web » a été renommé en « Versions précédentes ».
- Liste déroulante de débogage pour les projets WebForms et MVC 5 :
- permet aux utilisateurs de sélectionner le Snapshot Debugger pour les applications déployées sur Azure App Service.
- a été mis à jour pour avoir le même mouvement de sélection de navigateur que les projets ASP.NET Core.
Outils de livraison continue
Pour les solutions sous contrôle de code source, vous pouvez cliquer sur la vignette Livraison continue dans Team Explorer pour configurer des déploiements et des builds automatisés pour votre application.
Configurer les outils de livraison continue
- Nous avons ajouté la prise en charge de TFVC en tant que fournisseur de contrôle de code source. Vous pouvez configurer la livraison continue pour les solutions sous contrôle de code source dans un projet d’équipe TFVC VSTS (Figure 12).
Nous avons ajouté la prise en charge de l’authentification Git via SSH. Vous pouvez configurer le déploiement continu pour les solutions sous contrôle de code source dans un référentiel Git VSTS ou GitHub avec l’authentification SSH activée.
Nous avons introduit la prise en charge des projets conteneurisés. Vous pouvez configurer la livraison continue pour les solutions avec des projets ASP.NET Core et la prise en charge de Docker ciblant Azure App Service sur Linux (Web App for Containers) (Figure 13). La boîte de dialogue Configurer la livraison continue crée par défaut un service Azure App Service sur Linux (Application web pour conteneurs) et un Registre de conteneurs Azure s’il n’existe pas déjà sous votre abonnement Azure.
Team Explorer
Prise en charge des balises Git
Nous avons renforcé la prise en charge des balises Git. Vous pouvez maintenant créer, supprimer et envoyer des balises. Dans la page Balises, vous pouvez afficher toutes les balises de votre dépôt et créer une branche à partir d’une balise. Il s’agissait de l’une de nos fonctionnalités les plus demandées de UserVoice.
Pour les utilisateurs de Visual Studio Team Services, vous pouvez consulter les branches de pull request. Cette fonctionnalité facilite la révision des pull requests, le test des changements et la compilation de votre code.
Outils pour les développeurs de plateforme Windows universelle
Le SDK Windows 10 Insider Preview (build 17095) peut être installé en tant que composant facultatif avec la charge de travail de développement de plateforme Windows universelle.
Extensibilité
Les versions de fichiers pour un certain nombre d’exécutables Visual Studio ( devenv.exe, blend.exe, wdexpress.exeet vsga.exe) reflètent la version mineure (par exemple, 15.6.*).
Note
Cela n’affecte aucune fonctionnalité, mais le code externe qui s’appuie sur les numéros de version de fichier exécutable peut avoir besoin d’être mis à jour.
Explorateur de tests
Nouvelle vue hiérarchie
L’Explorateur de tests dans Visual Studio dispose désormais d’une vue hiérarchique (Figure 14) qui organise vos tests par Project, Espace de noms, puis Classe. Cette vue peut être activée et désactivée à l’aide du bouton hiérarchie situé en haut de la fenêtre de l'Explorateur de Tests, en regard du bouton Regrouper par.
Cette fonctionnalité facilite non seulement la navigation dans vos tests, mais fournit également de meilleurs commentaires sur les tests en un clin d’œil.
- Les « nœuds parents » de la hiérarchie (Project, Espace de noms et Classe) affichent une icône de test défaillante s’ils contiennent au moins un test défaillant.
- Les nœuds parents sont également suivis d’un nombre récapitulant le nombre de tests que contient le regroupement. La durée en millisecondes indiquée à droite d’un nœud parent est le temps total requis pour exécuter les tests dans ce groupe.
Découverte de tests en temps réel
Les tests sont découverts automatiquement avec la découverte de tests en temps réel(Figure 15) sans avoir à générer votre projet managé. Cela permet à l’Explorateur de tests de rester synchronisé avec les modifications de code telles que l’ajout, la suppression ou la modification de tests. Notez que contrairement à la fonctionnalité Vue hiérarchique décrite ci-dessus, qui est disponible pour tous les types de projets, la fonctionnalité de découverte de test automatique est disponible uniquement pour les projets C# et Visual Basic.
Prise en charge des tests Win10 IoT Core
Nous avons introduit la prise en charge du test des applications Win10 IoT Core. Les tests de ces applications UWP peuvent désormais être déployés sur, débogués et exécutés sur l’appareil. Les tests sont également entièrement intégrés à l’Explorateur de tests. La prise en charge du déploiement et de l’exécution est également disponible via le CI VSTS. Ainsi, les applications Win10 IoT Core ont une prise en charge complète dans le cycle de modification, de compilation, de débogage, de test dans Visual Studio et dans le workflow d’intégration continue dans Visual Studio Team Services.
Visual Studio Outils de Construction
Visual Studio Build Tools vous permet de créer des serveurs de build sans installer visual Studio. Le programme d’installation prend déjà en charge les projets C++, ASP.NET et .NET Core for Desktop. En réponse aux demandes des clients, nous améliorons Visual Studio Build Tools pour prendre en charge d’autres types de projets. Dans cette version, nous avons ajouté la prise en charge des projets TypeScript et Node.js. Nous prévoyons d’ajouter la prise en charge d’autres types de projets dans les versions ultérieures. Il s’agit de l’emplacement de téléchargement de Visual Studio Build Tools pour cette version.
Outils de ClickOnce pour Visual Studio
ClickOnce est une technologie de déploiement qui vous permet de créer des applications windows auto-mises à jour qui peuvent être installées et exécutées avec une interaction utilisateur minimale. Il utilise des certificats pour vérifier l’authenticité de l’éditeur de l’application et signer les manifestes d’application et de déploiement pour prouver que les fichiers n’ont pas été falsifiés. Dans cette version, nous avons ajouté la prise en charge de la signature des manifestes d’application et de déploiement avec le certificat CNG (Cryptography Next Generation).
Coffre-fort de clés
Nous avons ajouté l’extension d’authentification des services Azure dans la zone de Visual Studio 15.6. Cela permet aux projets qui utilisent la bibliothèque Microsoft.Azure.Services.AppAuthentication d’accéder aux ressources Azure telles que Key Vault à l’aide de leurs comptes Visual Studio.
Approvisionnement automatique macOS
La création d’applications iOS avec Visual Studio sur Windows vient d’être plus facile. Cette version ajoute une nouvelle fonctionnalité appelée provisionnement automatique macOS. Au lieu d’avoir à gérer manuellement un ordinateur de build Mac, il vous suffit de vous connecter au Mac, et nous allons gérer le gros travail d’installation et de configuration de votre machine de build avec les bits Xamarin.iOS et Mono corrects, tous à partir de Visual Studio.
Déploiement de Wi-Fi iOS
Le simulateur iOS distant qui permet aux développeurs de tester et de déboguer des applications iOS entièrement dans Visual Studio sur Windows est disponible pour toutes les éditions de Visual Studio (à partir de la version 15.5), y compris l’édition Community gratuite ! Le simulateur prend en charge les fonctionnalités telles que la simulation d’emplacement, la rotation, les mouvements et même les fonctionnalités que le simulateur iOS sur Mac n’a pas, comme l’interaction tactile multiple. Cela offre une excellente expérience de simulateur pour les développeurs qui créent des applications iOS sur Windows, mais qu’en est-il des appareils ? Avec Visual Studio 2017 version 15.6, vous pouvez déployer vos applications iOS sur le réseau avec Wi-Fi déploiement : aucun câble n’est nécessaire ! Après avoir configuré un appareil sans fil dans Xcode, il apparaît dans Visual Studio comme une cible de déploiement normale.
Icône
Mise à jour de service Visual Studio 2017 version 15.6.1
Publication : 8 mars 2018
Principaux problèmes résolus dans la version 15.6.1
Voici les problèmes signalés par le client résolus dans cette version :
Mise à jour de maintenance de Visual Studio 2017 version 15.6.2
Publication : 13 mars 2018
Résumé des mises à jour dans la version 15.6.2
CVE-2018-0875 : Conseils de sécurité Microsoft pour .NET Core
Microsoft a connaissance d’une faille de sécurité dans les versions publiques de .NET Core, qui pourrait permettre à des requêtes web ou à des fichiers malveillants de commettre une attaque par déni de service.
Important
Les administrateurs système sont invités à mettre à jour leurs runtimes .NET Core vers les versions 1.0.10, 1.1.7 ou 2.0.6. Les développeurs sont invités à mettre à jour leur SDK .NET Core vers la version 1.1.8 ou 2.1.101.
Principaux problèmes résolus dans la version 15.6.2
Voici les problèmes signalés par le client résolus dans cette version :
-
« Argument spécifié hors de la plage de valeurs valides, nom de paramètre : nombre »
gitbalises. - Impossible d’ouvrir les détails de validation Git.
- Le programme d'installation de VS2017 se bloque lors de la modification quand les modèles WPF de SyncFusion sont installés.
- L’Explorateur de tests perd la position lorsque les tests sont exécutés.
- La hiérarchie des tests dans Test Explorer revient constamment en haut.
- L’éditeur XAML se bloque toujours lorsqu’une modification est apportée au fichier XAML.
- L’Explorateur de tests continue de faire défiler vers le haut quand un nouveau test démarre.
- L’affichage de l’historique Git montre : l’argument spécifié était hors de la plage de valeurs.
- Alt+Haut/Bas ne repositionne pas le fichier dans les projets .NET Framework.
- Blocages de VS 15.6 lors du chargement de la solution pour le projet SDK .NET Core lorsqu'un élément « aucune inclusion » est ajouté à la liste de fichiers.
- 15.6 Preview 6 découvre l’adaptateur de test, mais ne parvient pas à exécuter des tests.
Mise à jour de maintenance pour Visual Studio 2017 version 15.6.3
Publication : 19 mars 2018
Résumé des mises à jour dans la version 15.6.3
CVE-2018-0875 : Conseils de sécurité Microsoft pour .NET Core
Microsoft a connaissance d’une faille de sécurité dans les versions publiques de .NET Core, qui pourrait permettre à des requêtes web ou à des fichiers malveillants de commettre une attaque par déni de service.
Important
Les administrateurs système sont invités à mettre à jour leurs runtimes .NET Core vers les versions 1.0.10, 1.1.7 ou 2.0.6. Les développeurs sont invités à mettre à jour leur SDK .NET Core vers la version 1.1.8 ou 2.1.101.
Principaux problèmes résolus dans la version 15.6.3
Voici les problèmes signalés par le client résolus dans cette version :
-
« Argument spécifié hors de la plage de valeurs valides, nom de paramètre : nombre »
gitbalises. - Impossible d’ouvrir les détails de validation Git.
- Le programme d'installation de VS2017 se bloque lors de la modification quand les modèles WPF de SyncFusion sont installés.
- L’Explorateur de tests perd la position lorsque les tests sont exécutés.
- La hiérarchie des tests dans l’Explorateur de tests saute constamment en tête de liste.
- L’éditeur XAML se bloque toujours lorsqu’une modification est apportée au fichier XAML.
- L’Explorateur de tests continue de faire défiler vers le haut quand un nouveau test démarre.
- L’affichage de l’historique Git montre : l’argument spécifié était hors de la plage de valeurs.
- Alt+Haut/Bas ne repositionne pas le fichier dans les projets .NET Framework.
- Blocages de VS 15.6 lors du chargement de la solution pour le projet SDK .NET Core lorsqu'un élément « aucune inclusion » est ajouté à la liste de fichiers.
- 15.6 Preview 6 découvre l’adaptateur de test, mais ne parvient pas à exécuter des tests.
- L’Explorateur de tests continue de faire défiler vers le haut quand un nouveau test démarre.
- Conseils de sécurité Microsoft pour les mises à jour .NET Core.
Mise à jour de maintenance de Visual Studio 2017 version 15.6.4
Publication : 22 mars 2018
Principaux problèmes résolus dans la version 15.6.4
Voici les problèmes signalés par le client résolus dans cette version :
- Le fichier des assets 'c:\xxxxxx\obj\project.assets.json' n’a pas de cible pour '.NETStandard,Version=v2.0'.
- VS2017 ne parvient pas à conserver les paramètres lors du premier lancement s’il existe une autre instance VS exécutée à partir d’un autre utilisateur.
- Bibliothèque statique Android LLVM libc++ STL défectueuse avec VS15.6.0.
- Les tests unitaires ne sont plus triés par ordre alphabétique.
- Les tests de l’Explorateur de tests regroupés par classe et par espace de noms ne sont plus triés par ordre alphabétique dans la version 15.6.2.
Icône
Mise à jour de maintenance de Visual Studio 2017 version 15.6.5
Publication : 4 avril 2018
Principaux problèmes résolus dans la version 15.6.5
Voici les problèmes signalés par le client résolus dans cette version :
- VS 15.6 ne respecte pas « appliquer les paramètres du serveur à tous les utilisateurs (enregistrer dans le fichier projet) ».
- Impossible d’ouvrir project, car le compilateur Visual C# 2017 n’a pas été créé.
- Le Gestionnaire de package NuGet ne voit que les dernières versions du package après avoir nettoyé manuellement le cache.
- Paramètres du serveur IIS perdus.
- Visual Studio se bloque pendant la mise à jour du package Nuget.
- Le programme d’installation génère une erreur inattendue et les modifications enregistrées dans Solution2.sln ne sont pas enregistrées.
-
C:\Windows\tempest encombré de fichiers .itrace après la mise à niveau vers la version 15.5.6. -
vstest.console.exeéchoue l’exécution de test avec exception de socket. - Cette version inclut la prise en charge de Xcode 9.3.
Icône des notes de publication
Mise à jour de maintenance de Visual Studio 2017 version 15.6.6
Publication : 10 avril 2018
Résumé des mises à jour dans la version 15.6.6
CVE-2018-1037 : Avis de sécurité Microsoft pour la vulnérabilité de divulgation d’informations Microsoft Visual Studio
On parle de vulnérabilité à la divulgation d’informations quand Visual Studio révèle à mauvais escient du contenu restreint de mémoire non initialisée en compilant des fichiers PDB (Program database). Un attaquant qui exploiterait cette divulgation d’informations pourrait afficher la mémoire non initialisée de l’instance de Visual Studio utilisée pour compiler le fichier PDB.
Pour tirer parti de la vulnérabilité, l’attaquant aurait besoin d’accéder à un fichier PDB affecté créé à l’aide d’une version vulnérable de Visual Studio. Il n’aurait aucun moyen de forcer un développeur à produire cette divulgation d’informations.
La mise à jour de sécurité corrige la vulnérabilité en modifiant la façon dont les fichiers PDB sont générés lors de la compilation d’un projet.
Important
Pour plus d’informations, consultez la mise à jour de sécurité pour CVE-2018-1037.
Principaux problèmes résolus dans la version 15.6.6
Voici les problèmes signalés par le client résolus dans cette version :
- Cette version résout un problème où certains utilisateurs d’Application Insights ne voyaient pas les requêtes codeLens et les indicateurs d’exceptions lorsque la solution se charge pour la première fois.
Icône des notes de publication Mise à jour de maintenance de Visual Studio 2017 version 15.6.7
Publication : 26 avril 2018
Résumé des mises à jour dans la version 15.6.7
- VS est plus réactif lors de l’exécution d’opérations Git.
- Le débogage de grandes solutions avec /debug :fastlink PDBs est plus robuste. Les modifications apportées à PDB/DIA entraînent une latence réduite et une réduction de 30% de la consommation de mémoire du tas dans le débogueur VS, qui entraînait auparavant des incidents.
Principaux problèmes résolus dans la version 15.6.7
Voici les problèmes signalés par le client résolus dans cette version :
- Correctifs de bogues du compilateur C++ :
- Correction de l'optimiseur SSA qui fait incorrectement passer un appel de fonction au-delà d'une écriture vers une variable utilisée dans un gestionnaire
__finally. - Un correctif pour l'optimiseur SSA afin de corriger l'analyse incorrecte des charges de mémoire à partir d'emplacements avec des décalages négatifs.
- Correction de l’optimiseur qui transforme incorrectement une boucle pré-incrémentée en boucle post-incrémentée. Ce problème a été découvert lors de la compilation du projet ICU.
- Correction de l'optimiseur SSA qui fait incorrectement passer un appel de fonction au-delà d'une écriture vers une variable utilisée dans un gestionnaire
- Nous sommes passés à Java™ Development Kit 8, Update 172 (version 8u172 du JDK).
Problèmes connus
Nous nous engageons à tenir compte de vos commentaires. Visitez le site de la communauté des développeurs pour découvrir les derniers problèmes, consigner de nouveaux problèmes et voter pour les problèmes existants.
Consultez tous les problèmes connus existants et les solutions de contournement disponibles dans Visual Studio 2017 version 15.6.
Historique des notes de publication de Visual Studio 2017
Pour plus d’informations sur les versions précédentes de Visual Studio 2017, consultez la page Historique des notes de publication de Visual Studio 2017.