組織向けに Windows 10 オペレーティング システムとアプリケーションを正常に展開するには、このプロセスに役立つ利用可能なツールについて理解することが不可欠です。このトピックでは、Windows 10 の展開に最もよく使われるツールについて説明します。
Microsoft では、多くのツール、サービス、ソリューションを提供しています。これらのツールには、Windows 展開サービス (WDS)、ボリューム ライセンス認証管理ツール (VAMT)、ユーザー状態移行ツール (USMT)、Windows システム イメージ マネージャー (Windows SIM)、Windows プレインストール環境 (Windows PE)、Windows 回復環境 (Windows RE) が含まれます。これらは単なるツールであり、それだけで完全なソリューションではないということに留意してください。これらのツールと Microsoft Deployment Toolkit (MDT) 2013 Update 1 または Microsoft System Center 2012 R2 Configuration Manager のようなソリューションを組み合わせることで、完全な展開ソリューションを得られます。
このトピックでは、ビルドできるさまざまな種類の参照イメージと、ほとんどの組織にとって参照イメージが有益である理由についても説明します。
Windows アセスメント & デプロイメント キット
Windows ADK には、展開イメージのサービスと管理 (DISM)、Windows イメージングおよび構成デザイナー (Windows ICD)、Windows システム イメージ マネージャー (Windows SIM)、ユーザー状態移行ツール (USMT)、ボリューム ライセンス認証管理ツール (VAMT)、Windows プレインストール環境 (Windows PE)、Windows アセスメント サービス、Windows パフォーマンス ツールキット (WPT)、Application Compatibility Toolkit (ACT)、Microsoft SQL Server 2012 Express などのアセスメントとデプロイメントのコアとなるツールやテクノロジが含まれています。詳しくは、Windows ADK for Windows 10 に関するページ、または「IT 担当者向け Windows ADK for Windows 10 シナリオ」をご覧ください。
.png)
図 1: Windows 10 ADK 機能の選択ページ。
展開イメージのサービスと管理 (DISM)
DISM は Windows ADK に含まれている展開ツールの 1 つであり、ブート イメージとオペレーティング システム イメージをキャプチャ、サービス、展開するために使われます。
DISM では、オンラインとオフライン イメージをサービスします。たとえば、DISM を使って Windows 10 のオンラインで Microsoft .NET Framework 3.5.1 をインストールできます。つまり、実行中のオペレーティング システムでインストールを開始できるということです。ソフトウェアをオンラインで入手するということではありません。/LimitAccess スイッチを使うと、ローカル ソースからのみファイルを取得するように DISM が構成されます。
Dism.exe /Online /Enable-Feature /FeatureName:NetFX3 /All /Source:D:\Sources\SxS /LimitAccess
Windows 10 では、DISM.exe で実行される機能の多くに対して Windows PowerShell を使うことができます。Windows 10 で PowerShell を使う場合の同等のコマンドは次のとおりです。
Enable-WindowsOptionalFeature -Online -FeatureName NetFx3 -All
-Source D:\Sources\SxS -LimitAccess
.png)
図 2: PowerShell での DISM 機能の使用。
DISM について詳しくは、DISM のテクニカル リファレンスをご覧ください。
ユーザー状態移行ツール (USMT)
USMT は、バックアップと復元のツールで、インストール間でユーザーの状態、データ、設定を移行することができます。Microsoft Deployment Toolkit (MDT) や System Center 2012 R2 Configuration Manager は、オペレーティング システムの展開プロセスの一部として USMT を使います。
注
USMT には大幅な構成が必要になると考えてお客様の中には USMT に慎重になることがあるようですが、以下で説明するように USMT を使うことは難しくありません。MDT とライト タッチを使ってコンピューターを展開する場合、使いやすいように USMT の機能が自動的に構成され拡張されます。MDT では、ユーザーは何もしなくても USMT がそのまま動作します。
USMT には、いくつかのコマンド ライン ツールが含まれています。そのうち、ScanState と LoadState が最も重要です。
ScanState.exe。ユーザー状態のバックアップを実行します。
LoadState.exe。ユーザー状態の復元を実行します。
UsmtUtils.exe。ScanState.exe と LoadState.exe の機能を補足します。
これらのツールに加えて、移行するデータを管理する XML テンプレートがあります。テンプレートをカスタマイズしたり新しく作成したりして、バックアップ プロセスを詳細なレベルで管理することができます。USMT では次の形式のテンプレートが使われます。
移行テンプレート。USMT の既定のテンプレートです。
カスタム テンプレート。ユーザーが作成するカスタム テンプレートです。
構成テンプレート。Config.xml という名前の省略可能なテンプレートで、他の標準 XML テンプレートを変更せずに、移行でコンポーネントを除外したり含めたりすることができます。
.png)
図 3: サンプルの USMT 移行ファイル。すべてのローカル ドライブ上の .MP3 ファイルを除外し、フォルダー C:\Data とそのすべてのファイル (サブディレクトリとそのすべてのファイルを含む) を含めます。
USMT では、Windows Vista 以降からの設定とデータのキャプチャと、Windows 7 移行へのデータと設定の復元をサポートします (どちらの場合も Windows 10 を含みます)。32 ビット オペレーティング システムから 64 ビット オペレーティング システムへの移行もサポートしますが、逆の操作はサポートされません。たとえば、Windows 7 x86 から Windows 10 x64 に移行するために USMT を使うことができます。
既定で USMT は、多くの設定を移行します。その多くは、ユーザー プロファイル関連ですが、コントロール パネルの構成やファイルの種類などに関連する設定もあります。Windows 10 の展開で使われる既定のテンプレートは、MigUser.xml と MigApp.xml です。これら 2 つの既定のテンプレートでは、次のデータと設定を移行します。
各プロファイルからのフォルダー。ユーザー プロファイル、共有プロファイル、パブリック プロファイルからのフォルダーが含まれます。たとえば、マイ ドキュメント、マイ ビデオ、マイ ミュージック、マイ ピクチャ、デスクトップ ファイル、[スタート] メニュー、クイック起動設定、お気に入りの各フォルダーが移行されます。
特定のファイルの種類。USMT テンプレートは、ファイルの種類 .accdb、.ch3、.csv、.dif、.doc*、.dot*、.dqy、.iqy、.mcw、.mdb*、.mpp、.one*、.oqy、.or6、.pot*、.ppa、.pps*、.ppt*、.pre、.pst、.pub、.qdf、.qel、.qph、.qsd、.rqy、.rtf、.scd、.sh3、.slk、.txt、.vl*、.vsd、.wk*、.wpd、.wps、.wq1、.wri、.xl*、.xla、.xlb、.xls* を移行します。
注
Microsoft Office アプリケーションで使うことができる OpenDocument 拡張機能 (*.odt、*.odp、* .ods など) は、既定で移行されません。
オペレーティング システム コンポーネントの設定
アプリケーション設定
これらの設定は、既定の MigUser.xml テンプレートと MigApp.xml テンプレートによって移行されます。USMT で移行される内容について詳しくは、USMT の移行内容に関するページをご覧ください。USMT の全体像について詳しくは、USMT のテクニカル リファレンスをご覧ください。
Windows イメージングおよび構成デザイナー
Windows イメージングおよび構成デザイナー (Windows ICD) は、プロビジョニング パッケージの作成に役立つように設計されたツールであり、Windows デバイス (PC、タブレット、電話) を動的に構成するために使うことができます。これは新しいデバイスを設定する際に特に役立ち、カスタム イメージを使ってデバイスを再イメージ化する必要はありません。
.png)
図 4: Windows イメージングおよび構成デザイナー。
詳しくは、「Windows イメージングおよび構成デザイナー」をご覧ください。
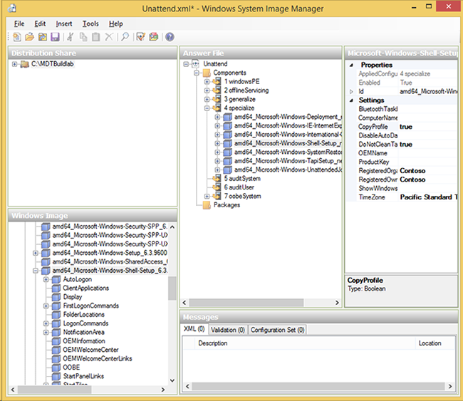
Windows システム イメージ マネージャー (Windows SIM)
Windows SIM は、Unattend.xml ファイルの作成ツールです。MDT や Configuration Manager を使う場合、これらのシステムでは展開中に Unattend.xml ファイルを自動的に更新するため、Windows SIM をあまり必要とせず、プロセス全体を大幅に簡略化します。
.png)
図 5: Windows SIM で開いた Windows 応答ファイル。
詳しくは、「Windows システム イメージ マネージャー テクニカル リファレンス」をご覧ください。
ボリューム ライセンス認証管理ツール (VAMT)
KMS を使わない場合でも、ボリューム ライセンス認証管理ツール (VAMT) を使って MAK を一元的に管理できます。このツールを使うと、プロダクト キーを組織全体でインストールしたり管理したりできます。また、VAMT は MAK プロキシとして機能して、インターネット アクセスのないクライアントに代わってライセンス認証できます。
.png)
図 6: 更新されたボリューム ライセンス認証管理ツール。
また、VAMT を使ってレポートを作成したり、MAK から KMS に切り替えたり、Active Directory によるライセンス認証を管理したり、Office 2010 と Office 2013 のボリューム ライセンス認証を管理したりすることができます。VAMT では、(以前のコマンド ライン ツールに代わって) PowerShell もサポートします。たとえば、VAMT データベースから情報を取得する場合は、次のように入力できます。
Get-VamtProduct
VAMT について詳しくは、VAMT のテクニカル リファレンスをご覧ください。
Windows プレインストール環境 (Windows PE)
Windows PE は Windows 10 の "Lite" バージョンであり、展開プラットフォームとして機能するために作成されました。Windows PE は、過去 10 年の間の展開ソリューションを特徴付けてきた DOS または Linux のブート ディスクを置き換えます。
Windows PE に関して理解しておく必要がある重要な点とは、オペレーティング システムと同様に、PC ごとに最低限でもネットワーク デバイスと記憶装置デバイス用のドライバーが必要であることです。さいわいなことに、Windows PE には完全な Windows 10 オペレーティング システムと同じドライバーが付属しています。つまり、大半のハードウェアはそのまま動作するということです。
.png)
図 7: Windows ADK 既定の Windows PE ブート イメージで起動したコンピューター。
Windows PE について詳しくは、Windows PE (WinPE) に関するページをご覧ください。
Windows 回復環境
Windows 回復環境 (Windows RE) は、Windows Vista 以降のオペレーティング システムに付属する診断と回復のツールセットです。Windows RE の最新バージョンは、Windows PE に基づきます。Windows RE を拡張して、必要な場合は独自のツールを追加することもできます。Windows インストールが起動に失敗しても Windows RE がインストールされている場合は、自動的に Windows RE にフェールオーバーされます。
.png)
図 8: Windows RE が起動した Windows 10 クライアント。[詳細オプション] が表示されています。
Windows RE について詳しくは、Windows 回復環境に関するページをご覧ください。
Windows 展開サービス
Windows 展開サービス (WDS) が更新され、Windows 8 以降ではいくつかの点で機能が強化されました。使う 2 つのメインの機能は、PXE ブートのサポートとマルチキャストです。ほとんどの変更点は、管理とパフォーマンスの向上に関連しています。Windows Server 2012 R2 では、BitLocker のネットワーク ロック解除機能に WDS を使うこともできます。
.png)
図 9: マルチキャストを使って 3 つのコンピューターを展開する Windows 展開サービス。
Windows Server 2012 R2 では、Windows 展開サービスをスタンドアロン モードまたは Active Directory 統合用に構成することができます。ほとんどのシナリオでは、Active Directory 統合モードが最適なオプションです。WDS にはドライバーを管理する機能もあります。ただし、MDT と Configuration Manager を使ったドライバー管理の方が、両方のソリューションで提供される柔軟性があることから展開に適しているため、WDS の代わりに使ってください。WDS では、Active Directory でデバイスをプレステージングすることができますが、やはり Configuration Manager にもその機能が組み込まれており、MDT には SQL Server データベースをプレステージング用に使う機能があります。ほとんどのシナリオでは、これらのソリューションの方が制御や管理を細かく行うことができるため、組み込みのプレステージング機能よりも優れています。
簡易ファイル転送プロトコル (TFTP) の構成
場合によっては、パフォーマンス チューニング上の理由から、特に PXE トラフィックがルーターなど経由する場合には、TFTP 最大ブロック サイズの設定を変更する必要があります。WDS の以前のバージョンでもこの設定を変更することができましたが、レジストリを編集するという方法はユーザーにわかりやすいものではありませんでした。Windows Server 2012 では、設定として構成できるようになったため、大幅に簡単になりました。
また、TFTP のパフォーマンスに関連するいくつかの新しい機能があります。
スケーラブルなバッファー管理。クライアントごとに固定サイズのバッファーではなくファイル全体をバッファー処理できるため、異なるセッションで同じ共有バッファーから読み取ることができます。
スケーラブルなポート管理。共有 UDP ポートが割り当てられたクライアントをサービスする機能を提供し、スケーラビリティが向上します。
可変サイズの転送ウィンドウ (可変ウィンドウ拡張機能)。クライアントとサーバーが最大の実行可能なウィンドウ サイズを決定できるようにすることで、TFTP のパフォーマンスを向上します。
.png)
図 10: TFTP の変更を簡単に実行できるようになりました。
Microsoft Deployment Toolkit 2013 更新プログラム 1 に関するページ
MDT 2013 Update 1 は、Microsoft による無料の展開ソリューションです。Windows オペレーティング システムを計画、構築、展開するためのエンド ツー エンドのガイダンス、ベスト プラクティス、ツールを提供します。ガイダンスを提供したり、複雑さを軽減したり、エンタープライズ対応の展開ソリューションにとって重要な機能を追加したりすることにより、MDT は Windows ADK のコアとなる展開ツールの上に構築されています。
MDT 2013 Update 1 は 2 つの主要部分に分かれています。1 つ目はライト タッチで、スタンドアロン展開ソリューションです。2 つ目はゼロ タッチで、System Center 2012 R2 Configuration Manager の拡張機能です。
注
ライト タッチとゼロ タッチは、MDT 2013 がサポートする 2 つのソリューションのマーケティング上の名称であり、自動化とは関係ありません。スタンドアロンの MDT 2013 Update 1 ソリューション (ライト タッチ) は完全に自動化でき、Configuration Manager とソリューションの統合を構成することで、情報の入力を求めることができます。
.png)
図 11: タスク シーケンスを表示する、MDT 2013 の Deployment Workbench。
MDT 2013 Update 1 について詳しくは、Microsoft Deployment Toolkit リソース センターに関するページをご覧ください。
Microsoft Security Compliance Manager 2013
Microsoft SCM は無料のユーティリティで、Windows クライアントとサーバーの環境向けにベースラインとなるセキュリティ設定を作成するために使います。このベースラインは、エクスポートしてから、グループ ポリシー、ローカル ポリシー、MDT、または Configuration Manager を使って展開できます。Security Compliance Manager の現在のバージョンには、Windows 8.1 と以前のいくつかのバージョンの Windows、Windows Server、Internet Explorer 用のベースラインが含まれます。
.png)
図 12: 架空のクライアントのコンピューター セキュリティ コンプライアンスのためのベースライン構成を表示する SCM コンソール。
Microsoft Desktop Optimization Pack
MDOP は、ソフトウェア アシュアランス ユーザーが追加のサブスクリプションで利用可能なテクノロジ スイートです。
MDOP スイートには、次のコンポーネントが含まれます。
Microsoft Application Virtualization (App-V)。App-V 5.0 には、統合されたプラットフォーム、より柔軟な仮想化、そして仮想化されたアプリケーション用の強力な管理が用意されています。App-V 5.0 SP3 のリリースに伴い、Windows 10 で仮想アプリケーションを実行できるようになりました。
Microsoft User Experience Virtualization (UE-V)。UE-V は、ユーザーがアプリケーション設定と Windows オペレーティング システム設定に加えた変更を監視します。ユーザー設定が設定を保存する場所に一元的にキャプチャされます。これらの設定は、デスクトップ コンピューター、ノート PC、仮想デスクトップ インフラストラクチャ (VDI) のセッションなど、ユーザーがアクセスするさまざまなコンピューターに適用できます。
Microsoft Advanced Group Policy Management (AGPM)。AGPM を使って変更管理、オフライン編集、役割ベースの委任を提供することで、グループ ポリシー オブジェクトの高度な管理が可能になります。
Microsoft Diagnostics and Recovery Toolset (DaRT)。DaRT は、Windows RE を拡張し、コンピューターのトラブルシューティングと修復に役立つ追加のツールを提供します。
Microsoft BitLocker Administration and Monitoring (MBAM)。MBAM は、BitLocker ドライブ暗号化を管理するために使う管理者インターフェイスです。エンタープライズに適切な BitLocker 暗号化ポリシー オプションを構成できる他、これらのポリシーへの準拠を監視できます。
MDOP サブスクリプションの利点について詳しくは Microsoft Desktop Optimization Pack に関するページをご覧ください。
Internet Explorer 管理者キット 11
Internet Explorer 3.0 以降のバージョンごとに、IEAK のバージョンが用意されてきました。IEAK を使うと、Internet Explorer を自由にカスタマイズすることができます。IEAK を使うと最終的には無人展開できる Internet Explorer パッケージが得られます。ウィザードでは、1 つの .exe ファイルと 1 つの .msi ファイルを作成します。
.png)
図 13: IEAK 11 のユーザー エクスペリエンスの選択画面。
IEAK 11 をダウンロードするには、Internet Explorer 管理者キット (IEAK) に関する情報とダウンロードのページをご覧ください。
Windows Server Update Services
WSUS は、Windows Server 2012 R2 におけるサーバーの役割であり、Microsoft 更新プログラムのローカルのリポジトリを維持し、Microsoft 更新プログラムをネットワーク上のコンピューターに配布することができます。WSUS では、承認の制御や環境内の更新ステータスのレポートを提供します。
.png)
図 14: Windows Server Update Services コンソール。
WSUS について詳しくは、「Windows Server Update Services の概要」をご覧ください。
Unified Extensible Firmware Interface
長年にわたって BIOS は PC を起動するための業界標準でした。これまで BIOS は役に立ってきましたが、より優れたものに置き換わるときがきました。UEFI は BIOS の代わりになるものです。そのため、BIOS と UEFI の違いを理解することが重要です。このセクションでは、これら 2 つの主な相違点と、オペレーティング システムの展開に与える影響について説明します。
UEFI の概要
BIOS は、約 30 年間使われてきました。その動作は明確に実証されているものの、次のような制限があります。
16 ビット コード
1 MB のアドレス空間
ROM 初期化時のパフォーマンス低下
MBR 起動可能なディスクの最大サイズが 2.2 TB
BIOS に代わるものとして、UEFI には Windows で使うことができる、または将来使う予定である多くの機能があります。
UEFI には、次のような利点があります。
大容量ディスクのサポート。UEFI には GUID パーティション テーブル (GPT) ベースのディスクが必要です。これにより、およそ 1680 万 TB のディスク サイズと 100 以上のプライマリ ディスクという制限があります。
起動時間の高速化。UEFI では INT 13 を使わず、そのため、特に休止状態からの再開については起動時間が向上します。
マルチキャスト展開。UEFI ファームウェアは、起動するときにマルチキャストを直接使うことができます。WDS、MDT、Configuration Manager のシナリオでは、ユニキャストで通常の Windows PE を起動してからマルチキャストに切り替える必要があります。UEFI では、最初からマルチキャストを実行できます。
以前の BIOS との互換性。大半の UEFI 実装には BIOS をエミュレートする互換性サポート モジュール (CSM) が含まれます。
CPU に依存しないアーキテクチャ。BIOS がファームウェアの 32 ビットと 64 ビットの両方のバージョンを実行できる場合でも、BIOS システム上のすべてのファームウェア デバイス ドライバーは 16 ビットである必要があります。これはパフォーマンスに影響します。その理由の 1 つが、アドレス可能なメモリの制限であり、BIOS はわずか 64 KB です。
CPU に依存しないドライバー。BIOS システムでは、サポートされているすべての CPU アーキテクチャについて、PCI アドオン カードに個別のドライバーが含まれている ROM を搭載する必要があります。これは UEFI には必要ありません。UEFI には EFI バイト コード (EBC) のイメージを使う機能があるためであり、プロセッサに依存しないデバイス ドライバーの環境で可能です。
柔軟なオペレーティング システム前環境。UEFI では、多くの機能を実行できます。必要なのは UEFI アプリケーションだけであり、診断や自動修復を実行したり、エラーを報告するために自宅に発信したりすることができます。
セキュア ブート。Windows 8 以降では、UEFI 2.3.1 で定義されている UEFI ファームウェア検証のプロセスを使うことができます。このプロセスをセキュア ブートと呼びます。このプロセスを使うことで、UEFI は検証されたオペレーティング システム ローダーのみを起動すること、そしてマルウェアがブート ローダーを切り替えることができないことを保証できます。
バージョン
UEFI Version 2.3.1B は、Windows 8 以降のロゴ準拠に必要なバージョンです。問題を解決するための新しいバージョンがリリースされています。一部のコンピューターは、Windows 8 以降の UEFI 実装を完全にサポートするために、ファームウェアのアップグレードが必要になることがあります。
UEFI のハードウェア サポート
UEFI に関して、ハードウェアは 4 つのデバイス クラスに分けられます。
クラス 0 デバイス。BIOS (つまり非 UEFI) デバイス用の UEFI 定義です。
クラス 1 デバイス。標準的な BIOS コンピューターのように動作しますが、内部では EFI を実行します。通常の BIOS ベースのコンピューターとして扱う必要があります。クラス 1 デバイスでは、BIOS をエミュレートするために CSM を使います。これらの以前のデバイスは、既に製造されていません。
**クラス 2 デバイス。**BIOS または UEFI ベースのコンピューターとして動作する機能があり、ブート プロセス、またはファームウェアや BIOS での構成によってモードが決まります。クラス 2 デバイスでは、BIOS をエミュレートするために CSM を使います。これらのデバイスは、現在使用可能なデバイスのうち最も一般的な種類です。
クラス 3 デバイス。UEFI のみのデバイスであり、UEFI のみをサポートするオペレーティング システムを実行する必要があります。このようなオペレーティング システムには、Windows 8、Windows 8.1、Windows Server 2012、Windows Server 2012 R2 などがあります。Windows 7 は、クラス 3 デバイスでサポートされません。クラス 3 デバイスは、BIOS をエミュレートするための CSM を搭載しません。
UEFI の Windows サポート
Microsoft は、サーバーでの EFI 1.10 のサポートを開始し、その後、クライアントとサーバーの両方で UEFI のサポートを追加しました。
UEFI 2.3.1 では、UEFI の x86 と x64 の両方のバージョンがあります。Windows 10 では両方をサポートします。ただし UEFI では、クロスプラットフォーム ブートはサポートされません。つまり UEFI x64 を搭載するコンピューターは、64 ビット オペレーティング システムだけを実行でき、UEFI x86 を搭載するコンピューターは、32 ビット オペレーティング システムのみを実行できます。
UEFI がオペレーティング システムの展開をどのように変化させるのか
UEFI/EFI ベースのハードウェアで実行すると、すぐにオペレーティング システムの展開に影響する処理は数多くあります。UEFI デバイスを使うときは、次の考慮事項を念頭に置いてください。
ハードウェアで BIOS から UEFI に切り替えることは簡単ですが、MBR/NTFS から GPT/FAT32 や NTFS に切り替える必要があるため、オペレーティング システムを再インストールする必要もあります。
クラス 2 デバイスに展開するときは、選択するブート オプションが希望する設定と一致するようにしてください。古いコンピューターでは、BIOS のブート オプションが複数あっても UEFI のブート オプションはわずかしかない (またはその逆) ということがよくあります。
メディアから展開するときに、UEFI の場合はメディアを FAT32 にする必要があり、FAT32 には 4 GB のファイル サイズ制限があることに注意してください。
UEFI は、クロスプラットフォーム ブートをサポートしません。そのため、適切な起動メディア (32 または 64 ビット) が必要です。
UEFI について詳しくは、「UEFI ファームウェア」で概要や関連項目をご覧ください。