Compartilhar via


Implantar SAP NetWeaver AS ABAP 7.51

Este documento orienta você na configuração de um ambiente de laboratório com o SAP ECC para teste.

Implantação do SAP NetWeaver AS ABAP 7.51 no ambiente de teste ASE a partir da SAP Cloud Appliance Library

  1. Navegue até o SAP Cloud Appliance Library: https://cal.sap.com/.
  2. Crie uma conta para si mesmo no SAP CAL e efetue login na Biblioteca de Dispositivo de Nuvem do SAP. https://calstatic.hana.ondemand.com/res/docEN/042bb15ad2324c3c9b7974dbde389640.html
  3. Navegue até a página Modelos de dispositivo – SAP Cloud Appliance Library
  4. Pesquise o modelo de dispositivo 7.51 e clique no botão Criar dispositivo para criar um dispositivo SAP NetWeaver AS ABAP 7.51 SP02 no ASE.

Captura de tela dos modelos do SAP Appliance.

  1. Escolha Criar uma nova conta. O uso da Autorização Padrão para Tipo de Autorização requer as seguintes permissões: A autorização padrão inclui permissões para criar e gerenciar dispositivos. As funções exigidas pelo usuário do Microsoft Azure que concede permissões ao SAP Cloud Appliance Library são:
  • Opção 1: um administrador da assinatura, ou seja, seu usuário tem a função Proprietário e tem acesso ao escopo /subscriptions/.
  • Opção 2: Seu usuário do Microsoft Azure tem as funções Colaborador e Administrador de Acesso do Usuário e tem acesso ao escopo /subscriptions/. Você também deve ter a função de administrador global do Azure Active Directory. O uso da Autorização com Aplicativo para Tipo de Autorização exige que você registre manualmente um aplicativo em seu locatário do Azure AD e conceda a ele a função Colaborador à sua assinatura. Você deve criar um registro de aplicativo e atribuir a função Colaborador ao aplicativo correspondente para sua assinatura. Neste guia, usaremos Autorização com Aplicativo.
  1. Clique no botão Testar Conexão. Insira o nome do seu dispositivo e escolha uma senha mestra para acessar sua instância SAP. Clique em Criar para provisionar recursos no locatário do Azure AD

  2. Baixe e armazene a chave privada necessária para acessar o dispositivo.

Captura de tela da geração de chave privada.

  1. A SAP CAL começará a provisionar e ativar recursos em sua assinatura. Esse processo pode levar várias horas para ser concluído.
  2. A próxima etapa é fazer logon na GUI do SAP, obter uma licença de desenvolvedor e instalá-la para poder salvar pacotes e atualizar a instância do SAP, por exemplo, publicar um serviço Web. Depois de criar o dispositivo na SAP Cloud Appliance Library, o sistema SAP gera uma chave de licença temporária que é suficiente para fazer logon no sistema. Como primeiro passo, antes de usar o sistema, você precisa instalar uma licença do Minisap conforme descrito na página Wiki da Comunidade: Como solicitar e instalar chaves de licença do Minisap.

A instalação da licença Minisap altera o número da instalação de INITIAL para DEMOSYSTEM. A chave de acesso do desenvolvedor para o usuário DEVELOPER e o número de instalação DEMOSYSTEM já está no sistema e você pode começar a desenvolver no intervalo de nomes do cliente (Z*, Y*).

Exposição de um serviço Web para o conector SAP ECC 7.51

A Ferramenta de Configuração de Serviço Web descobre o serviço Web por meio de WSDL (Web Services Description Language) e recupera seus serviços, endpoints e operações (BAPIs) que ele fornece. Serviços, pontos de extremidade e operações (BAPIs) são usados pelo Conector do Serviço Web para acessar o servidor SAP e manipular identidades com o MIM (Microsoft Identity Manager) 2016.

Para que um serviço Web seja descoberto, ele deve ser exposto no SAP ECC 7.51. Este artigo descreve o processo de exposição do serviço Web do workbench do SAP ECC 7.51.

Efetuar login no SAP ECC 7 e entrar no workbench ABAP usando o Código de transação SE80. Isso abre a tela Navegador de objetos, onde você atualiza diferentes componentes do aplicativo SAP, como pacotes, visualização de grupos de funções, programas BSP, etc.

Para criar um serviço Web utilizado pela Ferramenta de Configuração do Serviço Web, você deve primeiro criar um pacote para que todos os objetos possam navegar facilmente por diferentes sistemas.

  1. No menu suspenso, selecione Pacote, dê um nome ao novo pacote e pressione Enter. A tela a seguir será exibida se o objeto não estiver disponível no sistema. Clique em Sim para prosseguir com a criação do pacote.

Captura de tela da criação do pacote.

  1. Forneça os detalhes necessários com a tela Criar pacote e clique no botão Criar. É possível optar por especificar o componente do aplicativo. Essa ação restringe o escopo do objeto criado apenas ao aplicativo (módulo SAP, por exemplo: ABAP, MM, PS, LW, etc.) especificado. Observação: é recomendável que você não especifique o componente do aplicativo que torna o objeto global.

Captura de tela da criação do pacote.

  1. O sistema solicita uma solicitação de transporte. Clique no botão ao lado de Solicitar para gerar uma nova solicitação de transporte.

Captura de tela do prompt de solicitação.

  1. Crie uma nova solicitação local.

Captura de tela da solicitação do Workbench.

  1. Clique duas vezes no nome da solicitação (NPL*) para selecionar.

Captura de tela da NPL.

  1. Depois que a solicitação do workbench for selecionada, clique no botão Criar para criar um pacote.

Captura de tela da criação da solicitação.

  1. Depois que o pacote for criado, em Nome do Objeto, para começar a criar o serviço Web, clique com o botão direito do mouse no nome do pacote e selecione Criar –> Serviço Empresarial

Captura de tela do navegador de objetos.

  1. A tela para selecionar o Tipo de objeto é exibida. Selecione Provedor de serviços como tipo de objeto e clique em Continuar.

Captura de tela da criação do tipo de objeto.

  1. Na tela Tipo de provedor de serviços, selecione Objetos ABAP existentes (de dentro para fora) e pressione Continuar. Com o inside-out, você começa no back-end com um aplicativo existente e habilita o serviço para uma funcionalidade específica. Isso significa que você começa com a implementação e avança em direção à interface.

Captura de tela do tipo de provedor de serviços.

  1. Forneça o nome e a descrição da Definição de Serviço para o Tipo de Objeto selecionado. Clique em Continuar.

Captura de tela da definição de serviço.

  1. Na tela Tipo de Ponto de Extremidade, selecione Grupo de Funções e pressione Continuar. Você deve escolher Grupo de Funções, pois a ferramenta de configuração do Serviço Web para MIM requer uma única URL para todas as BAPIs selecionadas.

Captura de tela do tipo de ponto de extremidade.

  1. Na tela Grupo de Funções do Ponto de Extremidade, selecione o nome do Grupo de Funções necessário e pressione Continuar. O grupo de funções escolhido no exemplo já está definido e encapsula as BAPIs relacionadas aos usuários.

Captura de tela do grupo de funções do ponto de extremidade.

  1. Na tela Grupo de funções, selecione todas as BAPIs necessárias e adicione as BAPIs que não estão incluídas no grupo de funções. Clique em Continuar. Neste exemplo, todas as BAPIs de grupos de funções SU_USER são selecionadas. Consulte o administrador do SAP sobre as BAPIs a serem usadas em seu projeto.

Captura de tela do grupo de funções.

Para implementar cenários básicos de gerenciamento de usuários, talvez você queira limitar uma lista de BAPIs publicadas a:

  • BAPI_USER_GETLIST
  • BAPI_USER_GETDETAILS
  • BAPI_USER_CREATE1
  • BAPI_USER_DELETE
  • BAPI_USER_CHANGE
  1. Na tela Configurar Serviço, escolha um perfil para Configurações de Segurança. Há quatro perfis definidos pela SAP para seleção. Selecione um perfil conforme a necessidade.
  • Autenticação com certificados e garantia de transporte
  • Autenticação com usuário e senha, sem garantia de transporte
  • Autenticação com Usuário e Senha e Garantia de Transporte
  • Sem autenticação e sem garantia de transporte
  1. Neste exemplo, usamos a opção Autenticação com Usuário e Senha e nenhuma Garantia de Transporte (sem HTTPs). Clique em Continuar.

Captura de tela do serviço de configuração.

  1. Na tela Transporte, clique no ícone ao lado do nome da solicitação/tarefa e selecione sua solicitação do Workbench local. Clique em Continuar.

Captura de tela do transporte.

  1. Na tela Término, clique no botão Concluir.

Captura da tela de conclusão.

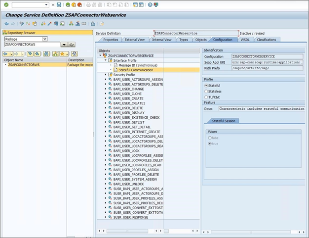
  1. Depois que o Serviço Web for criado, você deverá alterar as configurações de Perfil da definição de Serviço. Na guia Configuração, selecione Propriedades de comunicação com estado e ative o perfil Com estado. Clique no botão Salvar (ícone de disquete) na barra de ferramentas.

Captura de tela da mudança de perfil.

  1. No Navegador de Repositório, expanda o pacote ZSAPCONNECTORWS, clique com o botão direito do mouse na definição de serviço ZSAPCONNECTORWEBSERVICE e selecione Ativar.

Captura de tela da definição de serviço ZSAPCONNECTORWEBSERVICE.

Configuração do serviço Web usando o SOA Manager

Siga as etapas abaixo para configurar o Serviço Web.

  1. Abra a transação SOAMANAGER. Navegue até a guia Administração Técnica e clique em Configurações do Cliente SAP.

Captura de tela da administração técnica.

  1. Expanda a bandeja do Navegador de Serviço Web e insira o hostname do seu servidor SAP e o número da porta. Clique em Save (Salvar).

Captura de tela do host e da porta.

  1. Clique em Voltar e navegue até a guia Administração do serviço. Selecione o link Configuração do serviço Web.

Captura de tela da configuração do serviço Web.

  1. No campo de entrada Nome do objeto, digite ZSAPCONNECTORWEBSERVICE e clique em Pesquisar.

Captura de tela dos resultados da pesquisa.

  1. Clique para selecionar a definição de serviço ZSAPCONNECTORWEBSERVICE.
  2. Na guia de Configurações, clique no botão Criar Serviço.

Captura de tela do serviço de criação de configuração.

  1. Na página Configuração de Nova Vinculação para Definição de Serviço, insira o Nome do Serviço, o Nome da Nova Vinculação e clique em Avançar.

Captura de tela da associação para definição de serviço.

  1. Na página Segurança do Provedor, selecione a ID de Usuário/Senha em Autenticação do Canal de Transporte e clique em Avançar.

Captura de tela da associação para configuração de definição de serviço.

  1. Na página Protocolo SOAP, deixe todas as configurações por padrão e clique em Avançar.

Captura de tela da página do protocolo SOAP.

  1. Na página Configurações de Operação, clique em Concluir.

Captura de tela de conclusão das configurações de operação.

  1. Depois que o serviço for criado, clique no ícone da página da Web para abrir os parâmetros de geração do WSDL.

Captura de tela dos parâmetros WSDL.

Configure as variantes WSDL como:

  • Versão WSP: Sem política
  • Versão SOAP: SOAP 1.1
  • Estilo SOAP: Documento
  • Seção WSDL: AllInOne
  1. Clique para salvar a variante WSDL como: SOAP 1.1. Somente

Captura de tela de Salvar.

  1. Encontre um URL WSDL para Serviço na seção Geração de WSDL e copie esse link. Exemplo: http://vhcalnplci.dummy.nodomain:8000/sap/bc/srt/wsdl/flv\_10002A1011D1/bndg\_url/sap/bc/srt/rfc/sap/zsapconnectorwebservice/001/zsapconnectorws/zsapconnectorws?sapclient\=001

Captura de tela da URL WSDL.

Ativação do serviço Web para o conector SAP ECC 7.51

  1. Efetue o logon no SAP ECC 7 e entre no workbench ABAP usando o Código de Transação SICF. Mencione o tipo de hierarquia como serviço e clique no botão Executar.

Captura de tela do tipo de hierarquia.

  1. Na página Definir Serviços, digite Nome do Serviço ZSAPCONNECTORWS e clique em Aplicar.
  2. Selecione o serviço ZSAPCONNECTORWS e escolha Ativar serviço.

Captura de tela do serviço de ativação.

  1. Confirme a ativação do serviço de Firewall de Conexão com a Internet. Clique em Sim.

Captura de tela de confirmação da ativação.

  1. Na página Definir Serviços, digite Nome do Serviço WSDL e clique em Aplicar. Escolha Ativar serviço para ambos os serviços WSDL.

Captura de tela dos serviços ativos.

  1. Teste o serviço da Web implementado usando sua ferramenta cliente SOAP favorita para garantir que ele retorne os dados adequados antes de configurar o Modelo de Conector de Serviços da Web

Conectar-se ao Serviço Web do MIM ou do computador ECMA2Host

  1. Para evitar a publicação do ponto de extremidade de Serviço Web SAP na Internet, configure o emparelhamento entre a rede do laboratório de demonstração do SAP e o computador MIM ou ECMA2Host. Essa configuração permite que você acesse seu serviço Web por seu endereço IP interno.
  2. Adicione o nome do host SAP e o endereço IP ao arquivo de hosts no computador MIM ou ECMA2Host.
  3. Teste a abertura da URL WSDL na máquina MIM ou ECMA2Host por meio de um navegador para verificar a conectividade com o serviço web SAP.

A próxima etapa é criar um modelo de conector de serviço Web para gerenciar usuários do SAP ECC usando esse ponto de extremidade SOAP e BAPIs publicados.

Próximas etapas