Поделиться через


Рекомендации по индексам сolumnstore в помощнике по настройке ядра СУБД

Область применения:SQL Server

Индексы columnstore, как и традиционные индексы rowstore, существенно повышают производительность хранения данных и аналитических рабочих нагрузок. Выбор подходящего индекса (rowstore или columnstore) для базы данных зависит от рабочей нагрузки приложения. В SQL Server 2016 помощник по настройке ядра СУБД может проанализировать рабочую нагрузку и порекомендовать создать индексы rowstore и columnstore в соответствующем сочетании для вашей базы данных.

Она доступна в среде SQL Server Management Studio версии 16.4 или более поздней.

Как включить рекомендации по индексам сolumnstore в помощнике по настройке ядра СУБД

  1. Запустите помощник по настройке ядра СУБД и откройте новый сеанс настройки.

  2. На вкладке Общие выберите базы данных и рабочую нагрузку для настройки.

  3. В области "Параметры настройки" установите флажок Рекомендовать индексы columnstore (см. рисунок ниже). Параметры настройки индексов columnstore помощника по настройке ядра СУБД

  4. Выберите другие параметры настройки и нажмите кнопку Начать анализ.

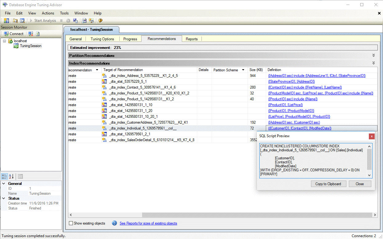
  5. После завершения настройки просмотрите все рекомендации, включая все индексы columnstore, на вкладке Рекомендации (см. рисунок ниже).
    Рекомендации индекса columnstore помощника по настройке ядра СУБД

  6. Выберите гиперссылку "Определение" , чтобы просмотреть инструкцию языка определения данных SQL (DDL), которая может создать рекомендуемый индекс. По умолчанию помощник по настройке ядра СУБД использует суффикс col в имени индекса columnstore, чтобы упростить определение индексов columnstore (см. рисунок ниже). Определение индекса columnstore в помощнике по настройке ядра СУБД

Как включить рекомендации по индексам columnstore в служебной программе dta.exe

Используйте параметр командной строки -fc, чтобы включить рекомендации columnstore при использовании служебной программы командной строки dta.exe.

Сведения о служебной программе командной строки dta.exe см. в этой статье.

См. также

Руководство по индексам columnstore
Database Engine Tuning Advisor (Помощник по настройке ядра СУБД)
Руководство по помощнику по настройке ядра СУБД