我的pc经常在游戏时直接黑屏重启,并无蓝屏界面

麻陶 黑羽 0 信誉分
2025-11-03T16:41:57.9133333+00:00

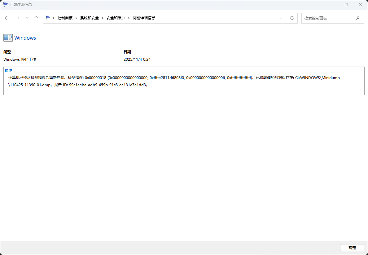
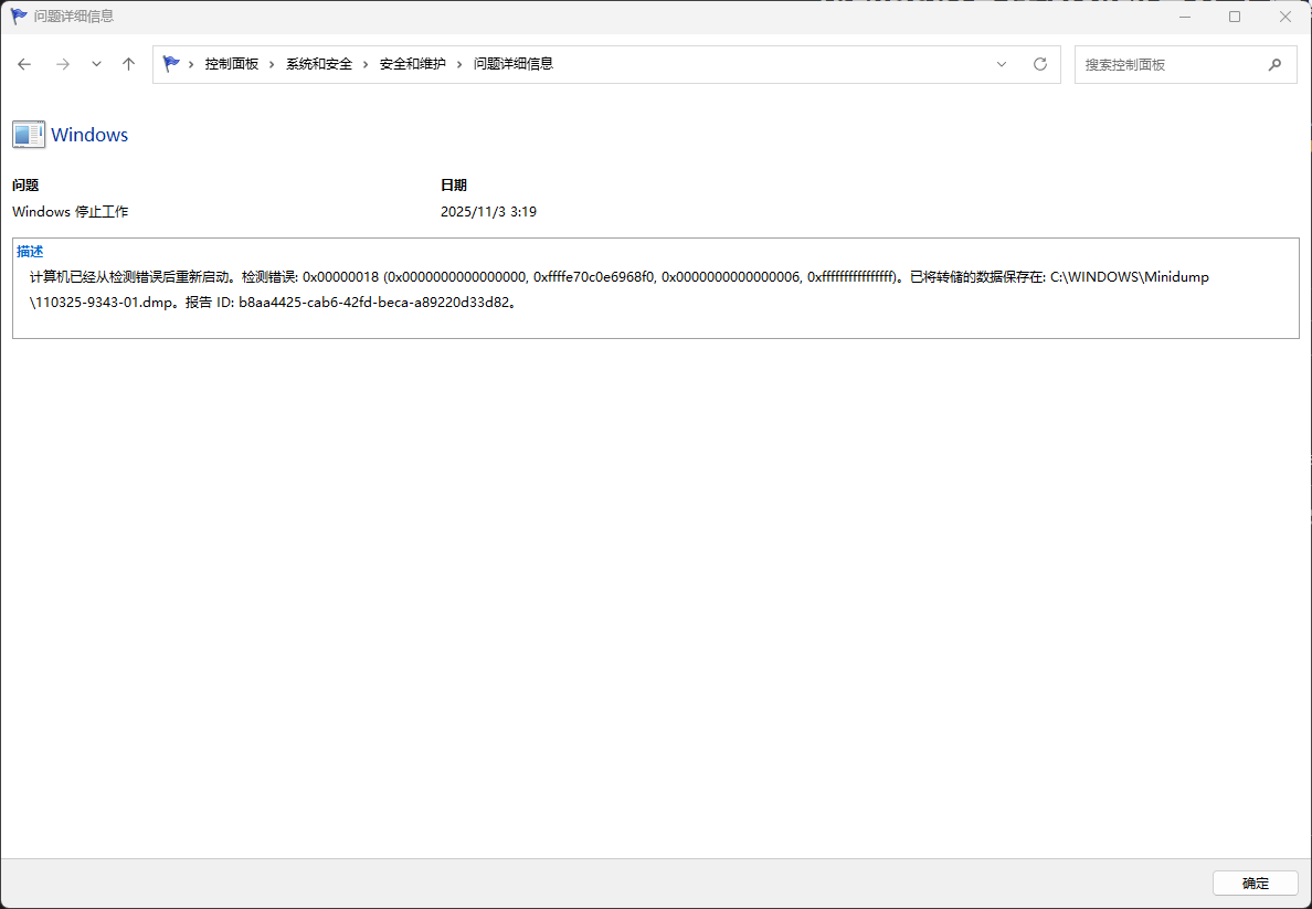
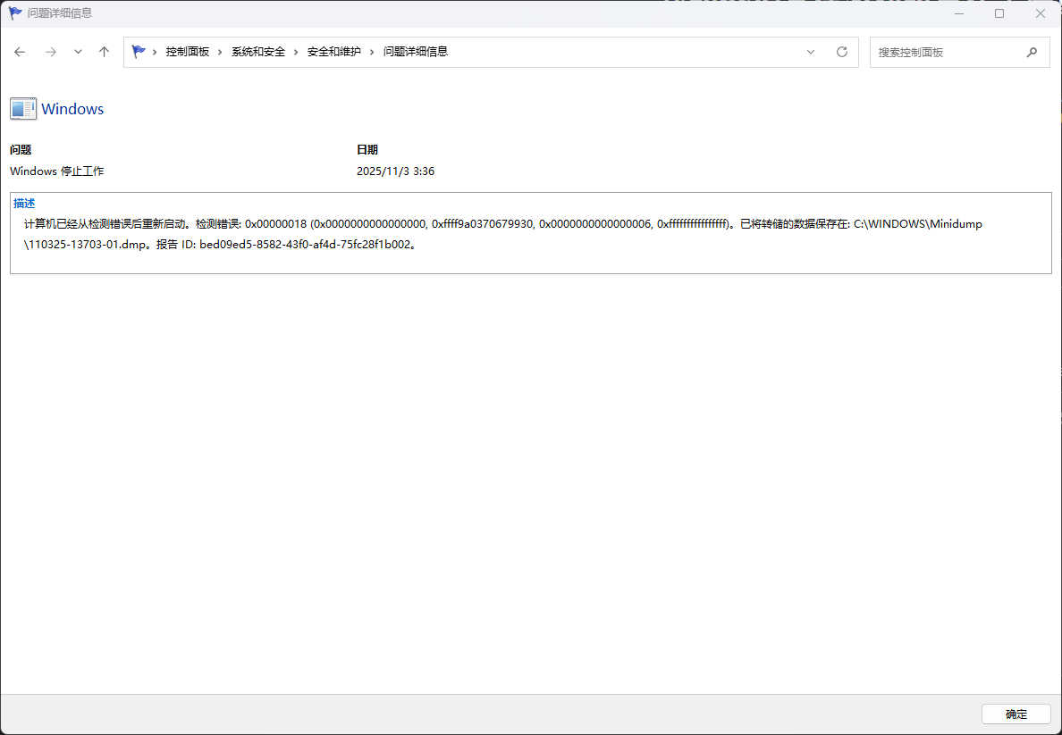
https://1drv.ms/u/c/b8b4cff113910ce3/EXMlQDUzkMlLrlqFFDPIvhQBuysOQEmfW4XlVddCykjyGA?e=Qmzmab 我的dmp文件在这里,辛苦兄弟们为我排查一下🙏

Windows 家庭版 | Windows 11 | 性能和系统故障
{count} 票

1 个答案

排序依据: 非常有帮助
  1. Pondsi 348.1K 信誉分 独立顾问
    2025-11-03T17:20:07.1233333+00:00

    欢迎访问 Microsoft Q&A,我是 Pondsi。

    若是有系统更新,请先完成它。

    若是有安装黎明杀机,请先卸载一下它,

    然后进入安全模式,在C盘搜索一下 Cndom6.sys ,找到后删除掉。

    完成后重启电脑,看下是否恢复正常。


    请使用提问的账号点击我回答下面的 “ 添加注释 ” 进行回复,这样我才能收到提醒。


你的答案

问题作者可以将答案标记为“接受的答案”,这有助于用户了解已解决作者问题的答案。