配置 Brocade SANnav 管理门户以使用 Microsoft Entra ID 进行单一登录

本文介绍如何将 Brocade SANnav 管理门户与 Microsoft Entra ID 集成。 将 Brocade SANnav 管理门户与 Microsoft Entra ID 集成后,可以:

  • 在 Microsoft Entra ID 中控制谁有权访问 Brocade SANnav 管理门户。
  • 让用户使用其Microsoft Entra 帐户自动登录到 Brocade SANnav 管理门户。
  • 在一个中心位置管理帐户。

先决条件

本文中概述的方案假定你已具备以下先决条件:

  • 使用有效的订阅许可证安装的 SANnav 管理门户应用程序。

方案说明

本文中,您将在测试环境中配置并测试 Microsoft Entra SSO。

  • Brocade SANnav 管理门户支持 SP 和 IDP 发起的 SSO。

若要配置 Brocade SANnav 管理门户与 Microsoft Entra ID 的集成,需要从库中将 Brocade SANnav 管理门户添加到托管 SaaS 应用列表。

  1. 以至少云应用程序管理员身份登录到 Microsoft Entra 管理中心
  2. 浏览到 Entra ID>企业应用>新建应用程序
  3. “从图库添加”部分中,在搜索框中键入Brocade SANnav 管理门户
  4. 从结果面板中选择 Brocade SANnav 管理门户 ,然后添加该应用。 请稍等几秒钟,应用程序将被添加到您的租户中。

或者,也可以使用 企业应用配置向导。 在此向导中,还可以将应用程序添加到租户、将用户/组添加到应用、分配角色以及演练 SSO 配置。 详细了解 Microsoft 365 向导

配置并测试 Microsoft Entra SSO 用于 Brocade SANnav 管理门户

使用名为 B.Simon 的测试用户配置和测试 Brocade SANnav 管理门户的 Microsoft Entra SSO。 若要正常使用 SSO,需要在 Microsoft Entra 组和 Brocade 管理门户组之间建立链接关系。

若要使用 Microsoft Entra SSO 配置并测试 Brocade SANnav 管理门户,请执行以下步骤:

  1. 配置 Microsoft Entra SSO - 使用户能够使用此功能。
    1. 创建 Microsoft Entra 测试用户 - 使用 B.Simon 测试 Microsoft Entra 单一登录。
    2. 创建 SANnav 组并将用户分配到组 - 使 B.Simon 能够使用 Microsoft Entra 单一登录。 添加导入 SANnav 管理门户元数据文件。
  2. 配置 Brocade SANnav 管理门户 SSO - 在应用程序端配置单一登录设置。
    1. 创建 Brocade SANnav 管理门户组 - 假设 B.Simon 是 Microsoft Entra 中“SANnav 管理员”组的一部分。 添加导入 Microsoft Entra 元数据。
  3. 测试 SSO - 验证配置是否正常工作。

配置 Microsoft Entra SSO

按照以下步骤在 Microsoft Entra 管理中心启用 Microsoft Entra SSO。

  1. 以至少云应用程序管理员身份登录到 Microsoft Entra 管理中心

  2. 浏览到 Entra ID>企业应用>Brocade SANnav 管理门户>单一登录

  3. 在“选择单一登录方法”页上选择“SAML” 。

  4. “使用 SAML 设置单一登录 ”页上,选择 基本 SAML 配置的 铅笔图标以编辑设置。

    屏幕截图显示如何编辑基本 SAML 配置。

  5. “基本 SAML 配置 ”部分中,如果有 服务提供程序元数据文件,请执行以下步骤:

    a。 选择“上传元数据文件”

    b. 选择 文件夹徽标 以选择元数据文件,然后选择“ 添加”。

    屏幕截图显示如何选择元数据文件。

    c. 成功上传元数据文件后,“标识符”和“回复 URL”值会自动填充在“基本 SAML 配置”部分

    注释

    可以从“配置 Brocade SANnav 管理门户 SSO”部分获取服务提供程序元数据文件,本文稍后将对此进行介绍。 如果未自动填充 标识符回复 URL 值,请根据要求手动填写值。

  6. Brocade SANnav 管理门户应用程序需要特定格式的 SAML 断言,这要求向 SAML 令牌属性配置添加自定义属性映射。 以下屏幕截图显示了默认属性的列表。

    屏幕截图显示了具有默认值的用户属性和声明。

  7. 此外,Brocade SANnav 管理门户应用程序还要求在 SAML 响应中传回其他几个属性,如下所示。 这些属性也是预先填充的,但可以根据要求查看它们。

    名称 源属性
    groups user.groups
    用户名 user.displayname

    注释

    有关如何在“属性和声明”部分中添加组属性的链接,请参阅 链接。

  8. 在 SAML 页的 “设置单一登录 ”页的 “SAML 签名证书 ”部分中,找到 “联合元数据 XML ”,然后选择“ 下载 ”以下载证书并将其保存在计算机上。

    屏幕截图显示了证书下载链接。

创建 Microsoft Entra 测试用户

在本部分中,将在名为 B.Simon 的 Microsoft Entra 管理中心中创建一个测试用户。

  1. 以至少用户管理员身份登录到 Microsoft Entra 管理中心
  2. 浏览到 Entra ID>用户
  3. 选择屏幕顶部的“ 新建用户>创建新用户”。
  4. “用户 ”属性中,执行以下步骤:
    1. 在“显示名称”字段中输入
    2. 在“用户主体名称”字段中,输入 。 例如,B.Simon@contoso.com
    3. 选中“显示密码”复选框,然后记下“密码”框中显示的值。
    4. 选择 “审阅 + 创建”。
  5. 选择“ 创建”。

创建 SANnav 组并将用户分配到组

在本部分中,通过授予 B.Simon 访问 Brocade SANnav 管理门户的权限,允许其使用 Microsoft Entra 单一登录。

  1. 以至少云应用程序管理员身份登录到 Microsoft Entra 管理中心
  2. 浏览到 Entra ID>企业应用程序>Brocade SANnav 管理门户
  3. 在应用的概述页中,选择“用户和组”。
  4. 选择“添加用户/组”,然后在“添加分配”对话框中选择“用户和组”。
    1. 在“ 用户和组 ”对话框中,从“用户”列表中选择 B.Simon ,然后选择屏幕底部的 “选择 ”按钮。
    2. 如果希望将角色分配给用户,可以从 “选择角色 ”下拉列表中选择该角色。 如果未为此应用设置任何角色,则会看到已选择“默认访问”角色。
    3. 在“添加分配”对话框中,选择“分配”按钮 。

配置 Brocade SANnav 管理门户 SSO

  1. 以管理员身份登录到 Brocade SANnav 管理门户网站。

  2. 转到 “SANnav ”选项卡,并在“SANnav 身份验证和授权”页中执行以下步骤:

    屏幕截图显示了标识提供者配置的设置。

    1. 选择“主身份验证”作为 SAML

    2. 选择 “导入 ”,从 Microsoft Entra 管理中心上传下载的 联合元数据 XML 文件。

    3. 选择“ 启用”。

  3. 导航到 SAML 服务提供程序(SP), 然后选择“ 下载服务提供程序元数据 XML ”文件,并将其上传到Microsoft Entra 管理中心 的基本 SAML 配置 部分。

    屏幕截图显示服务提供程序元数据的设置。

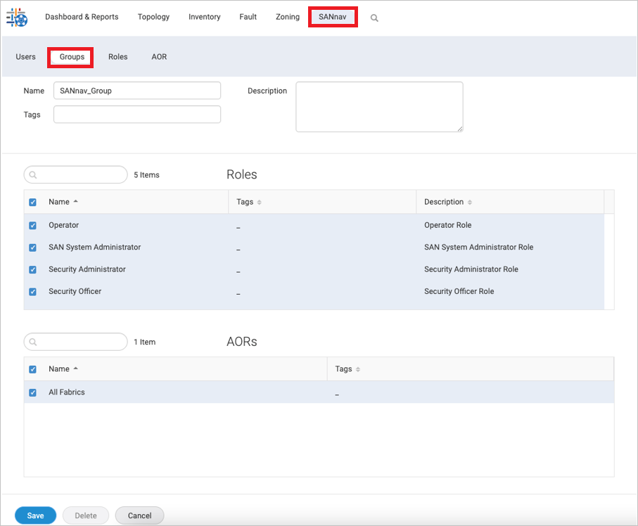
创建 Brocade SANnav 管理门户组

在本部分中,将在 Brocade SANnav 管理门户中创建名为“SANnav_Group”的组,如以下屏幕截图所示。

显示如何在 brocade 中创建组的屏幕截图。

测试 SSO

在本部分,你将使用以下选项测试 Microsoft Entra 单一登录配置。

SP 发起:

  • 在 Microsoft Entra 管理中心中选择“ 测试此应用程序 ”。 此选项重定向到 Brocade SANnav 管理门户登录 URL,可在其中启动登录流。

  • 直接转到 Brocade SANnav 管理门户登录 URL,并从那里启动登录流。

IDP 发起:

  • 在 Microsoft Entra 管理中心中选择 “测试此应用程序 ”,应会自动登录到为其设置了 SSO 的 Brocade SANnav 管理门户。

还可以使用Microsoft“我的应用”在任何模式下测试应用程序。 在“我的应用”中选择 Brocade SANnav 管理门户磁贴时,如果是在 SP 模式下配置的,你会重定向到应用程序登录页来启动登录流;如果是在 IDP 模式下配置的,则应会自动登录到为其设置了 SSO 的 Brocade SANnav 管理门户。 有关“我的应用”的详细信息,请参阅 “我的应用简介”。

配置 Brocade SANnav 管理门户后,可以强制实施会话控制,实时防止组织的敏感数据外泄和渗透。 会话控制是条件访问的延伸。 了解如何使用 Microsoft Defender for Cloud Apps 强制实施会话控制