備註
支援的 Visual Studio 2017 版本是 15.9 版。
這很重要
這不是 Visual Studio 的最新版本。 若要下載最新版本,請流覽 https://visualstudio.microsoft.com/downloads/ 並參閱 Visual Studio 2022 版本資訊。
Visual Studio 2017 15.6 版版本
- 2018 年 4 月 26 日 -- Visual Studio 2017 15.6.7 版 服務更新
- 2018 年 4 月 10 日 -- Visual Studio 2017 15.6.6 版 服務更新
- 2018 年 4 月 4 日 -- Visual Studio 2017 15.6.5 版 服務更新
- 2018 年 3 月 22 日 -- Visual Studio 2017 15.6.4 版 服務更新
- 2018 年 3 月 19 日 -- Visual Studio 2017 15.6.3 版 服務更新
- 2018 年 3 月 13 日 -- Visual Studio 2017 15.6.2 版 服務更新
- 2018 年 3 月 8 日 -- Visual Studio 2017 15.6.1 版 服務更新
- 2018 年 3 月 5 日 -- Visual Studio 2017 15.6.0 版 次要更新
15.6 中值得注意的新功能摘要
- 修正 CVE-2018-1037 中所述的 PDB 安全性問題。
- 我們透過優化設計時的建置來改善 解決方案載入效能。
- 我們在 Visual Studio 安裝程式上新增了安裝進度詳細數據。
- 您可以 暫停安裝 ,稍後再繼續。
- 我們簡化了更新過程,因此 通知 會將您直接帶到安裝程式。
- 非系統管理員可以建立 VS 版面配置。
- 我們在 鍵盤對應中新增了 Edit.Duplicate 的新快捷方式。
- 我們對 F# 語言和工具進行了重大改進,特別是針對 .NET Core SDK 專案。
- C++ 編譯器中的其他最佳化可讓您的程式碼執行得更快。
- C++ 在完整連結情境中,映射檔案的生成負荷有所減少。
- 偵錯選項可用於 嵌入式 ARM GCC 支援。
- 我們為 C# 編譯器 的 CoreCLR 新增了強名稱簽署。
- Visual Studio Tools for Xamarin 為 iOS 和 Android 開發人員提供了許多新的生產力更新。
- Python 不再需要補全資料庫,而且 Anaconda 用戶可以使用 conda。
- 效能分析器的 CPU 使用量工具 可以顯示非同步程式碼的邏輯呼叫堆疊。
- CPU 使用率工具會顯示原始碼行醒目提示和非同步/等待程式碼,並具有邏輯的「呼叫堆疊拼接」。
- 偵錯工具支援在傾印偵錯中透過 SetThreadDescription API 設定的執行緒名稱。
- 快照偵錯 可以從 ASP.NET 應用程式的偵錯目標下拉式清單啟動。
- 我們啟動了用於 .NET 代碼導覽的反編譯源導覽的初始實作。
- 您現在可以按一下 [團隊檔案總管] 中的 [持續傳遞 ] 磚,為您的應用程式設定自動化建置和部署。
- 設定持續傳遞的新增強功能包括支援 TFVC、透過 SSH 的 Git 驗證,以及容器化專案。
- Team Explorer 支援 Git 標籤和簽出 拉取請求分支。
- 適用於 6.1 Service Fabric 版本的 Service Fabric 工具現已推出。
- Windows 10 Insider Preview SDK 可以安裝為選擇性元件。
- 許多 Visual Studio 可執行檔 的檔案版本現在反映了次要版本號。
- 測試總管 具有階層檢視,而且 即時測試探索 現在預設為開啟。
- 我們已新增 測試 Win10 IoT 核心版 應用程式的支援。
- Visual Studio 建置工具 支援 TypeScript 和 Node.js。
- ClickOnce 工具 支援使用 CNG 憑證簽署應用程式和部署資訊清單。
- 您可以使用 Visual Studio 帳戶存取 Azure 資源,例如 Key Vault 。
15.6 中修正的主要問題
以下是 15.6 中解決的客戶回報問題:
- 調整視窗大小並不可靠。
- 包含特殊字元的 .NET Core 專案無法還原 NuGet 套件或建置。
- 測試瀏覽器的預設架構未被記住。
- 關閉 Visual Studio 後,[方案總管] 無法保持已釘選的狀態。
- 一般 UI 會在偵錯工作階段期間凍結。
- 重新開啟專案時,檔案名稱會恢復為小寫。
- 滑鼠游標停留在指標(手)圖示上。
- VSIXAutoUpdate 在排程工作上當機。
- 啟動會產生「我們注意到工具視窗 '錯誤清單' 正在減慢 Visual Studio。」 警示。
- 快速啟動切換至全螢幕後不再顯示結果。
- XAML 活動設計工具會因為元件參考解析失敗而擲回 OutOfMemoryException。
- 使用 Selenium WebDriver 時無法停止/取消偵錯單元測試。
- 使用 /quiet 開關時,vsixinstaller.exe 不會在安裝結束時結束。
查看 Visual Studio 2017 15.6 版中已修正的所有客戶回報問題。
15.6 新功能的詳細信息
Visual Studio 2017 15.6.0 版
發布於 2018 年 3 月 5 日
15.6 的新功能
Performance
在 15.6 中,我們持續改進解決方案載入效能,特別是設計階段建置結果快取的情況。 當解決方案已在電腦上開啟時,大型 C# 和 Visual Basic 解決方案的載入速度會比之前快兩倍。
.NET Core 解決方案載入
我們專注於 .NET Core,根據我們的實驗室測量,客戶可以預期解決方案載入速度平均快 20%。
UI 回應性通知
為了提供延伸模組對效能和可靠性影響的更多透明度,Visual Studio 會執行即時分析,以判斷延伸模組是否可能導致無回應。 如果判斷延伸模組造成當機,Visual Studio 會顯示通知,讓使用者停用可疑延伸模組,或隱藏該延伸模組的未來通知 (圖 1) 。
安裝和設置
- 在此版本中,沒有系統管理權限的使用者能夠建立 Visual Studio 版面配置,以允許非系統管理員建立離線網路安裝。
- 當您第一次安裝 Visual Studio 或從 Web 更新時,您會看到 Visual Studio 安裝程式的新、更透明的安裝體驗。 在幕後,沒有任何變化,但新體驗會逐步向您展示正在發生的事情(圖 2)。
安裝詳情
透過新的安裝詳細資訊 (圖 5),您可以看到下載大小、下載完成百分比和下載速率。 您也可以查看正在安裝的套件總數以及剩餘的套件數量。
備註
如果您暫停安裝,稍後再繼續,則進度會套用至下載和安裝的剩餘部分,且不會從先前的計數開始。
IDE 設定
我們藉由讓 Visual Studio 中的更新通知將您直接帶到安裝程式,而不是延伸模組和更新,以簡化更新程式。
工作負載「ASP.NET 和 Web 開發」和「.NET Core 跨平台開發」已更新,以包含「Web 開發的雲端工具」。 此元件包含從 Visual Studio 內取用 Azure Functions 所需的一切。
備註
從 15.6 Preview 3 更新至 Preview 4 或更高版本時,電腦可能會自動重新啟動,恕不另行通知或與使用者確認。
編輯器改進
- 我們在預設鍵盤對應中新增了 Ctrl+D 作為 Edit.Duplicate 的快捷方式。 先前的和弦 (Ctrl+E, V) 仍然有效,並且在所有鍵盤映射配置中都可用。
- 我們新增了「展開選取範圍」指令,可讓您依次將選取範圍展開至下一個邏輯區塊。 您可以使用快速鍵 Shift+Alt+= 展開,使用 Shift+Alt+- 縮小目前的選取範圍。
F# 語言和工具改善
F# 及其工具針對此版本進行了許多改進。 其中最重要的與 .NET Core SDK 專案相關。 與往常一樣,社區的重大貢獻也匯集在這裡。
F# 編譯器和核心程式庫改善
- 錯誤修復和性能改進,由 ncave、 Vasily Kirichenko 和 Microsoft 提供。
- F# 集合現在實作
IReadonlyList和IReadonlyDictionary,由 Saul Rennison 撰寫。 -
NativePtr.ByRef由 mjmckp 添加的支持。 -
Async.StartImmediateAsTask支持由 Onur Gumus 添加。 -
Seq.transpose、Array.transpose、List.transpose的支持由 Patrick McDonald 添加。 - 已修復 F# 程式碼中定義的類型不支援
System.Tuple.Item1/等的迴歸問題。 由於這些元組類型現在等同於 F# 的元組語法,因此我們在使用這些屬性時會產生警告。 如需詳細資訊,請參閱連結的提取請求。 - Gustavo Leon 和 Microsoft 已修正靜態解析類型參數中推斷順序的回歸問題和另一個錯誤。
-
IsSerializableFSharp.Core for .NET Standard 中 F# 類型的屬性已啟用。 F# 類型(例如Option和Async)現在適用於 .NET Standard 和 .NET Core,可序列化。 - FSharp.Core 套件已更新至 4.3.4 版,並包含此版本的 FSharp.Core 中的所有變更。
F# 工具改善
- 已在 .NET Core SDK 為基礎的專案中實作檔案排序功能,包括「新增上方/下方」、資料夾支援,以及在不需要重新載入專案的情況下自動更新 Visual Studio 的介面。
- 已實作 .NET Core SDK 型專案的多重目標支援。
- .NET Core SDK 型專案現在支援共用檔案。
- .NET Standard 專案可以由 F#/.NET Framework 專案參考。
- 錯誤報告改進,作者: Vasily Kirichenko 和 Eugene Auduchinok。
- 效能改善,由 Vasily Kirichenko、 Eugene Auduchinok、 Daniel Wedelich 和 Microsoft 撰寫。
- 更精確的自動完成功能與多個錯誤的修復,由 Vasily Kirichenko 和 Microsoft 提供。
- 未開啟命名空間中的靜態成員可在完成時使用, 作者:Vasily Kirichenko。
- 命名空間符號出現在 Vasily Kirichenko 的 Document Highlight and Find All References 中。
- 結構化指南代碼已由 Eugene Auduchinok 提供給其他編輯器(VSCode、VS for Mac、Rider)。
- F# 建構函式的更佳折疊及結構化指南,作者:Eugene Auduchinok。
- 在 Vasily Kirichenko 的簡化名稱分析器中,開放語句不再簡化。
- 現在已支援在 QuickInfo 中顯示
sbyte和byteIL 欄位,由 Vasily Kirichenko 提供。 - 未使用的宣告程式碼修正不再在未呼叫的 F# 函式或方法上觸發,由 Vasily Kirichenko 所設定。
- .NET Framework 專案中的跨資料夾拖放功能現已支援,由 Paulo Nobre 支援。
- 現在可以切換未使用的宣告分析器和程式碼修正。
- 錯誤修正和效能改善,由 Eugene Auduchinok 和 Microsoft 提供。
- 定義包圍的
#if INTERACTIVE程式碼現在支援不需要類型檢查的 IDE 功能,作者: Eugene Auduchinok。 - Loïc Denuzière 修正了無意中還原在舊版 F#/ASP.NET (.NET Framework)專案上修復空白「新檔案」視窗的問題。
F# 基礎結構和開放原始碼改善
- 版本化更新 RFC 已實作。
- 編譯器和工具中使用的所有本地化檔案都可以在 GitHub 上找到,並且能夠接受社群貢獻。
- 夜間版本可以在一小時內完成,相比於之前需要超過四小時。
- 我們移除了開放原始碼參與者對 Windows 10 SDK 的相依性。
- 衛星組件和
FSharp.Core.resources.dll現在包含在 F# 編譯器 SDK 中。 - 如果元件資訊未變更,編譯器將不再在 Visual F# 程式碼基底中重建本身。
-
ToString()為了在偵錯編輯器工具時更輕鬆地查看所有符號使用結果而由FSharpSymbolUse為 實施。
若要查看 15.6 版本的完整提交變更日誌,請參閱 我們的標籤。
備註
請參閱 Visual Studio 2017 15.6 版中所有現有的已知問題和可用的因應措施。
Visual C++ 的改進
- 此版本包含 CVE-2018-1037 中所述的 PDB 安全性問題修正。
- 從 [新增專案] 對話方塊建立 CMake 專案。
- 您現在可以選擇是否在 Visual Studio 中開啟新的 CMake 專案時自動產生 CMake 快取。
- CMake 專案中的 CTest、Google Test 和 Boost.Test 測試會在 Test Explorer 中自動發現並列出。
- 使用 Boost.Test 項目範本輕鬆將 Boost 單元測試新增至您的專案。 您的 Boost 單元測試現在使用 Boost 動態程式庫。
- 支援 C++17 保證複製省略。
- 內建支援 Android NDK r15c,用於 Android 開發。
- Visual Studio Android 支援 Android 應用程式,這些工具是使用 SDK 層級 25 和更低版本建置,可在 Oreo 裝置上部署和執行。
- 根據 C++17 標準,實作 C++17 標準程式庫的進一步進展,包括 stable_sort、分割區、並行內嵌 vector::emplace_back 和 <memory_resource> 等 API。
- 如果缺少的包含檔案存在於工作區根目錄中,即使它們未明確新增至包含路徑,也會自動進行 C++ 開放資料夾的檢測。
- 偵錯選項可用於 嵌入式 ARM GCC 支援。 以滑鼠右鍵按一下二進位檔,選擇 [偵錯並啟動設定],然後選取 [C/C++ 偵錯微控制器]。
- Profile-Guided 優化已啟用並在 ARM64 上完全受支持。
- 已將 更多規則 新增至 C++ 核心指導方針檢查延伸模組,可協助您讓程式碼更乾淨、更安全且可維護。
- C++ 核心檢查器的延伸模組,用於偵測具有超出範圍存活期的間接存取。
- 5 項新檢查強制執行整數溢位規則,以及 C++ 核心指導方針中的其他規則。
- C++ Core Check 現在包含一組用於偵測算術溢位的 程式碼分析規則 。
- 支援執行 單一檔程式碼分析(或從方案總管選取的檔案);已清理建置與分析功能表。 「執行程式碼分析」不再執行程式碼產生,這可加快分析執行速度。
- 非使用中組態的 IntelliSense 錯誤 會在編輯器中顯示為紫色波浪線。 要處理的組態數目可在「工具選項」>中進行設定。
- 顯著編譯時間的改進:
- 在完整連結情況下,對映檔產生的開銷得以減少。 我們仍然建議使用 PDB 檔案而不是使用映射檔案。
- MSVC 編譯器支援所有架構上的 /Qspectre 參數 ,包括 x86、x64、ARM 和 ARM64。
C# 編譯器
C# 編譯器現在支援:
- CoreCLR 上的編譯器伺服器,用於提高建置效能。
- 強式名稱簽署在 CoreCLR 上(
/keyfile選項,適用於所有作業系統)。
除了許多 錯誤修正 和一項重大變更 (請參閱 執行重大變更清單) 之外,還對 7.2 語言功能進行了兩項次要語言變更:
- 重載的
in決勝局 (請參閱 GitHub 上有關此主題的更多資訊)。 - 放寬
ref與this在 ref 擴充方法中的排序(請參閱 GitHub 上此主題的詳細資訊)。
Visual Studio Tools for Xamarin
此版本包含 Xamarin.iOS 11.8 和 Xamarin.Android 8.2。
使用 iOS 模擬器進行即時 XAML 預覽
Xamarin Live Player 可讓開發人員只使用 Visual Studio 和 iOS 或 Android 裝置來持續部署、測試和偵錯其應用程式。 Visual Studio 2017 15.5 版新增了支援,讓開發人員能夠 直接在 Android 模擬器中預覽即時 XAML 變更 ,而不需要重新編譯或重新部署。 此版本將此功能帶入適用於 Windows 的遠端 iOS 模擬器。
Python
在此版本中,我們已移除對完成資料庫的需求,以便能在已安裝的套件上提供 IntelliSense (圖 6)。 這意味著,以前安裝套件後可能需要等待長達四個小時,而現在對於 numpy 和 pandas 這些流行的套件,您只需等待幾秒鐘即可完成。
我們新增了自訂文件字串在類別或函數中使用時使用的顏色的功能,以及在呼叫程式庫時re偵測到的正規表示式模式(圖 7)。 這些可以在工具>字體顏色>、「Python 文件」和「Python 正則表達式」下進行變更。
最後,對於 Anaconda 用戶,我們正在試驗 conda 的偵測與整合。 啟用時,您的 conda 環境會自動出現在 Visual Studio 中,而且我們將使用 conda 而不是 pip 來管理套件。 如需詳細資訊,請參閱 Visual Studio 15.6 中 Python 的新功能 部落格文章。
偵錯和診斷
CPU 使用率工具
CPU 使用率工具可以顯示非同步程式碼的邏輯呼叫堆疊 (又稱「非同步呼叫堆疊拼接」)(圖 8)。
若要查看邏輯呼叫堆疊 (即「拼接呼叫堆疊」),請在 CPU 使用率工具的 [篩選器] 下拉式功能表中開啟 [拼接非同步程式碼] 設定。
代表父函式或工作執行的非同步程式碼會在 [呼叫樹狀結構] 和 [呼叫者/被呼叫者] 檢視中顯示為子系。
這項變更可讓您更輕鬆地瀏覽非同步程式碼並了解其效能特性。
備註
此功能可能需要很長時間才能產生某些非同步程式碼模式的邏輯呼叫堆疊。 如有必要,您可以取消分析並關閉設定。 此行為僅在透過 ALT-F2 Performance Profiler 啟動頁面進行事後分析期間可用。 在偵錯期間使用 CPU 使用率工具時,它不會顯示邏輯呼叫堆疊。
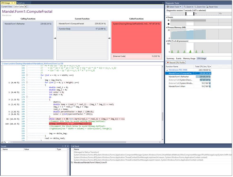
CPU 使用率工具 (在 F5 偵錯期間在 [診斷工具] 視窗和 ALT-F2 效能分析器中使用) 現在會根據特定程式碼行的 CPU 耗用量顯示原始碼行醒目提示 (圖 9)。
當您檢視 CPU 使用量工具的 [呼叫樹狀結構] 或 [呼叫者/被呼叫者] 檢視時,會顯示所選函式的來源,並在函式的每個來源行上指出 CPU 耗用量。
如果函式的 CPU 效能是問題,現在您可以具體判斷函式的哪些來源行負責函式執行時的 CPU 耗用量。
備註
此功能要求來源資訊包含在由專案設定控制的產生 PDB 中。 沒有來源資訊的 PDB 專案將不會顯示行屬性或來源檔案。
執行緒名稱支援
根據使用者意見反應,偵錯工具現在能夠在轉檔偵錯中顯示透過 SetThreadDescription APIs 設定的執行緒名稱。 此功能需要在 Windows 10 秋季創作者更新或更高版本上收集傾印檔案。
快照偵錯工具
如果您正在處理在 Azure App Service 中執行的 ASP.NET 應用程式,並且想要試用 Snappoints 或 Logpoints,您可以在 [偵錯目標] 下拉式清單中選取 [快照集偵錯工具 (Azure App Service)]來執行此動作 (圖 10)。
.NET 生產力
在 15.6 預覽版 2 中,我們新增了導覽至反編譯來源的功能。 啟用時,在任何參考類型或成員上叫用 Go To Definition 或 Peek Definition 將顯示其定義,並透過 ILSpy 反編譯重建的方法主體。 若要開啟這項功能,請移至 [工具>] [選項>] [文字編輯器>] [C# > 進階>] [啟用反編譯來源的導覽] (圖 11)。
我們也新增了幾個 .NET EditorConfig 選項:
- dotnet_prefer_inferred_tuple_names
- dotnet_prefer_inferred_anonymous_type_member_names
備註
若要查看所有 .NET 編碼慣例選項,請查看 EditorConfig 的 .NET 編碼慣例設定。
Visual Studio Web 工具
- 解決方案總管具有稱為「檔案巢狀」的 .NET Core 專案新功能,可讓使用者控制相關檔案在方案總管中的顯示方式。
- 專案發佈體驗已更新。
- 在「新增專案」對話方塊中:
- 可讓您挑選 .NET Framework 版本的下拉式清單已移至對話方塊底部,且不再作為範本的篩選器。
- 對於節點「Web」,子節點「網站」已重新命名為「舊版」。
- WebForms 和 MVC 5 專案的偵錯下拉式清單:
- 讓使用者可以選取用於 Azure App Service 已部署應用程式的快照除錯工具。
- 已更新為具有與 ASP.NET Core 專案相同的瀏覽器選擇手勢。
持續傳遞工具
針對原始檔控制下的解決方案,您可以按兩下 [團隊總管] 中的 [持續傳遞] 磚,以設定應用程式的自動化建置和部署。
設定持續傳遞工具
- 我們新增了 TFVC 作為原始檔控制提供者的支援。 您可以在 VSTS TFVC 小組專案中設定原始檔控制下解決方案的持續傳遞 (圖 12) 。
我們新增了對透過 SSH 進行 Git 驗證的支援。 您可以在已啟用 SSH 驗證的 VSTS 或 GitHub Git 存放庫中,設定原始檔控制下解決方案的持續傳遞。
我們引進了對容器化專案的支援。 您可以針對 Linux 上的 Azure App Service (適用於容器的 Web 應用程式) 的 ASP.NET Core 專案和 Docker 支援來設定解決方案的持續傳遞 (圖 13)。 [設定持續傳遞] 對話方塊預設會在 Linux 上建立新的 Azure App Service (適用於容器的 Web 應用程式),以及 Azure Container Registry (如果您的 Azure 訂用帳戶下尚不存在)。
Team Explorer
Git 標籤支援
我們新增了對 Git 標籤的更多支援。 您現在可以建立、刪除和推送標籤。 在 [標籤] 頁面上,您可以檢視存放庫中的所有標籤,並從標籤建立新的分支。 這是我們最需要 UserVoice 的功能之一。
對於 Visual Studio Team Services 使用者,您可以 檢出 拉取請求分支。 此功能可讓您更輕鬆地查看提取請求、測試變更和建置程式碼。
通用 Windows 平台開發人員工具
Windows 10 Insider Preview SDK(組建 17095)可以作為通用 Windows 平台開發工作負載的可選元件進行安裝。
Extensibility
許多 Visual Studio 可執行檔的檔案版本 (devenv.exe、 blend.exe、 wdexpress.exe和 vsga.exe ) 會反映次要版本 (例如 15.6.*)。
備註
這不會影響任何功能,但依賴可執行檔版本號的外部程式碼可能需要更新。
測試總管
新的階層檢視
Visual Studio 中的測試總管現在有一個階層檢視 (圖 14), 可依 Project、Namespace 和 Class 來組織測試。 您可以使用位於 [測試總管] 視窗頂端的 [群組依據] 按鈕旁的階層按鈕來開啟和關閉此檢視。
此功能不僅使測試導航變得更加容易,而且還能一目了然地提供更好的測試反饋。
- 階層中的「父節點」(專案、命名空間和類別)如果包含至少一個失敗的測試,則會顯示失敗的測試圖示。
- 父節點後面也跟著一個數字,摘要說明分組包含多少個測試。 父節點右側顯示的持續時間 (以毫秒為單位) 是該群組內的測試執行所花費的總時間。
即時測試發現
測試會使用即時測試探索(圖 15) 自動探索,而不需要您建置受管理專案。 這可讓測試總管與程式碼變更保持同步,例如新增、移除或編輯測試。 請注意,與上述適用於所有類型專案的階層檢視功能不同,自動測試探索功能僅適用於 C# 和 Visual Basic 專案。
Win10 IoT Core 測試支援
我們引進了測試 Win10 IoT 核心版應用程式的支援。 這類 UWP 應用程式的測試現在可以在裝置上部署、偵錯和執行。 測試也完全整合到Test Explorer中。 部署和執行支援也可透過 VSTS CI 取得。 因此,Win10 IoT 核心版應用程式在 Visual Studio 內的編輯、編譯、偵錯、測試週期,以及 Visual Studio Team Services 中的持續整合工作流程中具有完整支援。
Visual Studio Build Tools
Visual Studio 建置工具可讓您建立建置伺服器,而不需要安裝所有 Visual Studio。 安裝程式已支援 C++、ASP.NET 和 .NET Core for Desktop 專案。 為了回應客戶要求,我們正在增強 Visual Studio 建置工具,以支援其他專案類型。 在此版本中,我們新增了對 TypeScript 和 Node.js 專案的支援。 我們預期會在未來的版本中新增對更多專案類型的支援。 這是此版本 Visual Studio 組建工具的 下載位置 。
Visual Studio ClickOnce 工具
ClickOnce 是一種部署技術,可讓您建立自我更新的 Windows 型應用程式,這些應用程式可以以最少的使用者互動來安裝和執行。 它使用憑證來驗證應用程式發行者的真實性,並簽署應用程式和部署資訊清單,以證明檔案未遭竄改。 在此版本中,我們已新增使用新一代密碼編譯 (CNG) 憑證簽署應用程式和部署資訊清單的支援。
Key Vault
我們已將 Azure 服務驗證延伸模組 內建於 Visual Studio 15.6 中。 這可讓使用 Microsoft.Azure.Services.AppAuthentication 程式庫的專案使用其 Visual Studio 帳戶存取 Azure 資源,例如 Key Vault。
自動化 macOS 配置
在 Windows 上使用 Visual Studio 建置 iOS 應用程式變得更加容易。 此版本新增了一項名為自動 macOS 佈建的全新功能。 如果您不需要手動維護 Mac 組建電腦,只需連接到 Mac,我們將會處理繁重的工作──從 Visual Studio 安裝和配置正確的 Xamarin.iOS 和 Mono 元件來完成您的組建電腦設置。
iOS Wi-Fi 部署
遠端 iOS 模擬器可讓開發人員完全在 Windows 上的 Visual Studio 中測試和偵錯 iOS 應用程式,適用於所有版本的 Visual Studio (自 15.5 版起),包括免費的社群版! 該模擬器支持位置模擬、旋轉、手勢等功能,甚至包括 Mac 上的 iOS 模擬器所沒有的功能,例如多點觸控。 這為在 Windows 上建置 iOS 應用程式的開發人員提供了絕佳的模擬器體驗,但裝置呢? 使用 Visual Studio 2017 15.6 版,您可以使用 Wi-Fi 部署透過網路部署 iOS 應用程式,而不需要纜線! 在 Xcode 中設定無線裝置之後,它會顯示在 Visual Studio 中,就像一般部署目標一樣。
Visual Studio 2017 15.6.1 版服務更新
發布於 2018 年 3 月 8 日
15.6.1 中修正的主要問題
以下是此版本中已解決的客戶回報問題:
Visual Studio 2017 15.6.2 版服務更新
發布於 2018 年 3 月 13 日
15.6.2 中的更新摘要
CVE-2018-0875: 適用於 .NET Core 的 Microsoft 安全性諮詢
Microsoft 知悉 .NET Core 公開版本中有資訊安全漏洞,也就是惡意檔案或 Web 要求可能引起拒絕服務 (DoS) 的攻擊。
這很重要
建議系統管理員將 .NET Core 執行階段的版本更新到 1.0.10、1.1.7 或 2.0.6。 建議開發人員將 .NET Core SDK 的版本更新到 1.1.8 或 2.1.101。
15.6.2 中修正的主要問題
以下是此版本中已解決的客戶回報問題:
-
「指定的引數超出有效值範圍,參數名稱:計數」
git標籤。 - 無法開啟 git 提交詳細資料。
- 安裝 SyncFusion WPF 範本時,VS2017 安裝程式會在 Modify 時當機。
- 執行測試時,Test Explorer 會失去原本的位置。
- 試驗探索器的測試階層不斷地跳至頂端。
- XAML 編輯器一律會在對 XAML 檔案進行變更時當機。
- 當新的測試開始時,測試總管會持續捲動至頂端。
- 檢視 Git 歷程記錄會顯示:指定的引數超出值範圍。
- Alt+Up/Down 不會在 .NET Framework 專案中重新定位檔案。
- 在將「None Include」新增至檔案清單時,載入 .NET Core SDK 專案的解決方案時,VS 15.6 會發生死結情況。
- 15.6 預覽版 6 可以偵測測試配接器,但無法運行測試。
Visual Studio 2017 15.6.3 版服務更新
發布於 2018 年 3 月 19 日
15.6.3 中的更新摘要
CVE-2018-0875: 適用於 .NET Core 的 Microsoft 安全性諮詢
Microsoft 知悉 .NET Core 公開版本中有資訊安全漏洞,也就是惡意檔案或 Web 要求可能引起拒絕服務 (DoS) 的攻擊。
這很重要
建議系統管理員將 .NET Core 執行階段的版本更新到 1.0.10、1.1.7 或 2.0.6。 建議開發人員將 .NET Core SDK 的版本更新到 1.1.8 或 2.1.101。
15.6.3 中修正的主要問題
以下是此版本中已解決的客戶回報問題:
-
「指定的引數超出有效值範圍,參數名稱:計數」
git標籤。 - 無法開啟 git 提交詳細資料。
- 安裝 SyncFusion WPF 範本時,VS2017 安裝程式會在 Modify 時當機。
- 執行測試時,Test Explorer 會失去原本的位置。
- 測試檢視器測試階層不斷回到頂端。
- XAML 編輯器一律會在對 XAML 檔案進行變更時當機。
- 當新的測試開始時,測試總管會持續捲動至頂端。
- 檢視 Git 歷程記錄會顯示:指定的引數超出值範圍。
- Alt+Up/Down 不會在 .NET Framework 專案中重新定位檔案。
- 在將「None Include」新增至檔案清單時,載入 .NET Core SDK 專案的解決方案時,VS 15.6 會發生死結情況。
- 15.6 預覽版 6 可以偵測測試配接器,但無法運行測試。
- 當新的測試開始時,測試總管會持續捲動至頂端。
- Microsoft 安全性公告,針對 .NET Core 的更新。
Visual Studio 2017 15.6.4 版服務更新
發行於 2018 年 3 月 22 日
15.6.4 中修正的主要問題
以下是此版本中已解決的客戶回報問題:
- 資產檔案 'c:\xxxxxx\obj\project.assets.json' 沒有針對 '.NETStandard,Version=v2.0' 的目標。
- 如果有另一個 VS 執行個體從另一個使用者執行,VS2017 無法在第一次啟動時保留設定。
- Android LLVM libc++ 靜態庫 STL 在 VS15.6.0 中損壞。
- 單元測試不再按字母順序排序。
- 依類別分組的測試總管測試,命名空間在 15.6.2 中不再按字母順序排序。
Visual Studio 2017 15.6.5 版服務更新
發布於 2018 年 4 月 4 日
15.6.5 中修正的主要問題
以下是此版本中已解決的客戶回報問題:
- VS 15.6 不遵守「將伺服器設定套用至所有使用者 (儲存在專案檔案中)」。
- 無法開啟專案,因為未建立 Visual C# 2017 編譯器。
- NuGet 套件管理員只會在手動清除快取之後看到最新的套件版本。
- 遺失 IIS 伺服器設定。
- Visual Studio 在 Nuget 套件更新期間停止回應。
- 安裝程式擲回非預期的錯誤,且不會儲存已儲存的變更Solution2.sln。
-
C:\Windows\temp升級至 15.5.6 後,會填滿 .itrace 檔案。 -
vstest.console.exe測試執行失敗,並出現通訊端例外狀況。 - 此版本包含對 Xcode 9.3 的支援。
Visual Studio 2017 15.6.6 版服務更新
發布於 2018 年 4 月 10 日
15.6.6 中的更新摘要
CVE-2018-1037: Microsoft Visual Studio 資訊洩漏漏洞的 Microsoft 安全諮詢公告
當 Visual Studio 在編譯程式資料庫 (PDB) 檔案時,若不當地洩漏未初始化記憶體的限制內容,便會存在資訊洩漏弱點。 攻擊者可以利用此資訊洩漏,藉由編譯 PDB 檔案的 Visual Studio 執行個體,以檢視未初始化的記憶體。
攻擊者若要利用這項弱點,就需要使用有弱點的 Visual Studio 版本來存取受影響的 PDB 檔案。 攻擊者無法強制開發人員產生此資訊洩漏。
安全性更新會修正編譯專案時產生 PDB 檔案的方式,以彌補此弱點。
這很重要
如需詳細資訊,請參閱 CVE-2018-1037 的安全性更新。
15.6.6 中修正的主要問題
以下是此版本中已解決的客戶回報問題:
- 此版本解決了某些 Application Insights 使用者在解決方案第一次載入時看不到 CodeLens 要求和例外狀況指標的問題。
Visual Studio 2017 15.6.7 版服務更新
發布於 2018 年 4 月 26 日
15.6.7 中的更新摘要
- VS 在執行 Git 作業時回應速度更快。
- 使用 /debug:fastlink PDB 偵錯大型解決方案會更穩定。 PDB/DIA 的變更會減少延遲,並使 VS 偵錯工具中曾經導致當機的堆記憶體使用量降低 30%。
15.6.7 中已修正的主要問題
以下是此版本中已解決的客戶回報問題:
- C++ 編譯器錯誤修正:
- 修正 SSA 最佳化工具錯誤地將函式呼叫從存放區接收到處理常式中使用的
__finally變數。 - 修正 SSA 最佳化工具有時會錯誤地分析來自具有負位移位置的記憶體負載的問題。
- 修正最佳化器錯誤地將前置遞增迴圈轉換為後置遞增迴圈。 這是在編譯 ICU 項目時發現的。
- 修正 SSA 最佳化工具錯誤地將函式呼叫從存放區接收到處理常式中使用的
- 我們已提高為 Java™ Development Kit 8 Update 172 (JDK 8u172 版)。
已知問題
歡迎您提供意見反應。 請前往Developer Community (開發人員社群) 網站,以尋找最新問題、記錄新問題及附議現有問題。
請參閱 Visual Studio 2017 15.6 版中所有現有的已知問題和可用的因應措施。
Visual Studio 2017 版本資訊歷程記錄
如需舊版 Visual Studio 2017 的詳細資訊,請參閱 Visual Studio 2017 版本資訊歷程記錄頁面。