مشاركة عبر


البرنامج التعليمي: استجابات Mock API

ينطبق على: جميع مستويات إدارة واجهة برمجة التطبيقات

يتم استيراد واجهات برمجة التطبيقات الخلفية إلى واجهة برمجة تطبيقات Azure API Management أو إنشاؤها وإدارتها يدويا. تصف الخطوات الواردة في هذا البرنامج التعليمي كيفية:

  • استخدم API Management لإنشاء واجهة برمجة تطبيقات HTTP فارغة.
  • إدارة واجهة برمجة تطبيقات HTTP يدويا.
  • تعيين نهج على واجهة برمجة تطبيقات بحيث تقوم بإرجاع استجابة وهمية.

تمكن هذه الطريقة المطورين من مواصلة تنفيذ واختبار مثيل APIM حتى إذا لم تكن الواجهة الخلفية متاحة لإرسال استجابات حقيقية.

تلميح

يمكن لفرق واجهة برمجة التطبيقات استخدام هذه الميزة في مساحات العمل. توفر مساحات العمل وصولا إداريا معزولا إلى واجهات برمجة التطبيقات وبيئات وقت تشغيل واجهة برمجة التطبيقات الخاصة بها.

القدرة على إنشاء استجابات وهمية مفيدة في العديد من السيناريوهات:

  • عندما يتم تصميم واجهة API أولا ويتم تنفيذ الخلفية لاحقا، أو عند تطوير الخلفية بالتوازي.
  • عندما تكون الخلفية غير تشغيلية مؤقتا أو غير قادرة على التحجيم.

في هذا البرنامج التعليمي، تتعلم كيفية:

  • إنشاء API تجريبي
  • إضافة عملية إلى اختبار API
  • تفعيل استجابة الاستنساخ
  • اختبار API المُستنسخة

لقطة شاشة تعرض صفحة واجهات برمجة التطبيقات في مدخل Microsoft Azure.

المتطلبات الأساسية

إنشاء API تجريبي

توضح الخطوات الواردة في هذا القسم طريقة إنشاء واجهة برمجة تطبيقات HTTP بدون خلفية.

  1. سجل الدخول إلى مدخل Microsoft Azure، ثم انتقل إلى مثيل API Management الخاص بك.

  2. حدد APIs>+ Add API>HTTP tile:

    لقطة شاشة تعرض الخطوات الأولى لتعريف واجهة برمجة التطبيقات.

  3. في نافذة Create an HTTP API، حدد Full.

  4. في Display name، أدخل Test API.

  5. في المنتجات، حدد غير محدود، إذا كانت هذه القيمة متوفرة. تتوفر هذه القيمة فقط في بعض المستويات. يمكنك ترك القيمة فارغة لهذا البرنامج التعليمي، ولكن تحتاج إلى إقران واجهة برمجة التطبيقات بمنتج لنشره. لمزيد من المعلومات، راجع استيراد ونشر واجهة برمجة التطبيقات الأولى.

  6. في Gateways، حدد Managed إذا كان هذا الخيار متوفرا. (يتوفر هذا الخيار فقط في مستويات خدمة معينة.)

  7. حدد إنشاء.

    لقطة شاشة تعرض نافذة إنشاء واجهة برمجة تطبيقات HTTP.

إضافة عملية إلى اختبار API

يكشف API عملية واحدة أو أكثر. في هذا القسم، يمكنك إضافة عملية إلى واجهة برمجة تطبيقات HTTP التي أنشأتها. استدعاء العملية بعد إكمال الخطوات الواردة في هذا القسم يؤدي إلى حدوث خطأ. بعد إكمال الخطوات في قسم تمكين نسخ الاستجابة ، لن تحصل على خطأ.

  1. حدد واجهة برمجة التطبيقات التي قمت بإنشائها في الخطوة السابقة.

  2. تحديد + Add Operation.

  3. في نافذة الواجهة الأمامية ، أدخل القيم التالية:

    الإعداد قيمة ‏‏الوصف
    ‏‫اسم العرض‬ اختبار المكالمة الاسم المعروض في مدخل المطور.
    عنوان URL (المربع الأول) حصل تحديد أحد أفعال "HTTP" المحددة مسبقاً.
    URL (المربع الثاني) /اختبر مسار "URL" لـ API.
    الوصف وصف اختياري للعملية. يوفر وثائق في مدخل المطور للمطورين الذين يستخدمون واجهة برمجة التطبيقات.

    لقطة شاشة تعرض نافذة الواجهة الأمامية.

  4. حدد علامة التبويب الردود ، الموجودة ضمن مربعات URLواسم العرضوالوصف . ستدخل القيم في علامة التبويب هذه لتعريف رموز حالة الاستجابة وأنواع المحتويات والأمثلة والمخططات.

  5. حدد + Add response، ثم حدد 200 OK من القائمة.

    لقطة شاشة تعرض علامة التبويب

  6. في قسم التمثيلات ، حدد + إضافة تمثيل.

  7. أدخل application/json في مربع البحث ثم حدد نوع محتوى application/json .

  8. في المربع عينة ، أدخل { "sampleField" : "test" }.

  9. حدد حفظ.

    لقطة شاشة تعرض قسم التمثيلات.

على الرغم من أنه غير مطلوب لهذا المثال، يمكنك تكوين المزيد من الإعدادات لعملية API على علامات تبويب أخرى، كما هو موضح في الجدول التالي:

علامة التبويب ‏‏الوصف
استفسار إضافة معلمات الاستعلام. بالإضافة إلى توفير اسم ووصف، يمكن أيضًا توفير القيم التي عُينت لمعامل الاستعلام. يمكنك وضع علامة على إحدى القيم على أنها افتراضية (اختياري).
طلب تحديد أنواع محتوى الطلب والأمثلة والمخططات.

تفعيل استجابة الاستنساخ

  1. تحديد API التي أنشأتها في Create a test API.

  2. تأكد من تحديد علامة التبويب تصميم .

  3. تحديد عملية الاختبار التي أضفتها.

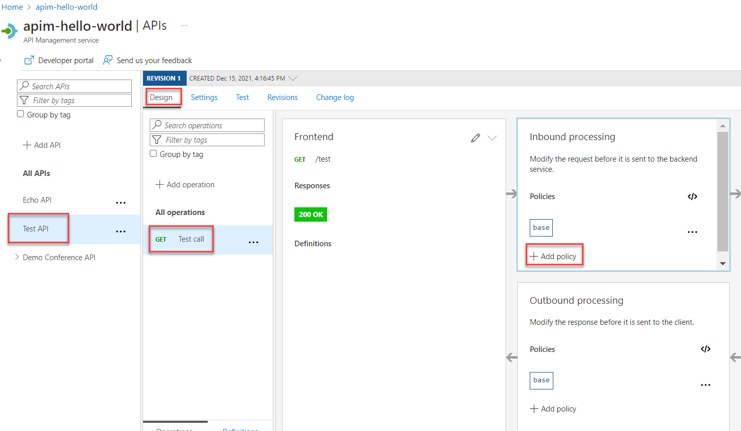
  4. في القسم المعالجة الواردة، حدد + Add policy.

    لقطة شاشة تعرض الخطوات الأولى لتمكين استنساخ الاستجابة.

  5. حدد تجانب الاستجابات الوهمية من المعرض:

    لقطة شاشة تعرض تجانب استجابات وهمية.

  6. تأكد من ظهور 200 OK، application/json في مربع استجابة APIM . يشير هذا التحديد إلى أن واجهة برمجة التطبيقات يجب أن ترجع نموذج الاستجابة الذي قمت بتعريفه في القسم السابق.

    لقطة شاشة تعرض تحديد استجابة APIM.

  7. حدد حفظ.

    تلميح

    يظهر شريط أصفر يعرض النص تم تمكين "التقليد ". تشير هذه الرسالة إلى أن الاستجابات التي تم إرجاعها من API Management يسخر منها نهج الاستنساخ ولا يتم إنتاجها بواسطة الخلفية.

اختبار API المُستنسخة

  1. تحديد API التي أنشأتها في Create a test API.

  2. في علامة التبويب Test ، تأكد من تحديد Test call API، ثم حدد Send لإجراء مكالمة اختبار:

    لقطة شاشة تعرض خطوات اختبار واجهة برمجة التطبيقات الوهمية.

  3. تعرض استجابة HTTP JSON المقدمة كعينة في القسم الأول من البرنامج التعليمي:

    لقطة شاشة تعرض استجابة HTTP الوهمية.

الخطوة التالية

انتقل إلى البرنامج التعليمي التالي: