تحرير

مشاركة عبر


Schema Designer

The schema designer in the MSSQL extension for Visual Studio Code simplifies complex schema designs, and provides a more intuitive understanding of your database structures. It integrates database diagram functionality to visualize existing schemas, and allows developers to design and manage databases directly in a graphical environment without needing to write Transact-SQL (T-SQL) statements.

Screenshot of the schema designer overview showing a database schema diagram.

Features

Schema designer offers these features:

  • Visualize database structure with interactive diagrams.
  • Create or edit tables, foreign keys, primary keys, and constraints.
  • Search, drag and drop, filter, zoom, use a mini-map, and autoarrange diagrams for efficient navigation and customization.
  • Export your schema diagrams to share with your team or include in documentation.
  • Automatically generate and view read-only T-SQL scripts representing your schema changes.
  • Review and apply changes to the database with the Publish Changes feature.

Open schema designer

Right-click on the database in the object explorer and select Design Schema from the menu. This opens the schema designer view, which then allows you to see the visual database diagram.

Screenshot of the entry point to open the schema designer in Visual Studio Code MSSQL extension.

Once inside the schema designer, you find a canvas with various navigation capabilities. Here's how to get around:

  • Pan and zoom: Select and drag anywhere on the canvas to pan across the diagram. Use your mouse scroll wheel or trackpad gestures to zoom in and out for a closer or broader view.

  • Mini-map: Use the built-in mini-map (located in the bottom right corner of the designer) for quick navigation across large or complex schemas.

    Screenshot of the mini-map feature in the schema designer for quick navigation.

  • Drag and drop: Rearrange tables and relationships by dragging elements on the canvas. This helps you create a layout that makes sense to you or your team.

  • Search and filter: Use the search box (Ctrl+F or Cmd+F) to locate specific tables or columns. Apply filters to focus on certain parts of the schema or hide irrelevant elements.

  • Auto-arrange: The diagram is automatically arranged in a clear and readable layout by default. If you've manually repositioned tables and want to reset the view, select the Autoarrange button to reorganize the tables into the default optimized layout.

Understand table structure and relationships

Once you enter the schema designer view, you see the visualization of your database tables. Each table displays its schema and table name, columns, data types, and primary keys shown as a key icon.

Screenshot of a table structure showing columns, data types, and primary keys in the schema designer.

Foreign key relationships are shown with connecting arrows between columns. For example, in the previous diagram, the AddressID column in the CustomerAddress table references the AddressID column in the Address table, visually representing the relationship between them.

Add or edit tables

To add a new table, select the Add Table button in the top toolbar. To edit an existing table, select the pencil icon on the table you want to modify directly in the diagram.

Screenshot of the table editor panel for adding or modifying table details in the schema designer.

This action opens the Table tab in the Table Editor in a side panel, where you can:

  • Select or change the schema
  • Define the table name
  • Add new columns with name, data type, default value, and constraints
  • Mark one or more columns as primary keys
  • Delete or update existing columns as needed

Once you've made your changes, select Save to apply them. The diagram updates to reflect your changes. For more advanced table editing capabilities, such as creating indexes or setting up constraint rules, use the Table designer in the MSSQL extension for Visual Studio Code.

Add or edit foreign key relationships

To manage foreign key relationships, select the ellipsis (...) on a table in the diagram and select Manage Relationships.

Screenshot of relationships management entry point in the schema designer.

This option opens the Foreign Keys tab in the Table Editor side panel, where you can:

  • Add new foreign key relationships by referencing primary keys in other tables
  • Define the foreign key name
  • Edit existing foreign keys to update or correct relationships

Screenshot of the foreign key relationships management panel in the schema designer.

Changes are automatically reflected in the visual diagram, with arrows showing the direction of each relationship.

Screenshot of arrows representing foreign key relationships between tables in the schema designer.

Alternatively, you can create a relationship by dragging an arrow from one column to another directly in the diagram. This method defines a one-to-one relationship between the selected columns.

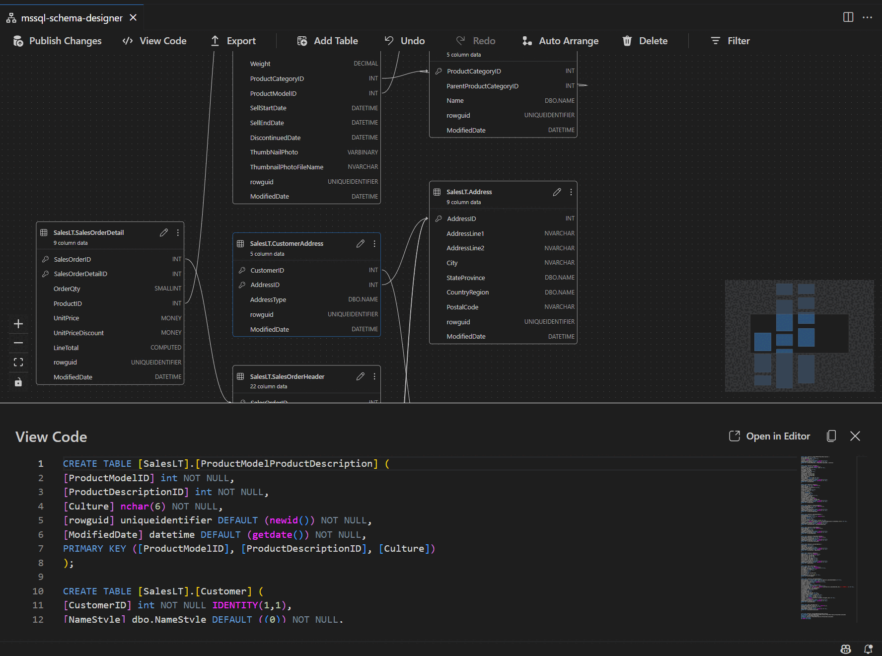
View schema definition in script pane

From the ribbon toolbar, select the View Code button to open the bottom pane. This pane shows the read-only T-SQL script that displays actions performed on the schema designer in real time.

Screenshot of the code view pane showing T-SQL scripts generated by the schema designer.

Review and publish your changes

Once you finish editing tables or relationships, select the Publish Changes button in the top toolbar. This generates a change summary report listing all pending modifications to your schema.

Screenshot of the publish changes feature in the schema designer summarizing schema modifications.

Review the report carefully, and check the confirmation box to acknowledge and accept any potential risks associated with applying the changes. This process is powered by DacFX (Data-tier Application Framework), which ensures your schema updates are deployed smoothly, reliably, and with minimal disruption to your database.