مشاركة عبر


Copilot للأمان من Microsoft في Microsoft Defender

ملاحظة

يوفر Microsoft Defender XDR تجربة XDR موحدة Microsoft Defender لنقطة النهاية Microsoft Defender for Identity Microsoft Defender Office 365 Microsoft Defender for Cloud Apps Microsoft Defender لإدارة الثغرات الأمنية. تعرف على المزيد حول مجموعة الدفاع هذه قبل الخرق وما بعده في ما هو Microsoft Defender XDR؟

توفر هذه المقالة نظرة عامة لمستخدمي Microsoft Security Copilot في Microsoft Defender، بما في ذلك خطوات الوصول والقدرات الرئيسية والارتباطات إلى تفاصيل هذه الإمكانات.

المعرفة قبل البدء

إذا كنت جديدا على Security Copilot، يجب أن تتعرف عليه من خلال قراءة المقالات التالية:

تكامل Microsoft Security Copilot في Microsoft Defender

Microsoft Security Copilot يجمع بين قوة الذكاء الاصطناعي والخبرة البشرية لمساعدة فرق الأمن على الاستجابة للهجمات بشكل أسرع وأكثر فعالية. يتم تضمين Security Copilot في مدخل Microsoft Defender للمساعدة في تزويد فرق الأمان بقدرات محسنة للتحقيق في الحوادث والاستجابة لها والبحث عن التهديدات وحماية منظمتهم باستخدام التحليل الذكي للمخاطر ذات الصلة. يتوفر Copilot في Defender للمستخدمين الذين قاموا بتوفير الوصول إلى Security Copilot.

تعمل Copilot في Defender باستخدام مبادئ microsoft الذكاء الاصطناعي. لمزيد من المعلومات، راجع الأسئلة المتداولة حول الذكاء الاصطناعي المسؤول.

الميزات الأساسية

التحقيق في الحوادث والاستجابة لها مثل خبير

Microsoft Defender XDR يجلب إمكانات Copilot للأمان إلى المدخل، ما يمكّن فرق الأمان من معالجة تحقيقات الهجوم في الوقت المناسب بكل سهولة ودقة. يساعد Copilot الفرق على فهم الهجمات على الفور، وتحليل الملفات والبرامج النصية المشبوهة بسرعة، وتقييم التخفيف المناسب وتطبيقه على الفور لإيقاف الهجمات واحتوائها.

تلخيص الحوادث بسرعة

يمكن أن يكون التحقيق في الحوادث باستخدام تنبيهات متعددة مهمة شاقة. لفهم حدث على الفور، يمكنك الضغط على Copilot للأمان في Microsoft Defender XDR لتلخيص حدث نيابة عنك. ينشئ Copilot نظرة عامة على الهجوم. تحتوي النظرة العامة على معلومات أساسية لفهم ما حدث في الهجوم، وما هي الأصول المعنية، والجدول الزمني للهجوم. يقوم Copilot تلقائيا بإنشاء ملخص عند الانتقال إلى صفحة الحدث. كما يساعدك على فهم الأصول المعنية وكيفية العمل من خلال اقتراح مطالبات حول الهويات والأجهزة وIPs وما إلى ذلك ذات الصلة.

لقطة شاشة لبطاقة ملخص الحدث في جزء Copilot كما هو موضح في صفحة حدث Microsoft Defender XDR.

اتخاذ إجراء بشأن الحوادث من خلال الاستجابات الموجهة

يتطلب حل الحوادث من المحللين فهم الهجوم لمعرفة الحلول المناسبة. توصي Copilot بحلول من خلال الاستجابات الإرشادية الخاصة بكل حادث.

لقطة شاشة تبرز جزء Copilot مع الاستجابات الإرشادية في صفحة Microsoft Defender الحادث.

تشغيل تحليل البرنامج النصي بسهولة

يعتمد معظم المهاجمين على برامج ضارة متطورة عند بدء الهجمات لتجنب الكشف والتحليل. عادة ما يتم تعتيم هذه البرامج الضارة، وقد تكون في شكل برامج نصية أو أسطر أوامر في PowerShell. يمكن لـ Copilot تحليل البرامج النصية بسرعة، ما يقلل من وقت التحقيق.

لقطة شاشة تبرز زر تحليل البرنامج النصي في طريقة عرض قصة الهجوم في صفحة الحدث.

إنشاء ملخصات الجهاز

يمكن أن يكون التحقيق في الأجهزة المتضمنة في الحوادث مهمة. لتقييم الجهاز بسرعة، يمكن لـ Copilot تلخيص معلومات الجهاز، بما في ذلك الوضع الأمني للجهاز، وأي سلوكيات غير عادية، وقائمة بالبرامج المعرضة للخطر، ومعلومات Microsoft Intune ذات الصلة.

لقطة شاشة لنتائج ملخص الجهاز في Copilot في Defender.

تحليل الملفات على الفور

يساعد Copilot فرق الأمان على تقييم الملفات المشبوهة وفهمها بسرعة باستخدام تحليل الملفات. يوفر Copilot ملخص ملف، بما في ذلك معلومات الكشف وشهادات الملفات ذات الصلة وقائمة باستدعاءات واجهة برمجة التطبيقات والسلاسل الموجودة في الملف.

لقطة شاشة لنتائج تحليل الملف في Copilot في Defender مع تمييز خيار إخفاء التفاصيل.

التحقيق في الهويات على الفور

تقييم مخاطر المستخدم بسرعة عن طريق إنشاء ملخص هوية باستخدام Copilot. تحديد متى تكون الهوية عرضة للخطر أو مريبة مع معلومات سياقية حول دور المستخدم وتغييرات دوره وسلوكيات تسجيل الدخول والأجهزة التي سجلت الدخول إليها ومعلومات الاتصال ذات الصلة.

لقطة شاشة تعرض خيار تلخيص في جزء تفاصيل المستخدم.

كتابة تقارير الحوادث بكفاءة

عادة ما تكتب فرق العمليات الأمنية تقارير لتسجيل معلومات مهمة، بما في ذلك إجراءات الاستجابة التي تم اتخاذها والنتائج المقابلة، وأعضاء الفريق المعنيين، ومعلومات أخرى للمساعدة في اتخاذ القرارات الأمنية والتعلم في المستقبل. في كثير من الأحيان، يمكن أن يستغرق توثيق الحوادث وقتا طويلا. لكي يكون تقرير الحادث فعالا، يجب أن يحتوي على ملخص الحدث إلى جانب الإجراءات المتخذة، بما في ذلك الإجراءات التي اتخذها من ومتى. ينشئ Copilot تقريراً عن الحادث من خلال دمج هذه المعلومات بسرعة.

لقطة شاشة لبطاقة تقرير الحادث في صفحة الحادث تظهر النصف العلوي من البطاقة.

حماية باحتراف

يساعد Copilot في Defender فرق الأمان على البحث بشكل استباقي عن التهديدات في شبكتهم عن طريق إنشاء استعلامات KQL المناسبة بسرعة.

يمكن لفرق الأمان التي تستخدم التتبع المتقدم للبحث بشكل استباقي عن التهديدات في شبكتها الآن استخدام مساعد استعلام يحول أي سؤال باللغة الطبيعية، في سياق تتبع التهديدات، إلى استعلام KQL جاهز للتشغيل. يوفر مساعد الاستعلام وقت فرق الأمان عن طريق إنشاء استعلام KQL يمكن تشغيله تلقائيا أو تعديله بشكل أكبر وفقا لاحتياجات المحلل. اقرأ المزيد حول مساعد الاستعلام.

لقطة شاشة لجزء Copilot في التتبع المتقدم.

حماية مؤسستك باستخدام التحليل الذكي للمخاطر ذات الصلة

تمكين مؤسستك الأمنية من اتخاذ قرارات مستنيرة باستخدام أحدث التحليل الذكي للمخاطر. تقوم Copilot بدمج وتلخيص التحليل الذكي للمخاطر لمساعدة فرق الأمان على تحديد أولويات المخاطر والاستجابة لها بفعالية.

مراقبة التحليل الذكي للمخاطر

اطلب من Copilot تلخيص التهديدات ذات الصلة التي تؤثر على بيئتك، أو تحديد أولويات حل التهديدات استنادا إلى مستويات التعرض الخاصة بك، أو العثور على جهات التهديد التي قد تستهدف مجالك. اقرأ المزيد حول Security Copilot في التحليل الذكي للمخاطر.

لقطة شاشة لجزء Copilot في التحليل الذكي للمخاطر في Defender XDR.

الوصول إلى Copilot للأمان في Microsoft Defender XDR

للتأكد من أن لديك حق الوصول إلى Copilot في Defender، راجع معلومات الشراء والترخيص Security Copilot. بمجرد أن تتمكن من الوصول إلى Security Copilot، تصبح الميزات الرئيسية متاحة في مدخل Microsoft Defender.

نماذج المطالبات في Copilot

في مدخل Microsoft Defender، يمكنك العثور على نماذج المطالبات لمساعدتك في التنقل واستخدام بعض قدرات Copilot. تم تصميم المطالبات لمساعدتك على فهم هذه الإمكانات وكيفية استخدامها بشكل فعال. فيما يلي بعض الأمثلة على المطالبات التي قد تراها في المدخل:

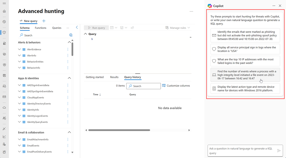
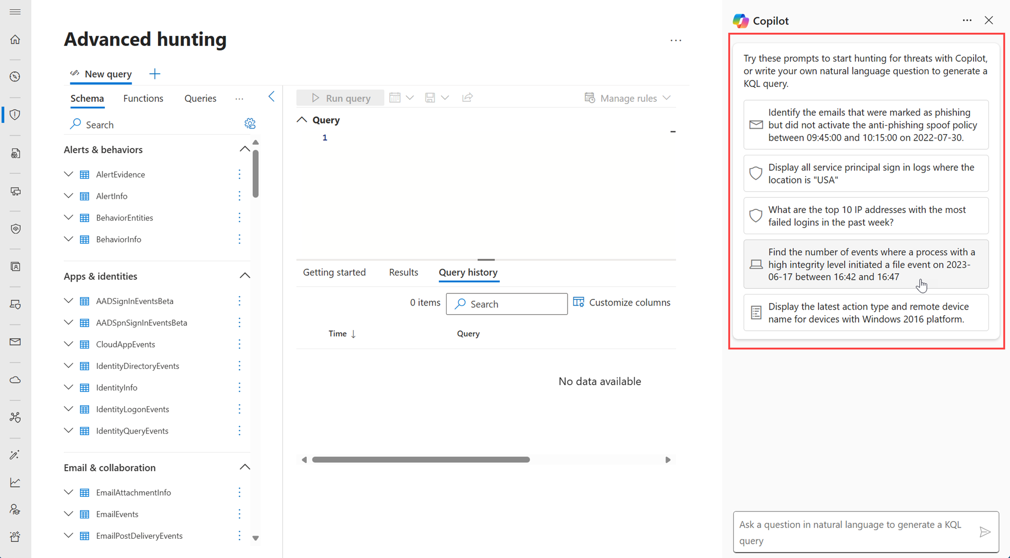
مطالبات التتبع المتقدمة:

لقطة شاشة تبرز مطالبات Copilot في صفحة التتبع المتقدمة.

مطالبات التحليل الذكي للمخاطر:

لقطة شاشة تبرز مطالبات Copilot في صفحة التحليل الذكي للمخاطر.

يمكنك توسيع التحقيق في المدخل المستقل Security Copilot باستخدام مطالبات اللغة الطبيعية. فيما يلي نماذج المطالبات التي يمكنك كتابتها في شريط المطالبة لمساعدتك في تلخيص حادث مع توصيات:

  • اكتب تلخيص الحادث {incident number} واختتم بمجموعة من التوصيات لإنشاء ملخص الحادث والتوصيات.
  • اكتب ما الذي يمكنك إخباري به عن سمعة المؤشرات في البرنامج النصي؟ هل هي ضارة؟ إذا كان الأمر كذلك، لماذا؟ لتحليل البرنامج النصي وإنشاء تفاصيل حول البرنامج النصي.

يساعدك المطالبة في Copilot على التنقل واستخدام الإمكانات بشكل فعال. يمكنك أيضا استخدام شريط المطالبة لإنشاء استعلامات KQL وتلخيص الحوادث وتحليل الملفات. راجع التلميحات لإنشاء مطالبات فعالة في المطالبة الفعالة. يمكنك أيضا استخدام دفاتر المطالبات التي تم إنشاؤها مسبقا لمساعدتك على بدء استخدام Copilot. لمعرفة المزيد حول دفاتر المطالبات، راجع دفاتر المطالبات في Copilot.

تقديم ملاحظات

جميع إمكانات Copilot في Defender لديها خيار لتقديم الملاحظات. لتقديم الملاحظات، نفذ الخطوات التالية:

  1. حدد أيقونة الملاحظات لقطة شاشة لأيقونة الملاحظات الخاصة ب Copilot في بطاقات Defender. الموجودة أسفل أي بطاقة نتائج في اللوحة الجانبية ل Copilot.
  2. حدد يبدو صحيحا إذا اعتبرت النتائج دقيقة. عند تأكيد النتائج، يمكنك توفير مزيد من المعلومات في مربع الحوار التالي.
  3. حدد يحتاج إلى تحسين إذا قمت بتقييم النتيجة على أنها غير مكتملة أو غير مكتملة. يمكنك توفير مزيد من المعلومات حول تقييمك في مربع الحوار التالي وإرسال هذا التقييم إلى Microsoft.
  4. يمكنك أيضا الإبلاغ عن النتائج إذا كانت تحتوي على معلومات مشكوك فيها أو غامضة عن طريق تحديد غير مناسب. قم بتوفير مزيد من المعلومات حول النتائج في مربع الحوار التالي وحدد إرسال.

الخصوصية وأمان البيانات

يتطور Copilot باستمرار باستخدام البياناتالمخزنة، والمعالجة، والمشتركة اعتماداً على الإعدادات التي يحددها المسؤول. تضمن Microsoft أن بياناتك محمية وآمنة دائما عند استخدام Copilot. للتعرّف على المزيد حول أمان البيانات والخصوصية في Copilot، راجع الخصوصية وأمان البيانات في Copilot.

بسبب تطوره المستمر، قد يفوت Copilot بعض الأشياء. تساعد مراجعة النتائج وتقديمها على تحسين استجابات Copilot المستقبلية.

المكونات الإضافية في Security Copilot

يستخدم Copilot مكونات Microsoft الإضافية المثبتة مسبقاً مثل Microsoft Defender XDR وDefender Threat Intelligence واللغة الطبيعية إلى KQL لـ Microsoft Sentinel والمكونات الإضافية Defender XDR لإنشاء معلومات ذات صلة وتوفير المزيد من السياق للحوادث وإنشاء نتائج أكثر دقة. تأكد من تشغيل المكونات الإضافية في Copilot للسماح بالوصول إلى البيانات ذات الصلة وإنشاء المحتوى المطلوب من خدمات Microsoft الأخرى في مؤسستك.

الخطوات التالية

راجع أيضًا

تلميح

هل تريد معرفة المزيد؟ تفاعل مع مجتمع أمان Microsoft في مجتمعنا التقني: Microsoft Defender XDR Tech Community.