إنشاء جداول افتراضية باستخدام موفر الموصل الافتراضي

تعمل الجداول الافتراضية على تمكين دمج البيانات من مصادر بيانات خارجية من خلال تمثيل هذه البيانات بسلاسة كجداول في Microsoft Dataverse، دون نسخ متماثل للبيانات. يمكن للحلول والتطبيقات والتدفقات والمزيد استخدام الجداول الافتراضية كما لو كانت جداول Dataverse أصلية. تسمح الجداول الافتراضية بامتيازات الإنشاء والقراءة والتحديث والحذف الكاملة ما لم يمنعها مصدر البيانات الذي يتصلون به على وجه التحديد. مزيد من المعلومات حول الجداول الافتراضية: إنشاء الجداول الافتراضية التي تتضمن بيانات من مصدر بيانات خارجي وتحريرها.

ويغطي هذا المستند التجربة الجديدة باستخدام Power Apps (make.powerapps.com) لإنشاء جداول ظاهرية باستخدام موفري الموصل الافتراضي التالي:

يمكنك إنشاء جدول افتراضي لبرنامج Excel باستخدام موفر الرابط الظاهري باتباع العملية القديمة. مزيد من المعلومات: إنشاء الجدول الافتراضي لـ Microsoft Excel

لمعرفة المزيد حول الإجراءات والقيود المدعومة مع الموصل، انتقل إلى:

نظرة عامة‬

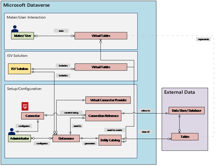
تتضمن الجداول الافتراضية المكونات التالية:

مكونات الجدول الافتراضية.

  • مصدر البيانات – الموقع الذي يتم فيه تخزين البيانات الخارجية.
  • موفر البيانات - يحدد سلوك الجدول الافتراضي.
  • الاتصال - وهذا من خلال إعداد القدرة على الاتصال مصدر البيانات والمصادقة.
  • مرجع الاتصال - يوفر هذا طريقة Dataverse لاستخدام الاتصال لمصدر البيانات.

إذا كنت تريد إنشاء جدول افتراضي باستخدام موفر بيانات مخصص، فستحتاج إلى كتابة مكونات إضافية تحدد كيفية تفاعل كل Dataverse API مع API على النظام حيث يتم تخزين البيانات. هذه عملية طويلة تتطلب معرفة الترميز. يعمل موفرو الموصل الافتراضي على تبسيط تجربة الإنشاء عن طريق أتمتة بعض عمليات الإنشاء نيابة عنك وإزالة الحاجة إلى استخدام التعليمات البرمجية لإنشاء الجداول الافتراضية.

عند إنشاء اتصال عن بعد بمصدر خارجي باستخدام مصدر بيانات موصل، يقوم موفر الرابط الافتراضي تلقائيًا باسترداد قائمة بجميع الجداول والقوائم المتاحة عن طريق استرداد تعريفات الجدول (بيانات التعريف) من مصدر البيانات الخارجي. يمكنك بعد ذلك تحديد هذه الجداول والقوائم لإنشاء الجدول الافتراضي.

والعوامل مصدر البيانات هي المفتاح للسماح للموفر بإنشاء اتصال عن بعد موثق بالبيانات الخارجية. ويستخدم مرجع اتصال يخزن التفاصيل ذات الصلة فيما يتعلق المصدر الخارجي. المعلومات المخزنة في مرجع الاتصال خاصة بنوع الموصل للاتصال الذي يشير إليه.

نظرة عامة على موفر الموصلات الافتراضية

عند إعداد مرجع الاتصال والاتصال لمصادر البيانات الخاصة بك، هناك حاجة إلى معلومات محددة. على سبيل المثال، يحتاج موصل SQL Server إلى اسم الخادم واسم قاعدة البيانات وطريقة المصادقة واسم المستخدم وكلمة المرور وتفاصيل اتصال البوابة (اختياريًا). سيحتاج كل مصدر بيانات خارجي إلى مرجع اتصال محدد لإنشاء الجدول الافتراضي. عند استخدام تجربة Power Apps (‏make.powerapps.com)، يمكن إنشاء مرجع الاتصال تلقائيًا لك إلا إذا كنت ترغب في تقديم تسمية مخصصة.

ملاحظة

  • عند استخدام موفر موصل Excel الافتراضي، يتم إنشاء جدول كتالوج الكيان بواسطة النظام الذي يوفر قائمة بجميع الجداول المتاحة باستخدام تعريفات الجدول (بيانات التعريف) من مصدر البيانات الخارجي. لا يستمر كتالوج الكيان في أية معلومات ويمثل دائما الحالة الحالية لمصدر البيانات الخارجي. يمكنك تحديد جداول من كتالوج الكيان لإنشاء جداول افتراضية. إذا كنت تعمل مع مصادر بيانات خارجية متعددة، يتم إنشاء كتالوج كيان لكل مصدر خارجي.
  • حاليًا، يجب عليك إنشاء مرجع الاتصال الخاص بك عند استخدام موفر موصل Excel الافتراضي. مزيد من المعلومات: إنشاء الجدول الافتراضي لـ Microsoft Excel

تفرض أذونات الموصل إمكانية وصول المستخدمين المؤسسيين إلى الجدول الافتراضي وتشغيله. يمكن مشاركة الاتصال مع مستخدم واحد أو يمكن مشاركته مع مؤسسة بأكملها. ويسمح ذلك للمستخدمين بالوصول إلى الجداول الافتراضية والعمل عليها باستخدام اتصال مشترك. باستخدام أدوار الأمان، يمكن تقييد الوصول الافتراضي إلى الجدول لمجموعة محددة من المستخدمين داخل مؤسستك. يمكنك حتى تحديد الأدوار التي لها امتيازات إنشاء أو قراءة أو تحديث أو حذف بهذه الطريقة.

يتم دعم إدارة دورة حياة التطبيق (ALM) للجداول الافتراضية التي تم إنشاؤها باستخدام موفر الموصل الافتراضي. يمكنك أيضًا إنشاء جداول افتراضية من داخل الحل مباشرةً عند استخدام Power Apps (‏make.powerapps.com). ينبغي أن تكون الجداول الافتراضية جزءا من حل مُدار بالإضافة إلى مرجع الاتصال لتوزيع الحل. يمكن أن يحتوي الحل على مكونات أخرى، مثل تطبيق على طراز يستخدم جداول افتراضية.

مزيد من المعلومات حول إدارة دورة حياة التطبيق (ALM) والحلول:

المتطلبات

لإنشاء جدول افتراضي، يجب أن يكون لديك ترخيص Microsoft Dataverse من خلال Power Apps أو Microsoft Dynamics 365. لا يمكن استخدام تراخيص Microsoft 365 أو Teams لإنشاء جداول افتراضية.

خطوات إنشاء جدول افتراضي في Power Apps لـ SQL أو SharePoint

يتضمن إنشاء جدول افتراضي في Power Apps (‏make.powerapps.com) باستخدام موفر الموصل الافتراضي الخطوات التالية:

  1. اختيار إنشاء جدول باستخدام مصدر بيانات خارجي
  2. إنشاء الجدول الافتراضي
  3. إنشاء وتحديد مرجع الاتصال (اختياري)
  4. اختر تفاصيل الاتصال الخاصة بك وحدد البيانات الخاصة بك SQL أو SharePoint.
  5. تكوين بياناتك
  6. تكوين أسماء الأعمدة والجدول (اختياري)
  7. إكمال الإعداد

اختيار إنشاء جدول باستخدام مصدر بيانات خارجي

تصف هذه الخطوات كيفية إنشاء جدول افتراضي من أحد الحلول. استخدم خطوات مماثلة لإنشاء جدول افتراضي بالانتقال إلى البيانات > الجداول.

  1. قم بتسجيل الدخول إلى Power Apps، ثم حدد الحلول في جزء التنقل الأيسر. If the item isn’t in the side panel pane, select …More and then select the item you want.
  2. قم بإنشاء حل جديد أو فتح حل موجود غير مُدار.
  3. في شريط الأوامر، حدد جديد > الجدول > جدول من بيانات خارجية.

إنشاء الجدول الافتراضي

شاهد مقطع فيديو قصيرًا يوضح كيفية إنشاء جدول افتراضي باستخدام موفر الموصل الافتراضي.

  1. في الجدول الجديد من معالج البيانات الخارجية، يمكنك إما تحديد اتصال موجود إذا كان لديك اتصال أو اختيار إنشاء اتصال جديد.

    • إذا كنت تريد استخدام اتصال موجود، فحدد الاتصال الذي تريده، ثم حدد التالي.
    • إذا كان لديك اتصال موجود ولكنك ترغب في إنشاء اتصال جديد، فحدد اتصال جديد في شريط الأوامر.
    • إذا لم تكن لديك اتصالات وترغب في إنشاء اتصال جديد، فحدد + إضافة اتصال. تحديد مصدر بيانات موجود أو إنشاء واحد
  2. يتم توجيهك إلى علامة تبويب جديدة في متصفحك. حدد طريقة المصادقة الخاصة بك. اعتمادًا على طريقة المصادقة المحددة، سيُطلب منك تقديم معلومات الاعتماد المطلوبة لإنشاء الاتصال.

هام

ستكون هذه بيانات الاعتماد المستخدمة لجميع المصادقة للجدول الافتراضي، لذا استخدم بيانات الاعتماد ذات المستوى الصحيح من الأذونات مع SQL Server.

  • Microsoft Entra: حدد وسجل الدخول باستخدام بيانات الاعتماد الخاصة بك.
  • SQL Server: اسم الخادم واسم قاعدة البيانات واسم المستخدم وكلمة المرور والبوابة (عمليات النشر المحلية فقط).
  1. حدد إنشاء.
  2. بعد إنشاء الاتصال، ارجع إلى علامة تبويب المتصفح باستخدام المعالج وحدد تحديث.
  3. حدد الاتصال الخاص بك.

إنشاء وتحديد مرجع الاتصال (اختياري)

عند إنشاء جدول افتراضي، يتم إنشاء مرجع اتصال تلقائيًا لك باستخدام الجدول الافتراضي. يمثل مرجع الاتصال أحد مكونات الحل الذي يحتوي علي معلومات حول الموصل.

ومع ذلك، قد ترغب في إنشاء مرجع الاتصال الخاص بك للجدول الافتراضي.

ملاحظة

  • تكمن فائدة تسمية مرجع الاتصال اختياريًا في أنه قد يكون من الأسهل العثور عليه لاحقًا إذا كنت بحاجة إلى تفاصيل حوله.
  • إذا كنت تستخدم اتصالًا موجودًا، فيمكنك تحديد مرجع اتصال موجود أو إنشاء اتصال جديد. يتم استخدام إنشاء مرجع اتصال جديد فقط إذا كنت تريد تقسيم جداولك الافتراضية إلى حلول غير مرتبطة تمامًا لاستخدامها لاحقًا.

لإنشاء مرجع اتصال، عند إنشاء اتصال للجدول الافتراضي، اتبع الخطوات التالية:

  1. قم بتوسيع الخيارات المتقدمة، ثم حدد تكوين مرجع الاتصال يدويًا لإنشاء مرجع اتصال للجدول الافتراضي.

    إنشاء مرجع اتصال للجدول الافتراضي

  2. في صفحة مرجع الاتصال، حدد أو قم بتسميةة مرجع اتصالك، ثم حدد التالي.

    • إذا اخترت SQL و Microsoft Entra ID كطريقة للمصادقة، فسيُطلب منك اسم خادم SQL واسم قاعدة البيانات. أدخلها وحدد التالي.

تكوين بياناتك

  • إذا كنت تقوم بإنشاء جدول SharePoint افتراضي، فستتم مطالبتك بإدخال عنوان URL لموقع SharePoint الخاص بك أو التحديد من مواقع SharePoint الأكثر استخدامًا مؤخرًا. يتم ملء أحدث قائمة مستخدمة من خلال جمع معلومات حول المواقع المستخدمة مؤخرًا باستخدام Microsoft Graph وبيانات اعتماد Microsoft Entra الخاصة بك. إذا كنت تقوم بلصق SharePoint URL ، قم بتضمين المعلومات حتى اسم الموقع فقط ، مثل https://microsoft.sharepoint.com/teams/Contoso.
  1. يتم عرض صفحة حيث يمكنك إما البحث في مصدر البيانات عن جدول أو قائمة معينة، أو تحديد جدول أو قائمة من القائمة المتوفرة.

  2. حدد خانة الاختيار إذا كنت تريد تكوين اسم الجدول وأسماء الأعمدة والحقل الأساسي.

  3. حدد التالي.

تكوين أسماء الجداول والأعمدة (اختياري)

عند إنشاء جدول افتراضي، يمكنك افتراضيًا اختيار تغيير اسمي الجدول والأعمدة المقترحين. للقيام بهذا، اتبع الخطوات التالية:

  1. حدد تكوين أسماء الجداول والأعمدة التي سيتم استخدامها في Dataverse، أو اقبل أو قم بتغيير خصائص جداول Dataverse التالية:

    • اسم العرض: الاسم الذي سيتم استخدامه لتعريف الجدول الافتراضي الخاص بك.
    • اسم الجمع: جمع اسم الجدول الافتراضي، المستخدم في المواقف المناسبة حيث تشير إلى سجل واحد أو أكثر من الجدول، مثل العميل هو جدول السجلات المتعددة التي يتم الرجوع إليها باعتبارها العملاء.
    • اسم المخطط: يستخدم الاسم المنطقي الذي يستخدمه Dataverse للجدول الافتراضي، الذي يتضمن بادئه ناشر الحلول.
    • الحقل الرئيسي: هذه هي القيمة النصية التي سيتم استخدامها عند البحث عن سجلات في جدولك الافتراضي. يمكن تحديد حقول السلاسل فقط. المفتاح الأساسي هو حقل مطلوب ولكن سيتم اختياره بواسطة Dataverse.
  2. في منطقة العمود الخارجي، اختر ما إذا كنت ترغب في إعادة تسمية أي من الأعمدة الخارجية من مصدر البيانات. يتم توفير الحقول التالية:

    • اسم المخطط (للقراءة فقط). هذا هو اسم مخطط العمود في مصدر البيانات. هذه الخاصية للقراءة فقط.
    • الاسم المعروض. الاسم المستخدم لتعريف العمود الخاص بك.
    • اسم المخطط. الاسم المنطقي الذي سيستخدمه Dataverse للعمود الذي سيتضمن بادئة ناشر الحل. يوجد خيار أسماء التنسيقات السريعة على الصفحة، وهذا سيوفر تغييرات الاسم المقترحة ويمكن أن يكون مفيدًا إذا كان لديك عدد كبير من الحقول التي تتضمن قيمًا مسبوقة من خادم SQL الخاص بك مثل <tablename>.<اسم العمود>. على سبيل المثال، سيتغير Database12.Products إلى المنتجات.

    تلميح

    بدلاً من إدخال المعلومات، يوفر أمر أسماء التنسيق السريع تغييرات مقترحة في الاسم ويمكن أن يكون مفيدًا إذا كان لديك عدد كبير من الحقول التي تتضمن قيمًا مسبوقة من خادم SQL، مثل tablename.اسم العمود. على سبيل المثال، سيتغير Database12.Products إلى المنتجات.

    تكوين أسماء الجداول والأعمدة للجدول الافتراضي

  3. حدد التالي

إكمال الإعداد

  1. تعرض لك صفحة المراجعة والإنهاء الجدول الذي تتصل به في مصدر البيانات، والجدول الذي سيتم إنشاؤه في Dataverse.

    ملاحظة

    حدد اختيار جدول مختلف يعيدك إلى شاشة اختيار الجدول. يأخذك تحديد تحرير تكوين الجدول إلى شاشة التكوين.

  2. إذا كان كل شيء صحيحًا، فحدد التالي.

بمجرد إنشاء الجدول، يتم نقلك مباشرةً إلى جدولك الافتراضي الجديد حيث يمكنك عرض بياناتك والبدء في العمل معها.

ملاحظة

عندما تحاول إنشاء جدول افتراضي موجود بالفعل، تتلقى رسالة تفيد بوجود الجدول بالفعل وأنك ستعيد إنشائه. لن تتمكن من تغيير اسم المخطط أو الحقل الأساسي إذا كانت هذه هي الحالة. ستؤدي إعادة إنشاء الجدول إلى تحديث أي تغييرات عمود تم إجراؤها في مصدر البيانات الموجود في الجدول.

إنشاء الجدول الافتراضي لـ Microsoft Excel

  1. قم بتنزيل وتثبيت الموصل الافتراضي. انتقل إلى سوق Microsoft التجاري‬ وابحث عن Virtual Connector أو حدد الارتباط لتنزيل الموفر: الموصلات الافتراضية في Dataverse

    الموصلات الافتراضية في Dataverse

  2. حدد احصل عليه الآن. في مربع حوار تسجيل الدخول، أدخل البريد الإلكتروني لحساب العمل أو المدرسة. إذا كنت توافق على الشروط والأحكام، فحدد متابعة. سيفتح مركز مسؤولي Power Platform تلقائيًا.

  3. حدد البيئة التي تريد تثبيت الحل فيها. إذا كنت توافق على الشروط والأحكام، فحدد تثبيت. بمجرد اكتمال التثبيت، سترى الموصلات الافتراضية في تطبيق Dataverse مثبتة أسفل البيئات -> [اسم بيئتك] -> تطبيقات Dynamics 365.

    تحديد بيئة لتثبيت موصل

  4. يجب أن ترى أيضًا حل موفر الموصل الافتراضي والحلول الأخرى الممكنة في بيئة Power Platform.

    حل موفر الموصل الافتراضي

إنشاء الاتصال لموفر موصل Excel الافتراضي

شاهد فيديو قصيرًا يوضح كيفية إنشاء جدول افتراضي باستخدام موفر موصل Excel الافتراضي.

  1. انتقل إلى Power Apps ‏(make.powerapps.com)، وحدد البيئة التي ترغب في إعداد الجدول الافتراضي فيها.
  2. في جزء التنقل الأيمن، حدد الاتصالات، ثم حدد اتصال جديد. If the item isn’t in the side panel pane, select …More and then select the item you want.
  3. حدد الموصل الافتراضي على الإنترنت في Microsoft Excel (الأعمال) من قائمة الاتصالات.
  4. وستطلب منك تقديم تفاصيل إضافية للاتصال مصدر البيانات.
  5. حدد إنشاء، سيتم استخدام بيانات اعتماد تسجيل الدخول الحالية. الاتصال بـ Excel

إنشاء مرجع الاتصال

  1. انتقل إلى الحلول.

  2. حدد الحل الافتراضي أو أي حل آخر موجود لديك في البيئة الخاصة بك لإنشاء الجدول الافتراضي.

  3. حدد ‏‫جديد ، ثم حدد مرجع الاتصال.

  4. أدخل اسم العرض، وحدد الاتصال الذي قمت إنشاؤه من أجل الخيار موصلات، ثم حدد اتصال البيانات الذي قمت إنشاؤه.

    مرجع اتصال جديد

إنشاء مصدر البيانات

الآن قم بإنشاء الجدول الافتراضي مصدر البيانات في Dataverse.

  1. حدد رمز الترس -> إعدادات متقدمة.

    أمر الإعدادات المتقدمة

  2. في شريط التنقل العلوي، حدد الإعدادات، ثم حدد الإدارة.

    الانتقال إلى إدارة النظام

  3. حدد مصادر بيانات الكيان الافتراضي.

    إعدادات مصادر بيانات الكيان الافتراضي

  4. حدد جديد، في مربع الحوار المنبثق، حدد موفر بيانات موصل افتراضي.

    مصدر بيانات جديد

    تحديد موفر بيانات الموصل الافتراضي

  5. قم بتسمية مصدر البيانات وحدد مرجع الاتصال الذي قمت بإنشائه في القائمة المنسدلة.

    تسمية مصد البيانات وتحديد مرجع الاتصال

    أضف قيمة مجموعة البيانات الخاصة بك

  6. قم بلصق اسم الملف، بما في ذلك الامتداد في قيمة مجموعة البيانات. تذكر أن الملف يجب أن يكون في OneDrive الذي تم استخدامه لإعداد الاتصال. (على سبيل المثال: SampleData.xlsx)

  7. حدد حفظ..

كتالوج الكيان

باستخدام مرجع الاتصال وإعداد الجدول الافتراضي مصدر البيانات، يتم إنشاء كتالوج كيان تلقائيًا. كتالوج الكيان خاص بالمهمة مصدر البيانات كما سيحدد كافة الجداول االتي توجد في مصدر البيانات.

كتالوج الكيان

ملاحظة

  • إن إنشاء كتالوج الكيانات عملية غير متزامنة. اعتمادًا على بيئتك، قد يستغرق ذلك بضع دقائق.
  • الجداول المعروضة في كتالوج الكيانات ليست جداول افتراضية في حد ذاتها. تحتاج إلى الاختيار من قائمة الجداول هذه التي تمثل البيانات الخارجية لإنشاء جدول افتراضي في Dataverse.

تلميح

  • إذا استغرق إنشاء كتالوج الكيان وقتًا طويلاً، يمكنك التحقق من حالة إكمال الوظيفة بالانتقال إلى طريقة عرض الإعدادات -> وظائف النظام.

عرض كتالوج الكيان

  • حدد جداول > البيانات، ثم حدد كتالوج الكيان الذي تم إنشاؤه.

  • حدد البحث المتقدم ثم استخدم العمود البحث عن: سيتضمن الكتالوج كتالوج كيان للبادئة يتبعه مرجع الاتصال (مثال: كتالوج الكيان الخاص بـ Adventure Works DB). ابحث عن كتالوج الكيانات للاتصال بالبيانات المعنية وحدد النتائج لعرض كافة جداول مصادر البيانات الخارجية.

    البحث المتقدم عن كتالوج الجداول

    ملاحظة

    الإنشاء الجماعي للجداول الافتراضية غير مدعوم حاليًا. على الرغم من أن كتالوج الكيانات يتيح لك تحديد جداول متعددة، إلا أنه سيكون عليك تحديد جدول واحد في كل مرة لإنشاء جداول افتراضية.

  1. لإنشاء جدول افتراضي، يجب بناء تطبيق مبني على النموذج لكتالوج الكيان. حدد جدول كتالوج الكيان.

  2. حدد إنشاء تطبيق في التنقل العلوي.

    كتالوج كيان مع جدول محدد، طريقة عرض جدول

  3. قم بتسمية التطبيق، ثم حدد إنشاء.

    إنشاء شاشة تطبيق يستند إلى النموذج

    يتم إنشاء التطبيق تلقائيا باستخدام جدول كتالوج الكيانات.

  4. بمجرد الانتهاء من التطبيق، يمكنك تحديد نشر لإكمال التطبيق واستخدامه لاحقا، أو يمكنك تحديد تشغيل لإنشاء الجدول الافتراضي الخاص بك الآن دون نشر التطبيق.

    تطبيق مستند إلى نموذج مكتمل

    سيتم توفير جميع الجداول من ملف Excel الخاص بك في طريقة عرض التطبيق.

  5. حدد مجموعة البيانات التي ترغب في استخدامها من كتالوج الكيان، ثم حدد تحرير في شريط التنقل.

    عرض كتالوج كيانات التطبيق النموذجي باستخدام طريقة مجموعة البيانات محددة

    انتظر حتى يتم تحميل النموذج بالكامل قبل التحرير. عند تحميل النموذج سيظهر مثل هذا:

    نموذج تحرير كتالوج الكيانات لجميع الحقول الفارغة

  6. في النموذج الموفر، قم بتعيين عمود "إنشاء أو تحديث الكيان إلى "نعم".

  7. حدد المفتاح الرئيسي والمجال الرئيسي للكيان الافتراضي باستخدام القوائم المنسدلة للعثور على الأعمدة التي تريد استخدامها.

    نموذج تحرير كتالوج الكيانات لجميع الحقول المكتملة

  8. احفظ السجل لإنشاء الجدول الافتراضي.

    ملاحظة

    بعد اكتمال الحفظ، سيتم "إعادة تعيين" النموذج مع إظهار كافة الحقول على أنها فارغة، وهذا أمر عادي.

  9. ارجع إلى صفحة Power Apps الرئيسية، وحدد البيانات. يتم الآن إنشاء الجدول الافتراضي الخاص بك باستخدام الباددة "كيان مخصص". قد يستغرق الأمر بضع دقائق حتى يكتمل الإنشاء.

    Maker portal مع جدول افتراضي محدد

هام

  • يقوم الموفر تلقائيا بخرائط المفتاح الرئيسي المقترن بعوامل مصدر البيانات عند إنشاء الجدول الافتراضي. يمكن إجراء جميع عمليات CRUD على الجدول الافتراضي الذي تم إنشاؤه.
  • يتم تلقائيا تعيين كافة الأعمدة الموجودة في البيانات الخارجية إلى أنواع Dataverse يدعمها الموصل. يمكنك مراجعة تفاصيل الجدول الافتراضي وإ إجراء التغييرات بالتنقل إلى طريقة عرض الإعدادات -> تخصيص - الكيانات.
  • تتطلب الجداول الافتراضية أن يكون هناك حقل سلسلة واحد على الأقل لاستخدامه كعمود الاسم الأساسي.

وبمجرد أن تقوم بإنشاء جدول افتراضي، يمكنك التعامل معه بنفس طريقة عمل أي جدول آخر. يمكنك البدء في تعريف العلاقات مع جداول أخرى، في البيئة واستخدامها في Power Apps وتدفقات Power Automate.

(راجع أيضًا)

إعداد علاقة جدول افتراضي

القيود المعروفة واستكشاف الأخطاء وإصلاحها باستخدام الجداول الافتراضية

دليل المطورين: بدء العمل باستخدام الجداول الافتراضية (الكيانات)