Anmerkung
Der Zugriff auf diese Seite erfordert eine Genehmigung. Du kannst versuchen, dich anzumelden oder die Verzeichnisse zu wechseln.
Der Zugriff auf diese Seite erfordert eine Genehmigung. Du kannst versuchen , die Verzeichnisse zu wechseln.
Wichtig
Die Modern Print-Plattform ist die von Windows bevorzugte Methode zur Kommunikation mit Druckern. Wir empfehlen die Verwendung des Microsoft IPP-Treibers für die Posteingangsklasse zusammen mit Print Support Apps (PSA), um das Druckverhalten in Windows 10 und 11 für die Entwicklung von Druckergeräten anzupassen.
Weitere Informationen finden Sie im Designhandbuch zur Print Support App v1 und v2.
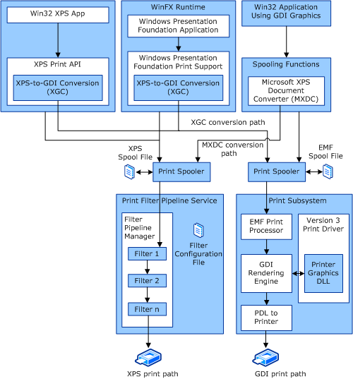
Windows bietet zwei primäre Druckpfade und zwei zusätzliche Konvertierungspfade. Die zwei primären Druckpfade sind:
GDI-Druckpfad (ähnlich dem Windows Server 2003-Druckpfad). Dieser Pfad wird auch als Win32-Pfad bezeichnet und hat seinen Ursprung in einer Win32-Anwendung unter Verwendung der GDI-Grafik-API.
XPS-Druckpfad. Dieser Pfad stammt aus einer Windows Presentation Foundation (WPF)-Anwendung oder von der XPS Print API.
Die zwei Konvertierungsoptionen sind:
GDI-zu-XPS-Konvertierung (MXDC).
XPS-zu-GDI-Konvertierung (XGC).
Allgemeiner Datenfluss
Die folgende Abbildung zeigt die verschiedenen Druckpfad- und Konvertierungsoptionen des XPSDrv-Subsystems.
Weitere Informationen zum Konfigurieren des Filter-Pipeline-Dienstes finden Sie unter Konfigurationsdatei für die Filterpipeline.
Weitere Informationen zur Konfiguration des Version 3 Druckertreibers für Windows Vista und spätere Versionen von Windows finden Sie unter Version 3 XPSDrv Druckertreiber-Komponenten.