Hinweis
Für den Zugriff auf diese Seite ist eine Autorisierung erforderlich. Sie können versuchen, sich anzumelden oder das Verzeichnis zu wechseln.
Für den Zugriff auf diese Seite ist eine Autorisierung erforderlich. Sie können versuchen, das Verzeichnis zu wechseln.
Von Bedeutung
Azure Data Studio wird ab dem 28. Februar 2026 eingestellt. Sie sollten zu Visual Studio Codemigrieren. Weitere Informationen finden Sie unter "Was geschieht mit Azure Data Studio".
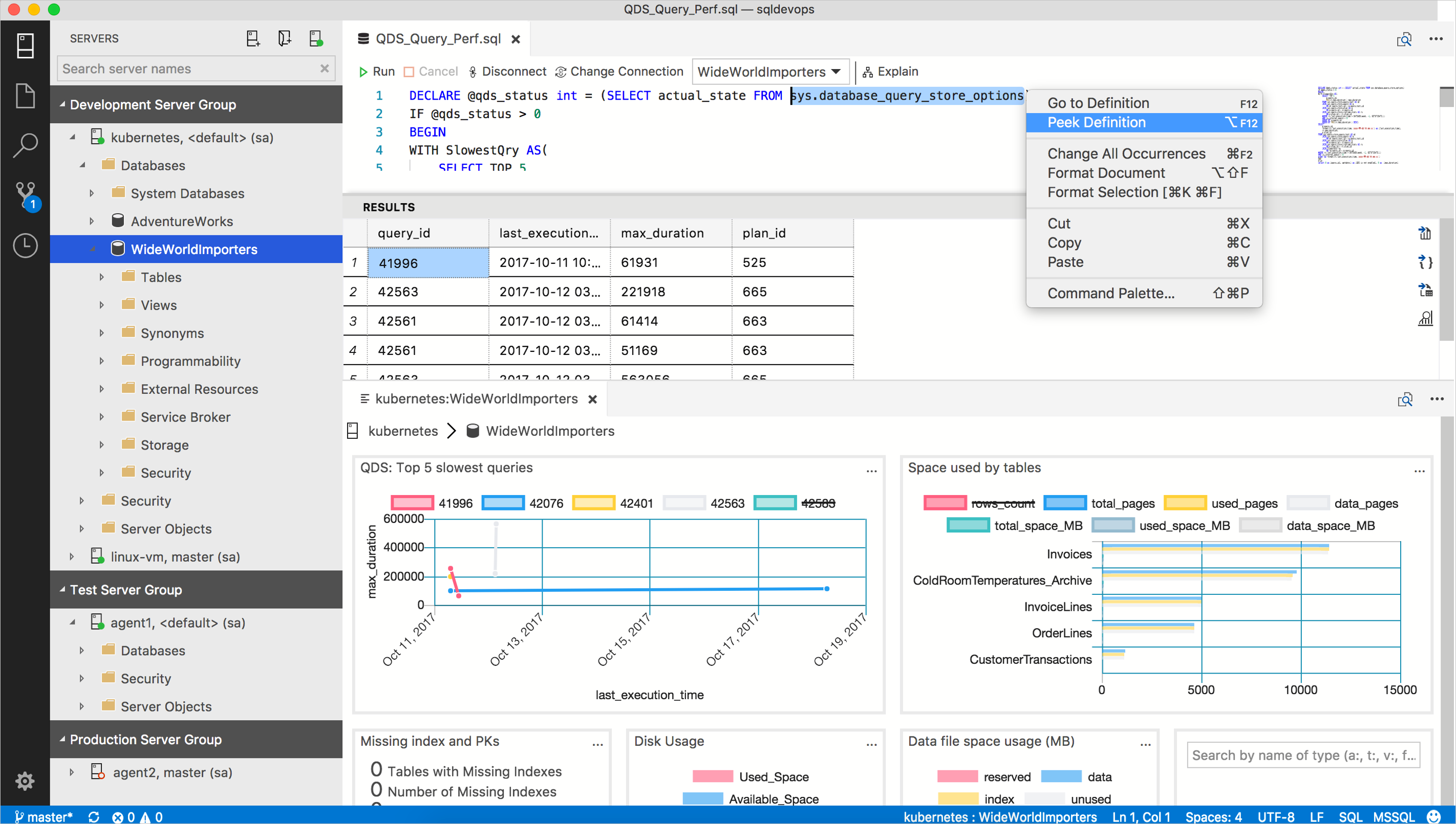
Erkenntniswidgets führen die Transact-SQL-Abfragen (T-SQL) aus, die Sie zum Überwachen von Servern und Datenbanken verwenden, und wandeln sie in aufschlussreiche Visualisierungen um.
Erkenntnisse sind anpassbare Diagramme und Graphen, die Sie den Dashboards für die Server- und Datenbanküberwachung hinzufügen. Zeigen Sie auf einen Blick Erkenntnisse zu Ihren Servern und Datenbanken an, gehen Sie dann weiter ins Detail, und starten Sie Verwaltungsaktionen, die Sie definieren.
Sie können beeindruckende Dashboards für die Server- und Datenbankverwaltung erstellen, ähnlich wie im folgenden Beispiel:
In den folgenden Tutorials erfahren Sie, wie Sie damit beginnen, verschiedene Arten von Erkenntniswidgets zu erstellen:
- Erstellen eines benutzerdefinierten Erkenntniswidgets
- Aktivieren integrierter Erkenntniswidgets
SQL-Abfragen
Azure Data Studio versucht, die Einführung einer weiteren Sprache oder eine große Benutzeroberfläche zu vermeiden. Deshalb wird versucht, so viel wie möglich T-SQL mit minimaler JSON-Konfiguration zu verwenden. Das Konfigurieren von Erkenntniswidgets mit T-SQL nutzt die zahlreichen vorhandenen Quellen nützlicher T-SQL-Abfragen, die in aufschlussreiche Widgets umgewandelt werden können.
Erkenntniswidgets bestehen aus einer oder zwei T-SQL-Abfragen:
- Die Erkenntniswidgetabfrage ist obligatorisch und gibt die Daten zurück, die im Widget angezeigt werden.*
- Die Erkenntnisdetailabfrage ist nur erforderlich, wenn Sie eine Erkenntnisdetailseite erstellen.*
Eine Erkenntniswidgetabfrage definiert ein Dataset, das eine Anzahl, ein Diagramm oder einen Graphen rendert. Die Erkenntnisdetailsabfrage wird verwendet, um relevante Erkenntnisdetailinformationen im Erkenntnisdetailsbereich in einem Tabellenformat aufzulisten.
Azure Data Studio führt Erkenntniswidgetabfragen aus, ordnet das Abfrageresultset dem Dataset eines Diagramms zu und rendert es. Wenn Benutzer Details einer Erkenntnis öffnen, wird die Erkenntnisdetailsabfrage ausgeführt und das Ergebnis in einer Rasteransicht innerhalb des Dialogfelds ausgegeben.
Die grundlegende Idee ist, eine T-SQL-Abfrage so zu schreiben, dass sie als Dataset eines Anzahl-, Diagramm- und Graphwidgets verwendet werden kann.
Zusammenfassung
Die T-SQL-Abfrage und ihr Resultset bestimmen das Verhalten des Erkenntniswidgets. Das Schreiben einer Abfrage für einen Diagrammtyp oder die Zuordnung eines richtigen Diagrammtyps für eine vorhandene Abfrage ist der wichtigste Aspekt beim Erstellen eines effektiven Erkenntniswidgets.