Anmerkung
Der Zugriff auf diese Seite erfordert eine Genehmigung. Du kannst versuchen, dich anzumelden oder die Verzeichnisse zu wechseln.
Der Zugriff auf diese Seite erfordert eine Genehmigung. Du kannst versuchen , die Verzeichnisse zu wechseln.
Die Threads-Ansicht ist die detaillierteste und funktionsreichste Ansicht im Concurrency Visualizer. In der Threads-Ansicht können Sie identifizieren, welche Threads Code während eines Ausführungssegments ausführen, und analysieren, ob Threads aufgrund von Synchronisierung, E/A oder anderen Gründen ausgeführt oder blockiert werden. Threads Berichte zeigen außerdem die Ausführung der Aufrufstapelstruktur und das Entsperren von Threads an.
Während Threads ausgeführt werden, sammelt die Concurrency Visualizer Beispiele. Wenn ein Thread nicht mehr ausgeführt wird, untersucht der Visualizer alle Kontextwechselereignisse des Betriebssystems für den Thread. Kontextwechsel können auftreten, da:
- Ein Thread wird an einem Synchronisations-Primitiv blockiert.
- Das Quantum eines Threads läuft ab.
- Ein Thread stellt eine blockierende E/A-Anforderung vor.
Der Concurrency-Visualizer kategorisiert Thread- und Kontextwechselereignisse und durchsucht die Aufrufstapel von Threads nach bekannten Blockierungs-APIs. Sie zeigt die Threadkategorien in der aktiven Legende unten links in der Threads-Ansicht an. In den meisten Fällen können Sie die Ursache eines Blockierungsereignisses identifizieren, indem Sie die Aufrufstapel untersuchen, die Kontextwechselereignissen entsprechen.
Wenn keine Übereinstimmung mit dem Aufrufstapel vorhanden ist, verwendet Concurrency Visualizer den von Windows bereitgestellten Wartegrund. Die Windows-Kategorie basiert jedoch möglicherweise auf einem Implementierungsdetails und spiegelt möglicherweise keine Benutzerabsicht wider. Windows gibt beispielsweise den Wartegrund für das Blockieren eines nativen Slim Reader-Writer-Lock als E/A statt als Synchronisierung an.
Die Threadsansicht zeigt auch Abhängigkeiten zwischen Threads an. Wenn Sie beispielsweise einen Thread identifizieren, der für ein Synchronisierungsobjekt blockiert ist, finden Sie den Thread, der die Blockierung aufgehoben hat. Sie können den Aufrufstapel für den Entsperrungsthread an dem Punkt untersuchen, an dem die Blockierung der anderen aufgehoben wurde.
Sie können die Threads-Ansicht verwenden, um:
- Identifizieren Sie die Gründe, warum die Benutzeroberfläche einer App während bestimmter Ausführungsphase nicht reagiert.
- Bestimmen Sie die Zeitspanne, die für die Blockierung der Synchronisierung, E/A, Seitenfehler und andere Ereignisse aufgewendet wird.
- Entdecken Sie den Grad der Störungen anderer Prozesse, die auf dem System ausgeführt werden.
- Identifizieren Sie Lastenausgleichsprobleme für die parallele Ausführung.
- Finden Sie die Gründe für suboptimale oder nicht vorhandene Skalierbarkeit. Warum wird beispielsweise die Leistung einer parallelen App nicht verbessert, wenn mehr logische Kerne verfügbar sind.
- Verstehen Sie den Grad der Parallelität in der App, um bei der Parallelisierung zu helfen.
- Identifizieren sie Abhängigkeiten zwischen Arbeitsthreads und kritischen Ausführungspfaden.
Verwenden der Threads-Ansicht
Um die Parallelitätsschnellansicht zu starten, wählen Sie "Parallelitätsschnellansicht>" und dann eine Option aus, z. B. "Neuer Prozess starten".
Concurrency Visualizer startet die App und sammelt eine Trace, bis Sie Erfassung beenden auswählen. Die Visualisierung analysiert dann die Ablaufverfolgung und zeigt die Ergebnisse auf der Ablaufverfolgungsberichtsseite an.
Wählen Sie oben links im Bericht die Registerkarte "Threads " aus, um die Threads-Ansicht zu öffnen.
Wählen Sie Zeitintervalle und Threads aus, um eine Leistungsanalyse zu starten.
Zeitachsenanalyse
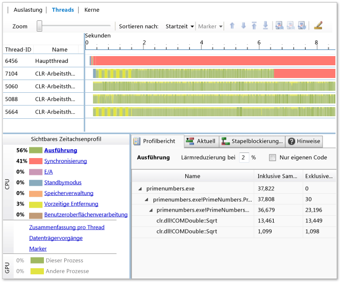
Der obere Teil der Threads-Ansicht ist eine Zeitachse. Die Zeitachse zeigt die Aktivität aller Threads im Prozess und alle physischen Datenträgergeräte auf dem Hostcomputer an. Außerdem werden GPU-Aktivitäts- und Markerereignisse angezeigt.
Auf der Zeitachse ist die x-Achse Zeit, und auf der Y-Achse gibt es mehrere Kanäle:
- Zwei E/A-Kanäle für jedes Laufwerk auf dem System, einen Kanal für Lesevorgänge und einen für Schreibvorgänge.
- Ein Kanal für jeden Thread im Prozess.
- Markerkanäle, wenn Markierungsereignisse in der Ablaufverfolgung auftreten. Markierungskanäle werden zunächst unter den Threadkanälen angezeigt, die diese Ereignisse generiert haben.
- GPU-Kanäle.
Zunächst werden Threads in der Reihenfolge sortiert, in der sie erstellt werden, sodass der Haupt-App-Thread zuerst ist. Wählen Sie eine weitere Option im Dropdownmenü "Sortieren nach " aus, um Threads nach einem anderen Kriterium zu sortieren, z. B. "Ausführung".
Die Zeitachsenfarben geben den Zustand eines Threads zu einem bestimmten Zeitpunkt an. Grüne Segmente werden ausgeführt, rote Segmente sind für die Synchronisierung blockiert, gelbe Segmente werden unterbrochen, und lila Segmente führen Geräte-E/A durch.
Sie können vergrößern, um mehr Details anzuzeigen, oder verkleineren, um ein längeres Zeitintervall anzuzeigen. Wählen Sie Segmente und Punkte im Diagramm aus, um Details zu Kategorien, Startzeiten, Verzögerungen und Aufrufstapelzuständen abzurufen.
Verwenden Sie die Zeitachse, um die Arbeitsbilanz zwischen Threads zu untersuchen, die in einer parallelen Schleife oder in gleichzeitigen Vorgängen beteiligt sind. Wenn ein Ausführungsstrang länger dauert als die anderen, ist die Arbeit möglicherweise ungleich verteilt. Sie können die Leistung Ihrer App verbessern, indem Sie die Arbeit gleichmäßiger unter den Threads verteilen.
Wenn nur ein Thread zu einem bestimmten Zeitpunkt ausgeführt wird, nutzt die App möglicherweise nicht die vollständige Parallelität des Systems. Sie können das Zeitachsendiagramm verwenden, um Abhängigkeiten zwischen Threads und die zeitlichen Beziehungen zwischen Blockierung und blockierten Threads zu untersuchen. Um Threads neu anzuordnen, wählen Sie einen Thread aus, und wählen Sie dann das Symbol nach oben oder unten auf der Symbolleiste aus.
Sie können Threads ausblenden, die keine Arbeit ausführen oder vollständig blockiert sind, da ihre Statistiken irrelevant sind und die Berichte verstopfen können. Blenden Sie Threads aus, indem Sie deren Namen auswählen und dann die Ausgewählten Threads ausblenden oder alle außer ausgewählten Threadssymbole auf der Symbolleiste ausblenden. Wenn Sie Threads identifizieren möchten, die ausgeblendet werden sollen, wählen Sie unten links den Link " Pro Threadzusammenfassung " aus. Sie können die Threads ausblenden, die keine Aktivität im Diagramm " Pro Threadzusammenfassung " aufweisen.
Thread-Ausführungsdetails
Um detailliertere Informationen zu einem Ausführungssegment zu erhalten, wählen Sie einen Punkt auf einem grünen Segment der Zeitachse aus. Die Konkurrenz-Visualizer zeigt ein schwarzes Caret über dem ausgewählten Punkt und zeigt den Aufrufstapel auf der Registerkarte Aktuell im unteren Bereich. Sie können mehrere Punkte im Ausführungssegment auswählen.
Hinweis
Der Concurrency Visualizer kann möglicherweise keine Auswahl auf einem Ausführungssegment auflösen, wenn die Dauer des Segments weniger als eine Millisekunde beträgt.
Um ein Ausführungsprofil für alle nicht versteckten Threads im aktuell ausgewählten Zeitraum abzurufen, wählen Sie "Ausführung" in der unteren linken Legende aus.
Threadblockierungsdetails
Um Informationen zu einem bestimmten Bereich in einem Thread abzurufen, zeigen Sie mit der Maus auf diesen Bereich auf der Zeitachse, um einen Tooltip anzuzeigen. Die Tooltip enthält Informationen wie Kategorie, Anfangszeit und Verzögerung. Wählen Sie den Bereich aus, um den Aufrufstapel zu diesem Zeitpunkt auf der Registerkarte "Aktuell " des unteren Bereichs anzuzeigen. Im Bereich werden auch die Kategorie, die Verzögerung, die Blockierungs-API und der Entsperrungsthread angezeigt, falls vorhanden. Durch Untersuchen des Aufrufstapels können Sie die zugrunde liegenden Gründe für Threadblockierungsereignisse ermitteln.
Ein Ausführungspfad kann mehrere Blockierungsereignisse aufweisen. Um diese zu untersuchen, indem Sie Kategorie blockieren und Problembereiche schneller finden, wählen Sie eine Blockierungskategorie in der Legende auf der linken Seite aus.
Abhängigkeiten zwischen Threads
Die Parallelitätsschnellansicht zeigt Abhängigkeiten zwischen Threads an, sodass Sie bestimmen können, was ein blockierter Thread auszuführen versucht hat, und welchen anderen Thread die Ausführung aktiviert hat.
Um zu bestimmen, welcher Thread einen anderen Thread entsperrt hat, wählen Sie das Blockierungssegment auf der Zeitachse aus. Wenn der Konkurrenzvisualisierer den entsperrenden Thread bestimmen kann, zieht er eine Linie zwischen diesem und dem ausgeführten Segment, das dem blockierten Segment folgt. Wählen Sie im unteren Bereich die Registerkarte "Entsperrungsstack" aus, um den entsprechenden Aufrufstapel anzuzeigen.
Profilberichte
Unterhalb des Zeitachsendiagramms befindet sich ein Bereich mit den Registerkarten "Profilbericht", "Aktuell" und "Stapel-Entsperrbericht". Die Berichte werden automatisch aktualisiert, wenn Sie die Zeitachsen- und Threadsauswahl ändern. Bei umfangreichen Ablaufverfolgungen ist der Berichtsbereich möglicherweise vorübergehend nicht verfügbar, während Updates berechnet werden.
Registerkarte "Profilbericht"
Der Profilbericht verfügt über zwei Filter:
- Wenn Sie Aufrufbaum-Einträge herausfiltern möchten, für die wenig Zeit aufgewendet wurde, geben Sie einen Filterwert zwischen 0 und 99 Prozent in das Rauschreduzierung bei Feld ein. Der Standardwert ist 2 Prozent.
- Aktivieren Sie das Kontrollkästchen "Nur mein Code ", um Aufrufstrukturen nur für Ihren Code anzuzeigen. Deaktivieren Sie das Kontrollkästchen, um alle Anrufstrukturen anzuzeigen.
Auf der Registerkarte " Profilbericht " werden Berichte für die Kategorien und Links in der Legende angezeigt. Um einen Bericht anzuzeigen, wählen Sie einen der Einträge auf der linken Seite aus:
Ausführung Der Ausführungsbericht zeigt die Aufschlüsselung der Zeit, die die Anwendung für die Ausführung aufgewendet hat.
Um die Codezeile zu finden, in der die Ausführungszeit aufgewendet wird, erweitern Sie die Anrufstruktur und wählen Sie im Kontextmenü für den Anrufstruktureintrag die Option " Quelle anzeigen " oder " Anrufwebsites anzeigen" aus. Die Quellansicht sucht die ausgeführte Codezeile. Aufrufstellen anzeigen lokalisiert die Codezeile, die die ausgeführte Zeile aufgerufen hat. Wenn nur eine Zeile einer Aufrufstelle vorhanden ist, wird der Code hervorgehoben. Wenn mehrere Aufrufstellen vorhanden sind, wählen Sie die gewünschte im Dialogfeld aus und wählen Sie dann Zur Quelle wechseln aus. Es ist häufig am nützlichsten, die Anrufwebsite zu finden, die die meisten Instanzen, die meiste Zeit oder beides hat. Weitere Informationen finden Sie im Ausführungsprofilbericht.
Synchronisation Der Synchronisierungsbericht zeigt die Aufrufe an, die für Synchronisierungsblöcke verantwortlich sind, sowie die Gesamtsperrzeiten jedes Aufrufstapels. Weitere Informationen finden Sie unter Synchronisierungszeit.
E/A Der E/A-Bericht zeigt die Anrufe an, die für E/A-Blöcke verantwortlich sind, sowie die Gesamtsperrzeiten der einzelnen Aufrufstapel. Weitere Informationen siehe E/A-Zeit (Threads-Ansicht).
Schlafen Der Bericht "Schlafmodus" zeigt die Aufrufe an, die für Blockierungen verantwortlich sind, sowie die gesamten Blockierungszeiten jedes Aufrufstapels. Weitere Informationen finden Sie unter "Ruhezeit".
Speicherverwaltung Der Bericht "Speicherverwaltung " zeigt die Aufrufe an, bei denen Speicherverwaltungsblöcke aufgetreten sind, sowie die Gesamtsperrzeiten jedes Aufrufstapels. Verwenden Sie diese Informationen, um Bereiche zu identifizieren, in denen übermäßiges Paging oder Speicherbereinigungs-Probleme auftreten. Weitere Informationen finden Sie unter Speicherverwaltungszeit.
Präemption Der Präemptionsbericht zeigt, wo Prozesse im System den aktuellen Prozess unterbrochen haben, und einzelne Threads, die Threads im aktuellen Prozess ersetzt haben. Sie können diese Informationen verwenden, um die Prozesse und Threads zu identifizieren, die für die Vorbehaltung am meisten verantwortlich sind. Weitere Informationen finden Sie unter "Vorabzeit".
Ui-Verarbeitung Der Bericht "Ui Processing " zeigt die Aufrufe an, die für UI-Verarbeitungsblöcke verantwortlich sind, sowie die Gesamtblockzeiten jedes Aufrufstapels. Weitere Informationen finden Sie unter Ui-Verarbeitungszeit.
Pro Threadzusammenfassung Wählen Sie "Pro Threadzusammenfassung " aus, um ein Diagramm anzuzeigen, das den Status von Threads für das aktuell ausgewählte Zeitintervall anzeigt. Die farbcodierten Spalten zeigen die Gesamtzeit der Ausführungs-, Blockierungs-, E/A- und anderer Zustände für jeden Thread an. Die Threads sind am unteren Ende beschriftet. Wenn Sie den Zoomfaktor im Zeitachsendiagramm anpassen, wird dieses Diagramm automatisch aktualisiert.
Bei einigen Zoomstufen werden einige Threads möglicherweise nicht im Diagramm angezeigt. In diesem Fall werden Ellipsen (...) rechts angezeigt. Wenn der gewünschte Thread nicht angezeigt wird, können Sie andere Threads ausblenden. Weitere Informationen finden Sie im Zusammenfassenden Bericht "Pro Thread".
Datenträgervorgänge Wählen Sie Datenträgervorgänge aus, um Prozesse und Threads anzuzeigen, die für den aktuellen Prozess beteiligt sind, Dateien, die sie berührt haben (z. B. DLLs, die sie geladen haben), wie viele Bytes sie lesen, und andere Informationen. Sie können diesen Bericht verwenden, um die verwendete Zeit für den Zugriff auf Dateien während der Ausführung auszuwerten, insbesondere, wenn Ihr Prozess als I/O-gebunden erscheint. Weitere Informationen finden Sie im Bericht "Datenträgervorgänge".
Aktueller Tab
Auf dieser Registerkarte wird der Aufrufstapel für einen ausgewählten Punkt in einem Threadsegment im Zeitachsendiagramm angezeigt. Die Aufrufstapel werden so gekürzt, dass nur Aktivitäten angezeigt werden, die sich auf Ihre App beziehen.
Entsperren der Registerkarte "Stapel"
Auf dieser Registerkarte wird angezeigt, welcher Thread die Blockierung des ausgewählten Threads aufgehoben hat, und den Entsperrungsaufrufstapel.
Kanäle (Threads-Ansicht)
Der Concurrency Visualizer zeigt vier Kanaltypen: Thread-Kanäle, Datenträger-Kanäle, Marker-Kanäle und GPU-Kanäle.
Threadkanäle
Ein Threadkanal zeigt den Threadzustand nach Farbe für nur einen Thread an. Wenn Sie den Kanalnamen anhalten, wird die Startfunktion für den angegebenen Thread angezeigt. Die Concurrency Visualizer detektiert verschiedene Arten von Threads. Die am häufigsten verwendeten Typen werden in der folgenden Tabelle angezeigt.
| Thread | Description |
|---|---|
| Hauptthread | Der Thread, der die App gestartet hat. |
| Arbeitsthread | Ein Thread, der vom Hauptthread der Anwendung erstellt wurde. |
| CLR-Worker-Thread | Ein Arbeitsthread, der von der Common Language Runtime (CLR) erstellt wurde. |
| Debuggerhilfsprogramm | Ein Arbeitsthread, der vom Visual Studio-Debugger erstellt wurde. |
| ConcRT Thread | Ein Thread, der von der Microsoft Concurrency Runtime erstellt wurde. |
| GDI-Thread | Ein Thread, der von GDIPlus erstellt wurde. |
| OLE/RPC-Thread | Ein Thread, der als RPC-Workerthread erstellt wurde. |
| RPC-Thread | Ein Thread, der als RPC-Thread erstellt wurde. |
| Winsock Thread | Ein Thread, der als Winsock-Thread erstellt wurde. |
| Threadpool | Ein Thread, der vom CLR-Threadpool erstellt wurde. |
Datenträgerkanäle
Datenträgerkanäle entsprechen physischen Laufwerken auf dem Computer. Da für jedes physische Laufwerk auf dem System separate Kanäle für Lese- und Schreibvorgänge vorhanden sind, verfügt jedes Laufwerk über zwei Kanäle. Die Datenträgernummern entsprechen Kernelgerätenamen. Ein Datenträgerkanal wird nur angezeigt, wenn auf dem Datenträger Aktivitäten aufgetreten sind.
Markierungskanäle
Markerkanäle entsprechen Ereignissen, die von der App und den von ihr verwendeten Bibliotheken generiert werden. Beispielsweise generieren die Task Parallel Library, parallel Patterns Library und C++ AMP Ereignisse, die als Markierungen angezeigt werden. Jeder Markierungskanal ist einer Thread-ID zugeordnet, die neben der Beschreibung des Kanals angezeigt wird. Die ID identifiziert den Thread, der das Ereignis generiert hat. Die Beschreibung des Kanals enthält den Namen des Ereignisablaufverfolgungsanbieters für Windows (ETW), der die Ereignisse generiert hat. Wenn der Kanal Ereignisse aus dem Concurrency Visualizer SDK anzeigt, wird auch der Serienname angezeigt.
GPU-Kanäle
GPU-Kanäle zeigen Informationen zu DirectX 11-Aktivitäten auf dem System an. Jedes DirectX-Modul, das der Grafikkarte zugeordnet ist, verfügt über einen separaten Kanal. Die einzelnen Segmente stellen die Zeit dar, die für die Verarbeitung eines DMA-Pakets aufgewendet wird.
Auswahl kopieren
Wenn Sie den gesamten Aufrufstapel über die Registerkarte "Bericht" kopieren möchten, klicken Sie auf "Kopieren". Anschließend können Sie den Aufrufstapel in ein beliebiges Programm einfügen, das diese Aktion unterstützt.
Aktueller Tab
Durch Klicken auf die Registerkarte "Aktuell " können Sie einen Aufrufstapel (sofern verfügbar) sehen, der dem aktuellen Auswahlpunkt in der Zeitachse am nächsten kommt, wenn ein CPU-Threadsegment ausgewählt ist. In diesem Fall wird der Auswahlpunkt durch einen schwarzen Pfeil oder caret über der Zeitachse dargestellt. Wenn ein Blockierungssegment ausgewählt ist, wird das Caret nicht angezeigt, da keine Ausführung vorhanden war. Das Segment wird jedoch weiterhin hervorgehoben, und ein Anrufstapel wird angezeigt.
Auf der Registerkarte " Aktuell " werden auch Informationen zu DirectX-Aktivitätssegmenten, Markierungen und E/A-Zugriff angezeigt. Informationen zur Verarbeitung von DMA-Paketen in DirectX-Aktivitätssegmenten durch die Hardwarewarteschlange werden angezeigt. Für Markierungen werden Informationen zur Beschreibung und zum Markierungstyp angezeigt. Für den E/A-Zugriff werden Informationen über die Datei und die Anzahl der gelesenen oder geschriebenen Bytes angezeigt.
Leeres Zeitachsensegment
In der Konkurrenzvisualisierung hängt der Grund, warum ein Abschnitt der Zeitachse leer ist (mit weißem Hintergrund), von der Art des Kanals ab.
Bei einem CPU-Threadkanal bedeutet dies, dass der Thread während dieses Teils der Zeitachse nicht vorhanden war. Wenn Sie an dem Thread interessiert sind, können Sie den ausführenden Abschnitt mithilfe des Zoom-Steuerelements oder des horizontalen Bildlaufs finden.
Bei einem E/A-Kanal bedeutet dies, dass zu diesem Zeitpunkt kein Datenträgerzugriff im Namen des Zielprozesses aufgetreten ist.
Bei einem DirectX-Kanal bedeutet dies, dass während dieses Teils der Zeitachse keine GPU-Arbeit im Auftrag des Zielprozesses ausgeführt wurde.
Bei einem Markierungskanal bedeutet dies, dass keine Markierungen generiert wurden.
Schaltfläche "Exportieren" (Nebenläufigkeitsvisualisierung)
Mit der Schaltfläche „Exportieren” können Sie den Aufrufstapel als eine .csv-Datei für Ihre Aufzeichnungen oder für die Verwendung mit einem anderen Tool wie Microsoft Excel exportieren.
Just My Code (Thread-Ansicht)
Wenn Sie diese Option auswählen, filtern Sie den Aufrufstapel so, dass nur Ihr Code plus eine Ebene der aufgerufenen Funktionen angezeigt wird.
Durch die Aktivierung dieser Option können Sie die Komplexität des Anrufstapels erheblich reduzieren und möglicherweise die Diagnose eines bestimmten Problems vereinfachen.
In einigen Fällen kann die Auswahl dieser Option den blockierenden Aufruf herausfiltern. Wenn Sie vollständige Aufrufstapeldetails benötigen, um diese Bestimmung zu treffen, deaktivieren Sie diese Option, um den vollständigen Aufrufstapel verfügbar zu machen.
Kanäle verwalten
In der Threadsansicht des Concurrency Visualizer können Sie die Kanäle für Ihren Prozess organisieren, sodass Sie bestimmte Muster untersuchen können. Sie können Kanäle sortieren, nach oben und unten verschieben und ausblenden oder anzeigen.
Sortieren nach
Mit dem Steuerelement "Sortieren nach" können Sie die Threads nach verschiedenen Kriterien sortieren, basierend auf der aktuellen Zoomstufe. Dies ist besonders nützlich, wenn Sie nach einem bestimmten Muster suchen. Sie können nach diesen Kriterien sortieren:
| Kriterien | Definition |
|---|---|
| Startzeit | Sortiert Threads nach ihren Startzeiten. Dies ist die Standardsortierreihenfolge. |
| Endzeit | Sortiert Threads nach ihren Endzeiten. |
| Ausführung | Sortiert Threads nach dem Prozentsatz der Zeit, die für die Ausführung aufgewendet wird. |
| Synchronization | Sortiert Threads nach dem Prozentsatz der Zeit, die bei der Synchronisierung aufgewendet wird. |
| E/A | Sortiert Threads nach dem Prozentsatz der Zeit, die in E/A aufgewendet wird (Lesen und Schreiben von Daten). |
| Schlafen | Sortiert Threads nach dem Prozentsatz der Zeit, die im Ruhezustand aufgewendet wird. |
| Paging | Sortiert Threads nach dem Prozentsatz der Zeit, die für das Paging aufgewendet wird. |
| Verdrängung | Sortiert Threads nach dem Prozentsatz der Zeit, die für Unterbrechungen aufgewendet wird. |
| Ui-Verarbeitung | Sortiert Threads nach dem Prozentsatz der Zeit, die für die Verarbeitung der Benutzeroberfläche aufgewendet wird. |
Verschieben des ausgewählten Kanals nach oben oder unten
Mit diesen Steuerelementen können Sie einen Kanal in der Liste nach oben oder unten verschieben. Sie können z. B. verwandte Kanäle nebeneinander positionieren, um ein bestimmtes Muster oder eine threadübergreifende Beziehung zu untersuchen.
Verschieben des ausgewählten Kanals nach oben oder unten
Sie können ausgewählte Kanäle nach oben oder unten in der Liste verschieben, um ein bestimmtes Muster zu untersuchen, oder einige Kanäle zur Seite schieben, um andere besser untersuchen zu können.
Ausgewählte Kanäle ausblenden
Wählen Sie dieses Steuerelement aus, wenn Sie Kanäle ausblenden möchten. Wenn ein Thread beispielsweise über die gesamte Lebensdauer Ihres verwalteten Prozesses eine Synchronisierung von 100 Prozent hat, könnten Sie ihn ausblenden, indem Sie andere Threads analysieren.
Hinweis
Durch das Ausblenden eines Threads wird er auch aus der Berechnungszeit entfernt, die in der aktiven Legende und in den Profilberichten angezeigt wird.
Alle Kanäle anzeigen
Dieses Steuerelement ist aktiv, wenn mindestens ein Kanal ausgeblendet ist. Wenn Sie diese Option auswählen, werden alle ausgeblendeten Elemente angezeigt und wieder in die Zeitberechnungen einbezogen.
Verschieben von Markierungen nach oben
Wenn eine Ablaufverfolgung Markierungsereignisse enthält, können Sie diesen Befehl verwenden, um die Markierungskanäle an den Anfang der Zeitachse zu verschieben. Ihre relative Reihenfolge wird beibehalten.
Gruppieren von Markierungen nach Thread
Wenn eine Ablaufverfolgung Markierungsereignisse enthält, können Sie diesen Befehl verwenden, um Markierungskanäle unter dem Thread zu gruppieren, der die Markierungsereignisse generiert hat. Die Datenträgerkanäle werden an den Anfang der Kanalliste verschoben, und GPU-Kanäle werden nach unten verschoben.
Messmodus ein/aus
Mithilfe dieses Tools können Sie eine Zeitdauer auf der Zeitachse genau messen. Um den Messmodus zu aktivieren, klicken Sie auf die Schaltfläche "Messen" (mit einem Linealsymbol), und ziehen Sie dann in die Zeitleiste. Beachten Sie beim Ziehen, dass der Bereich unterhalb des Zeigers gelb hervorgehoben ist und die gemessene Zeit auf der Symbolleiste rechts neben der Schaltfläche angezeigt wird. Dieser Wert wird dynamisch berechnet, während Sie ziehen, damit Sie sofort sehen können, wie lange ein bestimmtes Ereignis dauert. Wenn Sie die Maustaste loslassen, bleibt der Zeitwert sichtbar.
Sie können den Messvorgang wiederholen, aber nur die neueste Messung wird angezeigt. Klicken Sie erneut auf die Schaltfläche "Messung", um den Messmodus zu deaktivieren.
Rauschreduzierungsprozentsatz
Standardmäßig ist der Wert der Einstellung "Rauschreduktionsprozentsatz" 2. In der Aufrufstruktur werden nur Einträge mit einem Prozentsatz der inklusiven Zeit angezeigt, die größer oder gleich dieser Einstellung ist. Indem Sie die Einstellung ändern, können Sie die Anzahl der Einträge steuern, die in der Anrufstruktur angezeigt werden. Wenn Sie beispielsweise den Wert in 10 ändern, werden nur Call Tree-Einträge angezeigt, die eine inklusive Zeit aufweisen, die größer als oder gleich 10 % ist. Indem Sie den Wert der Einstellung erhöhen, können Sie sich auf Einträge konzentrieren, die größere Auswirkungen auf die Leistung Ihres Prozesses haben.
Bericht basierend auf sichtbarem Zeitraum
In der Profilansicht werden Berichte angezeigt, die auf dem aktuell sichtbaren Zeitraum und den Kanälen basieren. Wenn Sie Details zu verschiedenen Teilmengen der Daten anzeigen möchten, klicken Sie auf Elemente in der Legende.
Weitere Informationen zu den Daten finden Sie in den Threads-Ansichtsberichten.
Threadbereiter Verbinder
Wenn Sie auf ein blockierendes Segment klicken, um einen Aufrufstapel und dessen Entsperrungsstapel anzuzeigen, wird der threadbereite Connector möglicherweise auch angezeigt. Wenn das Entsperrungsereignis in einem anderen Thread im aktuellen Prozess aufgetreten ist, identifiziert der threadbereite Connector visuell das Thread- und Ausführungssegment, mit dem der blockierte Thread die Ausführung fortsetzen konnte.
Zeitachsen-Richtungspfeil
Wenn Sie einen Punkt auf der Zeitachse eines ausgeführten Threadsegments auswählen, wird darüber ein Zeitachsen-Caret angezeigt. Der Aufrufstapel, der auf der aktuellen Stapelregisterkarte angezeigt wird, ist derjenige, der zeitlich am nächsten liegt, an dem Sie auf das Segment geklickt haben. Das Caret wird verwendet, um den Aufrufstapel, der unter der Registerkarte "Aktuell" angezeigt wird, mit dem Zeitpunkt zu verknüpfen, zu dem er abgetastet wurde. Das Caret zeigt die genaue Position des Anrufstapels an, bei dem es sich um den nächstgelegenen Anrufstapel handelt, an dem der Benutzer ausgewählt hat.
Stapel entsperren
Wenn das aktuell ausgewählte Threadelement ein blockiertes Segment darstellt, das später nach dem Aufheben der Blockierung durch einen anderen Thread im aktuellen Prozess gestartet wurde, wird der Aufrufstapel für den Thread, der die Blockierung ausgeführt hat, auf dieser Registerkarte angezeigt.
Sichtbares Zeitachsenprofil
Das sichtbare Zeitachsenprofil für die Threadblockierungsansicht stellt statistische Informationen und Links zu Berichten bereit. Beim Vergrößern, Verkleineren, Horizontalen Scrollen, Ausblenden von Kanälen oder Anzeigen von Kanälen ändern sich die Zahlen in der aktiven Legende, um die aktuell angezeigten Elemente widerzuspiegeln. Wenn Sie einen Bericht zu einem Element in der Legende anzeigen möchten, klicken Sie auf das Element.
Zoom-Steuerelement (Threadsansicht)
Das Zoomsteuerelement ist ein Schieberegler, mit dem Sie die Zeitachse vergrößern und verkleineren können, damit Sie sich auf bereiche von besonderem Interesse konzentrieren können. Da dieses Steuerelement auf die Mitte der Zeitachsenansicht zoomt, zentrieren Sie den relevanten Bereich, bevor Sie hereinzoomen.
Vergrößern durch Ziehen in der Zeitachsenansicht
Beim Hineinzoomen durch Ziehen in der Zeitachsenansicht wird ein Bereich erstellt, der gelb hervorgehoben ist. Wenn Sie die Maustaste loslassen, vergrößert sich die Zeitachsenansicht im ausgewählten Bereich.
Vergrößern und Verkleineren mithilfe des Mausrads
Klicken Sie auf einen beliebigen Punkt auf der Zeitachse (um sicherzustellen, dass sie den Mausfokus hat), und drücken Sie dann STRG , und bewegen Sie das Mausrad (vorwärts zoomt ein, rückwärts verkleinern).