Teilen über


Integration mit XML-Editor

Der XML-Schema-Designer ist in den XML-Editor integriert. Wenn Sie eine XSD-Datei im XML-Editor ändern, wird die Änderung im XML-Schema-Explorer widergespiegelt. Wenn die Graph-Ansicht oder die Inhaltsmodellansicht geöffnet ist, wird die Änderung auch dort angezeigt. Sie können auf folgende Weise zwischen dem XML-Schema-Designer und dem XML-Editor navigieren:

  • Klicken Sie im XML-Editor mit der rechten Maustaste auf einen Knoten, und wählen Sie im XML-Schema-Explorer die Option "Anzeigen" aus.

  • Doppelklicken Sie in der Graph-Ansicht und im XML-Schema-Explorer auf einen Knoten, oder klicken Sie mit der rechten Maustaste auf einen Knoten, und wählen Sie "Code anzeigen" aus. Klicken Sie in der Inhaltsmodellansicht mit der rechten Maustaste auf einen Knoten, und wählen Sie "Code anzeigen" aus.

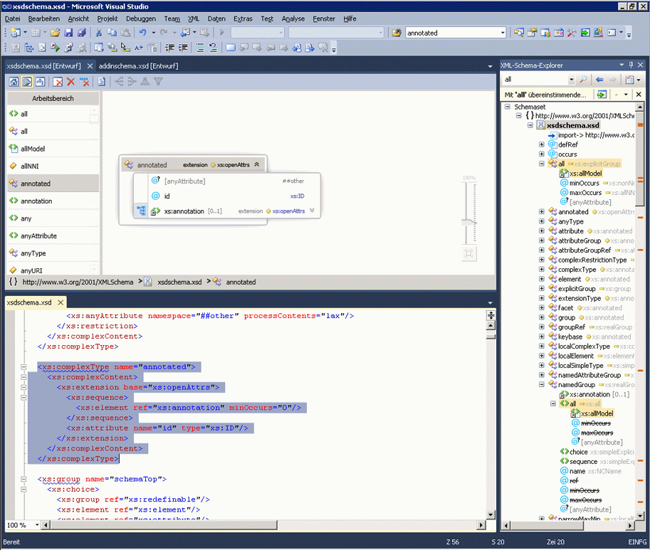
Der folgende Screenshot zeigt ein IM XML-Schema-Explorer geöffnetes XML-Schema. Der XML-Schema-Explorer zeigt den Schemasatz in einer Strukturansicht an. Der XML-Editor zeigt die Textansicht des Knotens an, der derzeit im XML-Schema-Explorer aktiv ist.

Screenshot eines Visual Studio-Projekts mit einem XML-Knoten im XML-Editorbereich und einer Strukturansicht des Schemas, das im Bereich

Manchmal ist es hilfreich, den Code im XML-Editor und im grafischen Designer nebeneinander anzuzeigen. Wenn Sie beide Dateien gleichzeitig anzeigen möchten, klicken Sie mit der rechten Maustaste auf eine beliebige Stelle im XML-Editor, und wählen Sie "Ansichts-Designer" aus. Wählen Sie im Windows-Menü von Visual Studio Neue horizontale (oder vertikale) Tabgruppe aus.

Screenshot eines Visual Studio-Projekts mit dem Ansichts-Designer-Bereich, dem XML-Editorbereich und dem XML-Schema-Explorer-Bereich.