Anmerkung
Der Zugriff auf diese Seite erfordert eine Genehmigung. Du kannst versuchen, dich anzumelden oder die Verzeichnisse zu wechseln.
Der Zugriff auf diese Seite erfordert eine Genehmigung. Du kannst versuchen , die Verzeichnisse zu wechseln.
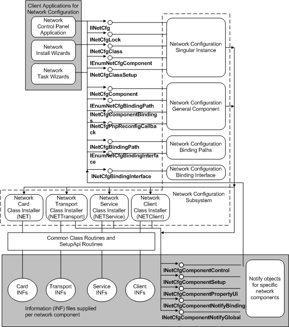
Das folgende Diagramm zeigt, wie Clientanwendungen, die das Netzwerkkonfigurationssubsystem installieren oder steuern, dieses aufrufen. Dieses Subsystem ruft Netzwerkklasseninstallationsprogramme auf, um Netzwerkkomponenten zu installieren und Benachrichtigungsobjekte für diese Komponenten zu registrieren. Benachrichtigen Sie Objekte zurück an das Subsystem, um das Netzwerk im Namen dieser Komponenten zu konfigurieren, die die Objekte besitzen.