Teilen über


Schema-Designer

Der Schema-Designer in der MSSQL-Erweiterung für Visual Studio Code vereinfacht komplexe Schemadesigns und bietet ein intuitiveres Verständnis Ihrer Datenbankstrukturen. Es integriert Datenbankdiagrammfunktionen, um vorhandene Schemas zu visualisieren, und ermöglicht Es Entwicklern, Datenbanken direkt in einer grafischen Umgebung zu entwerfen und zu verwalten, ohne Transact-SQL (T-SQL)-Anweisungen schreiben zu müssen.

Screenshot der Schema-Designer-Übersicht mit einem Datenbankschemadiagramm.

Funktionen

Der Schema-Designer bietet folgende Features:

  • Visualisieren Sie die Datenbankstruktur mit interaktiven Diagrammen.
  • Erstellen oder Bearbeiten von Tabellen, Fremdschlüsseln, Primärschlüsseln und Einschränkungen.
  • Suchen, Drag & Drop, Filtern, Zoomen, Minikarte verwenden und Diagramme automatisch anordnen für effiziente Navigation und Anpassung.
  • Exportieren Sie Ihre Schemadiagramme, um sie für Ihr Team freizugeben oder in die Dokumentation einzuschließen.
  • Automatisches Generieren und Anzeigen schreibgeschützter T-SQL-Skripts, die Ihre Schemaänderungen darstellen.
  • Überprüfen und Anwenden von Änderungen an der Datenbank mit dem Feature "Änderungen veröffentlichen".

Öffnen des Schema-Designers

Klicken Sie im Objekt-Explorer mit der rechten Maustaste auf die Datenbank, und wählen Sie im Menü " Entwurfsschema " aus. Dadurch wird die Schema-Designeransicht geöffnet, mit der Sie dann das visuelle Datenbankdiagramm anzeigen können.

Screenshot des Einstiegspunkts zum Öffnen des Schema-Designers in der MsSQL-Erweiterung von Visual Studio Code.

Sobald Sie sich im Schema-Designer befinden, finden Sie eine Canvas mit verschiedenen Navigationsfunktionen. Gehen Sie wie folgt vor:

  • Schwenken und Zoomen: Wählen Sie eine beliebige Stelle auf dem Zeichenbereich aus, und ziehen Sie sie, um das Diagramm zu verschieben. Verwenden Sie das Mausrad oder Trackpad-Gesten, um die Ansicht zu vergrößern und zu verkleinern, um eine nähere oder breitere Ansicht zu erhalten.

  • Minikarte: Verwenden Sie die integrierte Minikarte (in der unteren rechten Ecke des Designers) für die schnelle Navigation über große oder komplexe Schemas.

    Screenshot des Minikartenfeatures im Schema-Designer für die schnelle Navigation.

  • Ziehen und ablegen: Ordnen Sie Tabellen und Beziehungen neu an, indem Sie Elemente auf der Canvas ziehen. Auf diese Weise können Sie ein Layout erstellen, das für Sie oder Ihr Team sinnvoll ist.

  • Suchen und Filtern: Verwenden Sie das Suchfeld (STRG+F oder Cmd+F), um bestimmte Tabellen oder Spalten zu suchen. Wenden Sie Filter an, um sich auf bestimmte Teile des Schemas zu konzentrieren oder irrelevante Elemente auszublenden.

  • Automatische Anordnung: Das Diagramm wird standardmäßig automatisch in einem übersichtlichen und lesbaren Layout angeordnet. Wenn Sie Tabellen manuell neu positionieren und die Ansicht zurücksetzen möchten, wählen Sie die Schaltfläche " Autoarrange " aus, um die Tabellen im standardmäßig optimierten Layout neu zu organisieren.

Grundlegendes zu Tabellenstruktur und Beziehungen

Nachdem Sie die Schema-Designeransicht eingegeben haben, wird die Visualisierung Ihrer Datenbanktabellen angezeigt. Jede Tabelle zeigt ihren Schema- und Tabellennamen, Spalten, Datentypen und Primärschlüssel als Schlüsselsymbol an.

Screenshot einer Tabellenstruktur mit Spalten, Datentypen und Primärschlüsseln im Schema-Designer.

Fremdschlüsselbeziehungen werden mit Verbindungspfeilen zwischen Spalten angezeigt. Im vorherigen Diagramm verweist beispielsweise die AddressID Spalte in der CustomerAddress Tabelle auf die AddressID Spalte in der Address Tabelle, die visuell die Beziehung zwischen ihnen darstellt.

Hinzufügen oder Bearbeiten von Tabellen

Um eine neue Tabelle hinzuzufügen, wählen Sie die Schaltfläche " Tabelle hinzufügen " in der oberen Symbolleiste aus. Um eine vorhandene Tabelle zu bearbeiten, wählen Sie das Stiftsymbol in der Tabelle aus, das Sie direkt im Diagramm ändern möchten.

Screenshot des Tabellen-Editor-Bereichs zum Hinzufügen oder Ändern von Tabellendetails im Schema-Designer.

Mit dieser Aktion wird die Registerkarte "Tabelle" im Tabellen-Editor in einem Seitenbereich geöffnet, in dem Sie folgende Aktionen ausführen können:

  • Auswählen oder Ändern des Schemas
  • Definieren des Tabellennamens
  • Hinzufügen neuer Spalten mit Name, Datentyp, Standardwert und Einschränkungen
  • Markieren einer oder mehrerer Spalten als Primärschlüssel
  • Löschen oder Aktualisieren vorhandener Spalten nach Bedarf

Nachdem Sie Ihre Änderungen vorgenommen haben, wählen Sie "Speichern" aus, um sie anzuwenden. Das Diagramm wird aktualisiert, um Ihre Änderungen widerzuspiegeln. Verwenden Sie für erweiterte Tabellenbearbeitungsfunktionen wie das Erstellen von Indizes oder das Einrichten von Einschränkungsregeln den Tabellen-Designer in der MSSQL-Erweiterung für Visual Studio Code.

Hinzufügen oder Bearbeiten von Fremdschlüsselbeziehungen

Um Fremdschlüsselbeziehungen zu verwalten, wählen Sie die Auslassungspunkte (...) in einer Tabelle im Diagramm aus, und wählen Sie " Beziehungen verwalten" aus.

Screenshot des Einstiegspunkts für die Beziehungsverwaltung im Schema-Designer.

Mit dieser Option wird die Registerkarte "Fremdschlüssel" im Seitenbereich "Tabellen-Editor" geöffnet, in dem Sie folgende Aktionen ausführen können:

  • Hinzufügen neuer Fremdschlüsselbeziehungen durch Verweisen auf Primärschlüssel in anderen Tabellen
  • Definieren Sie den Fremdschlüsselnamen
  • Bearbeiten vorhandener Fremdschlüssel zum Aktualisieren oder Korrigieren von Beziehungen

Screenshot des Verwaltungsbereichs für Fremdschlüsselbeziehungen im Schema-Designer.

Änderungen werden automatisch im visuellen Diagramm angezeigt, mit Pfeilen, die die Richtung der einzelnen Beziehungen anzeigen.

Screenshot von Pfeilen, die Fremdschlüsselbeziehungen zwischen Tabellen im Schema-Designer darstellen.

Alternativ können Sie eine Beziehung erstellen, indem Sie einen Pfeil aus einer Spalte direkt im Diagramm ziehen. Diese Methode definiert eine 1:1-Beziehung zwischen den ausgewählten Spalten.

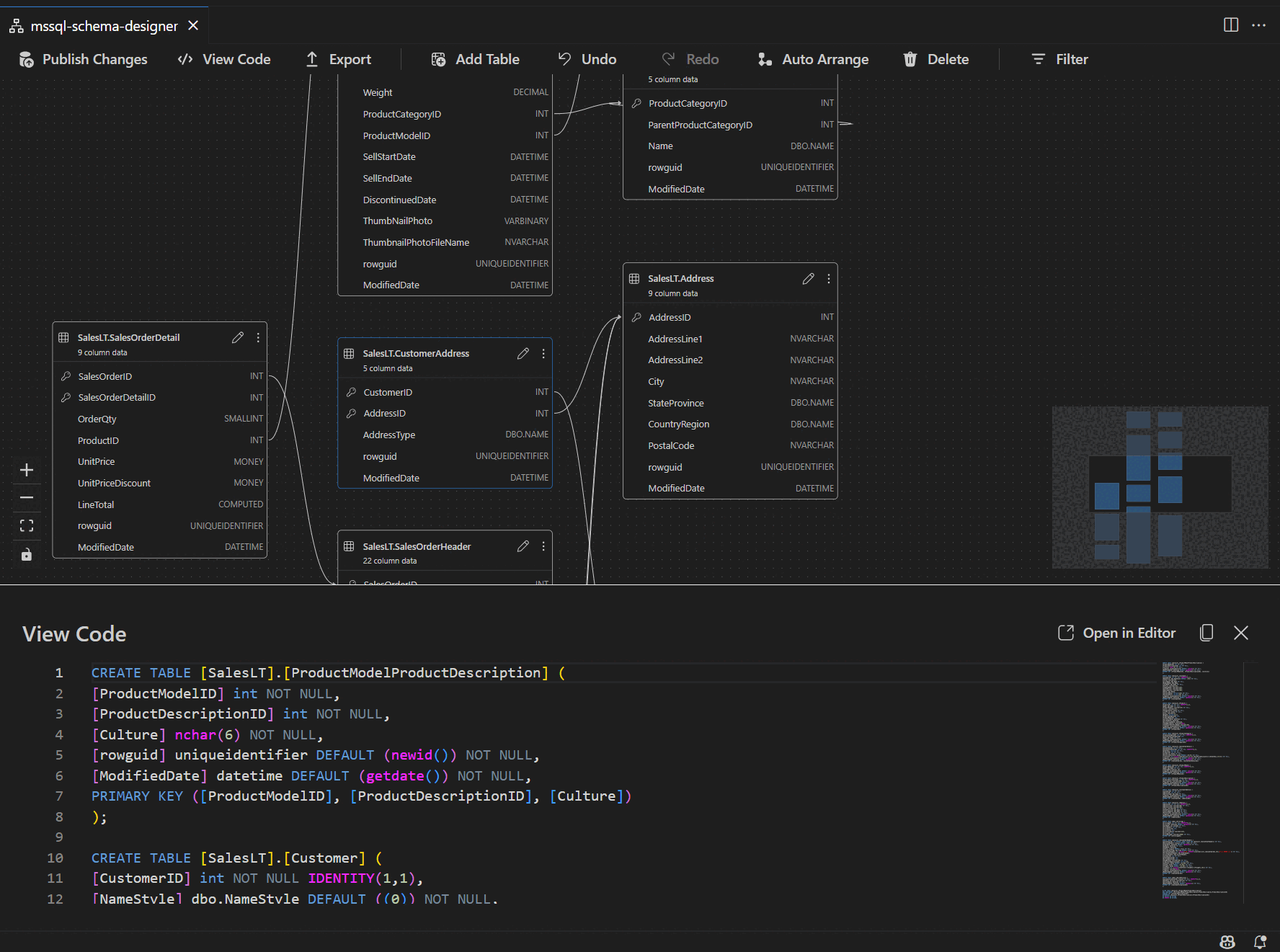
Schemadefinition im Skriptbereich anzeigen

Wählen Sie auf der Menübandsymbolleiste die Schaltfläche "Code anzeigen " aus, um den unteren Bereich zu öffnen. In diesem Bereich wird das schreibgeschützte T-SQL-Skript angezeigt, das Aktionen anzeigt, die im Schema-Designer in Echtzeit ausgeführt werden.

Screenshot des Codeansichtsbereichs mit T-SQL-Skripts, die vom Schema-Designer generiert wurden.

Überprüfen und veröffentlichen Sie Ihre Änderungen

Nachdem Sie die Bearbeitung von Tabellen oder Beziehungen abgeschlossen haben, wählen Sie auf der oberen Symbolleiste die Schaltfläche " Änderungen veröffentlichen " aus. Dadurch wird ein Änderungszusammenfassungsbericht mit allen ausstehenden Änderungen im Schema generiert.

Screenshot des Features zum Veröffentlichen von Änderungen im Schema-Designer, der Schemaänderungen zusammenfasst.

Überprüfen Sie den Bericht sorgfältig, und überprüfen Sie das Bestätigungsfeld, um potenzielle Risiken im Zusammenhang mit der Anwendung der Änderungen zu bestätigen und zu akzeptieren. Dieser Prozess wird von DacFX (Data-tier Application Framework) unterstützt, wodurch sichergestellt wird, dass Ihre Schemaupdates reibungslos, zuverlässig und mit minimalen Unterbrechungen ihrer Datenbank bereitgestellt werden.