Hinweis
Für den Zugriff auf diese Seite ist eine Autorisierung erforderlich. Sie können versuchen, sich anzumelden oder das Verzeichnis zu wechseln.
Für den Zugriff auf diese Seite ist eine Autorisierung erforderlich. Sie können versuchen, das Verzeichnis zu wechseln.
Standardmäßig ist das Assistenten-Widget nur in den Formularen Kontakt, Verkaufschance, Lead, Konto und Fall verfügbar. Wenn Sie benutzerdefinierte Formulare verwenden, können Sie den Assistent-Widget auf benutzerdefinierten Formularen anzeigen.
Das Widget hinzufügen
Anmerkung
- Das Hinzufügen des Assistenten-Widget wird nur in Einheitliche Oberfläche-Apps unterstützt.
- Der Assistent-Widget kann nicht mithilfe der neuen Erfahrung in Power Apps hinzugefügt werden.
Gehen Sie in der Vertriebs-App zu Einstellungen>Erweiterte Einstellungen.
Gehen Sie zu Anpassungen>Anpassungen>System anpassen.
Erweitern Sie unter KomponentenEntitätemn, und dann die gewünschte Entität, und wählen Sie Formulare aus.
Öffnen Sie aus der Liste der Formulare das Formular aus, zu dem Sie das Assistent-Widget hinzufügen möchten.
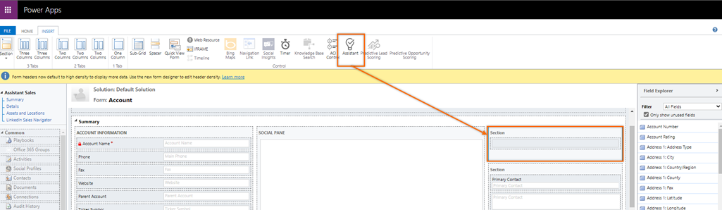
Gehen Sie zur Registerkarte Einfügung und fügen Sie dem Formular einen Abschnitt mit einer Spalte hinzu.
Wählen Sie den hinzugefügten Abschnitt aus, und wählen Sie dann in der Symbolleiste Assistent.
Der Abschnitt wird um den Assistenten-Widget erweitert.
Anmerkung
- Wenn Sie das Widget zum Formular hinzufügen, wird das Assistentensymbol in der Symbolleiste inaktiv und Sie können es nicht demselben Formular hinzufügen.
- Wenn Sie das Formular öffnen und sehen, dass das Assistentensymbol inaktiv ist, gibt dies an, dass das Assistent Widget bereits zum Formular hinzugefügt wurde.
Speichern und veröffentlichen des Formulars.
Sie finden das Feature nicht in Ihrer App?
Das kann mehrere Gründe haben:
- Sie verfügen nicht über die erforderliche Lizenz, um diese Funktion zu verwenden. Sehen Sie in der Vergleichstabelle und im Lizenzierungshandbuch nach und überprüfen Sie, welche Features mit Ihrer Lizenz verfügbar sind.
- Sie verfügen nicht über die erforderliche Sicherheitsrolle, um diese Funktion zu verwenden.
- Um ein Feature zu konfigurieren oder einzurichten, müssen Sie die Rollen für die Administration oder die Anpassung haben
- Um vertriebsbezogene Features verwenden zu können, müssen Sie die primären Vertriebsrollen haben
- Für einige Aufgaben sind bestimmte funktionale Rollen erforderlich.
- Ihr Administrator hat die Funktion nicht aktiviert.
- In Ihrem Unternehmen wird eine benutzerdefinierte App verwendet. Erkundigen Sie sich beim Administrator, wie Sie am besten vorgehen. Die in diesem Artikel beschriebenen Schritte gelten insbesondere für die sofort einsatzbereite Vertriebshub-App und Sales Professional-App.
Verwandte Informationen
Konfigurieren des Assistenten
Lenken Sie die Kundenkommunikation mit dem Assistenten