Entwurfsansicht für freigegebenes Dataset (Berichts-Generator)

In einem Bericht stellt ein Dataset Berichtsdaten dar, die von der Ausführung einer Abfrage für eine externe Datenquelle zurückgegeben werden. Freigegebene Datasets werden auf einem Berichtsserver veröffentlicht, und mehrere Berichte können sie verwenden. Sie können Datasets erstellen, um sie für andere Personen freizugeben. Im Entwurfsfenster "Freigegebenes Dataset " wählen Sie eine freigegebene Datenquelle aus, geben Eigenschaften für das freigegebene Dataset an und erstellen eine Abfrage im Abfrage-Designer.

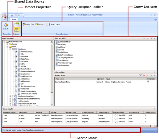
Screenshot des Entwurfsmodus für gemeinsames Dataset für Reporting Services.

Weitere Informationen zum Arbeiten mit Daten in einem Bericht finden Sie unter "Berichtsdatensätze".

Menüband

Das Menüband hilft Ihnen, schnell die Befehle zu finden, die Sie zum Ausführen einer Aufgabe benötigen. Befehle sind in die folgenden logischen Gruppen unterteilt: Verbindungs-, Dataset- und Abfrage-Designer.

Connection

Verwenden Sie die Schaltfläche " Auswählen " in der Gruppe "Verbindung", um eine freigegebene Datenquelle in Ihrem Bericht auszuwählen, oder navigieren Sie zu einer freigegebenen Datenquelle auf dem Berichtsserver.

Hinweis

Ein freigegebenes Dataset muss auf einer freigegebenen Datenquelle basieren. Wenn die benötigte Datenquelle nicht verfügbar ist, müssen Sie eine datenquelle auf dem Berichtsserver erstellen. Weitere Informationen finden Sie unter Erstellen, Ändern und Löschen von freigegebenen Datenquellen (SSRS).

Weitere Informationen finden Sie unter Erstellen von Datenverbindungszeichenfolgen – Berichts-Generator.

Dataset

Verwenden Sie die Schaltfläche "Optionen festlegen", um freigegebene Datensatzeigenschaften festzulegen. Zu diesen Eigenschaften gehören die folgenden Optionen:

  • Felder: Sie können ein Feld hinzufügen oder ein Feld in der Feldauflistung bearbeiten.

  • Datenoptionen: Sie können Optionen festlegen, die sich auf Vergleichskriterien und Sortierreihenfolge auswirken, z. B. Groß-/Kleinschreibung und Kollatierung.

  • Filter: Sie können Filter definieren, die die Daten in einem Bericht einschränken, nachdem der Bericht sie aus der Datenverbindung abgerufen hat.

  • Parameter: Sie können parameteroptionen hinzufügen oder bearbeiten. Sie können z. B. einen Standardwert für jeden Parameter angeben, damit Sie einen Cacheaktualisierungsplan für dieses freigegebene Dataset auf dem Berichtsserver erstellen können.

Die von Ihnen festgelegten Werte werden Teil der freigegebenen Datasetdefinition auf dem Berichtsserver. Wenn ein Berichtsautor diesen freigegebenen Datensatz in einen Bericht einfügt, gelten die Optionen, die Sie angegeben haben, für diese Datensatzinstanz.

Nachdem ein freigegebenes Dataset einem Bericht hinzugefügt wurde, kann ein Berichtsautor die folgenden Optionen außer Kraft setzen: Kollation, Groß-/Kleinschreibung, Akzentempfindlichkeit, Kana-Typ-Empfindlichkeit, Breitenempfindlichkeit, Teilergebnisse. Sie können auch andere Datasetfilter erstellen, um die Daten im Bericht einzuschränken.

Weitere Informationen finden Sie unter „Erstellen von Berichten zu eingebetteten und freigegebenen Datasets (Report Builder)“.

Weitere Informationen zu Cacheaktualisierungsplänen finden Sie unter "Freigegebene Datasets zwischenspeichern".

Abfrage-Designer

Verwenden Sie die Symbolleiste des Abfrage-Designers, um eine Abfrage zu erstellen, die angibt, welche Daten aus der Datenverbindung abgerufen werden sollen. Die angezeigte Symbolleiste hängt vom Abfrage-Designer ab, der dem Datenquellentyp aus der Datenverbindung zugeordnet ist.

Weitere Informationen finden Sie im Artikel, der dem Datenquellentyp in " Hinzufügen von Daten aus externen Datenquellen (SSRS)" entspricht.

Die Abfrage-Designer-Oberfläche

Ein Abfrage-Designer hilft Ihnen beim Erstellen einer Abfrage in der Syntax, die von der externen Datenquelle benötigt wird.

Einige Datenquellentypen stellen einen grafischen Abfrage-Designer bereit, mit dem Sie die Metadaten einer externen Datenquelle untersuchen können. Sie können Namen interaktiv aus dem Metadatenbereich auf die Abfrageentwurfsoberfläche ziehen oder die zu verwendenden Namen interaktiv auswählen.

Einige Datenquellentypen unterstützen einen textbasierten Abfrage-Designer, mit dem Sie Abfragen einfügen können, die Sie in anderen Tools erstellt haben, z. B. SQL Server Management Studio.

Jeder Datenquellentyp hat spezifische Anforderungen für die Abfrage, die für die externe Datenquelle funktioniert. Weitere Informationen finden Sie im Artikel, der dem Datenquellentyp in "Hinzufügen von Daten aus externen Datenquellen und Datenquellen" entspricht, die von Reporting Services unterstützt werden.

Abfrageergebnisse anzeigen

In der Entwurfsansicht für freigegebene Datasets erstellen Sie eine Abfrage, die Daten aus der Datenverbindung abruft, wenn der Bericht verarbeitet wird.

Führen Sie die Abfrage aus, um Beispieldaten aus der Datenverbindung anzuzeigen, um zu überprüfen, ob die Abfrage den erwarteten Datentyp zurückgibt. Die Spalten im Resultset stammen aus den Metadaten für Datenschemas aus der Datenverbindung. Die Spaltennamen werden zur Datensatz-Feldsammlung. Die Werte der Daten, die im Abfrageergebnissatz angezeigt werden, sind Entwurfszeitdaten. Nachdem Sie das freigegebene Dataset als Definition des freigegebenen Datasets auf dem Berichtsserver gespeichert haben, wird nur der Abfragetext gespeichert. Die Daten im Abfrageergebnissatz werden nicht gespeichert.

Wenn ein Berichtsautor dieses freigegebene Dataset zu einem Bericht hinzufügt, wird ein Zeiger auf die Datasetdefinition auf dem Berichtsserver hinzugefügt. Im Bericht wird die Dataset-Feldsammlung im Berichtsdaten-Bereich angezeigt. Der Abfragetext ist nicht verfügbar.

Die Anmeldeinformationen, die Sie zum Ausführen einer Abfrage verwenden, sind von den Anmeldeinformationen getrennt, die zum Anzeigen einer Vorschau eines Berichts oder zum Ausführen eines Berichts vom Berichtsserver verwendet werden. Weitere Informationen finden Sie unter Angeben der Anmeldeinformationen und Verbindungsinformationen für Berichtsdatenquellen.

Ausführen eines Berichts mit Parametern

Wenn Ihre Abfrage Abfragevariablen enthält, werden Datasetparameter automatisch für Sie erstellt. Wenn Sie die Erstellung der Dataset-Abfrage abgeschlossen haben, werden Berichtsparameter, die auf die Dataset-Parameter eingestellt sind, automatisch erstellt.

Wenn ein Bericht Parameter enthält, müssen alle Parameter Standardwerte aufweisen, bevor der Bericht automatisch ausgeführt werden kann. Wenn ein Parameter keinen Standardwert aufweist, müssen Sie beim Ausführen des Berichts einen Wert für den Parameter auswählen und dann auf der Registerkarte "Ausführen" die Option "Bericht anzeigen" auswählen.

Weitere Informationen finden Sie unter Berichtsparameter (Berichts-Generator und Report Designer).

Speichern des freigegebenen Datensatzes

Um die von Ihnen erstellten Abfrage zu speichern, wählen Sie auf der Schaltfläche "Berichts-Generator " die Option "Speichern " oder "Speichern unter" aus. Navigieren Sie zum entsprechenden Ordner auf dem Berichtsserver, und speichern Sie die Definition des freigegebenen Datasets. Das freigegebene Dataset ist erst für andere verfügbar, wenn Sie es auf dem Berichtsserver speichern.