Hinweis
Für den Zugriff auf diese Seite ist eine Autorisierung erforderlich. Sie können versuchen, sich anzumelden oder das Verzeichnis zu wechseln.
Für den Zugriff auf diese Seite ist eine Autorisierung erforderlich. Sie können versuchen, das Verzeichnis zu wechseln.
Dieser Artikel enthält ausführliche Anweisungen für:
- Bestimmen der Gerätekonfiguration und Richtliniensynchronisierung status Werte für Windows-Geräte und macOS-Geräte, die erfolgreich in Microsoft Purview Data Loss Prevention (DLP) integriert wurden.
- Identifizieren und Beheben von Problemen mit der Konfiguration status und der Richtliniensynchronisierung status.
- Überprüfen und verstehen Sie das Geräteattribute , das für jedes Gerät verfügbar ist, und ihre Bedeutung.
Werte für Gerätekonfiguration und Richtliniensynchronisierung status
Konfiguration status und die richtliniensynchronisierungs-status aller integrierten Geräte haben drei mögliche Werte.
Der Wert Configuration status zeigt an, ob das Gerät ordnungsgemäß konfiguriert ist, ein Heartbeatsignal an Purview sendet und der Zeitpunkt der letzten Überprüfung der Konfiguration ist. Für Windows-Geräte umfasst die Konfiguration die Überprüfung der status von Microsoft Defender Antivirus Always-On-Schutz und Verhaltensüberwachung.
Im status Richtliniensynchronisierung wird angezeigt, ob das Gerät die neueste Richtlinienversion erhalten hat oder ob die entsprechenden Richtlinien erfolgreich mit dem Gerät synchronisiert wurden.
| Feldwert | Konfigurations-status | Richtliniensynchronisierungs-status |
|---|---|---|
| Aktualisiert | Geräteintegritätsparameter sind aktiviert und ordnungsgemäß festgelegt. Dieser status gibt an, dass die Konfiguration des Geräts mit den empfohlenen Einstellungen auf dem neuesten Stand ist. | Das Gerät ist mit den aktuellen Versionen von Richtlinien auf dem neuesten Stand. |
| Nicht aktualisiert | Bestimmte Einstellungen müssen möglicherweise beachtet werden. Führen Sie die Schritte im Workflowdiagramm aus, um Probleme zu beheben. Möglicherweise müssen Sie die Konfigurationseinstellungen für dieses Gerät aktivieren. Befolgen Sie die Verfahren unter Microsoft Defender Antivirus Always-On-Schutz | Dieses Gerät hat die neuesten Richtlinienupdates nicht synchronisiert. Es kann bis zu 2 Stunden dauern, bis die status in der Geräteliste aktualisiert wird. Führen Sie die Schritte im Workflowdiagramm aus, um Probleme zu beheben. |
| Nicht verfügbar | Geräteeigenschaften sind in der Geräteliste nicht verfügbar. Dies kann daran zurückzuführen sein, dass das Gerät die Mindestversion des Betriebssystems nicht erfüllt, um Einblick in seine Eigenschaften oder Konfiguration zu bieten, oder ob das Gerät nur integriert wurde. Führen Sie die Schritte im Workflow aus, um Probleme zu beheben. | Geräteeigenschaften sind in der Geräteliste nicht verfügbar. Dies kann daran zurückzuführen sein, dass das Gerät die Mindestversion des Betriebssystems nicht erfüllt, um Einblick in seine Eigenschaften oder Konfiguration zu bieten, oder ob das Gerät nur integriert wurde. Führen Sie die Schritte im Workflow aus, um Probleme zu beheben.
Das System wird nicht verfügbar angezeigt, wenn keine Endpunkt-DLP-Richtlinie vorhanden ist. |
Wichtig
Geräte müssen online sein, damit die Richtlinienaktualisierung erfolgt. Wenn die status nicht aktualisiert wird, überprüfen Sie den Zeitpunkt, zu dem das Gerät zuletzt angezeigt wurde.
Details zu Geräteattributen
Um die allgemeine Geräteintegrität aus DLP-Sicht aufrechtzuerhalten, ist es wichtig, über das Bestimmen der Konfiguration und richtliniensynchronisierung status und die Problembehandlung dort gefundener Probleme hinauszugehen. Sie müssen die Attribute eines integrierten Geräts verstehen. Die Werte für diese Attribute können nützliche Informationen bereitstellen, die Ihnen helfen, die Geräteintegrität nachzuverfolgen.
| Geräteattribut | Hinweis |
|---|---|
| Zuletzt gesehen | Der letzte Zeitpunkt, zu dem das Gerät als online festgelegt wurde. |
| Zeitpunkt der letzten Synchronisierung der Richtlinie | Der Zeitstempel der vorherigen instance, als das Gerät die neuesten Richtlinienversionen heruntergeladen hat. |
| Betriebssystem | Das aktuelle Betriebssystem. |
| Defender-Engine-Version | Die Version des Antivirenmoduls auf dem Gerät. |
| Defender Mocamp-Version | Die Version des Defender-Clients. |
| MDATP-Geräte-ID | Der eindeutige Bezeichner, der diesem Gerät zugewiesen ist. |
| Gültiger Benutzer | Dies gibt an, ob der aktuell angemeldete Benutzer über ein entsprechendes Entra-ID-Konto verfügt und sich im Bereich einer DLP-Richtlinie befindet, die auf Geräte ausgerichtet ist. |
| Aktivität vertraulicher Daten | Dadurch wird eine Ansicht aller Vertraulichen Datenaktivitäten für dieses Gerät in den letzten 30 Tagen bereitgestellt. |
| Erweiterte Klassifizierung: Bandbreitennutzung überschritten | Dieses Attribut zeigt an, ob das Bandbreitennutzungslimit für die erweiterte Klassifizierung in den letzten 24 Stunden überschritten wurde. |
| Endpunkt-DLP-status | Zeigt an, ob Endpunkt-DLP für das Gerät aktiviert oder deaktiviert ist. |
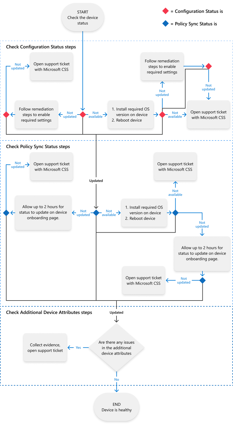
Problembehandlungsworkflow für Konfiguration und Richtliniensynchronisierung
Dieses Diagramm enthält einen Workflow, der Sie durch die Schritte zum Diagnostizieren und Auflösen von Konfiguration und Richtliniensynchronisierung status für integrierte Geräte führt.
Überprüfen der status der Konfiguration und Beheben von Problemen
- Melden Sie sich beim Microsoft Purview-Portal>Einstellungen (Zahnradsymbol in der oberen rechten Ecke) >Geräte onboarding>Devices an.
- Sie können Filter anwenden, um die Liste der Geräte einzugrenzen und Ihre Untersuchung zu vereinfachen.
- Wählen Sie ein Gerät aus, um den Detailbereich zu öffnen, um weitere Informationen zur Konfiguration status zu erhalten.
- Wenn die status Aktualisiert ist, ist das Gerät ordnungsgemäß konfiguriert. Es ist keine weitere Aktion erforderlich. Sie können mit Überprüfen der Richtliniensynchronisierung status und Beheben von Problemen fortfahren.
- Wenn die status entweder Nicht verfügbar oder Nicht aktualisiert ist, führen Sie die Korrekturschritte im Detailbereich und die Schritte im Workflowdiagramm aus.
Überprüfen der status der Richtliniensynchronisierung und Beheben von Problemen
- Melden Sie sich beim Microsoft Purview-Portal>Einstellungen (Zahnradsymbol in der oberen rechten Ecke) >Geräte onboarding>Devices an.
- Sie können Filter anwenden, um die Liste der Geräte einzugrenzen und Ihre Untersuchung zu vereinfachen.
- Wählen Sie ein Gerät aus, um den Detailbereich zu öffnen, um weitere Informationen zur Richtliniensynchronisierung status zu erhalten.
- Wenn die status Aktualisiert ist, hat das Gerät erfolgreich die neueste Richtlinienversion erhalten. Es ist keine weitere Aktion erforderlich. Sie können mit Gerätedetails überprüfen fortfahren.
- Wenn die status Nicht aktualisiert oder Nicht verfügbar ist, führen Sie die Schritte zur Korrektur im Detailbereich und die Schritte im Workflowdiagramm aus.
Tipp
Die allgemeine status, wie die Richtliniensynchronisierung mit Geräten funktioniert, finden Sie im Bericht Policy status. Der Bericht Policy status ist im Microsoft Purview-Complianceportal auf der > SeiteÜbersicht zur Verhinderung von> Datenverlust verfügbar.
Überprüfen der Gerätedetails
- Melden Sie sich beim Microsoft Purview-Portal>Einstellungen (Zahnradsymbol in der oberen rechten Ecke) >Geräte onboarding>Devices an.
- Sie können Filter anwenden, um die Liste der Geräte einzugrenzen und Ihre Untersuchung zu vereinfachen.
- Wählen Sie ein Gerät aus, um den Detailbereich zu öffnen, um weitere Informationen zu den spezifischen Geräteattributen unter Gerätedetails zu erhalten.
Sammeln von Nachweisen für ein Supportticket
Wenn die Selbstwartung nicht erfolgreich war, ist es an der Zeit, Beweise zu sammeln und ein Supportticket zu öffnen. Für eine umfassende Supportanalyse.
Notieren Sie sich im Abschnitt Gerätedetails die Werte für die folgenden Felder:
- Betriebssystem
- Defender-Engine-Version
- Defender-Clientversion
- MDATP-Geräte-ID
- Gültiger Benutzer
Sie können auch diese Links verwenden, um weitere Anleitungen zu erhalten: