Freigeben über


Konfigurieren der OpenID Connect-Webauthentifizierung (UI) in ASP.NET Core

Von Damien Bowden

Anzeigen oder Herunterladen von Beispielcode

In diesem Artikel werden die folgenden Themenbereiche behandelt:

  • Was ist ein vertraulicher interaktiver OpenID Connect-Client
  • Erstellen eines OpenID Connect-Clients in ASP.NET Core
  • Beispiele für openID Connect-Client mit Codeausschnitten
  • Verwenden von OpenID Connect-Anbieterclients von Drittanbietern
  • Backend-for-Frontend-Sicherheitsarchitektur
  • Erweiterte Features, Standards, Erweitern des OpenID Connect-Clients

Eine alternative Erfahrung mit der Verwendung Microsoft Authentication Library for .NET, Microsoft Identity Webund Microsoft Entra IDfinden Sie unter Schnellstart: Anmelden von Benutzern und Aufrufen der Microsoft Graph-API aus einer ASP.NET Core Web App (Azure-Dokumentation).

Ein Beispiel für die Verwendung des Microsoft Entra External ID OIDC-Servers finden Sie unter Anmelden von Benutzern für eine Beispiel-ASPNET Core-Web-App in einem externen Mandanten sowie unter einer ASP.NET Core-Web-App, die Benutzer gegen Microsoft Entra External ID mithilfe von Microsoft Identity Web-authentifiziert.

Was ist ein vertraulicher interaktiver OpenID Connect-Client

OpenID Connect kann verwendet werden, um die Authentifizierung in ASP.NET Core-Anwendungen zu implementieren. Die empfohlene Methode ist die Verwendung eines vertraulichen OpenID Connect-Clients mithilfe des Codeflusses. Die Verwendung des Proof Key für Code Exchange von OAuth Public Clients (PKCE) wird für diese Implementierung empfohlen. Sowohl der Anwendungsclient als auch der Benutzer der Anwendung werden im vertraulichen Fluss authentifiziert. Der Anwendungsclient verwendet einen geheimen Clientschlüssel oder eine Client assertion zur Authentifizierung.

Öffentliche OpenID Connect/OAuth-Clients werden für Webanwendungen nicht mehr empfohlen.

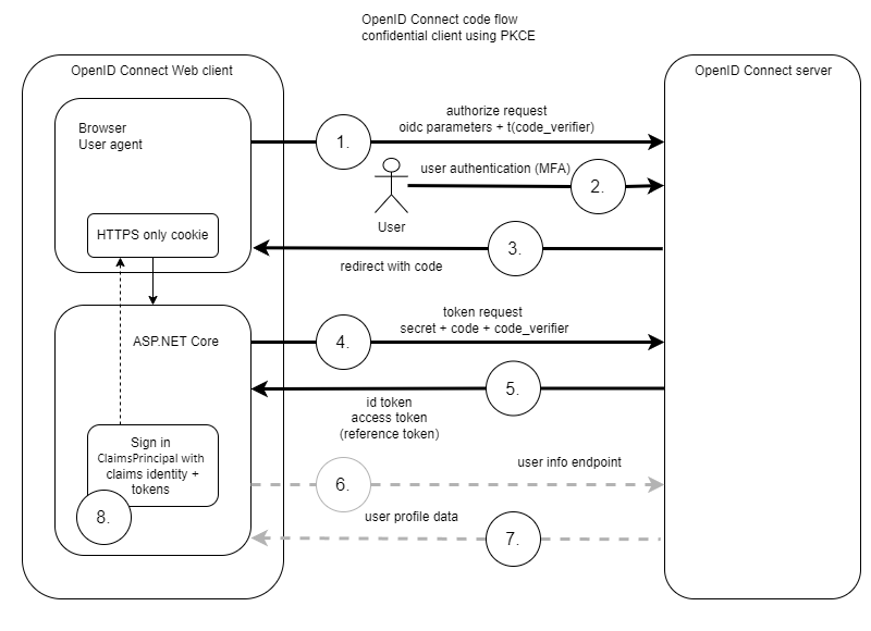
Der Standardfluss funktioniert wie im folgenden Diagramm dargestellt:

Vertraulicher Client für den OIDC-Codeflow mit PKCE

OpenID Connect kommt in vielen Variationen, und alle Serverimplementierungen weisen geringfügig unterschiedliche Parameter und Anforderungen auf. Einige Server unterstützen den Benutzerinformationsendpunkt nicht, einige unterstützen PKCE immer noch nicht, und andere erfordern spezielle Parameter in der Tokenanforderung. Client assertionen können anstelle von geheimen Clientschlüsseln verwendet werden. Darüber hinaus gibt es neue Standards, die zusätzliche Sicherheit über OpenID Connect Core bieten, z. B. FAPI, CIBA oder DPoP für nachgelagerte APIs.

Hinweis

Ab .NET 9 wird OAuth 2.0 Pushed Authorization Requests (PAR) RFC 9126 standardmäßig verwendet, wenn der OpenID Connect-Server dies unterstützt. Dies ist ein dreistufiger Fluss und kein zweistufiger Fluss, wie oben dargestellt. (Die Benutzerinformationsanforderung ist ein optionaler Schritt.)

Erstellen eines Open ID Connect-Clients für den Codeflow mithilfe der Razor-Seiten

Im folgenden Abschnitt wird gezeigt, wie Sie einen OpenID Connect-Client in einem leeren ASP.NET Core-Seitenprojekt Razor implementieren. Dieselbe Logik kann auf jedes ASP.NET Core-Webprojekt angewendet werden, wobei nur die UI-Integration unterschiedlich ist.

Hinzufügen der OpenID Connect-Unterstützung

Fügen Sie dem ASP.NET Core-Projekt die Microsoft.AspNetCore.Authentication.OpenIdConnect Nuget-Pakete hinzu.

Einrichten des OpenID Connect-Clients

Fügen Sie die Authentifizierung zur Webanwendung hinzu, indem Sie builder.Services in der Datei Program.cs verwenden. Die Konfiguration ist vom OpenID Connect-Server abhängig. Jeder OpenID Connect-Server erfordert kleine Unterschiede beim Setup.

Der OpenID Connect-Handler wird für Herausforderungen und Anmeldungen verwendet. Dies cookie wird verwendet, um die Sitzung in der Webanwendung zu behandeln. Die Standardschemas für die Authentifizierung können nach Bedarf angegeben werden.

Weitere Informationen finden Sie in den Anleitungen zu ASP.NET Coreauthentication-handler.

builder.Services.AddAuthentication(options =>
{
    options.DefaultScheme = CookieAuthenticationDefaults.AuthenticationScheme;
    options.DefaultChallengeScheme = OpenIdConnectDefaults.AuthenticationScheme;
})
.AddCookie()
.AddOpenIdConnect(options =>
{
    var oidcConfig = builder.Configuration.GetSection("OpenIDConnectSettings");

    options.Authority = oidcConfig["Authority"];
    options.ClientId = oidcConfig["ClientId"];
    options.ClientSecret = oidcConfig["ClientSecret"];

    options.SignInScheme = CookieAuthenticationDefaults.AuthenticationScheme;
    options.ResponseType = OpenIdConnectResponseType.Code;

    options.SaveTokens = true;
    options.GetClaimsFromUserInfoEndpoint = true;

    options.MapInboundClaims = false;
    options.TokenValidationParameters.NameClaimType = JwtRegisteredClaimNames.Name;
    options.TokenValidationParameters.RoleClaimType = "roles";
});

Ausführliche Informationen zu den verschiedenen OpenID Connect-Optionen finden Sie unter Secure an ASP.NET Core Blazor Web App with OpenID Connect (OIDC).

Die verschiedenen Anspruchszuordnungsmöglichkeiten finden Sie unter Zuordnung, Anpassen und Transformieren von Ansprüchen in ASP.NET Core.

Hinweis

Die folgenden Namespaces sind erforderlich:

using Microsoft.AspNetCore.Authentication.Cookies;
using Microsoft.AspNetCore.Authentication.OpenIdConnect;
using Microsoft.IdentityModel.Protocols.OpenIdConnect;
using Microsoft.IdentityModel.Tokens;

Einrichten der Konfigurationseigenschaften

Fügen Sie die OpenID Connect-Clienteinstellungen zu den Anwendungskonfigurationseigenschaften hinzu. Die Einstellungen müssen mit der Clientkonfiguration auf dem OpenID Connect-Server übereinstimmen. In den Anwendungseinstellungen sollten keine Geheimnisse beibehalten werden, da sie möglicherweise versehentlich eingecheckt werden könnten. Geheime Schlüssel sollten an einem sicheren Ort wie Azure Key Vault in Produktionsumgebungen oder in geheimen Benutzerschlüsseln in einer Entwicklungsumgebung gespeichert werden. Weitere Informationen finden Sie unter Sichere Speicherung von App-Geheimnissen bei der Entwicklung in ASP.NET Core.

"OpenIDConnectSettings": {
  // OpenID Connect URL. (The base URL for the /.well-known/openid-configuration)
  "Authority": "<Authority>",
  // client ID from the OpenID Connect server
  "ClientId": "<Client ID>",
  //"ClientSecret": "--stored-in-user-secrets-or-key-vault--"
},

Konfiguration des Rückrufpfads für die Abmeldung

Der SignedOutCallbackPath (Konfigurationsschlüssel: „SignedOutCallbackPath“) ist der Anforderungspfad innerhalb des vom OpenID Connect-Handler abgefangenen Basispfads der App, in dem der Benutzer-Agent nach der Abmeldung vom Identitätsanbieter zuerst zurückgegeben wird. Die Beispiel-App legt keinen Wert für den Pfad fest, da der Standardwert von "/signout-callback-oidc" verwendet wird. Nach dem Abfangen der Anfrage leitet der OpenID Connect Handler auf den SignedOutRedirectUri oder RedirectUri um, falls angegeben.

Konfigurieren Sie den Abmelderückrufpfad in der OIDC-Anbieterregistrierung der Anwendung. Im folgenden Beispiel ist der {PORT} Platzhalter der Port der App:

https://localhost:{PORT}/signout-callback-oidc

Hinweis

Legen Sie bei Verwendung der Microsoft Entra-ID den Pfad in den Redirect URI-Konfigurationseinträgen der Web-Plattform im Entra- oder Azure-Portal fest. Bei Verwendung von Entra ist kein Port für localhost Adressen erforderlich. Die meisten anderen OIDC-Anbieter benötigen den richtigen Port. Wenn Sie den Rückrufpfad-URI für abgemeldete Benutzer nicht zur Registrierung der App bei Entra hinzufügen, lehnt Entra die Weiterleitung des Benutzers an die App ab und fordert ihn lediglich auf, das Browserfenster zu schließen.

Aktualisieren Sie die ASP.NET Core-Pipelinemethode in der Programmklasse.

Die UseRouting-Methode muss vor der UseAuthorization-Methode implementiert werden.

app.UseHttpsRedirection();
app.UseStaticFiles();

app.UseRouting();
app.UseAuthentication();
// Authorization is applied for middleware after the UseAuthorization method
app.UseAuthorization();
app.MapRazorPages();

Erzwingen der Autorisierung

Fügen Sie das [Authorize] Attribut den geschützten Razor Seiten hinzu:

[Authorize]

Ein besserer Ansatz besteht darin, die Autorisierung für die gesamte App zu erzwingen und unsichere Seiten zu deaktivieren:

var requireAuthPolicy = new AuthorizationPolicyBuilder()
    .RequireAuthenticatedUser()
    .Build();

builder.Services.AddAuthorizationBuilder()
    .SetFallbackPolicy(requireAuthPolicy);

Deaktivieren Sie die Autorisierung an öffentlichen Endpunkten, indem Sie das [AllowAnonymous] Attribut auf die öffentlichen Endpunkte anwenden. Beispiele finden Sie unter "Hinzufügen einer neuen Logout.cshtml- und SignedOut.cshtmlRazor-Seite" sowie "Implementieren von -Seitenabschnitten" zum Projekt.

Hinzufügen einer neuen Logout.cshtml und SignedOut.cshtmlRazor Seiten zum Projekt

Um sowohl die cookie-Sitzung als auch die OpenID Connect-Sitzung abzumelden, ist ein Logout erforderlich. Die gesamte App muss zum Abmelden an den OpenID Connect-Server umgeleitet werden. Nach einer erfolgreichen Abmeldung öffnet die App die RedirectUri Route.

Implementieren Sie eine Standard-Abmeldeseite und ändern Sie den Logout Razor-Seitencode auf die folgende Weise:

[Authorize]
public class LogoutModel : PageModel
{
    public IActionResult OnGetAsync()
    {
        return SignOut(new AuthenticationProperties
        {
            RedirectUri = "/SignedOut"
        },
        // Clear auth cookie
        CookieAuthenticationDefaults.AuthenticationScheme,
        // Redirect to OIDC provider signout endpoint
        OpenIdConnectDefaults.AuthenticationScheme);
    }
}

Für die SignedOut.cshtml ist das [AllowAnonymous] Attributerforderlich:

[AllowAnonymous]
public class SignedOutModel : PageModel
{
    public void OnGet()
    {
    }
}

Seite Login implementieren

Sie können auch eine LoginRazor-Seite implementieren, um ChallengeAsync direkt mit dem erforderlichen AuthProperties aufzurufen. Dies ist nicht erforderlich, wenn die Web-App Authentifizierung erfordert und die Standardabfrage verwendet wird.

Für die Login.cshtml Seite ist das [AllowAnonymous] Attributerforderlich:

using Microsoft.AspNetCore.Authentication;
using Microsoft.AspNetCore.Authorization;
using Microsoft.AspNetCore.Mvc;
using Microsoft.AspNetCore.Mvc.RazorPages;

namespace RazorPageOidc.Pages;

[AllowAnonymous]
public class LoginModel : PageModel
{
    [BindProperty(SupportsGet = true)]
    public string? ReturnUrl { get; set; }

    public async Task OnGetAsync()
    {
        var properties = GetAuthProperties(ReturnUrl);
        await HttpContext.ChallengeAsync(properties);
    }

    private static AuthenticationProperties GetAuthProperties(string? returnUrl)
    {
        const string pathBase = "/";

        // Prevent open redirects.
        if (string.IsNullOrEmpty(returnUrl))
        {
            returnUrl = pathBase;
        }
        else if (!Uri.IsWellFormedUriString(returnUrl, UriKind.Relative))
        {
            returnUrl = new Uri(returnUrl, UriKind.Absolute).PathAndQuery;
        }
        else if (returnUrl[0] != '/')
        {
            returnUrl = $"{pathBase}{returnUrl}";
        }

        return new AuthenticationProperties { RedirectUri = returnUrl };
    }
}

Hinzufügen einer Anmelde- und Abmeldeschaltfläche für den Benutzer

@if (Context.User.Identity!.IsAuthenticated)
{
	<li class="nav-item">
		<a class="nav-link text-dark" asp-area="" asp-page="/Logout">Logout</a>
	</li>

	<span class="nav-link text-dark">Hi @Context.User.Identity.Name</span>
}
else
{
	<li class="nav-item">
		<a class="nav-link text-dark" asp-area="" asp-page="/Index">Login</a>
	</li>
}

Beispiele mit Codeausschnitten

Beispiel für die Verwendung des Benutzerinformationsendpunkts

Die OpenID Connect-Optionen können verwendet werden, um Ansprüche zuzuordnen, Handler zu implementieren oder sogar die Token in der Sitzung zur späteren Verwendung zu speichern.

Die option Scope kann verwendet werden, um unterschiedliche Ansprüche oder ein Aktualisierungstoken anzufordern, das als Informationen an den OpenID Connect-Server gesendet wird. Beim Anfordern der offline_access wird der Server aufgefordert, ein Referenztoken zurückzugeben, mit dem die Sitzung aktualisiert werden kann, ohne den Benutzer der Anwendung erneut authentifizieren zu müssen.

services.AddAuthentication(options =>
{
    options.DefaultScheme = CookieAuthenticationDefaults.AuthenticationScheme;
    options.DefaultChallengeScheme = OpenIdConnectDefaults.AuthenticationScheme;
})
.AddCookie()
.AddOpenIdConnect(OpenIdConnectDefaults.AuthenticationScheme, options =>
{
    var oidcConfig = builder.Configuration.GetSection("OpenIDConnectSettings");
    options.Authority = oidcConfig["IdentityProviderUrl"];
    options.ClientSecret = oidcConfig["ClientSecret"];
    options.ClientId = oidcConfig["Audience"];
    options.ResponseType = OpenIdConnectResponseType.Code;

    options.Scope.Clear();
    options.Scope.Add("openid");
    options.Scope.Add("profile");
    options.Scope.Add("email");
    options.Scope.Add("offline_access");

    options.ClaimActions.Remove("amr");
    options.ClaimActions.MapUniqueJsonKey("website", "website");

    options.GetClaimsFromUserInfoEndpoint = true;
    options.SaveTokens = true;

    // .NET 9 feature
    options.PushedAuthorizationBehavior = PushedAuthorizationBehavior.Require;

    options.TokenValidationParameters.NameClaimType = "name";
    options.TokenValidationParameters.RoleClaimType = "role";
});

Implementieren von Microsoft-Identitätsanbietern

Microsoft verfügt über mehrere Identitätsanbieter und OpenID Connect-Implementierungen. Microsoft verfügt über unterschiedliche OpenID Connect-Server:

  • Microsoft Entra ID
  • Microsoft Entra External ID
  • Azure AD B2C

Wenn die Authentifizierung mit einem der Microsoft-Identitätsanbieter in ASP.NET Core erfolgt, empfiehlt es sich, die Microsoft.Identity.Web Nuget-Pakete zu verwenden.

Die Microsoft.Identity.Web Nuget-Pakete sind ein microsoftspezifischer Client, der auf dem ASP.NET Core OpenID Connect-Client mit einigen Änderungen am Standardclient basiert.

Verwenden von OpenID Connect-Anbieterclients von Drittanbietern

Viele OpenID Connect-Serverimplementierungen erstellen Nuget-Pakete, die für dieselbe OpenID Connect-Implementierung optimiert sind. Diese Pakete implementieren die spezifischen Details des OpenID Connect-Clients zusammen mit den Extras, die vom spezifischen OpenID Connect-Server benötigt werden. Microsoft.Identity.Web ist ein Beispiel dafür.

Wenn Sie mehrere OpenID Connect-Clients von verschiedenen OpenID Connect-Servern in einer einzigen Anwendung implementieren, ist es normalerweise besser, zur Standardimplementierung von ASP.NET Core zurückzukehren, da die verschiedenen Clients einige Optionen überschreiben, die sich auf die anderen Clients auswirken.

OpenIddict-Webanbieter sind eine Clientimplementierung , die viele verschiedene Serverimplementierungen unterstützt.

IdentityModel ist eine .NET-Standardhilfsbibliothek für anspruchsbasierte Identität, OAuth 2.0 und OpenID Connect. Dies kann auch zur Unterstützung bei der Clientimplementierung verwendet werden.

Backend-for-Frontend-Sicherheitsarchitektur

Es wird nicht mehr empfohlen, öffentliche OpenID Connect-Clients für beliebige Web-Apps zu implementieren.

Weitere Informationen finden Sie im Entwurf zu OAuth 2.0 für browserbasierte Anwendungen.

Wenn Sie Web- Anwendungen ohne unabhängiges Back-End implementieren, empfehlen wir die Verwendung des Back-End-Musters für Frontend (BFF) Sicherheitsarchitektur. Dieses Muster kann auf unterschiedliche Weise implementiert werden, die Authentifizierung wird jedoch immer im Back-End implementiert, und für weitere Autorisierungs- oder Authentifizierungsflüsse werden keine vertraulichen Daten an den Webclient gesendet.

Erweiterte Features, Standards, Erweitern des OIDC-Clients

Protokollierung

Das Debuggen von OpenID Connect-Clients kann schwierig sein. Personenbezogene Informationen (PII)-Daten werden standardmäßig nicht protokolliert. Wenn das Debuggen im Entwicklungsmodus erfolgt, kann die IdentityModelEventSource.ShowPII zum Protokollieren vertraulicher personenbezogener Daten verwendet werden. Stellen Sie keine App mit IdentityModelEventSource.ShowPII für produktive Server bereit.

//using ...

using Microsoft.IdentityModel.Logging;

var builder = WebApplication.CreateBuilder(args);

//... code 

var app = builder.Build();

IdentityModelEventSource.ShowPII = true;

//... code 

app.Run();

Weitere Informationen finden Sie unter Protokollierung.

Hinweis

Möglicherweise möchten Sie die konfigurierte Protokollebene verringern, um alle erforderlichen Protokolle anzuzeigen.

Anpassung der OIDC- und OAuth-Parameter

Die OAuth- und OIDC-Authentifizierungshandler (AdditionalAuthorizationParameters) ermöglichen die Anpassung von Autorisierungsmeldungsparametern, die in der Regel als Teil der Umleitungsabfragezeichenfolge enthalten sind.

Zuordnen von Ansprüchen aus OpenID Connect

Weitere Informationen finden Sie unter Zuordnung, Anpassen und Transformieren von Ansprüchen in ASP.NET Core.

Blazor OpenID Connect

Weitere Informationen finden Sie unter Secure an ASP.NET Core Blazor Web App with OpenID Connect (OIDC).

Standards