Hinweis
Für den Zugriff auf diese Seite ist eine Autorisierung erforderlich. Sie können versuchen, sich anzumelden oder das Verzeichnis zu wechseln.
Für den Zugriff auf diese Seite ist eine Autorisierung erforderlich. Sie können versuchen, das Verzeichnis zu wechseln.
Gilt für:
IoT Edge 1.1
Von großer Bedeutung
IoT Edge 1.1 Ende des Supports war der 13. Dezember 2022. Informationen darüber, wie dieses Produkt, dieser Dienst, diese Technologie oder diese API unterstützt werden, finden Sie im Microsoft Product Lifecycle. Weitere Informationen zum Aktualisieren auf die neueste Version von IoT Edge finden Sie unter Update IoT Edge.
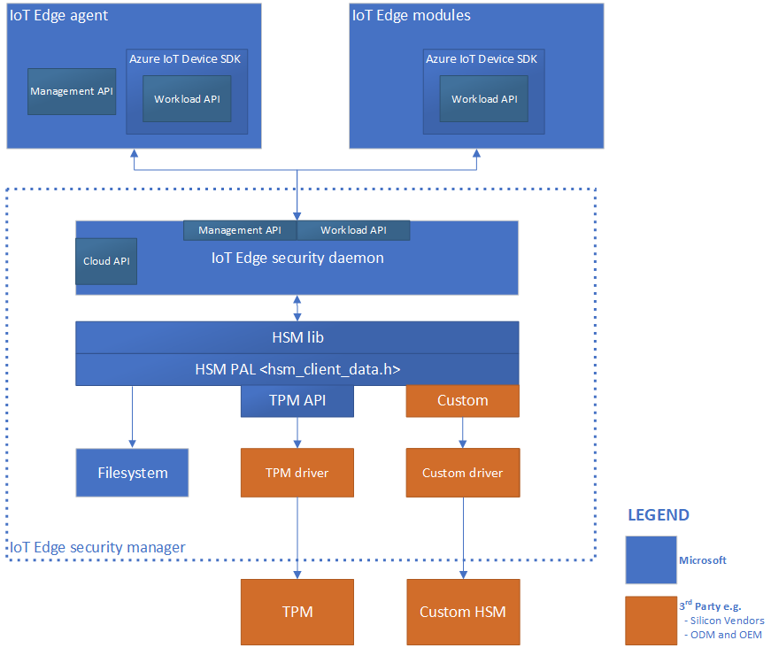
Der Azure IoT Edge-Sicherheitsmanager ist ein klar abgegrenzter Sicherheitskern zum Schutz des IoT Edge-Geräts und aller seiner Komponenten durch die Abstraktion der sicheren Silizium-Hardware. Der Sicherheits-Manager fungiert als Knotenpunkt für Sicherheitsverstärkung und stellt den Integrationspunkt für Technologie für Originalgerätehersteller (OEM) dar.
Der Sicherheitsmanager abstrahiert die sichere Siliziumhardware auf einem IoT Edge-Gerät.
Der IoT Edge Security Manager zielt darauf ab, die Integrität des IoT Edge-Geräts und alle inhärenten Softwarevorgänge zu verteidigen. Der Sicherheits-Manager überträgt die Vertrauensstellung von der zugrunde liegenden Vertrauenswurzel-Hardware (falls verfügbar), um das Bootstrapping der IoT Edge-Runtime zu ermöglichen und laufende Vorgänge zu überwachen. Der IoT Edge-Sicherheits-Manager ist eine Software, die mit sicherer Silizium-Hardware (sofern verfügbar) zusammenarbeitet, um die höchstmögliche Sicherheit zu bieten.
Zu den Aufgaben des IoT Edge-Sicherheits-Managers gehören unter anderem:
- Initialisierung des Azure IoT Edge-Geräts durchführen.
- Steuern des Zugriffs auf den Vertrauensanker der Gerätehardware über Notardienste
- Überwachen Sie die Integrität der IoT Edge-Vorgänge zur Laufzeit.
- Empfängt Vertrauensdelegierung vom Hardwaresicherheitsmodul (HSM)
- Bereitstellen der Geräteidentität und Verwalten des Vertrauensstellungsübergangs bei Bedarf
- Hosten und Schützen von Gerätekomponenten von Clouddiensten wie dem Device Provisioning-Dienst
- Bereitstellen von IoT Edge-Modulen mit eindeutigen Identitäten.
Der IoT Edge-Sicherheits-Manager besteht aus drei Komponenten:
- Der IoT Edge-Sicherheits-Daemon
- Die Hardware-Sicherheitsmodul-Plattform-Abstraktionsebene (HSM PAL)
- Ein Hardware-Silizium-Vertrauensanker oder HSM (optional, aber dringend empfohlen)
Der IoT Edge-Sicherheits-Daemon
Der IoT Edge-Sicherheitsdaemon ist für die logischen Sicherheitsvorgänge des Sicherheits-Managers verantwortlich. Er stellt einen großen Teil der vertrauenswürdigen Rechenbasis des IoT Edge-Geräts dar.
Designprinzipien
IoT Edge folgt zwei Kernprinzipien: Maximieren der betrieblichen Integrität und Minimieren von Überfrachtung und Churn.
Maximieren der operativen Integrität
Der IoT Edge-Sicherheits-Daemon arbeitet mit der höchstmöglichen Integrität im Rahmen der Sicherheitsfunktionen jeglicher Root-of-Trust-Hardware. Mit einer angemessenen Integration misst und überwacht die Vertrauenswurzel-Hardware den Sicherheits-Daemon statisch und während der Laufzeit, um Manipulationen zu verhindern. Böswilliger physischer Zugriff auf Geräte ist in IoT grundsätzlich eine Bedrohung. Der Hardware-Vertrauensanker spielt eine wichtige Rolle bei der Wahrung der Integrität des IoT Edge-Geräts. Es gibt zwei Arten von Vertrauensankern der Hardware:
- Secure Elements für den Schutz vertraulicher Informationen wie Geheimnissen und kryptografischen Schlüsseln
- Secure Enclaves für den Schutz von Geheimnissen wie Schlüsseln sowie von sensiblen Workloads wie vertraulichen Machine Learning-Modellen und Messvorgängen
Es gibt zwei Arten von Ausführungsumgebungen, die Hardware-Vertrauensanker verwenden:
- Die Standardumgebung oder Rich Execution Environment (REE) basiert auf der Verwendung von Secure Elements zum Schutz vertraulicher Informationen.
- Die vertrauenswürdige Ausführungsumgebung (Trusted Execution Environment, TEE) basiert auf der Verwendung der Secure Enclave-Technologie zum Schutz vertraulicher Informationen und der Ausführung von Software.
Für Geräte, die sichere Enklaven als Hardware-Vertrauensanker verwenden, sollte sich die sensible Logik des IoT-Edge-Sicherheitsdaemons innerhalb der Enklave befinden. Nicht sensible Bereiche des Sicherheits-Daemons können sich auch außerhalb der TEE befinden. In allen Fällen wird dringend empfohlen, dass originale Designhersteller (ODM) und Originalgerätehersteller (OEM) Vertrauen von ihrem HSM übertragen, um die Integrität des IoT Edge-Sicherheitsdaemons beim Start und während der Laufzeit zu messen und zu verteidigen.
Überflüssiges und häufige Änderungen minimieren
Ein weiteres Kernprinzip des IoT Edge-Sicherheits-Daemons ist die Minimierung von Änderungen. Für die höchste Vertrauensstufe kann der IoT Edge-Sicherheits-Daemon direkt mit der Hardware-Root-of-Trust des Geräts gekoppelt werden und als nativer Code funktionieren. In diesen Fällen ist es üblich, die IoT Edge-Software über die sicheren Aktualisierungspfade des Hardware-Vertrauensankers zu aktualisieren, anstatt die Update-Mechanismen des Betriebssystems zu verwenden, was herausfordernd sein kann. Die Sicherheitsaktualisierung wird für IoT-Geräte empfohlen, aber übermäßige Updateanforderungen oder umfangreiche Updatepayloads können die Angriffsfläche auf vielfältige Weise vergrößern. Beispielsweise werden Sie möglicherweise dazu verleitet, einige Updates zu überspringen, um die Geräteverfügbarkeit zu maximieren. Daher ist der Entwurf des IoT Edge-Sicherheitsdaemons prägnant, um die gut isolierte vertrauenswürdige Computerbasis klein zu halten, um häufige Updates zu fördern.
Architektur
Der IoT Edge-Sicherheits-Daemon nutzt die gesamte verfügbare Technologie der Hardware-Vertrauensanker für die Erhöhung der Sicherheit. Sie ermöglicht auch den Betrieb in getrennten Welten zwischen einer Standard-/reichhaltigen Ausführungsumgebung (REE) und einer vertrauenswürdigen Ausführungsumgebung (TEE), wenn Hardwaretechnologien vertrauenswürdige Ausführungsumgebungen bieten. Rollenspezifische Schnittstellen ermöglichen es den Hauptkomponenten von IoT Edge, die Integrität des IoT Edge-Geräts und seiner Vorgänge zu gewährleisten.
Cloudschnittstelle
Die Cloudschnittstelle ermöglicht den Zugriff auf Clouddienste, die die Gerätesicherheit ergänzen. Beispielsweise erlaubt diese Schnittstelle den Zugriff auf den Device Provisioning Service für das Identity Lifecycle Management des Geräts.
Verwaltungs-API
Die Verwaltungs-API wird vom IoT Edge-Agent beim Erstellen, Starten, Beenden und Entfernen eines IoT Edge-Moduls aufgerufen. Der Sicherheitsdaemon speichert "Registrierungen" für alle aktiven Module. Diese Registrierungen ordnen die Modulidentität einigen Eigenschaften des Moduls zu. Zu diesen Moduleigenschaften gehören beispielsweise die Prozess-ID (pid) des Prozesses, der im Container ausgeführt wird, und der Hash des Docker-Containerinhalts.
Diese Eigenschaften werden von der Workload-API (siehe unten) verwendet, um zu überprüfen, ob der Aufrufer für eine Aktion autorisiert ist.
Die Verwaltungs-API ist eine privilegierte API, die nur vom IoT Edge-Agent aufgerufen werden kann. Da der IoT Edge-Sicherheitsdaemon den IoT Edge-Agent bootstrapped und gestartet hat, überprüft er, ob der IoT Edge-Agent nicht manipuliert wurde, und kann dann eine implizite Registrierung für den IoT Edge-Agent erstellen. Derselbe Nachweisprozess, den die Workload-API verwendet, beschränkt auch den Zugriff auf die Verwaltungs-API auf ausschließlich den IoT Edge-Agent.
Container-API
Die Container-API interagiert mit dem Containersystem, das für die Modulverwaltung verwendet wird, wie z.B. Moby oder Docker.
Workload-API
Die Workload-API ist für alle Module zugänglich. Sie liefert einen Identitätsnachweis, entweder als vom HSM signiertes Token oder als X.509-Zertifikat, und das entsprechende Vertrauensbündel für ein Modul. Die Vertrauenssammlung enthält Zertifikate der Zertifizierungsstellen für alle anderen Server, denen die Module vertrauen sollen.
Der IoT Edge-Sicherheits-Daemon verwendet einen Nachweisprozess zum Schutz dieser API. Wenn ein Modul diese API aufruft, versucht der Sicherheits-Daemon, eine Registrierung für die Identität zu finden. Ist er erfolgreich, verwendet er die Eigenschaften der Registrierung, um das Modul zu bewerten. Wenn das Ergebnis des Messprozesses mit der Registrierung übereinstimmt, wird ein neuer Identitätsnachweis generiert. Die zugehörigen CA-Zertifikate (Vertrauensbündel) werden an das Modul zurückgegeben. Das Modul verwendet dieses Zertifikat zum Verbinden mit IoT Hub oder anderen Modulen oder zum Starten eines Servers. Wenn das signierte Token oder das Zertifikat demnächst abläuft, muss das Modul ein neues Zertifikat anfordern.
Integration und Wartung
Microsoft verwaltet die Hauptcodebasis für den IoT Edge-Sicherheitsdaemon auf GitHub.
Installation und Updates
Installation und Updates des IoT Edge-Sicherheits-Daemons werden über das Paketverwaltungssystem des Betriebssystems verwaltet. IoT Edge-Geräte mit Hardware-Wurzel des Vertrauens sollten zusätzliche Schutzmaßnahmen für die Integrität des Daemons bereitstellen, indem sie seinen Lebenszyklus über sichere Boot- und Update-Verwaltungssysteme verwalten. Geräteersteller sollten diese Möglichkeiten basierend auf den jeweiligen Gerätefunktionen durchsuchen.
Versionsverwaltung
Die IoT Edge-Runtime verfolgt und meldet die Version des IoT Edge-Sicherheits-Daemons. Die Version wird als das runtime.platform.version-Attribut der gemeldeten Eigenschaft des IoT Edge-Agent-Moduls gemeldet.
Hardwaresicherheitsmodul
Die Plattform-Abstraktionsebene des Hardwaresicherheitsmoduls (HSM PAL) abstrahiert alle Root-of-Trust-Hardware, um den Entwickler oder Benutzer von IoT Edge von deren Komplexität zu isolieren. Sie enthält eine Kombination aus Anwendungsprogrammierschnittstelle (API) und domänenübergreifenden Kommunikationsverfahren (beispielsweise die Kommunikation zwischen einer Standardausführungsumgebung und einer Secure Enclave-Instanz). Die eigentliche Implementierung der HSM-PAL hängt von der verwendeten Sicherheitshardware ab. Die Existenz davon ermöglicht die Verwendung praktisch jeder sicheren Siliziumhardware.
Sicherer Silizium-Vertrauensanker-Hardware
Sichere Siliziumchips sind erforderlich, um innerhalb der IoT Edge-Geräthardware einen Vertrauensanker zu schaffen. Es gibt verschiedene Varianten von sichern Siliziumtechnologien, z. B. Trusted Platform Module (TPM), eingebettete Secure Elements (eSE), ARM TrustZone, Intel SGX oder benutzerdefinierte sichere Siliziumtechnologien. Die Verwendung eines sicheren Vertrauensankers aus Silizium in Geräten wird angesichts der Bedrohungen durch physischen Zugriff auf IoT-Geräte empfohlen.
Der IoT Edge-Sicherheits-Manager zielt darauf ab, die Komponenten zu identifizieren und zu isolieren, die die Sicherheit und Integrität der Azure IoT Edge-Plattform durch benutzerdefinierte Härtungsmaßnahmen schützen. Drittanbieter wie Gerätehersteller sollten die ihnen zur Verfügung stehenden benutzerdefinierten Sicherheitsfeatures für ihre Gerätehardware nutzen.
Informieren Sie sich, wie Sie den Azure IoT-Sicherheits-Manager mit dem Trusted Platform Module (TPM) mithilfe von Software oder virtuellen TPMs härten können:
Erstellen und Bereitstellen eines IoT Edge-Geräts mit einem virtuellen TPM unter Linux oder Linux unter Windows.
Nächste Schritte
Weitere Informationen zum Schützen Ihrer IoT Edge-Geräte finden Sie in den folgenden Blogbeiträgen: