Hinweis
Für den Zugriff auf diese Seite ist eine Autorisierung erforderlich. Sie können versuchen, sich anzumelden oder das Verzeichnis zu wechseln.
Für den Zugriff auf diese Seite ist eine Autorisierung erforderlich. Sie können versuchen, das Verzeichnis zu wechseln.
Nach dem Definieren der Datenquellen für ein Microsoft SQL Server 2005 Analysis Services (SSAS)-Projekt besteht der nächste Schritt im Allgemeinen im Definieren einer Datenquellensicht für das Projekt. Eine Datenquellensicht ist eine einheitliche Sicht der Metadaten von angegebenen Tabellen und Sichten, die von den Datenquellen im Projekt definiert werden. Das Speichern der Metadaten in der Datenquellensicht ermöglicht das Arbeiten mit den Metadaten während der Entwicklung ohne offene Verbindung mit einer zugrunde liegenden Datenquelle. Weitere Informationen finden Sie unter Verwenden von Datenquellensichten (Analysis Services).
In der folgenden Aufgabe definieren Sie eine Datenquellensicht, die fünf Tabellen aus der Adventure Works DW-Datenquelle umfasst.
So definieren Sie eine Datenquellensicht
Klicken Sie im Projektmappen-Explorer mit der rechten Maustaste auf Datenquellensichten, und klicken Sie dann auf Neue Datenquellensicht.
Der Datenquellensicht-Assistent wird geöffnet.
Klicken Sie auf der Seite Willkommen auf Weiter.
Die Seite Datenquelle auswählen wird angezeigt. Unter Relationale Datenquellen ist die Adventure Works DW-Datenquelle ausgewählt.
Tipp:Um eine auf mehreren Datenquellen basierende Datenquellensicht zu erstellen, definieren Sie zuerst eine auf einer einzelnen Datenquelle basierende Datenquellensicht. Diese Datenquelle wird dann als primäre Datenquelle bezeichnet. Anschließend können Sie Tabellen und Sichten aus einer sekundären Datenquelle hinzufügen. Beim Entwerfen von Dimensionen, die Attribute enthalten, die auf zugehörigen Tabellen in mehreren Datenquellen basieren, können Sie eine Microsoft SQL Server-Datenquelle als primäre Datenquelle definieren und deren verteilte Abfragemodulfunktionen verwenden. Klicken Sie auf Weiter.
Die Seite Tabellen und Sichten auswählen wird angezeigt. Auf dieser Seite wählen Sie Tabellen und Sichten aus der Liste von Objekten aus, die aus der ausgewählten Datenquelle verfügbar sind. Sie können diese Liste filtern, sodass das Auswählen von Tabellen und Sichten einfacher wird.
Wählen Sie in der Liste Verfügbare Objekte die folgenden Tabellen aus, indem Sie die STRG-Taste gedrückt halten, um mehrere Tabellen auszuwählen:
- dbo.DimCustomer
- dbo.DimGeography
- dbo.DimProduct
- dbo.DimTime
- dbo.FactInternetSales
Klicken Sie auf >, um der Liste Eingeschlossene Objekte die ausgewählten Tabellen hinzuzufügen.
Das folgende Bild zeigt die Seite Tabellen und Sichten auswählen, nachdem Sie der Liste eingeschlossener Objekte Tabellen hinzugefügt haben.
.gif)
Klicken Sie auf Weiter, und klicken Sie dann auf Fertig stellen, um die Adventure Works DW-Datenquellensicht zu definieren.
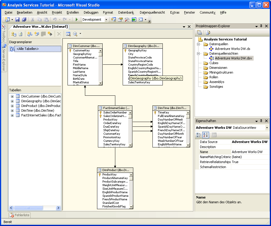
Die Adventure Works DW-Datenquellensicht wird im Datenquellensichten-Ordner im Projektmappen-Explorer angezeigt. Der Inhalt der Datenquellensicht wird auch im Datenquellensicht-Designer in Business Intelligence Development Studio angezeigt. Der Designer enthält die folgenden Elemente:
- Einen Diagramm-Bereich, in dem die Tabellen und deren Beziehungen grafisch dargestellt werden.
- Einen Tabellen-Bereich, in dem die Tabellen und deren Schemaelemente in einer Strukturansicht angezeigt werden.
- Einen Diagrammplaner-Bereich, in dem Sie Unterdiagramme erstellen können, sodass Sie Untermengen der Datenquellensicht anzeigen können.
- Eine für den Datenquellensicht-Designer spezifische Symbolleiste.
Das folgende Bild zeigt die Adventure Works DW-Datenquellensicht im Datenquellensicht-Designer.
.gif)
Klicken Sie auf die Schaltfläche Maximieren, um die Microsoft Visual Studio-Entwicklungsumgebung zu maximieren.
Verwenden Sie auf der Symbolleiste des Datenquellensicht-Designers das Symbol Zoom, um die Tabellen im Diagramm-Bereich in einer 50-prozentigen Ansicht anzuzeigen. Dadurch werden die Spaltendetails jeder Tabelle ausgeblendet.
Klicken Sie auf die Schaltfläche Automatisch im Hintergrund (das Pushpin-Symbol) in der Titelleiste des Projektmappen-Explorers.
Der Projektmappen-Explorer wird minimiert und wechselt zu einer Registerkarte an der rechten Seite der Entwicklungsumgebung. Um den Projektmappen-Explorer wieder anzuzeigen, positionieren Sie den Mauszeiger über der Registerkarte Projektmappen-Explorer. Um den Projektmappen-Explorer auszublenden, klicken Sie erneut auf die Schaltfläche Automatisch im Hintergrund.
Klicken Sie auf der Titelleiste des Eigenschaftenfensters auf Automatisch im Hintergrund, wenn das Fenster nicht standardmäßig ausgeblendet ist.
Sie können jetzt auf einfache Weise alle Tabellen und deren Beziehungen im Diagramm-Bereich anzeigen. Beachten Sie, dass jetzt drei Beziehungen zwischen der FactInternetSales-Tabelle und der DimTime-Tabelle vorhanden sind. Jedem Verkauf sind drei Daten zugeordnet: ein Bestelldatum, ein Fälligkeitsdatum und ein Lieferdatum. Um die Details einer Beziehung anzuzeigen, doppelklicken Sie auf den Beziehungspfeil im Diagramm-Bereich.
Das folgende Bild zeigt den Diagramm-Bereich im Datenquellensicht-Designer.
.gif)
Sie haben erfolgreich eine Adventure Works DW-Datenquellensicht erstellt, die die Metadaten aus fünf Tabellen in der Adventure Works DW-Datenquelle enthält. In der nächsten Lektion definieren Sie die Anfangsversion des Analysis Services Tutorial-Cubes aus diesen fünf Tabellen.
Tipp: |
|---|
| Um einer vorhandenen Datenquellensicht Tabellen hinzuzufügen, klicken Sie mit der rechten Maustaste in den Diagramm- oder den Tabellen-Bereich, und klicken Sie dann auf Tabellen hinzufügen/entfernen. Fügen Sie aus Gründen der Übersichtlichkeit der Datenquellensicht nur die Tabellen und Sichten hinzu, die Sie im Projekt verwenden möchten. |
Nächste Aufgabe in dieser Lektion
Ändern von Standardtabellennamen
Siehe auch
Andere Ressourcen
Verwenden von Datenquellensichten (Analysis Services)
Arbeiten mit Themen zur Vorgehensweise bei Datenquellensichten (SSAS)