Automatisierungsempfehlungen

Abgeschlossen

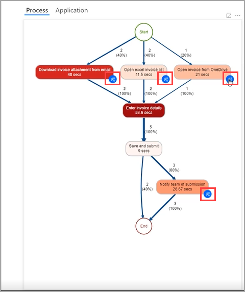
In Ihrer Prozesszuordnung sehen Sie möglicherweise blaue Symbole für verschiedene Aktivitäten, wie im folgenden Screenshot gezeigt. Diese blauen Symbole sind Empfehlungen für die Automatisierung. Power Automate hat die Informationen, wie Zeit und Anwendungen, die mit dieser Aktivität verbunden sind, bewertet und weitere Maßnahmen empfohlen.

Wenn Sie ein blaues Symbol auswählen, wird ein neuer Cloud-Flow mit Vorschlägen für Konnektoren gestartet, die basierend auf Ihrem Prozess nach Aktivitäten gruppiert sind.

Wenn Sie einen empfohlenen Konnektor auswählen, wird der Flow zu Ihrem Schema hinzugefügt.

Sie können diese Empfehlungen jederzeit erreichen, indem Sie Aktivitäten automatisieren auswählen. Wenn Sie eine Verbindung zu Legacy-Anwendungen herstellen möchten, ist Power Automate für Desktop auch als Konnektor verfügbar.

Empfehlungen zur Automatisierung können Nicht-Entwicklern helfen, eine Lösung für ihren analysierten Prozess richtig zu erstellen.