Hinweis
Für den Zugriff auf diese Seite ist eine Autorisierung erforderlich. Sie können versuchen, sich anzumelden oder das Verzeichnis zu wechseln.
Für den Zugriff auf diese Seite ist eine Autorisierung erforderlich. Sie können versuchen, das Verzeichnis zu wechseln.
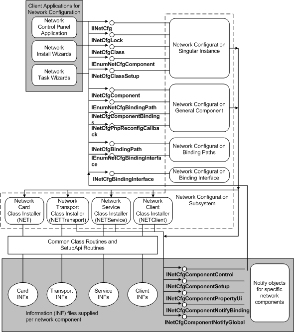
Das folgende Diagramm zeigt, wie Clientanwendungen, die das Netzwerkkonfigurationssubsystem installieren oder steuern, dieses aufrufen. Dieses Subsystem ruft Netzwerkklasseninstallationsprogramme auf, um Netzwerkkomponenten zu installieren und Benachrichtigungsobjekte für diese Komponenten zu registrieren. Benachrichtigen Sie Objekte zurück an das Subsystem, um das Netzwerk im Namen dieser Komponenten zu konfigurieren, die die Objekte besitzen.