Query and transform data
Now that you know how to implement a data warehouse in Fabric, let's prepare the data for analytics.
There are two ways to query data from your data warehouse. The Visual query editor provides a no-code, drag-and-drop experience to create your queries. If you're comfortable with T-SQL, you may prefer to use the SQL query editor to write your queries. In both cases, you can create tables, views, and stored procedures to query data in the data warehouse and Lakehouse.
There's also a SQL analytics endpoint, where you can connect from any tool.
Query data using the SQL query editor
The SQL query editor provides a query experience that includes intellisense, code completion, syntax highlighting, client-side parsing, and validation. If you've written T-SQL in SQL Server Management Studio (SSMS) or Azure Data Studio (ADS), you'll find it familiar.
To create a new query, use the New SQL query button in the menu. You can author and run your T-SQL queries here. In the example below we're creating a new view for analysts to use for reporting in Power BI.

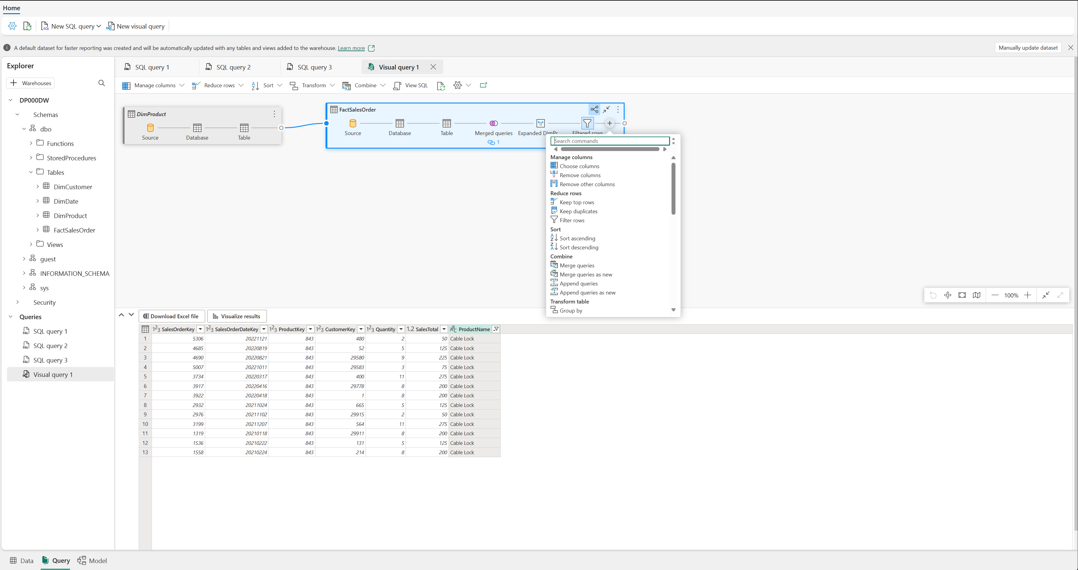
Query data using the Visual query editor
The Visual query editor provides an experience similar to the Power Query online diagram view. Use the New visual query button to create a new query.
Drag a table from your data warehouse onto the canvas to get started. You can then use the Transform menu at the top of the screen to add columns, filters, and other transformations to your query. You can use the (+) button on the visual itself to perform similar transformations.
