Edit

Share via


Use code maps to debug your applications

Code maps in Visual Studio can help you avoid getting lost in large code bases, unfamiliar code, or legacy code. For example, when you're debugging, you might have to look at code across many files and projects. Use code maps to navigate around pieces of code and understand the relationships between them. That way, you don't have to keep track of this code in your head, or draw a separate diagram. So, when your work is interrupted, code maps help refresh your memory about the code you're working on.

Code map - Map relationships in code

A green arrow shows where your cursor appears in the editor

For details of the commands and actions you can use when working with code maps, see Browse and rearrange code maps.

Learn more about debugging in Visual Studio with the Debugger tool.

Note

To create and edit code maps, you need Visual Studio Enterprise edition. In Visual Studio Community and Professional editions, you can open diagrams that were generated in Enterprise edition, but you cannot edit them.

Understand the problem

Suppose there's a bug in a drawing program that you're working on. To reproduce the bug, you open the solution in Visual Studio and press F5 to start debugging.

When you draw a line and choose Undo my last stroke, nothing happens until you draw the next line.

Code map - Repro bug

So you start investigating by searching for the Undo method. You find it in the PaintCanvas class.

Code map - Find code

Start mapping the code

Now start mapping the undo method and its relationships. From the code editor, you add the undo method and the fields that it references to a new code map. When you create a new map, it might take some time to index the code. This helps later operations run faster.

Code map - Show method and related fields

Tip

The green highlighting shows the last items that were added to the map. The green arrow shows your cursor's position in the code. Arrows between items represent different relationships. You can get more info about items on the map by moving the mouse over them and examining their tooltips.

Code map - Show tooltips

To see the code definition for each field, double-click the field on the map or select the field and press F12. The green arrow moves between items on the map. Your cursor in the code editor also moves automatically.

Screenshot of a code map window with the history field selected and a code editor window where all instances of history are highlighted.

Screenshot of a code map window with the paintObjects field selected and a code editor window where all instances of paintObjects are highlighted.

Tip

You can also move the green arrow on the map by moving your cursor in the code editor.

Understand relationships between pieces of code

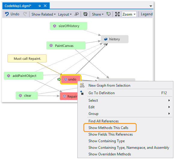
Now you want to know which other code interacts with the history and paintObjects fields. You can add all the methods that reference these fields to the map. You can do this from the map or from the code editor.

Code map - Find all references

Open a code map from the code editor

Note

If you add items from a project that's shared across multiple apps, like Windows Phone or Windows Store, then those items always appear with the currently active app project on the map. So, if you change the context to another app project, then the context on the map also changes for any newly added items from the shared project. Operations that you perform with an item on the map apply only to those items that share the same context.

Change the layout to rearrange the flow of relationships and make the map easier to read. You can also move items around the map by dragging them.

Screenshot of a code map window with the Layout menu open and the Left to Rgiht command selected.

Tip

By default, Incremental Layout is turned on. This rearranges the map as little as possible when you add new items. To rearrange the entire map every time you add new items, turn off Incremental Layout.

Screenshot of a code map window with the relationshiop arrows between the fields pointing from left to right.

Let's examine these methods. On the map, double-click the PaintCanvas method, or select this method and press F12. You learn that this method creates history and paintObjects as empty lists.

Screenshot of a code map window with the PaintCanvas method selected and a code snippet image showing the PainCanvas method name highlighted.

Now repeat the same steps to examine the clear method definition. You learn that clear performs some tasks with paintObjects and history. It then calls the Repaint method.

Screenshot of a code map window with the Clear method selected and a code snippet image showing the code for the Clear method.

Now examine the addPaintObject method definition. It also performs some tasks with history and paintObjects. It also calls Repaint.

Screenshot of a code map window with the addPaintObject method selected and a code snippet image showing the code for the addPaintObject method.

Find the problem by examining the map

It seems that all the methods that modify history and paintObjects call Repaint. Yet the undo method doesn't call Repaint, even though undo modifies the same fields. So you think you can fix this problem by calling Repaint from undo.

Code map - Find missing method call

If you didn't have a map to show you this missing call, it might have been harder to find this problem, especially with more complex code.

Share your discovery and next steps

Before you or someone else fixes this bug, you can make notes on the map about the problem and how to fix it.

Code map - Comment and flag items for followup

For example, you can add comments to the map and flag items using colors.

Code map - Commented and flagged items

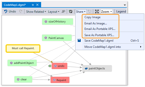
If you have Microsoft Outlook installed, you can email the map to others. You can also export the map as an image or another format.

Code map - Share, export, mail

Fix the problem and show what you did

To fix this bug, you add the call for Repaint to undo.

Code map - Add missing method call

To confirm your fix, you restart your debugging session and try to reproduce the bug. Now choosing Undo my last stroke works as you expect and confirms you made the correct fix.

Code map - Confirm code fix

You can update the map to show the fix you made.

Code map - Update map with missing method call

Your map now shows a link between undo and Repaint.

Code map - Updated map with method call

Note

When you update the map, you might see a message that says the code index used to create your map was updated. This means someone changed the code, which causes your map to not match the current code. This doesn't stop you from updating the map, but you might have to recreate the map to confirm that it matches the code.

Now you're done with your investigation. You successfully found and fixed the problem by mapping the code. You also have a map that helps you navigate around the code, remember what you learned, and shows the steps you took to fix the problem.