Hi @Yi Lu_MSFT
Sorry , please see below images agains:
This browser is no longer supported.
Upgrade to Microsoft Edge to take advantage of the latest features, security updates, and technical support.
ere,
I created Restricted Area Owner's email (a Person or Group column type in my sharepoint list with Allow multiple selections: Yes)
My current approval flow is:
First is Sponsor's BUM / WCM / FM approval
Then is Restricted Area Owners approval
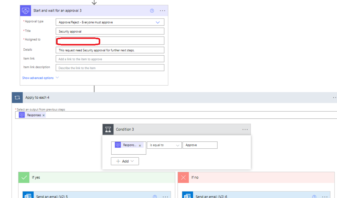
Final is Security approval
When user insert email of two people Restricted Area Owner's email for approval. The flow doesn't send email to Security for approval.
Please help to fix this iusse.
Hi @SANG BUI1127
I notice here you use "Apply to each" for the responses which is strange:

1.What is the column type of BUM / WCM / FM, is it a person group without allowing multiple choices? If yes, in this step there is no need to use "Apply to each" as it will generate only one result.
2.Here is the same, just delete the "Apply to each":

3.The "Apply to each 2" for outcome is also not needed:

Finally, it is important to protect our private information when we post a question, we need to hide it when it comes to our address or domain. I have helped you to deal with it, please notice it next time.
If the answer is helpful, please click "Accept Answer" and kindly upvote it. If you have extra questions about this answer, please click "Comment".
Note: Please follow the steps in our documentation to enable e-mail notifications if you want to receive the related email notification for this thread.