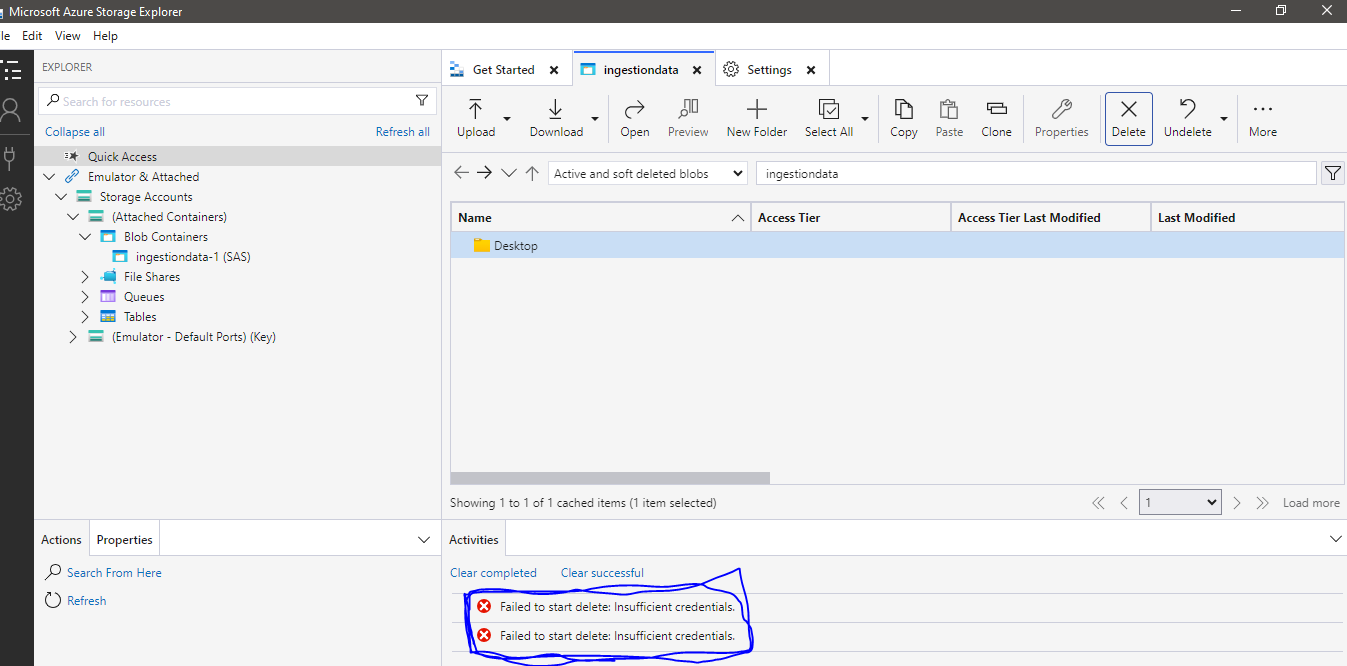
i have upload data using Azure storage exploer with SAS key but now i want to delete that data but error Failed to start delete Insufficient credentials

Usman Ghani 0 Reputation points
2025-04-30T09:26:52.4233333+00:00

i have upload data using Azure storage exploer with SAS key but now i want to delete that data but error Failed to start delete Insufficient credentials.

i have already login on azure storage explorer with global administrator user but when i have delete this but cant this delelt data.

User's image

Azure Storage Explorer
Azure Storage Explorer
An Azure tool that is used to manage cloud storage resources on Windows, macOS, and Linux.
0 comments No comments
{count} votes

2 answers

Sort by: Most helpful
  1. Vinod Kumar Reddy Chilupuri 4,190 Reputation points Microsoft External Staff Moderator
    2025-04-30T10:18:02.4333333+00:00

    Hi @Usman Ghani

    To delete data that you uploaded using Azure Storage Explorer with a SAS key, you need to ensure that the SAS token you used has the appropriate permissions. The error message "Failed to start delete Insufficient credentials" suggests that the SAS token does not include delete permissions.

    When creating a SAS token, you must specify the permissions, including the ability to delete blobs. If your current SAS token does not have the delete permission, you will need to generate a new SAS token with the correct permissions. If you are unable to delete the data using Azure Storage Explorer, you can try deleting the data directly from the Azure portal. This method might provide more control and visibility over the deletion process.

    To create a new SAS token with delete permissions, follow these steps:

    • Open the file or container in Azure Storage Explorer.
    • Select "Get Shared Access Signature..."
    • In the Shared Access Signature window, ensure that you check the box for "Delete" under the permissions section.
    • Set the start and expiry date and time as needed.
    • Click "Create" and copy the new SAS token.

    Once you have the new SAS token with the delete permission, you should be able to delete the data without encountering the insufficient credentials error.
    If your storage account has network restrictions, ensure your IP is allowed in

    Azure Portal → Networking → Firewall and Virtual Networks.

    Create SAS tokens with Azure Storage Explorer
    https://github.com/microsoft/AzureStorageExplorer/issues/3808

    Hope the above answer helps! Please let us know do you have any further queries.


    Please do not forget to "Accept the answer” and “up-vote” wherever the information provided helps you, this can be beneficial to other community members. 


  2. Anonymous
    2025-05-02T07:44:59.06+00:00

    Hi Usman Ghani

    The error “Failed to start delete – Insufficient credentials” in Azure Storage Explorer typically happens due to a mismatch between the **authentication **method used and the **permissions **required to perform the operation (in this case, delete).

    You uploaded files using a SAS token, which only grants limited permissions defined when the SAS was generated. However, now you're logged in with an Azure AD account (even as a Global Administrator), but Azure AD roles don't automatically grant you access to storage data unless you're assigned RBAC roles at the Storage Account or container level.

    Even though you're logged in as a Global Administrator, you need explicit access to the storage data, typically via an RBAC role like:

    • Storage Blob Data Contributor (for read/write/delete)

    The above role must be assigned at either the storage account, container, or resource group level.

    Now go to your Microsoft Azure Storage Explorer and click sign in azure -> Azure -> sign-in with account ->Now it will show like below

    User's image

    Now you can able to delete the file with your proper RBAC role.

    Also, I can able to see in the storage browser that you are connected your blob container with SAS token.

    You can also try to connect the blob container with proper SAS token with delete permission.
    User's image

    Paste the SAS URL in the Storage browser:

    User's image

    After establishing the correct connection, the file has now been deleted from Blob storage in Microsoft Azure Storage Explorer.
    User's image

    Reference:

    Sign in to Azure Storage Explorer | Microsoft Learn

    Hope this answer helps! please let us know if you have any further queries. I’m happy to assist you further.

    Please do not forget to "Accept the answer” and “up-vote” wherever the information provided helps you, this can be beneficial to other community members.


Your answer

Answers can be marked as 'Accepted' by the question author and 'Recommended' by moderators, which helps users know the answer solved the author's problem.