![]() |
Generating Keys
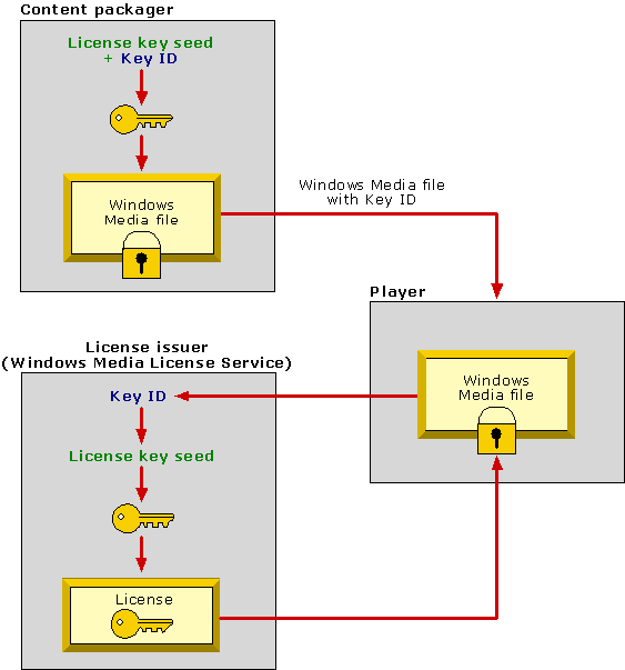
Keys are generated using a secret value, or license key seed. The key used to protect the Windows Media file , and the key in the license is the same. Therefore, the content packager and the license issuer must both be able to generate the same key for a specified Windows Media file. To accomplish this, the license key seed must be shared between the content packager and the license issuer.
The content packager generates a key for a Windows Media file at the time it is encrypted , and the key ID (a value that identifies the key) is included in the content header of the Windows Media file. When a license request is made, the content header is sent to the license issuer. The license issuer extracts the key ID to regenerate the key for the Windows Media file and then generates a license with this key.
The following diagram shows how the key ID is passed from the Windows Media file to the license issuer, and how both the content packager and license issuer share the license key seed.
.gif)
Content packagers and license issuers can also specify (rather than generate) a key ID for any Windows Media file. For example, a content packager might want to use the same key to lock multiple Windows Media files (such as songs from one album) so that one license can be used to unlock all the files. During the packaging process, the content packager specifies the same key ID for all the Windows Media files, and the same key is generated for each file.
See Also
.gif)