Compartir a través de


Diseñador de esquemas

El diseñador de esquemas de la extensión MSSQL para Visual Studio Code simplifica los diseños de esquema complejos, lo que proporciona una comprensión más intuitiva de las estructuras de base de datos. Integra la funcionalidad del diagrama de base de datos para visualizar esquemas existentes. Puede diseñar y administrar bases de datos directamente en un entorno gráfico sin necesidad de escribir instrucciones Transact-SQL (T-SQL).

Captura de pantalla de la información general del diseñador de esquemas que muestra un diagrama de esquema de base de datos.

Características

El diseñador de esquemas ofrece estas características:

  • Visualizar la estructura de la base de datos con diagramas interactivos.
  • Cree o edite tablas, claves externas, claves principales y restricciones.
  • Busque, arrastre y suelte, filtre, haga zoom, use un mini-mapa y organice automáticamente diagramas para una navegación y personalización eficaces.
  • Exporte los diagramas de esquema para compartirlos con el equipo o incluirlos en la documentación.
  • Automáticamente genere y visualice scripts T-SQL de solo lectura que representen los cambios de esquema.
  • Revise y aplique los cambios en la base de datos con la característica Publicar cambios.

Abrir el diseñador de esquemas

Haga clic con el botón derecho en la base de datos en el explorador de objetos y seleccione Diseñar esquema en el menú. Esta acción abre la vista del diseñador de esquemas, que permite ver el diagrama de base de datos visual.

Captura de pantalla del punto de entrada para abrir el diseñador de esquemas en la extensión MSSQL de Visual Studio Code.

Una vez dentro del diseñador de esquemas, encontrará un lienzo con varias funcionalidades de navegación. A continuación se muestra cómo desplazarse:

  • Desplazamiento panorámico y zoom: seleccione y arrastre cualquier lugar del lienzo para desplazarse por el diagrama. Utiliza la rueda del ratón o los gestos del panel táctil para acercar y alejar para obtener una vista más cercana o amplia.

  • Mini-mapa: Usa el mini-mapa integrado (ubicado en la esquina inferior derecha del diseñador) para una navegación rápida entre esquemas grandes o complejos.

    Captura de pantalla de la función de minimapa en el diseñador de esquemas para una navegación rápida.

  • Arrastrar y colocar: reorganiza las tablas y las relaciones arrastrando elementos en el lienzo. Esta opción le ayuda a crear un diseño que tenga sentido para usted o su equipo.

  • Buscar y filtrar: use el cuadro de búsqueda (Ctrl+F o Cmd+F) para buscar tablas o columnas específicas. Aplique filtros para centrarse en determinadas partes del esquema u ocultar elementos irrelevantes.

  • Organización automática: el diagrama se organiza automáticamente en un diseño claro y legible de forma predeterminada. Si cambia la posición manual de las tablas y desea restablecer la vista, seleccione el botón Autoarrange para reorganizar las tablas en el diseño optimizado predeterminado.

Descripción de la estructura y las relaciones de la tabla

Cuando accedes a la vista del diseñador de esquemas, ves la visualización de las tablas de la base de datos. Cada tabla muestra su esquema y nombre de tabla, columnas, tipos de datos y claves principales que se muestran como un icono de clave.

Captura de pantalla de una estructura de tabla que muestra columnas, tipos de datos y claves principales en el diseñador de esquemas.

Las relaciones de clave externa se muestran con flechas de conexión entre columnas. Por ejemplo, en el diagrama anterior, la AddressID columna de la CustomerAddress tabla hace referencia a la AddressID columna de la Address tabla, que representa visualmente la relación entre ellos.

Agregar o editar tablas

Seleccione Agregar tabla en la barra de herramientas superior para agregar una nueva tabla. Seleccione el icono de lápiz de una tabla del diagrama para editar esa tabla.

Captura de pantalla del panel del editor de tablas para agregar o modificar los detalles de la tabla en el diseñador de esquemas.

Esta acción abre la pestaña Tabla en el Editor de tablas en un panel lateral. Ustedes pueden:

  • Selección o cambio del esquema
  • Definición del nombre de la tabla
  • Agregar nuevas columnas con el nombre, el tipo de datos, el valor predeterminado y las restricciones
  • Marcar una o varias columnas como claves principales
  • Eliminar o actualizar las columnas existentes según sea necesario

Seleccione Guardar para aplicar los cambios. El diagrama se actualiza para reflejar los cambios. Para obtener funcionalidades de edición de tablas más avanzadas, como crear índices o configurar reglas de restricción, use el diseñador de tablas en la extensión MSSQL para Visual Studio Code.

Agregar o editar relaciones de clave externa

Para administrar las relaciones de clave externa, seleccione los puntos suspensivos (...) de una tabla del diagrama y seleccione Administrar relaciones.

Captura de pantalla del punto de entrada de administración de relaciones en el diseñador de esquemas.

Esta opción abre la pestaña Claves externas en el panel lateral Editor de tablas, donde puede:

  • Agregar nuevas relaciones de clave externa haciendo referencia a claves principales en otras tablas
  • Definición del nombre de la clave externa
  • Editar claves externas existentes para actualizar o corregir relaciones

Captura de pantalla del panel de administración de relaciones de claves externas en el diseñador de esquemas.

Los cambios aparecen automáticamente en el diagrama visual, con flechas que muestran la dirección de cada relación.

Captura de pantalla de las flechas que representan relaciones de clave externa entre tablas en el diseñador de esquemas.

Como alternativa, puede crear una relación arrastrando una flecha de una columna a otra directamente en el diagrama. Este método define una relación uno a uno entre las columnas seleccionadas.

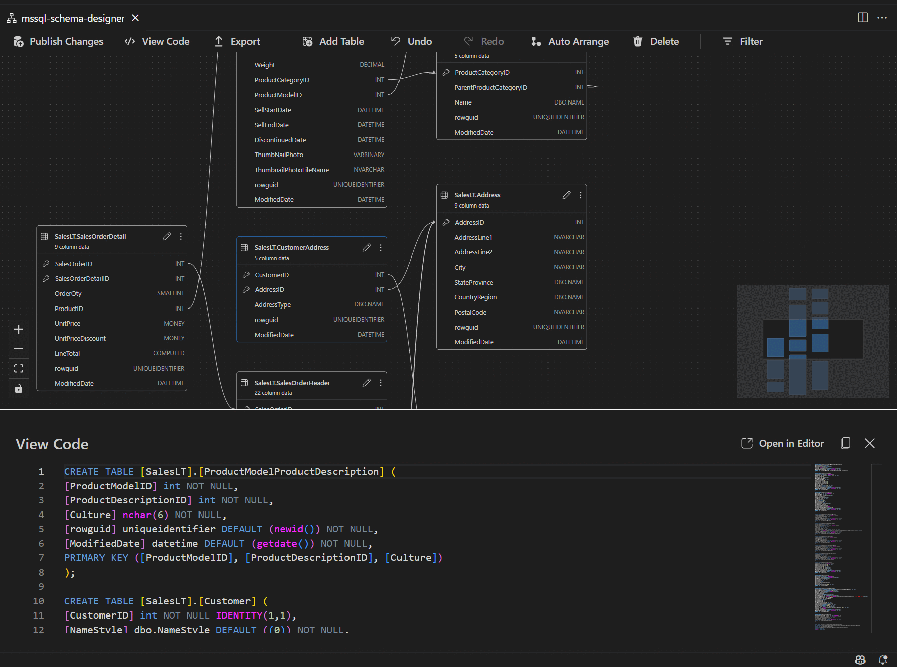
Visualización de la definición de esquema en el panel de scripts

En la barra de herramientas de la cinta de opciones, seleccione el botón Ver código para abrir el panel inferior. En este panel se muestra el script T-SQL de solo lectura que muestra las acciones realizadas en el diseñador de esquemas en tiempo real.

Captura de pantalla del panel de vista de código que muestra los scripts de T-SQL generados por el diseñador de esquemas.

Revisar y publicar los cambios

Cuando termine de editar tablas o relaciones, seleccione Publicar cambios en la barra de herramientas superior. Esta acción genera un informe de resumen de cambios que muestra todas las modificaciones pendientes en el esquema.

Captura de pantalla de la característica de publicación de cambios en el diseñador de esquemas que resume las modificaciones de esquema.

Revise cuidadosamente el informe. Active la casilla de confirmación para confirmar y aceptar los posibles riesgos asociados a la aplicación de los cambios. DacFX (Marco de aplicación de capa de datos) administra este proceso, lo que garantiza que las actualizaciones de esquema se implementan sin problemas, de forma confiable y con una interrupción mínima en la base de datos.