Nota:
El acceso a esta página requiere autorización. Puede intentar iniciar sesión o cambiar directorios.
El acceso a esta página requiere autorización. Puede intentar cambiar los directorios.
por Won Yoo
Esta sección del documento se aplica a la versión 2 del Enrutamiento de solicitud de aplicaciones de Microsoft para IIS 7 y versiones posteriores.
Objetivo
Comprender y configurar la característica de consolidación de solicitudes en el Enrutamiento de solicitud de aplicaciones (ARR).
Requisitos previos
Esta es una característica avanzada en ARR. En este artículo se presupone conocimientos sobre la funcionalidad general de ARR y sobre cómo implementar y configurar ARR con caché de disco. Si aún no lo ha hecho, se recomienda revisar los siguientes tutoriales antes de continuar:
- Configuración y habilitación de la caché de disco en el Enrutamiento de solicitud de aplicaciones
- Administración de jerarquías de caché mediante el enrutamiento de solicitud de aplicaciones
- Implementación del enrutamiento de solicitud de aplicaciones en CDN
- Examen del contenido almacenado en caché en disco en el enrutamiento de solicitud de aplicaciones
- Eliminación de objetos almacenados en caché
- Invalidación manual de directivas de control de caché mediante el enrutamiento de solicitud de aplicaciones
- Preparación de nodos de caché en el enrutamiento de solicitud de aplicaciones
Si no se ha instalado la versión 2 del Enrutamiento de solicitud de aplicaciones, puede descargarla en:
- Versión 2 del enrutamiento de solicitud de aplicaciones de Microsoft para IIS 7 (x86) aquí (
https://download.microsoft.com/download/4/D/F/4DFDA851-515F-474E-BA7A-5802B3C95101/ARRv2_setup_x86.EXE). - Versión 2del Enrutamiento de solicitud de aplicaciones de Microsoft para IIS 7 (x64) aquí (
https://download.microsoft.com/download/3/4/1/3415F3F9-5698-44FE-A072-D4AF09728390/ARRv2_setup_x64.EXE).
Siga los pasos descritos en este documento para instalar la versión 2 de ARR.
Paso 1: Introducción a la característica de consolidación de solicitudes en ARR.
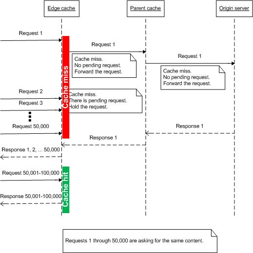
Los servidores proxy de caché funcionan bien cuando el contenido ya está disponible. Sin embargo, al administrar datos de streaming en vivo, los servidores proxy de caché no son tan efectivos, ya que el contenido en directo no está disponible de antemano para almacenar en caché. Por ejemplo, cuando decenas de miles de espectadores se conectan para ver un partido de baloncesto en directo mediante Internet, ¿cómo almacenar en caché el contenido en directo? Además, dado que los usuarios se están conectando para ver el evento al mismo tiempo, ¿cómo se protege el servidor de origen cuando hay errores en caché en cascada en los nodos de caché y todas las solicitudes se reenvían al servidor de origen?
Para solucionar este problema, ARR ha introducido el concepto de consolidación de solicitudes. La idea es comprobar las solicitudes de error de caché que están "en curso" antes de reenviar las solicitudes al servidor de origen (o si los nodos de caché están en capas, las solicitudes se enviarán al servidor de nivel siguiente). Como se muestra a continuación, la idea es sencilla, pero tiene un gran impacto en reducir el número de solicitudes, especialmente para el contenido de streaming en vivo.

Paso 2: Configuración de la característica de consolidación de solicitudes en ARR.
Esta característica está deshabilitada de manera predeterminada. Tenga en cuenta que la configuración de esta característica forma parte de la configuración del proxy. La característica de consolidación de solicitudes se puede configurar en el nivel de servidor, si ARR se usa como proxy de servidor o se puede establecer en el nivel de granja de servidores, si se usa la característica de granja de servidores.
En este tutorial se muestra la configuración de proxy en el nivel de granja de servidores.
Inicie el Administrador de IIS.
Seleccione Server Farms (Granjas de servidores).
Seleccione la granja de servidores que creó.
Se muestran los iconos siguientes:

Haga doble clic en Caching (Almacenamiento en caché).
Active la casilla Enable request consolidation (Habilitar consolidación de solicitudes).

Haga clic en Aplicar para guardar los cambios. Ahora ha habilitado correctamente la característica de consolidación de solicitudes. Nota: La misma configuración está disponible en el nivel de proxy de servidor en la página Server Proxy Settings (Configuración del proxy del servidor).
Resumen
Ha aprendido correctamente cómo ARR consolida las solicitudes, lo que es especialmente útil para controlar el contenido de streaming en vivo.
Para ver otros tutoriales de la versión 2 de ARR, consulte los documentos de este artículo.