Nota:
El acceso a esta página requiere autorización. Puede intentar iniciar sesión o cambiar directorios.
El acceso a esta página requiere autorización. Puede intentar cambiar los directorios.
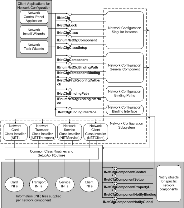
En el diagrama siguiente se muestra cómo las aplicaciones cliente que instalan o controlan las redes llaman al subsistema de configuración de red. Este subsistema llama a los instaladores de clase de red para instalar componentes de red y registrar objetos de notificación para esos componentes. Notifique a los objetos que vuelvan a llamar al subsistema para configurar la red en nombre de los componentes que poseen los objetos.