Compartir vía


Tutorial: Simulación de respuestas de API

SE APLICA A: todos los niveles de API Management

Las API de back-end se pueden importar en una API de Azure API Management o crearse y administrarse manualmente. Los pasos de este tutorial describen cómo:

  • Use API Management para crear una API HTTP en blanco.
  • Administre manualmente una API HTTP.
  • Establezca una directiva en una API para que devuelva una respuesta ficticia.

Este método permite a los desarrolladores continuar con la implementación y las pruebas de la instancia de API Management incluso si el back-end no está disponible para enviar respuestas reales.

Sugerencia

Los equipos de API pueden usar esta característica en áreas de trabajo. Las áreas de trabajo proporcionan acceso administrativo aislado a las API y sus propios entornos de tiempo de ejecución de API.

La capacidad de crear respuestas ficticias es útil en muchos escenarios:

  • Cuando la puerta de enlace de API está diseñada primero y la implementación de back-end se produce más adelante, o cuando el back-end se está desarrollando en paralelo.
  • Cuando el backend no está operativo temporalmente o no puede escalarse.

En este tutorial, aprenderá a:

  • Creación de una API de prueba
  • Adición de una operación a la API de prueba
  • Habilitación de la simulación de respuesta
  • Probar la API simulada

Captura de pantalla que muestra la página DE API en Azure Portal.

Requisitos previos

Creación de una API de prueba

En los pasos de esta sección se muestra cómo crear una API HTTP sin back-end.

  1. Inicie sesión en Azure Portal y vaya a la instancia de API Management.

  2. En el menú de la barra lateral, seleccione API API> y, a continuación, seleccione + Agregar API. Elija el icono HTTP :

    Captura de pantalla que muestra los primeros pasos para definir una API.

  3. En la ventana Crear una API HTTP, seleccione Completa.

  4. En Nombre para mostrar, escriba Test API. El campo Nombre se rellena automáticamente.

  5. En Productos, seleccione Ilimitado, si ese valor está disponible. Este valor solo está disponible en algunos niveles. Puede dejar el valor en blanco para este tutorial, pero debe asociar la API a un producto para publicarlo. Para más información, consulte Importación y publicación de la primera API.

  6. En Puertas de enlace, seleccione Administrado si esta opción está disponible. (Esta opción solo está disponible en determinados niveles de servicio).

  7. Seleccione Crear.

    Captura de pantalla que muestra la ventana Crear una API HTTP.

Adición de una operación a la API de prueba

Una API expone una o varias operaciones. En esta sección, agregará una operación a la API HTTP que creó. Al llamar a la operación después de completar los pasos de esta sección, se desencadena un error. Después de completar los pasos en la sección Habilitar simulación de respuesta, no encontrará ningún error.

  1. Seleccione la API que creó en el paso anterior.

  2. Seleccione + Agregar operación.

  3. En la ventana Front-end , escriba los valores siguientes:

    Configuración Valor Descripción
    Nombre para mostrar Llamada de prueba El nombre se muestra en el portal para desarrolladores.
    Nombre test-call Este campo se rellena automáticamente.
    URL (primer cuadro) GET Seleccione uno de los verbos HTTP predefinidos.
    Dirección URL (segundo cuadro) /prueba Una ruta de URL para la API.
    Descripción Descripción opcional de la operación. Proporciona documentación en el portal para desarrolladores a los desarrolladores que usan la API.

    Captura de pantalla que muestra la ventana front-end.

  4. Seleccione la pestaña Respuestas, que se encuentra en los cuadrosURL, Nombre para mostrar y Descripción . Escriba valores en esta pestaña para definir códigos de estado de respuesta, tipos de contenido, ejemplos y esquemas.

  5. Seleccione + Agregar respuesta y, a continuación, seleccione 200 Aceptar en la lista.

    Captura de pantalla que muestra la pestaña Respuestas.

  6. En la sección Representaciones , seleccione + Agregar representación.

  7. Escriba application/json en el cuadro de búsqueda y seleccione el tipo de contenido application/json .

  8. En el cuadro Ejemplo , escriba { "sampleField" : "test" }.

  9. Seleccione Guardar.

    Captura de pantalla que muestra la sección Representaciones.

Aunque no es necesario para este ejemplo, puede configurar más opciones para una operación de API en otras pestañas, como se describe en la tabla siguiente:

Pestaña Descripción
Consulta Agregue parámetros de consulta. Además de proporcionar un nombre y una descripción, puede especificar valores que se asignan a un parámetro de consulta. Puede marcar uno de los valores como predeterminado (opcional).
Solicitud Defina esquemas, ejemplos y tipos de contenido de solicitud.

Habilitación de la simulación de respuesta

  1. Seleccione la API que creó en Creación de una API de prueba.

  2. Asegúrese de que la pestaña Diseño está seleccionada.

  3. Seleccione la operación test call (Probar llamada ) que agregó.

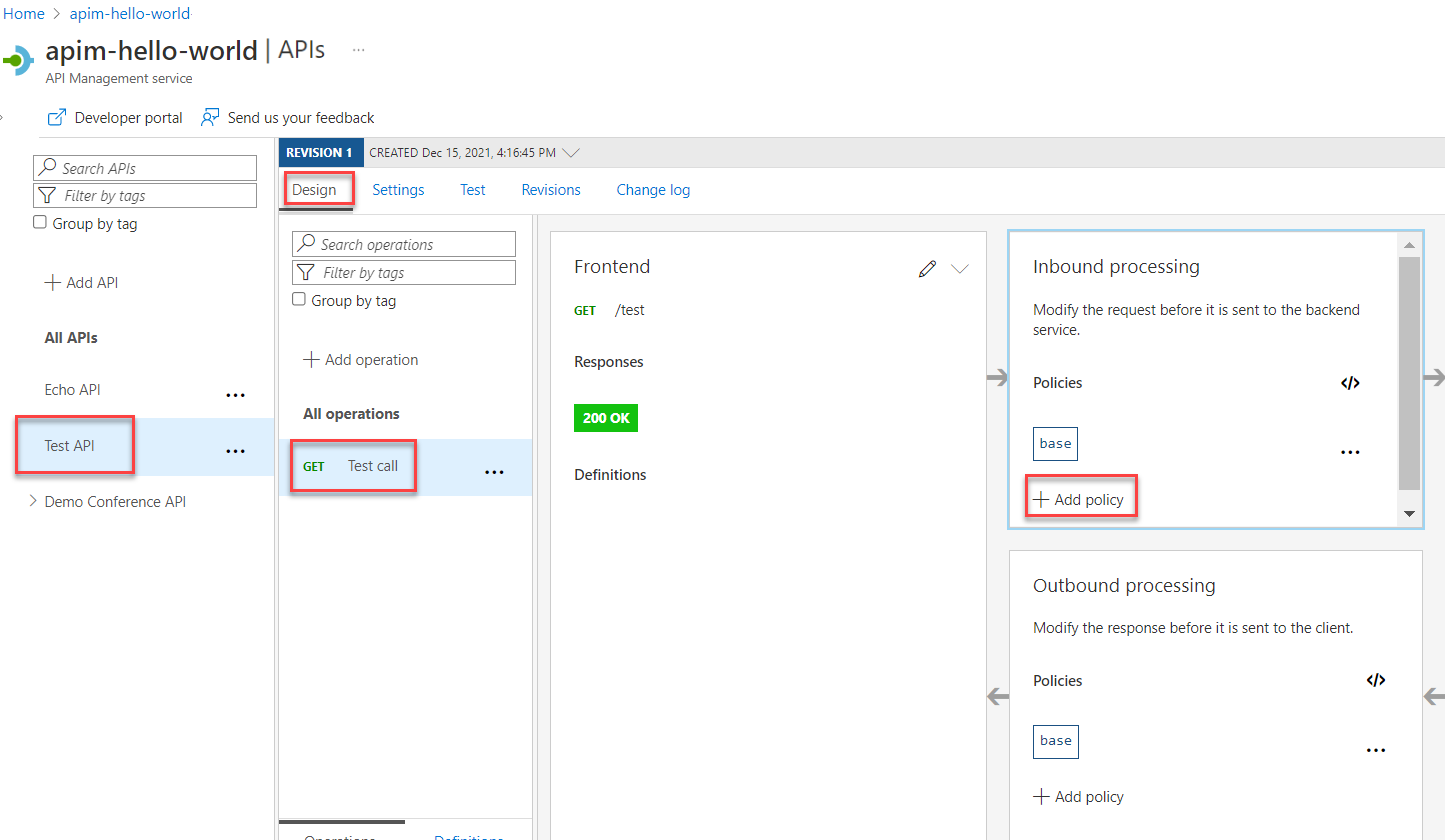
  4. En la sección Procesamiento de entrada, seleccione + Agregar directiva.

    Captura de pantalla que muestra los primeros pasos para habilitar la simulación de respuesta.

  5. Seleccione el icono Respuestas simulada de la galería:

    Captura de pantalla que muestra el recuadro Respuestas simuladas.

  6. Asegúrese de que 200 Correcto, aplicación/json aparece en el cuadro de respuesta de API Management. Esta selección indica que la API debe devolver el ejemplo de respuesta que definió en la sección anterior.

    Captura de pantalla que muestra la selección de respuesta de API Management.

  7. Seleccione Guardar.

    Sugerencia

    Aparece una barra amarilla que muestra el texto Simulación está habilitada . Este mensaje indica que las respuestas devueltas de API Management son emitidas por la política de simulación y no son producidas por el backend.

Probar la API simulada

  1. Seleccione la API que creó en Creación de una API de prueba.

  2. En la pestaña Prueba , asegúrese de que está seleccionada la API de llamada de prueba y, a continuación, seleccione Enviar para realizar una llamada de prueba:

    Captura de pantalla que muestra los pasos para probar la API simulada.

  3. La respuesta HTTP muestra el JSON proporcionado como ejemplo en la primera sección del tutorial:

    Captura de pantalla que muestra la respuesta HTTP simulada.

Paso siguiente