Compartir vía


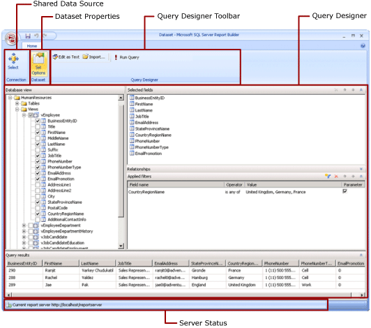
Vista diseño de conjuntos de datos compartidos (Generador de informes)

En un informe, un conjunto de datos representa los datos de informe que se devuelven de ejecutar una consulta en un origen de datos externo. Los conjuntos de datos compartidos se publican en un servidor de informes y varios informes pueden usarlos. Puede crear conjuntos de datos para compartirlos con otros usuarios. En la ventana Diseño de conjuntos de datos compartidos, seleccione un origen de datos compartido, especifique las propiedades del conjunto de datos compartido y cree una consulta en el diseñador de consultas.

Captura de pantalla del modo de diseño de conjuntos de datos compartidos de Reporting Services.

Para obtener más información sobre cómo trabajar con datos en un informe, consulte Conjuntos de datos de informe.

Cinta de opciones

La cinta le ayuda a encontrar rápidamente los comandos que necesita para completar una tarea. Los comandos se organizan en los siguientes grupos lógicos: Conexión, Conjunto de datos y Diseñador de consultas.

Conexión

Use el botón Seleccionar del grupo Conexión para seleccionar un origen de datos compartido en el informe o vaya a un origen de datos compartido en el servidor de informes.

Nota:

Un conjunto de datos compartido debe basarse en un origen de datos compartido. Si el origen de datos que necesita no está disponible, debe crear uno en el servidor de informes. Para obtener más información, consulte Crear, modificar y eliminar orígenes de datos compartidos (SSRS).

Para obtener más información, vea Crear cadenas de conexión de datos: Generador de informes.

Dataset

Use el botón Establecer opciones para establecer las propiedades del conjunto de datos compartidos. Estas propiedades incluyen las siguientes opciones:

  • Campos: puede agregar un campo o editar un campo en la colección de campos.

  • Opciones de datos: puede establecer opciones que afecten a criterios de coincidencia y criterio de ordenación, como la distinción entre mayúsculas y minúsculas y la intercalación.

  • Filtros: puede definir filtros que limiten los datos de un informe después de que el informe lo recupere de la conexión de datos.

  • Parámetros: puede agregar un parámetro o editar opciones de parámetro. Por ejemplo, puede especificar un valor predeterminado para cada parámetro para poder crear un plan de actualización de caché para este conjunto de datos compartido en el servidor de informes.

Los valores que establezca forman parte de la definición del conjunto de datos compartido en el servidor de informes. Cuando un autor del informe incluye este conjunto de datos compartido en un informe, las opciones que especifique se aplican a esa instancia del conjunto de datos.

Después de agregar un conjunto de datos compartido a un informe, un autor del informe puede invalidar las siguientes opciones: intercalación, distinción entre mayúsculas y minúsculas, sensibilidad a los acentos, sensibilidad del tipo kana, sensibilidad al ancho, subtotales. También pueden crear otros filtros de conjunto de datos para limitar los datos del informe.

Para obtener más información, consulte Conjuntos de datos insertados y conjuntos de datos compartidos de informes (Report Builder).

Para más información sobre los planes de actualización de caché, consulte Almacenamiento en caché de conjuntos de datos compartidos.

Diseñador de consultas

Use la barra de herramientas del diseñador de consultas para ayudar a crear una consulta que especifique qué datos se van a recuperar de la conexión de datos. La barra de herramientas que ve depende del diseñador de consultas que está asociado con el tipo de origen de datos de la conexión de datos.

Para obtener más información, consulte el artículo que corresponde al tipo de origen de datos en Agregar datos de orígenes de datos externos (SSRS).

Superficie del Diseñador de consultas

Un diseñador de consultas le ayuda a crear una consulta en la sintaxis que requiere el origen de datos externo.

Algunos tipos de origen de datos proporcionan un diseñador gráfico de consultas que puede usar para explorar los metadatos en un origen de datos externo. Puede arrastrar nombres de forma interactiva desde el panel de metadatos a la superficie de diseño de la consulta o seleccionar de forma interactiva los nombres que se van a usar.

Algunos tipos de orígenes de datos admiten un diseñador de consultas basado en texto que puede usar para pegar consultas que creó en otras herramientas, como SQL Server Management Studio.

Cada tipo de origen de datos tiene requisitos específicos para la consulta que funciona con el origen de datos externo. Para obtener más información, consulte el artículo que corresponde al tipo de origen de datos en Incorporación de datos de orígenes de datos externos y Orígenes de datos compatibles con Reporting Services.

Ver resultados de consultas

En la vista de diseño del conjunto de datos compartido, va a crear una consulta que recupere los datos de la conexión de datos cuando se procese el informe.

Ejecute la consulta para ver datos de ejemplo de la conexión de datos para comprobar que la consulta devuelve el tipo de datos que espera. Las columnas del conjunto de resultados proceden de los metadatos de los esquemas de datos de la conexión de datos. Los nombres de columna se convierten en la colección de campos del conjunto de datos. Los valores de los datos que puedes ver en el conjunto de resultados de la consulta son datos de tiempo de diseño. Después de guardar el conjunto de datos compartido como una definición de conjunto de datos compartido en el servidor de informes, solo se guarda el texto de la consulta. Los datos del conjunto de resultados de la consulta no se guardan.

Cuando un autor de informes agrega este conjunto de datos compartido a un informe, se agrega un puntero a la definición del conjunto de datos en el servidor de informes. En el informe, la colección de campos del conjunto de datos aparece en el panel Datos de informe. El texto de la consulta no está disponible.

Las credenciales que se usan para ejecutar una consulta son independientes de las credenciales que se usan para obtener una vista previa de un informe o para ejecutar un informe desde el servidor de informes. Para más información, consulte Especificar información de credenciales y conexión para los orígenes de datos de informes.

Ejecución de un informe con parámetros

Cuando la consulta incluye variables de consulta, los parámetros del conjunto de datos se crean automáticamente. A su vez, cuando termine de compilar la consulta del conjunto de datos, los parámetros de informe establecidos en parámetros de conjunto de datos se crean automáticamente.

Si un informe contiene parámetros, todos los parámetros deben tener valores predeterminados para que el informe se pueda ejecutar automáticamente. Si un parámetro no tiene un valor predeterminado, cuando ejecute el informe, debe elegir un valor para el parámetro y, a continuación, seleccione Ver informe en la pestaña Ejecutar .

Para más información, consulta Parámetros de informe (Generador de informes y Diseñador de informes).

Guardar el conjunto de datos compartido

Para guardar la consulta que creó, en el botón Generador de informes , seleccione Guardar o Guardar como. Vaya a la carpeta adecuada en el servidor de informes y guarde la definición del conjunto de datos compartido. El conjunto de datos compartido no está disponible para otros usuarios hasta que lo guarde en el servidor de informes.