Nota
El acceso a esta página requiere autorización. Puede intentar iniciar sesión o cambiar directorios.
El acceso a esta página requiere autorización. Puede intentar cambiar los directorios.
La Plataforma universal de Windows (UWP) proporciona una plataforma de aplicación común para todos los dispositivos que ejecutan Windows 10. Dentro de este modelo, las aplicaciones para UWP pueden llamar a las API de WinRT que son comunes a todos los dispositivos y también a las API (incluidas las de Win32 y .NET) que son específicas de la familia de dispositivos en la que se ejecuta la aplicación.
En este tutorial creará un paquete NuGet con un componente nativo de UWP (incluido un control XAML) que se puede usar en proyectos administrados y nativos.
Requisitos previos
Visual Studio 2017 o Visual Studio 2015. Instale la 2017 Community Edition gratuitamente desde visualstudio.com; también puede usar las ediciones Professional y Enterprise.
CLI de NuGet. Descargue la versión más reciente de
nuget.exedesde nuget.org/downloads y guárdela en la ubicación que prefiera (se descarga directamente el.exe). Después, agregue esa ubicación a la variable de entorno PATH si aún no está.
Crear un componente de Windows Runtime para UWP
En Visual Studio, elija Archivo > nuevo > Project, expanda el nodo Visual C++ > Windows > Universal, seleccione la plantilla componente Windows Runtime (Windows universal), cambie el nombre a ImageEnhancer y haga clic en Aceptar. Cuando se le solicite, acepte los valores predeterminados para Versión de destino y Versión mínima.

Haga clic con el botón derecho en el proyecto en Explorador de soluciones, seleccione Agregar > nuevo elemento, haga clic en el nodo XAML de Visual C++>, seleccione Control con plantilla, cambie el nombre a AwesomeImageControl.cpp y haga clic en Agregar:

Haga clic con el botón derecho en el proyecto en Explorador de soluciones y seleccione Propiedades. En la página Propiedades, expanda Propiedades > de configuración C/C++ y haga clic en Archivos de salida. En el panel de la derecha, cambie el valor de Generar archivos de documentación XML a Sí:

Ahora, haga clic con el botón derecho en la solución, seleccione Compilación por lotes y active las tres casillas Depuración del cuadro de diálogo como se muestra a continuación. Esto garantiza que, cuando realice una compilación, se generará un conjunto completo de artefactos para cada uno de los sistemas de destino compatibles con Windows.

En el cuadro de diálogo Generación por lotes, haga clic en Compilar para comprobar el proyecto y crear los archivos de salida que necesita para el paquete NuGet.
Nota:
En este tutorial se usan los artefactos de depuración para el paquete. Para un paquete que no sea de depuración, compruebe las opciones Versión del cuadro de diálogo Generación por lotes en su lugar y haga referencia a las carpetas Versión resultantes en los pasos siguientes.
Crear y actualizar el archivo .nuspec
Para crear el archivo .nuspec inicial, siga los tres pasos siguientes. En las secciones siguientes se le guiará a través de otras actualizaciones necesarias.
Abra un símbolo del sistema y desplácese hasta la carpeta que contiene
ImageEnhancer.vcxproj(será una subcarpeta por debajo de donde se encuentra el archivo de la solución).Ejecute el comando
specde NuGet para generarImageEnhancer.nuspec(el nombre del archivo se toma del nombre del archivo.vcxproj):nuget specAbra
ImageEnhancer.nuspecen un editor y actualícelo para que coincida con lo siguiente, reemplazando SU_NOMBRE por un valor adecuado. El valor,<id>en concreto, debe ser único en nuget.org (vea las convenciones de nomenclatura descritas en Creación de un paquete). Tenga en cuenta que también debe actualizar las etiquetas de autor y descripción, u obtendrá un error durante el paso de empaquetado.<?xml version="1.0"?> <package > <metadata> <id>ImageEnhancer.YOUR_NAME</id> <version>1.0.0</version> <title>ImageEnhancer</title> <authors>YOUR_NAME</authors> <owners>YOUR_NAME</owners> <requireLicenseAcceptance>false</requireLicenseAcceptance> <description>Awesome Image Enhancer</description> <releaseNotes>First release</releaseNotes> <copyright>Copyright 2016</copyright> <tags>image enhancer imageenhancer</tags> </metadata> </package>
Nota:
Para los paquetes creados para consumo público, preste especial atención al elemento <tags>, dado que estas etiquetas ayudan a otros usuarios a encontrar el paquete y comprender lo que hace.
Agregar metadatos de Windows al paquete
Un componente de Windows Runtime requiere metadatos que describan todos sus tipos disponibles públicamente, lo que permite que otras aplicaciones y bibliotecas consuman el componente. Estos metadatos se incluyen en un archivo .winmd, que se crea al compilar el proyecto y que se debe incluir en el paquete NuGet. Al mismo tiempo se crea un archivo XML con datos de IntelliSense y también se debe incluir.
Agregue el siguiente nodo <files> al archivo .nuspec:
<package>
<metadata>
...
</metadata>
<files>
<!-- WinMd and IntelliSense files -->
<file src="..\Debug\ImageEnhancer\ImageEnhancer.winmd" target="lib\uap10.0"/>
<file src="..\Debug\ImageEnhancer\ImageEnhancer.xml" target="lib\uap10.0"/>
</files>
</package>
Adición de contenido XAML
Para incluir un control XAML con el componente, debe agregar el archivo XAML que tiene la plantilla predeterminada para el control (generado por la plantilla de proyecto). Esto también se incluye en la sección <files>:
<?xml version="1.0"?>
<package >
<metadata>
...
</metadata>
<files>
...
<!-- XAML controls -->
<file src="Themes\Generic.xaml" target="lib\uap10.0\Themes"/>
</files>
</package>
Adición de las bibliotecas de implementación nativas
Dentro del componente, la lógica básica del tipo ImageEnhancer está en código nativo, que se incluye en los distintos ensamblados ImageEnhancer.dll que se generan para cada runtime de destino (ARM, x86 y x64). Para incluirlos en el paquete, haga referencia a ellos en la sección <files> junto con sus archivos de recursos .pri asociados:
<?xml version="1.0"?>
<package >
<metadata>
...
</metadata>
<files>
...
<!-- DLLs and resources -->
<file src="..\ARM\Debug\ImageEnhancer\ImageEnhancer.dll" target="runtimes\win10-arm\native"/>
<file src="..\ARM\Debug\ImageEnhancer\ImageEnhancer.pri" target="runtimes\win10-arm\native"/>
<file src="..\ARM64\Debug\ImageEnhancer\ImageEnhancer.dll" target="runtimes\win10-arm64\native"/>
<file src="..\ARM64\Debug\ImageEnhancer\ImageEnhancer.pri" target="runtimes\win10-arm64\native"/>
<file src="..\x64\Debug\ImageEnhancer\ImageEnhancer.dll" target="runtimes\win10-x64\native"/>
<file src="..\x64\Debug\ImageEnhancer\ImageEnhancer.pri" target="runtimes\win10-x64\native"/>
<file src="..\Debug\ImageEnhancer\ImageEnhancer.dll" target="runtimes\win10-x86\native"/>
<file src="..\Debug\ImageEnhancer\ImageEnhancer.pri" target="runtimes\win10-x86\native"/>
</files>
</package>
Adición de .targets
Después, los proyectos de C++ y JavaScript que es posible que consuman el paquete NuGet necesitan un archivo .targets para identificar los archivos de ensamblado y winmd necesarios. (Los proyectos de C# y Visual Basic lo hacen automáticamente). Cree este archivo copiando el texto siguiente en ImageEnhancer.targets y guárdelo en la misma carpeta que el .nuspec archivo. Nota: Este archivo .targets debe tener el mismo nombre que el identificador de paquete (por ejemplo, el elemento <Id> del archivo .nupspec):
<?xml version="1.0" encoding="utf-8"?>
<Project xmlns="http://schemas.microsoft.com/developer/msbuild/2003">
<PropertyGroup>
<ImageEnhancer-Platform Condition="'$(Platform)' == 'Win32'">x86</ImageEnhancer-Platform>
<ImageEnhancer-Platform Condition="'$(Platform)' != 'Win32'">$(Platform)</ImageEnhancer-Platform>
</PropertyGroup>
<ItemGroup Condition="'$(TargetPlatformIdentifier)' == 'UAP'">
<Reference Include="$(MSBuildThisFileDirectory)..\..\lib\uap10.0\ImageEnhancer.winmd">
<Implementation>ImageEnhancer.dll</Implementation>
</Reference>
<ReferenceCopyLocalPaths Include="$(MSBuildThisFileDirectory)..\..\runtimes\win10-$(ImageEnhancer-Platform)\native\ImageEnhancer.dll" />
</ItemGroup>
</Project>
Después, haga referencia a ImageEnhancer.targets en el archivo .nuspec:
<?xml version="1.0"?>
<package >
<metadata>
...
</metadata>
<files>
...
<!-- .targets -->
<file src="ImageEnhancer.targets" target="build\native"/>
</files>
</package>
Archivo .nuspec final
Ahora el archivo .nuspec final debería ser similar al siguiente, donde debe reemplazar de nuevo SU_NOMBRE con un valor apropiado:
<?xml version="1.0"?>
<package >
<metadata>
<id>ImageEnhancer.YOUR_NAME</id>
<version>1.0.0</version>
<title>ImageEnhancer</title>
<authors>YOUR_NAME</authors>
<owners>YOUR_NAME</owners>
<requireLicenseAcceptance>false</requireLicenseAcceptance>
<description>Awesome Image Enhancer</description>
<releaseNotes>First Release</releaseNotes>
<copyright>Copyright 2016</copyright>
<tags>image enhancer imageenhancer</tags>
</metadata>
<files>
<!-- WinMd and IntelliSense -->
<file src="..\Debug\ImageEnhancer\ImageEnhancer.winmd" target="lib\uap10.0"/>
<file src="..\Debug\ImageEnhancer\ImageEnhancer.xml" target="lib\uap10.0"/>
<!-- XAML controls -->
<file src="Themes\Generic.xaml" target="lib\uap10.0\Themes"/>
<!-- DLLs and resources -->
<file src="..\ARM\Debug\ImageEnhancer\ImageEnhancer.dll" target="runtimes\win10-arm\native"/>
<file src="..\ARM\Debug\ImageEnhancer\ImageEnhancer.pri" target="runtimes\win10-arm\native"/>
<file src="..\ARM64\Debug\ImageEnhancer\ImageEnhancer.dll" target="runtimes\win10-arm64\native"/>
<file src="..\ARM64\Debug\ImageEnhancer\ImageEnhancer.pri" target="runtimes\win10-arm64\native"/>
<file src="..\x64\Debug\ImageEnhancer\ImageEnhancer.dll" target="runtimes\win10-x64\native"/>
<file src="..\x64\Debug\ImageEnhancer\ImageEnhancer.pri" target="runtimes\win10-x64\native"/>
<file src="..\Debug\ImageEnhancer\ImageEnhancer.dll" target="runtimes\win10-x86\native"/>
<file src="..\Debug\ImageEnhancer\ImageEnhancer.pri" target="runtimes\win10-x86\native"/>
<!-- .targets -->
<file src="ImageEnhancer.targets" target="build\native"/>
</files>
</package>
Empaquetar el componente
Con el archivo .nuspec completado haciendo referencia a todos los archivos que se deben incluir en el paquete, está listo para ejecutar el comando pack:
nuget pack ImageEnhancer.nuspec
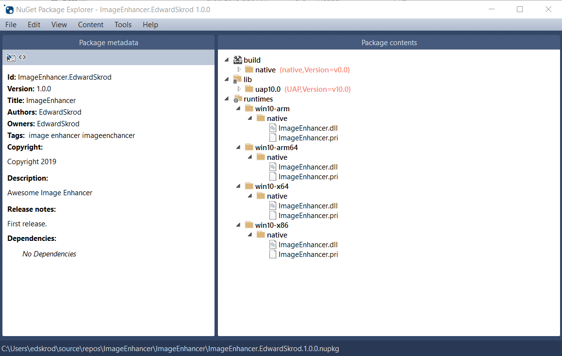
Así se genera ImageEnhancer.YOUR_NAME.1.0.0.nupkg. Al abrir este archivo en una herramienta como el Explorador de paquetes NuGet y expandir todos los nodos, verá el contenido siguiente:

Sugerencia
Un archivo .nupkg es en realidad un archivo ZIP con una extensión distinta. También puede examinar el contenido del paquete después, cambiando .nupkg por .zip, pero recuerde restaurar la extensión antes de cargar un paquete en nuget.org.
Para que el paquete esté disponible para otros desarrolladores, siga las instrucciones de Publicación de un paquete.