Crear controladores de eventos de paquetes
En tiempo de ejecución, los contenedores y tareas producen eventos. Puede crear controladores de eventos personalizados que respondan a estos eventos ejecutando un flujo de trabajo cuando se produce el evento. Por ejemplo, puede crear un controlador de eventos que envíe un mensaje de correo electrónico cuando una tarea genera un error.
Un controlador de eventos es similar a un paquete. Al igual que un paquete, un controlador de eventos puede proporcionar un ámbito para variables, e incluye un flujo de control y flujos de datos opcionales. Puede generar controladores de eventos para paquetes, el contenedor de bucles Foreach, el contenedor de bucles For, el contenedor de secuencias y todas las tareas.
Puede crear controladores de eventos mediante la superficie de diseño de la ficha Controladores de eventos en el Diseñador SSIS.
Cuando la ficha Controladores de eventos se encuentra activa, los nodos Elementos de flujo de control y Tareas del plan de mantenimiento del cuadro de herramientas en el Diseñador SSIS contienen la tarea y los contenedores para generar el flujo de control en el controlador de eventos. Los nodos Orígenes de flujo de datos, Transformaciones y Destinos de flujo de datos contienen los orígenes de datos, transformaciones y destinos para generar los flujos de datos en el controlador de eventos. Para obtener más información, vea Elementos de flujo de control y Elementos de flujo de datos.
La ficha Controlador de eventos también incluye el área de Administradores de conexión, donde se crean y modifican los administradores de conexión que usan los controladores de eventos para conectarse a los servidores y orígenes de datos. Para obtener más información, vea Crear administradores de conexión.
Uso del diseñador de controladores de eventos
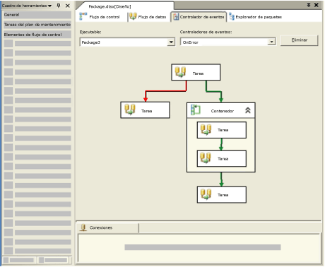
El diagrama siguiente muestra un controlador de eventos en la superficie de diseño de la ficha Controladores de eventos en el Diseñador SSIS.
.gif)
La creación del flujo de control y de los flujos de datos en un controlador de eventos se asemeja a la creación del flujo de control y de los flujos de datos en un paquete. Para obtener más información, vea Crear un flujo de control de paquetes y Crear un flujo de datos de paquetes.
Para crear un controlador de eventos en el Diseñador SSIS
|
Manténgase al día con Integration Services