Nota
El acceso a esta página requiere autorización. Puede intentar iniciar sesión o cambiar directorios.
El acceso a esta página requiere autorización. Puede intentar cambiar los directorios.
Windows 10, versión 1803, proporciona compatibilidad con la versión preliminar de la cámara 360, la captura y el registro con las API de MediaCapture existentes. Esto permite a la plataforma exponer orígenes de fotogramas esféricos (por ejemplo, fotogramas equirectangulares), lo que permite a las aplicaciones detectar y controlar 360 secuencias de cámara de vídeo, así como proporcionar una experiencia de captura de 360.
Nota:
El ejemplo cam360 disponible en GitHub muestra cómo admitir escenarios de vista previa, grabación de vídeo y captura de fotos con una cámara de 360 en Windows.
Información general
Una IHV de cámara de 360 puede proporcionar complementos DMFT (con o sin controladores UVC personalizados), que expondrán los formatos esféricos de cada secuencia y tipo de medio que emiten fotogramas esféricos. También procesarán la salida del controlador de cámara para proporcionar fotogramas equirectangulares con los atributos y los metadatos adecuados.
La mayoría de las cámaras 360 incluyen 2 sensores espalda con espalda y cubren un FOV de 360 grados con algo de superposición. Un IHV normalmente capturaría sincrónicamente con los dos sensores de ojo de pez, corregiría la distorsión y uniría los fotogramas dentro de la DMFT para luego generar fotogramas equirectangulares.
Estas fotogramas equirectangulares se pueden adquirir y consumir a través de las aplicaciones mediante las API MediaCapture y MediaPlayer para proyectar una experiencia de vista previa de video esférico y panorámico de 360 grados. La plataforma aprovechará los metadatos proporcionados a través de DMFT para grabar los vídeos en formato MP4 y incluir implícitamente los metadatos estandarizados adecuados. Cuando se reproduce desde dentro de un reproductor de vídeo de 360 grados, como la aplicación Movies & TV en Windows 10, el vídeo grabado resultante ofrecerá la experiencia de visualización esférica esperada.
Uso de la cámara 360:
Para obtener una vista previa de un fotograma de 360, una aplicación necesita usar explícitamente XAML MediaPlayerElement para la vista previa. Una aplicación también debe controlar explícitamente la interacción de la interfaz de usuario para desplazarse por la interfaz, a través del cuaternión MediaPlaybackSphericalVideoProjection.ViewOrientation.
Para el registro de vídeo de 360, no es necesario configurar explícitamente una aplicación de captura para el contenido de 360 si usa las API de WinRT de MediaCapture, ya que el formato esférico se pasa implícitamente al receptor de registros y se escribe en el encabezado de archivo.
Para la captura de fotos de 360, una aplicación debe agregar explícitamente los metadatos estandarizados adecuados que especifican su formato esférico mediante las API de WinRT de WIC disponibles.
Depende del IHV de la cámara de 360 implementar un flujo con una vista proyectada y exponer controles de Pan/Tilt/Zoom.
La aplicación puede implementar e insertar un efecto para generar una proyección. El efecto puede aprovechar los atributos del tipo de medio para identificar fotogramas equirectangulares.
Arquitectura
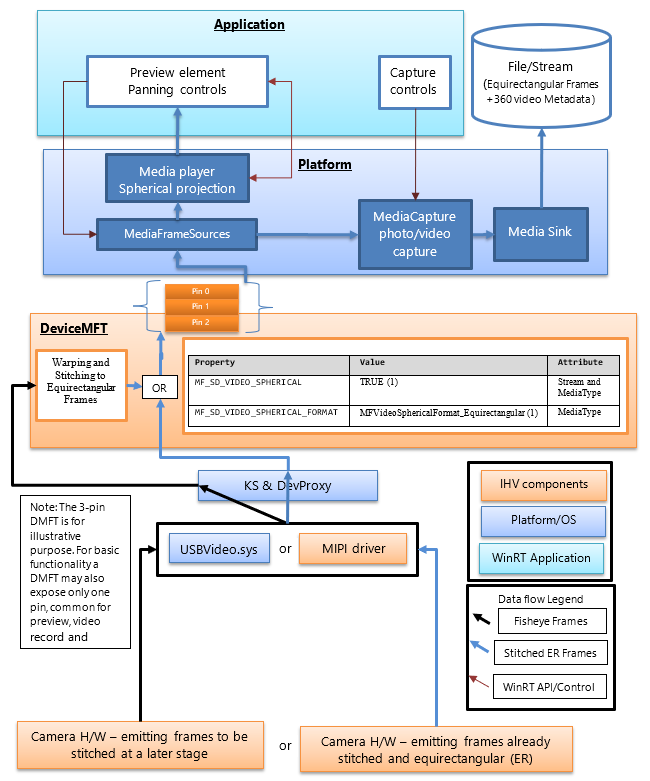
En el diagrama siguiente se muestra la relación de DMFT con la pila de cámara de 360:
Los vendedores independientes de hardware de cámaras 360 publicarán una DMFT que expondrá secuencias de vídeo 360, proporcionando fotogramas esféricos de un formato definido. DMFT se puede instalar y asociar con la cámara determinada a través del uso del archivo INF para la extensión de controlador, como se describe en el ejemplo . INF a continuación.
La unión y conversión a fotogramas equirectangulares puede tener lugar en el hardware de la cámara o dentro de la DMFT. Puede ser preferible aprovechar dmft para este propósito, ya que permitirá el uso de recursos de hardware como GPU para un procesamiento eficaz. DmFT también rellenará las siguientes propiedades de flujo y tipo multimedia (como se muestra en la tabla siguiente) para identificarlas como secuencias de contenido 360.
Incluso si el IHV decide realizar la unión en el hardware de la cámara, un DMFT sigue siendo un requisito obligatorio para rellenar las propiedades de atributo "stream" y "mediatype" para vídeos de 360 grados.
En la tabla siguiente se muestra el atributo de flujo necesario para identificar un origen de marco esférico:
| Nombre de propiedad y GUID | Importancia | Atributo |
|---|---|---|
| MF_SD_VIDEO_SPHERICAL {A51DA449-3FDC-478C-BCB5-30BE76595F55} |
VERDADERO (1) | Stream y MediaType |
| MF_SD_VIDEO_SPHERICAL_FORMAT {4A8FC407-6EA1-46C8-B567-6971D4A139C3} |
MFVideoSphericalFormat_Equirectangular (1) | Tipo de medio |
La propiedad anterior ya existe como parte de mfidl.idl.
Para aprovechar aplicaciones personalizadas que también realizan el cosido, un IHV tiene la opción de exponer otro tipo de medio de vídeo 360 sin coser, con atributos establecidos como MF_SD_VIDEO_SPHERICAL_FORMAT a MFVideoSphericalFormat_Unsupported(0). La aplicación personalizada tendría que seleccionar la secuencia sin procesar y controlarla.
Guía de plataforma
La plataforma ya expone todos los atributos de flujo a la capa WinRT para las aplicaciones a través de MediaFrameSourceInfo.Properties, que puede ser buscado por el GUID MF_SD_VIDEO_SPHERICAL definido en la tabla anterior. Sin embargo, la plataforma administrará implícitamente la mayoría de las configuraciones esféricas de los elementos de la plataforma. La aplicación puede consultar únicamente las propiedades para implementar funcionalidades adicionales que desee el desarrollador de aplicaciones, por ejemplo, los efectos personalizados que necesiten insertarse o quitarse según la esfericidad del vídeo.
La plataforma omite los efectos de la bandeja de entrada, como la detección de caras, el analizador de escenas y la estabilización de vídeo (si se agregan) cuando detecta el valor de la propiedad del atributo stream que indica un origen de fotograma esférico.
La plataforma configura implícitamente el elemento del reproductor multimedia conectado para la versión preliminar de la experiencia de proyección de vídeo 360. La aplicación tiene que llamar a las API de plataforma adecuadas para seleccionar el elemento del reproductor multimedia para la versión preliminar. La aplicación también tiene que implementar la interfaz de usuario para controlar la dirección y el ángulo de proyección del reproductor multimedia. Si la aplicación elige el elemento de captura para la versión preliminar, no se puede aprovechar la experiencia de proyección esférica.
La plataforma también configura implícitamente el destino MP4 para grabar un vídeo de 360 grados (pase el formato esférico de vídeo adecuado y los metadatos relacionados, si está disponible y es compatible), cuando la secuencia utilizada contiene la propiedad (definida en la tabla siguiente) requerida para proporcionar el atributo de secuencia necesario para identificar un origen de fotograma esférico.
| MF_SD_VIDEO_SPHERICAL_FORMAT valor (MFVideoSphericalFormat) | Valor de SphericalVideoFrameFormat | Interpretación |
|---|---|---|
| Propiedad que se encuentra en los atributos de tipo multimedia establecidos en el valor MFVideoSphericalFormat_Equirectangular (1) | SphericalVideoFrameFormat. Equirectangular | La secuencia proporciona fotogramas esféricos en formato equirectangular visualizables a través del elemento MediaPlayer. |
| Propiedad que se encuentra en los atributos de tipo multimedia establecidos en el valor MFVideoSphericalFormat_Unsupported (0) | SphericalVideoFrameFormat. Sin fundamento | La secuencia proporciona fotogramas esféricos en otro formato que no es compatible con el elemento MediaPlayer. (Puede ser un formato personalizado compatible con algunas aplicaciones) |
| La propiedad no está presente en los atributos de tipo multimedia. | SphericalVideoFrameFormat (Formato de Cuadro de Video Esférico) Ninguno | La secuencia proporciona fotogramas regulares no esféricos. (no 360) |
Guía de la aplicación
La aplicación puede usar el control XAML MediaPlayerElement para aprovechar la experiencia de proyección esférica de vídeo 360.
Si la propiedad MF_SD_VIDEO_SPHERICAL_FORMAT existe en el tipo de medio y se establece en MFVideoSphericalFormat_Equirectangular, se espera que los fotogramas sean esféricos y se puedan representar correctamente a través del control XAML MediaPlayerElement . La aplicación puede consultar el formato esférico detectado por el reproductor multimedia comprobando las propiedades de MediaPlaybackSphericalVideoProjection obtenidos de la sesión de reproducción del reproductor multimedia (objMediaPlayer.PlaybackSession.SphericalVideoProjection). La aplicación tiene que establecer la propiedad isEnabled en TRUE para iniciar la proyección esférica.
Si la aplicación implementa su propio componente de proyección esférica personalizada, puede consultar el origen del fotograma a través de su MediaFrameSourceInfo.Properties para las propiedades de vídeo de nivel de secuencia esférica, tal como se describe en la tabla anterior. Sin embargo, la plataforma configurará implícitamente todas las configuraciones de elementos de plataforma, como la vista previa del reproductor multimedia y el receptor de registros, en la detección de las propiedades de vídeo esférica expuestas por la cámara DMFT en atributos de secuencia y tipo multimedia.
Ejemplo de archivo INF para publicar un DMFT
;=================================================================================
; Microsoft Sample Extension INF for USB Camera SampleDeviceMFT installation
; Copyright (C) Microsoft Corporation. All rights reserved.
;=================================================================================
[Version]
Signature="$WINDOWS NT$"
Class=Extension
ClassGUID={e2f84ce7-8efa-411c-aa69-97454ca4cb57}
Provider=%CONTOSO%
ExtensionId = {E4FE3A00-68CF-45A3-83C8-8347A6A38069} ; replace with your own GUID
CatalogFile.NT = SampleExtensionInfForDmftInstallation.cat
DriverVer=03/28/2024,10.0.25326.2000
PnpLockdown=1
[Manufacturer]
%CONTOSO% = ContosoSampleDeviceMFT,ntamd64.10.0...25326
[ContosoSampleDeviceMFT.ntamd64.10.0...25326]
%ContosoCamera.DeviceDesc% = ContosoSampleDeviceMFT_Install, usb\vid_xxxx&pid_xxxx&mi_xx ; replace with your camera device VID PID
[ContosoSampleDeviceMFT_Install]
CopyFiles=ContosoSampleDeviceMFTCopy
AddReg=ContosoSampleDeviceMFT_COM.AddReg
;-----------------------------------------------------------------------------------
;
; Registers Device MFT COM object
;
;-----------------------------------------------------------------------------------
[ContosoSampleDeviceMFT_COM.AddReg]
HKR,Classes\CLSID\%SampleDeviceMFT.CLSID%,,,%SampleDeviceMFT.FriendlyName%
HKR,Classes\CLSID\%SampleDeviceMFT.CLSID%\InProcServer32\,,%REG_EXPAND_SZ%,"%13%\ContosoSampleDeviceMFT.dll"
HKR,Classes\CLSID\%SampleDeviceMFT.CLSID%\InProcServer32\,ThreadingModel,,"Both"
[ContosoSampleDeviceMFT_Install.Interfaces]
AddInterface=%KSCATEGORY_VIDEO_CAMERA%,,ContosoSampleDeviceMFT.Interfaces,
[ContosoSampleDeviceMFT.Interfaces]
AddReg=ContosoSampleDeviceMFT.AddReg
;-----------------------------------------------------------------------------------
;
; Add DeviceMFT CLSID to device interface instance registry key
;
;-----------------------------------------------------------------------------------
[ContosoSampleDeviceMFT.AddReg]
HKR,,CameraDeviceMftClsid,,%SampleDeviceMFT.CLSID%
;-----------------------------------------------------------------------------------
;
; File copy sections
;
;-----------------------------------------------------------------------------------
[SourceDisksFiles]
ContosoSampleDeviceMFT.dll=1
[SourceDisksNames]
1 = %MediaDescription%
[DestinationDirs]
ContosoSampleDeviceMFTCopy=13
DefaultDestDir = 13
[ContosoSampleDeviceMFTCopy]
ContosoSampleDeviceMFT.dll
[Strings]
CONTOSO = "Contoso Inc."
ContosoCamera.DeviceDesc = "Contoso Camera Extension"
MediaDescription="Contoso Camera Sample Device MFT Installation Media"
SampleDeviceMFT.CLSID = "{zzzzzzzz-zzzz-zzzz-zzzz-zzzzzzzzzzzz}" ; replace with your Device MFT COM object's CoClass ID
SampleDeviceMFT.FriendlyName = "Contoso Camera Device MFT"
KSCATEGORY_VIDEO_CAMERA="{E5323777-F976-4f5b-9B55-B94699C46E44}"
REG_EXPAND_SZ=0x00020000
Ejemplo de flujo de fotogramas con un dispositivo UVC
Marco combinado sin coser que sale de USBVideo.sys:
(2) Cuadro desenvuelto, cosido y transformado a equirectangular dentro de un DMFT, enviado al elemento de renderización de la aplicación para vista previa, a un sumidero de video o sumidero de foto para ser almacenado en un archivo.
(3) Vista representada dentro de una aplicación mediante un elemento de interfaz de usuario que aplica una proyección esférica, así como proporcionar rotación y desplazamiento panorámico de la vista y campo de visión interactivo.