Remarque
L’accès à cette page nécessite une autorisation. Vous pouvez essayer de vous connecter ou de modifier des répertoires.
L’accès à cette page nécessite une autorisation. Vous pouvez essayer de modifier des répertoires.
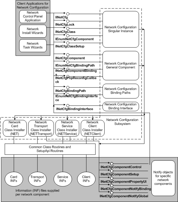
Le diagramme suivant montre comment les applications clientes qui installent ou contrôlent le réseau appellent le sous-système de configuration réseau. Ce sous-système appelle des programmes d’installation de classe réseau pour installer des composants réseau et inscrire des objets de notification pour ces composants. Les objets de notification interagissent avec le sous-système pour configurer le réseau au nom des composants qui possèdent ces objets.