Partager via


Traiter des événements à l’aide d’un opérateur SQL

Un opérateur SQL, également appelé éditeur de code SQL, est une nouvelle fonctionnalité de transformation de données dans les flux d’événements Microsoft Fabric. Les opérateurs SQL fournissent une expérience de modification de code dans laquelle vous pouvez facilement définir votre propre logique de transformation de données personnalisée à l’aide d’expressions SQL simples. Cet article explique comment utiliser un opérateur SQL pour les transformations de données dans un flux d’événements.

Note

Les noms d’artefacts Eventstream qui incluent un trait de soulignement (_) ou un point (.) ne sont pas compatibles avec les opérateurs SQL. Pour une expérience optimale, créez un flux d’événements sans utiliser de traits de soulignement ou de points dans le nom de l’artefact.

Prerequisites

  • Accès à un espace de travail en mode licence de capacité Fabric ou en mode licence d’évaluation avec des autorisations Contributeur ou supérieures.

Ajouter un opérateur SQL à un flux d’événements

Pour effectuer des opérations de traitement de flux sur vos flux de données à l’aide d’un opérateur SQL, ajoutez un opérateur SQL à votre flux d’événements en suivant les instructions suivantes :

  1. Créez un flux d’événements. Ajoutez ensuite un opérateur SQL à celui-ci à l’aide de l’une des options suivantes :

    • Dans le ruban, sélectionnez Transformer les événements, puis sélectionnez SQL.

      Capture d’écran montrant la sélection d’un opérateur SQL dans le menu pour la transformation d’événements.

    • Dans le canevas, sélectionnez Transformer des événements ou ajouter une destination, puis sélectionnez Code SQL.

      Capture d’écran montrant la sélection d’un opérateur SQL dans la liste pour la transformation d’événements sur le canevas.

  2. Un nouveau nœud SQL est ajouté à votre flux d’événements. Sélectionnez l’icône de crayon pour continuer à configurer l’opérateur SQL.

    Capture d’écran montrant la sélection de l’icône de crayon sur le nœud opérateur SQL.

  3. Dans le volet Code SQL , spécifiez un nom unique pour le nœud d’opérateur SQL dans le flux d’événements.

  4. Modifiez la requête dans la zone de requête ou sélectionnez Modifier la requête pour entrer la vue de l’éditeur de code plein écran.

    Capture d’écran montrant la zone permettant d’entrer un nom d’opération et le bouton permettant de modifier une requête dans le volet Code SQL.

  5. Le mode d’éditeur de code plein écran comprend un volet d’explorateur d’entrée/sortie sur le côté gauche. La section de l’éditeur de code est réglable. Vous pouvez donc la redimensionner selon vos préférences. La section d’aperçu en bas vous permet d’afficher à la fois vos données d’entrée et le résultat du test de votre requête.

    Capture d’écran montrant l’éditeur complet SQL.

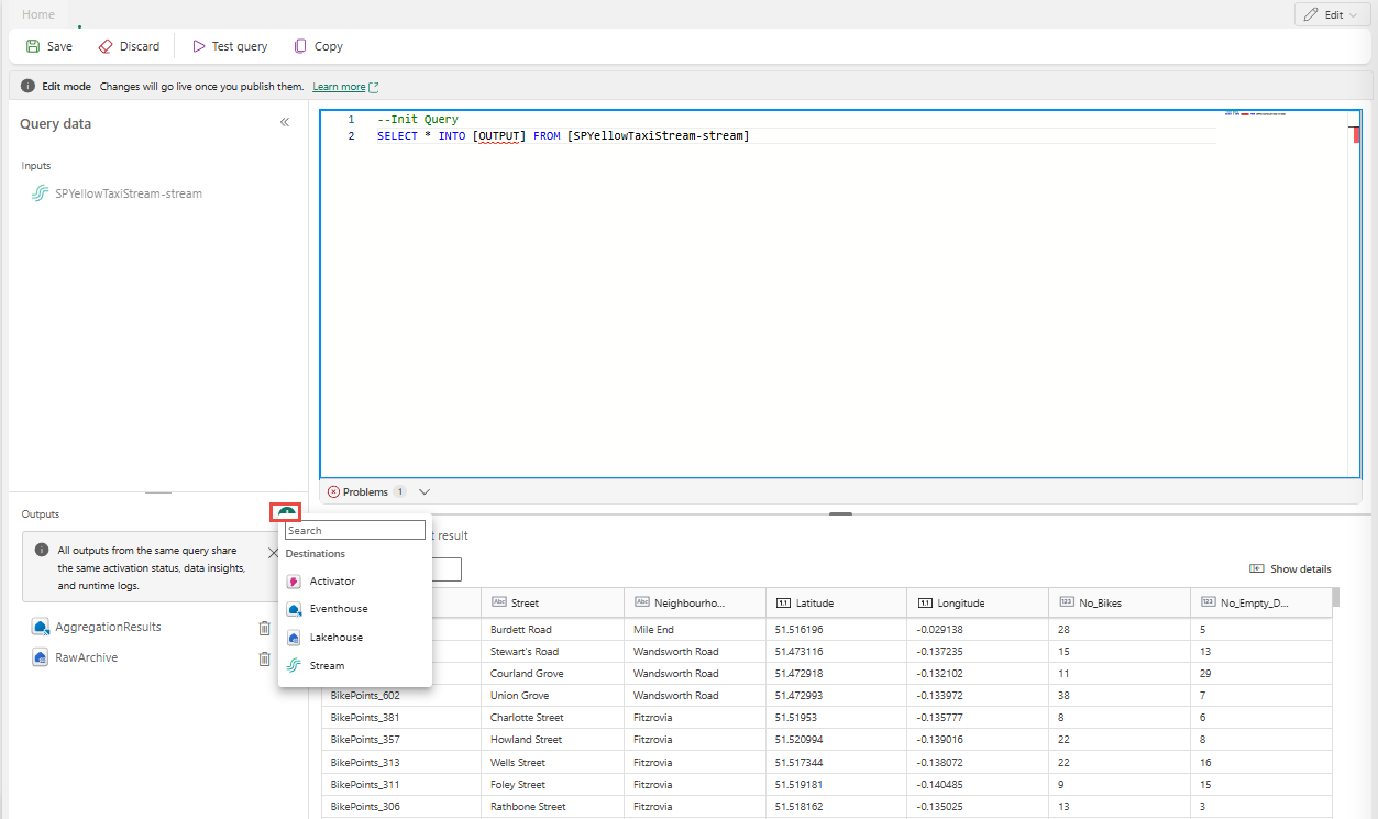
  6. Sélectionnez le texte dans la section Sorties , puis entrez un nom pour le nœud de destination. L’opérateur SQL prend en charge toutes les destinations de Real-Time Intelligence, y compris un eventhouse, un lakehouse, un activateur ou un flux.

    Capture d’écran montrant la zone Sorties avec le bouton plus sélectionné.

  7. Spécifiez un alias ou un nom pour la destination de sortie où les données traitées via l’opérateur SQL sont écrites.

    Capture d’écran montrant le nom d’une sortie.

  8. Ajoutez une requête SQL pour la transformation de données requise.

    Un flux d’événements est basé sur Azure Stream Analytics et prend en charge la même sémantique de requête que le langage de requête Stream Analytics. Pour en savoir plus sur la syntaxe et l’utilisation, consultez Azure Stream Analytics et eventstream Query Language Reference.

    Voici la structure de requête de base :

    SELECT 
    
        column1, column2, ... 
    
    INTO 
    
        [output alias] 
    
    FROM 
    
        [input alias] 
    

    Cet exemple de requête montre la détection de températures élevées dans une salle toutes les minutes :

    
        SELECT 
        System.Timestamp AS WindowEnd, 
        roomId, 
        AVG(temperature) AS AvgTemp 
    INTO 
        output 
    FROM 
        input 
    GROUP BY 
        roomId, 
        TumblingWindow(minute, 1) 
    HAVING 
        AVG(temperature) > 75 
    

    Cet exemple de requête montre une CASE instruction pour catégoriser la température :

    SELECT
        deviceId, 
        temperature, 
        CASE  
            WHEN temperature > 85 THEN 'High' 
            WHEN temperature BETWEEN 60 AND 85 THEN 'Normal' 
            ELSE 'Low' 
        END AS TempCategory 
    INTO 
        CategorizedTempOutput 
    FROM 
        SensorInput 
    
  9. Dans le ruban, utilisez la commande de requête test pour valider la logique de transformation. Les résultats de la requête de test s’affichent sous l’onglet Résultats du test .

    Capture d’écran montrant un résultat de test.

  10. Lorsque vous avez terminé le test, sélectionnez Enregistrer sur le ruban pour revenir au canevas eventstream.

    Capture d’écran montrant le ruban d’une requête, y compris les commandes pour tester la requête et l’enregistrement.

  11. Dans le volet Code SQL , si le bouton Enregistrer est activé, sélectionnez-le pour enregistrer les paramètres.

    Capture d’écran montrant le volet Code SQL et le bouton Enregistrer.

  12. Configurez la destination.

    Capture d’écran montrant un flux d’événements terminé.

Autres exemples

Les exemples suivants montrent des scénarios d’analytique en temps réel courants que vous pouvez implémenter avec l’opérateur SQL.

Agrégation des ventes par minute et par ville : permet de calculer les totaux de ventes fixes et non chevauchantes regroupés par ville pour chaque minute.

SELECT
    System.Timestamp AS WindowEnd,
    city,
    SUM(salesAmount) AS TotalSales
INTO
    output
FROM
    input
GROUP BY
    city,
    TumblingWindow(minute, 1)

Détection de rafales et de bots - Utilise HoppingWindow pour détecter les utilisateurs qui passent un nombre inhabituellement élevé de commandes dans une fenêtre glissante de cinq minutes, évaluée chaque minute :

SELECT
    System.Timestamp AS WindowEnd,
    userId,
    COUNT(*) AS OrderCount
INTO
    output
FROM
    input
GROUP BY
    userId,
    HoppingWindow(minute, 5, 1)
HAVING
    COUNT(*) > 10

Indicateur d’anomalie par rapport à une ligne de base mobile - Utilisez HoppingWindow pour calculer une moyenne mobile et signaler les appareils dont la valeur maximale de métrique dépasse le double de la moyenne sur la période, ce qui indique une anomalie potentielle :

SELECT
    System.Timestamp AS WindowEnd,
    deviceId,
    AVG(metricValue) AS RollingAvg,
    MAX(metricValue) AS CurrentMax
INTO
    output
FROM
    input
GROUP BY
    deviceId,
    HoppingWindow(minute, 10, 1)
HAVING
    MAX(metricValue) > 2 * AVG(metricValue)

Écrire dans plusieurs destinations à partir d’un seul opérateur SQL

Avec l’opérateur SQL, vous pouvez envoyer des données à plusieurs récepteurs ou destinations de sortie en ajoutant plusieurs INTO clauses dans votre requête SQL et en définissant plusieurs sorties.

Définir plusieurs sorties dans l’éditeur de requête

  1. Sélectionnez Modifier (icône crayon) sur le nœud opérateur SQL pour ouvrir le volet Code SQL .

  2. Dans le volet Code SQL , sélectionnez Modifier la requête pour ouvrir l’éditeur de code plein écran.

    Capture d’écran montrant le volet Code SQL.

  3. Dans l’éditeur de code plein écran, sélectionnez + dans la section Sorties pour ajouter une nouvelle sortie. Sélectionnez le type de sortie de votre choix. Il crée un alias de la sortie que vous pouvez utiliser dans une requête. Sélectionnez le nom de la sortie créée et entrez le nom de votre choix.

    Capture d’écran montrant le bouton permettant d’ajouter une sortie dans l’éditeur complet SQL.

Utiliser plusieurs instructions SELECT ... INTO

Chaque SELECT instruction peut écrire dans une sortie différente. Ajoutez la requête pour écrire la sortie dans plusieurs destinations.

Dans l’exemple de requête suivant, la première SELECT instruction écrit dans une sortie nommée RawArchive (type : Lakehouse) et la deuxième SELECT instruction écrit dans une sortie nommée AggregationResults (type : Eventhouse).


-- Query 1: Archive all data to Lakehouse
SELECT *
INTO [RawArchive]
FROM [SQLDemoES-stream]

-- Query 2: Aggregate and filter data to create a real time dashboard to an Eventhouse
SELECT System.Timestamp() AS EventTime, COUNT(*) AS EventCount
INTO [AggregationResults]
FROM [SQLDemoES-stream]
GROUP BY TumblingWindow(minute, 1)
HAVING COUNT(*) > 100

Réutiliser la logique intermédiaire (meilleure pratique)

Si vous souhaitez éviter de dupliquer la logique, utilisez une clause WITH et distribuez vers plusieurs sorties à partir de ce point. Dans l’exemple suivant, l’expression InputStream de table commune (CTE) est définie pour effectuer une seule lecture du flux d'entrée, puis les deux SELECT instructions font référence à l’objet InputStream CTE pour écrire vers différentes sorties. Cette approche est plus efficace, car elle évite de lire le flux d’entrée plusieurs fois.

  1. Entrez la requête suivante dans l’éditeur de code SQL pour lire à partir du flux d’entrée une fois et écrire dans plusieurs sorties.

    
    --Base query:  Reading input stream once
    With InputStream AS(
    SELECT * 
    FROM [SQLDemoES-stream] )
    
    -- Query 1: Archive all data to Lakehouse
    SELECT *
    INTO [RawArchive]
    FROM InputStream
    
    -- Query 2: Aggregate and filter data to create a real time dashboard to an Eventhouse
    SELECT System.Timestamp() AS EventTime, COUNT(*) AS EventCount
    INTO [AggregationResults]
    FROM InputStream
    GROUP BY TumblingWindow(minute, 1)
    HAVING COUNT(*) > 100
    
    
  2. Sélectionnez Tester la requête pour valider le résultat de la requête. Chaque sortie définie dans la requête a un onglet distinct dans le volet de résultats de test .

    Capture d’écran montrant un exemple d’ajout de plusieurs requêtes de destination dans l’éditeur complet SQL.

  3. Sélectionnez Enregistrer pour enregistrer la requête et quitter l’éditeur.

    Capture d’écran montrant le bouton Enregistrer dans l’éditeur complet SQL.

  4. Sélectionnez Enregistrer à nouveau dans le volet Éditeur SQL.

  5. Sélectionnez chaque nœud de destination créé à partir de l’opérateur SQL, puis configurez les paramètres de destination pour chacun d’eux.

    Capture d’écran montrant les liens de configuration pour chaque nœud de destination.

  6. Une fois la configuration terminée, votre flux d’événements doit ressembler à l’exemple suivant, où le nœud opérateur SQL a deux destinations de sortie.

    Capture d’écran montrant un exemple d’opérateur SQL avec plusieurs sorties.

Configurer des stratégies d’ordre des événements dans l’opérateur SQL

Avec l’opérateur SQL, vous pouvez traiter les données à l’aide de l’heure de l’événement ou de l’application. Par défaut, Eventstream utilise l’heure d’arrivée. Pour traiter par heure d’événement, vous devez le configurer explicitement à l’aide TIMESTAMP BY de votre requête.

Exemple d’entrée

{
    "deviceId": "device123",
    "temperature": 72,
    "eventTime": "2024-01-01T12:00:00Z"
}

Exemple de requête à l’aide de l’heure de l’événement


SELECT
    deviceId,
    temperature,
    System.Timestamp() AS EventTimestamp
INTO
    Output
FROM
    Input
TIMESTAMP BY eventTime;

Vous pouvez également ajouter des seuils pour l’arrivée tardive et les événements hors commande sous les paramètres avancés de l’opérateur SQL.

Capture d’écran montrant les paramètres avancés d’un opérateur SQL.

Limitations

  • L’opérateur SQL est conçu pour centraliser toute votre logique de transformation. Par conséquent, vous ne pouvez pas l’utiliser avec d’autres opérateurs intégrés dans le même chemin de traitement. Le chaînage de plusieurs opérateurs SQL dans un chemin d’accès unique n’est pas non plus pris en charge.

  • Si vous ajoutez un opérateur SQL à votre topologie, vous devez créer de nouveaux nœuds de destination. Les nœuds de destination existants ne peuvent pas être réutilisés avec l’opérateur SQL.