Définissez les objets de stratégie de groupe

Effectué

Depuis les premières versions de Windows Server, la fonctionnalité stratégie de groupe des systèmes d’exploitation Windows a fourni une infrastructure avec laquelle les administrateurs peuvent définir les paramètres de manière centralisée, puis les déployer sur des ordinateurs au sein de leur organisation.

Par conséquent, le personnel informatique de Contoso peut définir, appliquer et mettre à jour toute sa configuration à l’aide des paramètres de stratégie de groupe. En utilisant des paramètres de stratégie de groupe, ils peuvent affecter un site entier ou un domaine au sein de leur organisation, ou ils peuvent limiter leur focus à une seule unité d’organisation.

Conseil / Astuce

Le filtrage en fonction de l’appartenance aux groupes de sécurité et des attributs d’ordinateur physique permet également à Contoso de définir la cible pour ses paramètres d’objet de stratégie de groupe encore plus loin.

Qu’est-ce que la stratégie de groupe ?

La stratégie de groupe est une infrastructure dans les systèmes d’exploitation Windows avec des composants qui résident dans AD DS, sur des contrôleurs de domaine et sur chaque serveur Windows et chaque client. À l’aide de ces composants, vous pouvez gérer la configuration dans un domaine AD DS. Vous définissez les paramètres de stratégie de groupe au sein d’un objet de stratégie de groupe. Un objet de stratégie de groupe est un objet qui contient un ou plusieurs paramètres de stratégie qui s’appliquent à un ou plusieurs paramètres de configuration pour un utilisateur ou un ordinateur.

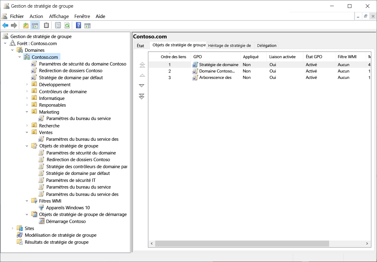
Capture d’écran de la console gestion des stratégies de groupe. L’administrateur a sélectionné le domaine Contoso.com. Les objets de stratégie de groupe affichés sont trois objets de stratégie de groupe. S’affichent également les unités d’organisation dans le domaine, dont certaines ont des objets de stratégie de groupe liés.

La stratégie de groupe est un outil d’administration puissant. Vous pouvez utiliser des objets de stratégie de groupe pour envoyer (push) différents paramètres à un grand nombre d’utilisateurs et d’ordinateurs. Étant donné que vous pouvez les appliquer à différents niveaux, de l’ordinateur local au domaine, vous pouvez également concentrer ces paramètres avec précision. Principalement, vous utilisez la stratégie de groupe pour configurer les paramètres que vous ne souhaitez pas que les utilisateurs configurent. En outre, vous pouvez utiliser la stratégie de groupe pour normaliser les environnements de bureau sur tous les ordinateurs d’une unité d’organisation ou dans toute une organisation. Vous pouvez également utiliser la stratégie de groupe pour fournir une sécurité supplémentaire, pour configurer certains paramètres système avancés et à d’autres fins abordées dans une unité de démonstration ultérieure.

Capture d’écran de l’Éditeur de gestion des stratégies de groupe. L’administrateur a développé les nœuds Configuration de l’ordinateur et Configuration utilisateur pour afficher les dossiers Stratégies et Préférences.

Qu’est-ce que les objets de stratégie de groupe ?

Le composant le plus granulaire de la stratégie de groupe est un paramètre de stratégie individuel. Un paramètre de stratégie individuel définit une configuration spécifique, telle qu’un paramètre de stratégie qui empêche un utilisateur d’accéder aux outils de modification du Registre. Si vous définissez ce paramètre de stratégie et que vous l’appliquez à un utilisateur, cet utilisateur ne pourra pas exécuter d’outils tels que Regedit.exe.

Certains paramètres affectent un utilisateur, appelé paramètres de configuration utilisateur ou stratégies utilisateur, et certains affectent l’ordinateur, appelé paramètres de configuration de l’ordinateur ou stratégies d’ordinateur.

Important

Les paramètres n’affectent pas directement les groupes et s’appliquent uniquement aux objets utilisateur et ordinateur.

La stratégie de groupe gère différents paramètres de stratégie et l’infrastructure de stratégie de groupe est extensible. Vous pouvez gérer presque n’importe quel paramètre configurable avec la stratégie de groupe.

Capture d’écran de la boîte de dialogue Configurer les mises à jour automatiques dans l’Éditeur de gestion des stratégies de groupe. Le paramètre est activé. D’autres valeurs sont affichées.

Pour définir un paramètre de stratégie :

  1. Dans l’Éditeur de gestion des stratégies de groupe, recherchez le paramètre de stratégie, puis sélectionnez Entrée. La boîte de dialogue Propriétés du paramètre de stratégie s’affiche.
  2. Remplacez l’état de stratégie par Activé ou Désactivé. La plupart des paramètres de stratégie peuvent avoir trois états : Non configuré, activé et désactivé.
  3. Si nécessaire, configurez des valeurs supplémentaires et, une fois terminé, sélectionnez OK.

Les objets de stratégie de groupe stockent les paramètres de stratégie de groupe. Dans un nouvel objet de stratégie de groupe, chaque paramètre de stratégie est défini par défaut sur Non configuré. Lorsque vous activez ou désactivez un paramètre de stratégie, Windows Server apporte une modification à la configuration des utilisateurs et des ordinateurs auxquels l’objet de stratégie de groupe est appliqué.

Remarque

Lorsque vous retournez un paramètre à sa valeur non configurée , vous le renvoyez à sa valeur par défaut.

Pour créer un objet de stratégie de groupe dans un domaine :

  1. Dans Gestion des stratégies de groupe, cliquez avec le bouton droit ou accédez au menu contextuel du conteneur Objets de stratégie de groupe, puis sélectionnez Nouveau.
  2. Pour modifier les paramètres de configuration d’un objet de stratégie de groupe, cliquez avec le bouton droit ou accédez au menu contextuel de l’objet de stratégie de groupe, puis sélectionnez Modifier. Le composant logiciel enfichable Éditeur de gestion des stratégies de groupe s’ouvre.

L’Éditeur de gestion des stratégies de groupe affiche tous les paramètres de stratégie disponibles dans un objet de stratégie de groupe dans une hiérarchie organisée qui commence par la division entre les paramètres de l’ordinateur et les paramètres utilisateur : le nœud Configuration de l’ordinateur et le nœud Configuration utilisateur .

Les objets de stratégie de groupe s’affichent dans un conteneur nommé Objets de stratégie de groupe. Les deux niveaux suivants de la hiérarchie sont des nœuds nommés Stratégies et Préférences. Progressing through the hierarchy, the Group Policy Management Editor affiche des dossiers, appelés nœuds ou groupes de paramètres de stratégie. Les paramètres de stratégie se trouvent dans les dossiers.

Qu’est-ce que les objets de stratégie de groupe de démarrage ?

Vous pouvez utiliser un objet de stratégie de groupe de démarrage comme modèle à partir duquel créer d’autres objets de stratégie de groupe dans la console de gestion des stratégies de groupe. Les objets de stratégie de groupe de démarrage ont uniquement des paramètres de modèle d’administration. Vous pouvez utiliser un objet de stratégie de groupe starter pour fournir un point de départ pour créer de nouveaux objets de stratégie de groupe dans votre domaine. L’objet de stratégie de groupe Starter peut déjà avoir des paramètres spécifiques qui sont les meilleures pratiques pour votre environnement. Vous pouvez exporter des objets de stratégie de groupe de démarrage vers, puis les importer à partir des fichiers d’armoire (.cab) pour rendre la distribution vers d’autres environnements simples et efficaces.

Remarque

La console de gestion des stratégies de groupe stocke les objets de stratégie de groupe de démarrage dans un dossier appelé StarterGPOs, qui se trouve dans SYSVOL.

Remarque

SYSVOL est un dossier partagé sur les contrôleurs de domaine.

Microsoft inclut des objets de stratégie de groupe Starter préconfigurés pour les systèmes d’exploitation clients Windows. Ces objets de stratégie de groupe de démarrage ont des paramètres de modèle d’administration qui reflètent les meilleures pratiques recommandées par Microsoft pour la configuration de l’environnement client.