Nota
O acceso a esta páxina require autorización. Pode tentar iniciar sesión ou modificar os directorios.
O acceso a esta páxina require autorización. Pode tentar modificar os directorios.
Importante
Azure Data Studio se retira a partir del 28 de febrero de 2026. Deberías migrar a Visual Studio Code. Para más información, consulte ¿Qué sucede con Azure Data Studio?
Los widgets de información toman las consultas de Transact-SQL (T-SQL) que se usan para supervisar los servidores y las bases de datos y las convierten en visualizaciones llenas de información.
La información adopta la forma de gráficos personalizables que se agregan a los paneles de supervisión de servidores y bases de datos. Vea información rápida de los servidores y las bases de datos, profundice en más detalles e inicie las acciones de administración que defina.
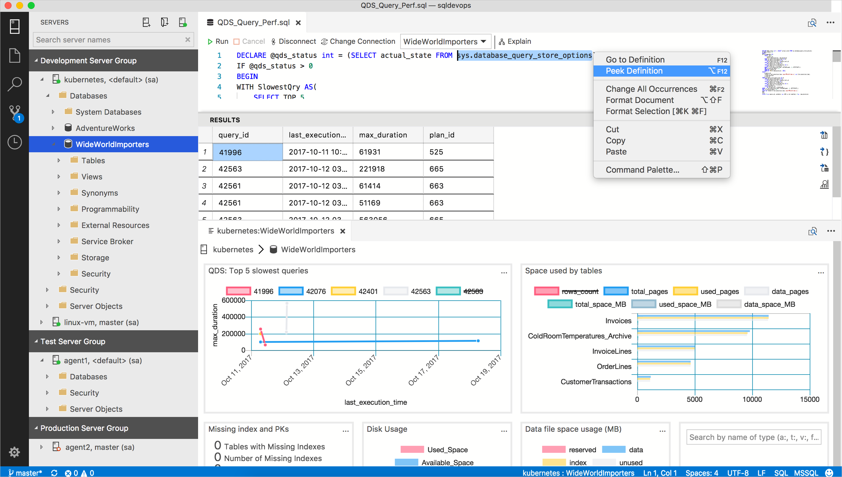
Puede compilar espectaculares paneles de administración de servidores y bases de datos de forma similar al ejemplo siguiente:
Para lanzarse y comenzar a crear distintos tipos de widgets de análisis, consulta los siguientes tutoriales:
- Compilación de un widget de información personalizada
- Habilitación de widgets de información integrados
Consultas SQL
Azure Data Studio intenta evitar la incorporación de otro lenguaje u otra interfaz de usuario pesada, así que intenta usar T-SQL lo máximo posible con una configuración de JSON mínima. La configuración de widgets de información con T-SQL aprovecha el incontable número de orígenes existentes de consultas de T-SQL útiles que se pueden convertir en widgets llenos de información.
Los widgets de información se componen de una o dos consultas de T-SQL:
- La consulta del widget de información es obligatoria y devuelve los datos que aparecen en el widget.*
- La consulta de detalles de información solo es necesaria si se va a crear una página de detalles de información.
Una consulta de widget de información define un conjunto de datos que muestra un recuento, un gráfico o una gráfica. La consulta de detalles de información se usa para presentar información de detalles relevante en formato tabular en el panel de detalles de información.
Azure Data Studio ejecuta consultas de widgets de conocimientos y asigna el conjunto de resultados de la consulta al conjunto de datos de un gráfico, para luego representarlo. Cuando los usuarios abren los detalles del insight, se ejecuta la consulta de detalles del insight y se muestra el resultado en una cuadrícula dentro del cuadro de diálogo.
La idea básica es escribir una consulta de T-SQL de forma que se pueda usar como conjunto de datos de un recuento, un gráfico y un widget gráfico.
Resumen
La consulta de T-SQL y su conjunto de resultados determinan el comportamiento del widget de información. Redactar una consulta para un tipo de gráfico o asignar un tipo de gráfico adecuado para una consulta existente es la consideración clave para crear un widget de información eficaz.