Condividi tramite


Tutorial: Aggiungere il widget di esempio per le cinque query più lente alla dashboard del database

Importante

Azure Data Studio ritira il 28 febbraio 2026. È consigliabile usare l'estensione MSSQL per Visual Studio Code. Per altre informazioni sulla migrazione a Visual Studio Code, vedere Che cosa accade in Azure Data Studio?

Questa esercitazione illustra il processo di aggiunta di uno dei widget di esempio incorporati di Azure Data Studio al dashboard del database per visualizzare rapidamente le cinque query più lente di un database. Si apprenderà anche come visualizzare i dettagli sulle query lente e i piani di query usando le funzionalità di Azure Data Studio. In questa esercitazione verranno illustrate le procedure per:

  • Abilitare Query Store su un database
  • Aggiungere un widget di informazioni dettagliate predefinito al dashboard del database
  • Visualizzare i dettagli sulle query più lente del database
  • Visualizza i piani di esecuzione delle query lente

Azure Data Studio include diversi widget informativi predefiniti. Questa esercitazione illustra come aggiungere il widget query-data-store-db-insight, ma i passaggi sono fondamentalmente gli stessi per aggiungere qualsiasi widget.

Prerequisiti

Per questa esercitazione è necessario il database di SQL Server o il database SQL di Azure TutorialDB. Per creare il database TutorialDB, completare una delle seguenti guide rapide:

Attiva il Query Store per il database

Il widget in questo esempio richiede l'abilitazione di Query Store.

  1. Fare clic con il pulsante destro del mouse sul database TutorialDB nella barra laterale SERVER e scegliere Nuova query.

  2. Incollare l'istruzione Transact-SQL seguente nell'editor di query e fare clic su Esegui:

     ALTER DATABASE TutorialDB SET QUERY_STORE = ON
    

Aggiungi il widget delle interrogazioni lente al cruscotto del database

Per aggiungere il widget per le query lente al dashboard, modificare l'impostazione dashboard.database.widgets nel file delle impostazioni utente.

  1. Aprire le impostazioni utente premendo CTRL+MAIUSC+P e aprire il riquadro comandi.

  2. Digitare impostazioni nella casella di ricerca e selezionare Preferenze: Apri Impostazioni utente.

    Comando Apri impostazioni utente

  3. Digitare dashboard nella casella di ricerca di impostazioni e individuare dashboard.database.widgets, quindi fare clic su Modifica in settings.json.

    Ricerca impostazioni

  4. In settings.json aggiungere il codice seguente:

    "dashboard.database.widgets": [
        {
            "name": "slow queries widget",
            "gridItemConfig": {
                "sizex": 2,
                "sizey": 1
            },
            "widget": {
                "query-data-store-db-insight": null
            }
        },
        {
            "name": "Tasks",
            "gridItemConfig": {
                "sizex": 1,
                "sizey": 1
            },
            "widget": {
                "tasks-widget": {}
            }
        },
        {
            "gridItemConfig": {
                "sizex": 1,
                "sizey": 2
            },
            "widget": {
                "explorer-widget": {}
            }
        }
    ]
    
  5. Premere CTRL + S per salvare le Impostazioni utente modificate.

  6. Aprire il dashboard del database passando a TutorialDB nella barra laterale SERVER, fare clic con il pulsante destro del mouse e scegliere Gestisci.

    Apertura del dashboard

  7. Il widget di informazioni dettagliate compare nel dashboard:

    Widget QDS

Visualizzare i dettagli degli approfondimenti

  1. Per visualizzare informazioni aggiuntive per un widget di informazioni dettagliate, fare clic sui puntini di sospensione (...) in alto a destra e selezionare Mostra dettagli.

  2. Per mostrare altri dettagli relativi a un elemento, selezionare un elemento nell'elenco Dati grafico.

    Finestra di dialogo dei dettagli degli approfondimenti

  3. Chiudere il riquadro Informazioni dettagliate.

Visualizzare il piano di interrogazione

  1. Fare clic con il pulsante destro del mouse sul database TutorialDB, quindi scegliere Gestisci.

  2. Dal widget per le query lente per visualizzare informazioni aggiuntive per un widget di approfondimento, fare clic sui puntini (...) in alto a destra e selezionare Esegui query.

    Esegui la query

  3. A questo punto dovrebbe essere visualizzata una nuova finestra di query con i risultati.

    Risultati delle query

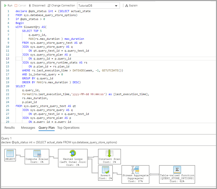
  4. Fare clic su Spiega.

    Spiegazione di Insight QDS

  5. Visualizzare il piano di esecuzione della query:

    Screenshot che mostra il piano di esecuzione della query.

Passaggi successivi

Questa esercitazione ha descritto come:

  • Abilitare Query Store su un database
  • Aggiungere un widget di informazioni dettagliate al dashboard del database
  • Visualizzare i dettagli sulle query più lente del database
  • Visualizza i piani di esecuzione delle query lente

Per informazioni su come abilitare il widget di informazioni dettagliate di esempio per lo spazio utilizzato dalle tabelle, completare l'esercitazione successiva: