Nota
L'accesso a questa pagina richiede l'autorizzazione. Puoi provare ad accedere o a cambiare directory.
L'accesso a questa pagina richiede l'autorizzazione. Puoi provare a cambiare directory.
SI APPLICA A: tutti i livelli di Gestione API
Le API back-end vengono importate in un'API di Gestione API di Azure o create e gestite manualmente. I passaggi di questa esercitazione descrivono come:
- Usare Gestione API per creare un'API HTTP vuota.
- Gestire manualmente un'API HTTP.
- Impostare un criterio in un'API in modo che restituisca una risposta fittizia.
Questo metodo consente agli sviluppatori di continuare con l'implementazione e il test dell'istanza di Gestione API anche se il back-end non è disponibile per inviare risposte reali.
Suggerimento
I team API possono usare questa funzionalità nelle aree di lavoro. Le aree di lavoro forniscono accesso amministrativo isolato alle API e ai propri ambienti di runtime API.
La possibilità di creare risposte fittizie è utile in molti scenari:
- Quando la facciata DELL'API è progettata per prima e l'implementazione back-end viene eseguita in un secondo momento o quando il back-end viene sviluppato in parallelo.
- Quando il backend non è temporaneamente operativo o non è in grado di scalare.
In questa esercitazione verranno illustrate le procedure per:
- Creare un'API di test
- Aggiungere un'operazione all'API di test
- Abilitare la simulazione della risposta
- Testare l'API fittizia
Prerequisiti
- Informazioni sulla terminologia di Gestione API.
- Comprendere il concetto di criteri in Gestione API.
- Completare la procedura rapida Creare un'istanza di Gestione API di Azure.
Creare un'API di test
I passaggi descritti in questa sezione illustrano come creare un'API HTTP senza back-end.
Accedere al portale di Azure, quindi passare all'istanza di Gestione API.
Selezionare API>+ Aggiungi API>riquadro HTTP:
Nella finestra Crea un'API HTTP selezionare Completa.
In Nome visualizzato immettere Test API.
In Prodotti selezionare Illimitato, se tale valore è disponibile. Questo valore è disponibile solo in alcuni livelli. È possibile lasciare vuoto il valore per questa esercitazione, ma è necessario associare l'API a un prodotto per pubblicarlo. Per altre informazioni, vedere Importare e pubblicare la prima API.
In Gateway selezionare Gestito se questa opzione è disponibile. Questa opzione è disponibile solo in determinati livelli di servizio.
Selezionare Crea.
Aggiungere un'operazione all'API di test
Un'API espone una o più operazioni. In questa sezione si aggiunge un'operazione all'API HTTP creata. La chiamata all'operazione al termine dei passaggi descritti in questa sezione genera un errore. Dopo aver completato i passaggi nella sezione Abilitare la simulazione della risposta , non verrà visualizzato un errore.
Selezionare l'API creata nel passaggio precedente.
Selezionare + Aggiungi operazione.
Nella finestra Front-end immettere i valori seguenti:
Impostazione valore Descrizione Nome visualizzato Test call Nome visualizzato nel portale per sviluppatori. URL (prima casella) GET Selezionare uno dei verbi HTTP predefiniti. URL (seconda casella) /test Percorso URL per l'API. Descrizione Descrizione facoltativa dell'operazione. Fornisce la documentazione nel portale per sviluppatori agli sviluppatori che usano l'API. Selezionare la scheda Risposte , che si trova nelle caselle URL, Nome visualizzato e Descrizione . In questa scheda verranno immessi valori per definire codici di stato della risposta, tipi di contenuto, esempi e schemi.
Selezionare + Aggiungi risposta e quindi selezionare 200 OK nell'elenco.
Nella sezione Rappresentazioni selezionare + Aggiungi rappresentazione.
Immettere application/json nella casella di ricerca e quindi selezionare il tipo di contenuto application/json .
Nella casella Esempio immettere
{ "sampleField" : "test" }.Selezionare Salva.
Anche se non è necessario per questo esempio, è possibile configurare altre impostazioni per un'operazione API in altre schede, come descritto nella tabella seguente:
| Scheda | Descrizione |
|---|---|
| Quesito | Consente di aggiungere parametri di query. Oltre al nome e alla descrizione, è possibile specificare anche i valori che da assegnare a un parametro di query. È possibile contrassegnare uno dei valori come predefinito (facoltativo). |
| Richiesta | Consente di definire schemi, esempi e tipi di contenuto della richiesta. |
Abilitare la simulazione della risposta
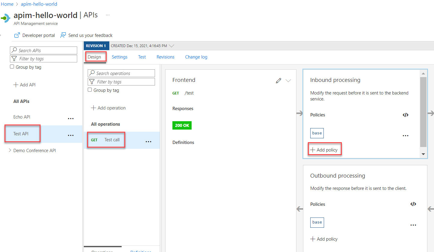
Selezionare l'API creata nel passaggio Creare un'API di test.
Verificare che la scheda Progettazione sia selezionata.
Selezionare l'operazione di test aggiunta.
Nella sezione Elaborazione in ingresso selezionare Aggiungi criteri.
Selezionare il riquadro Simula riposte dalla raccolta:
Assicurarsi che 200 OK, application/json venga visualizzato nella casella di risposta di Gestione API . Questa selezione indica che l'API deve restituire l'esempio di risposta definito nella sezione precedente.
Selezionare Salva.
Suggerimento
Viene visualizzata una barra gialla che mostra il testo La simulazione è attivata. Questo messaggio indica che le risposte restituite da Gestione API sono simulate dai criteri di simulazione e non sono prodotte dal back-end.
Testare l'API fittizia
Selezionare l'API creata nel passaggio Creare un'API di test.
Nella scheda Test verificare che l'API Test call sia selezionata e quindi selezionare Invia per effettuare una chiamata di test:
La risposta HTTP visualizza il codice JSON fornito come esempio nella prima sezione dell'esercitazione:
Passo successivo
Passare all'esercitazione successiva:









