Nota
L'accesso a questa pagina richiede l'autorizzazione. Puoi provare ad accedere o a cambiare directory.
L'accesso a questa pagina richiede l'autorizzazione. Puoi provare a cambiare directory.
Per impostazione predefinita, il widget Assistente è disponibile solo nei moduli predefiniti: contatto, opportunità, lead, account e caso. Se stai utilizzando moduli personalizzati, puoi visualizzare il widget Assistenza sui moduli personalizzati.
Aggiungi il widget
Nota
- L'aggiunta del widget Assistente è supportata solo nelle app Unified Interface.
- Il widget Assistente non può essere aggiunto usando la nuova esperienza in Power Apps.
Nell'app per le vendite, vai a Impostazioni>Impostazioni avanzate.
Vai a Personalizzazione>Personalizzazioni>Personalizza il sistema.
In Componenti espandere Entità e quindi espandere l'entità desiderata e selezionare Moduli.
Nell'elenco dei moduli, seleziona il modulo al quale desideri aggiungere il widget Assistente.
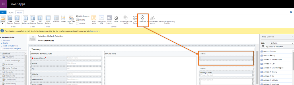
Vai alla scheda Inserisci e aggiungi una sezione con una colonna al modulo.
Seleziona la sezione aggiunta e quindi sulla barra degli strumenti, seleziona Assistente.
Il widget Assistente viene aggiunto alla sezione.
Nota
- Quando aggiungi il widget al modulo, l'icona Assistente nella barra degli strumenti diventa inattiva e non puoi aggiungerla allo stesso modulo.
- Quando apri il modulo e vedi che l'icona Assistente è inattiva, specifica che il widget Assistente è già stato aggiunto al modulo.
Salva e pubblica il modulo.
Non riesci a trovare la funzionalità nella tua app?
Esistono alcune possibilità:
- Non disponi della licenza necessaria per utilizzare questa funzionalità. Consulta la tabella di confronto e la guida alle licenze per vedere quali funzionalità sono disponibili con la tua licenza.
- Non disponi del ruolo di sicurezza necessario per utilizzare questa funzionalità.
- Per configurare o impostare una funzionalità, devi disporre dei ruoli Amministrazione e Personalizzazione
- Per utilizzare le funzionalità relative alle vendite, devi disporre dei ruoli di vendita principali
- Alcune attività richiedono specifici ruoli funzionali.
- L'amministratore non ha attivato la funzionalità.
- L'organizzazione utilizza un'app personalizzata. Rivolgiti all'amministratore per verificare i passaggi esatti. I passaggi descritti in questo articolo sono specifici per le app Hub delle vendite e Sales Professional predefinite.
Informazioni correlate
Configurare l'assistente
Guida per le comunicazioni dei clienti con l'assistente