Condividi tramite


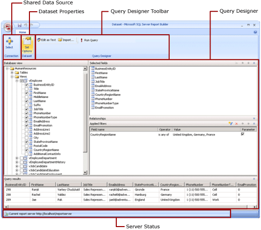
Visualizzazione di progettazione set di dati condivisi (Generatore report)

In un report un set di dati rappresenta i dati del report restituiti dall'esecuzione di una query in un'origine dati esterna. Un set di dati condiviso viene pubblicato in un server di report e può essere usato da più report. È possibile creare set di dati da condividere con altri utenti. Nella finestra Progettazione di set di dati condivisi è possibile selezionare un'origine dati condivisa, specificare proprietà per il set di dati condiviso e creare una query in Progettazione query.

Screenshot of Reporting Services Shared Dataset Design Mode.

Per altre informazioni sull'uso di dati in un report, vedere Set di dati del report.

Barra multifunzione

La barra multifunzione consente la rapida individuazione dei comandi necessari per completare un'attività. I comandi sono organizzati nei seguenti gruppi logici: Connessione, Set di dati e Progettazione query.

Connessione

Usare il pulsante Seleziona nel gruppo Connessione per selezionare un'origine dati condivisa o individuare e selezionare l'origine dati condivisa nel server di report.

Nota

Un set di dati condiviso deve essere basato su un'origine dati condivisa. Se l'origine dati richiesta non è disponibile, è necessario crearne una nel server di report. Per altre informazioni, vedere Creare, modificare ed eliminare origini dati condivise (SSRS).

Per altre informazioni, vedere Creare stringhe di connessione dati - Generatore di report.

Set di dati

Usare il pulsante Opzioni SET per impostare le proprietà del set di dati condiviso, Le proprietà includono le opzioni seguenti:

  • Campi: è possibile aggiungere o modificare un campo nella raccolta di campi.

  • Opzioni dati: è possibile impostare opzioni che influiscono su criteri di corrispondenza e ordinamento, ad esempio distinzione tra maiuscole e minuscole e regole di confronto.

  • Filtri: è possibile definire filtri che limitano i dati contenuti in un report dopo che sono stati recuperati dalla connessione dati.

  • Parametri: è possibile aggiungere un parametro o modificarne le opzioni. Ad esempio, è possibile specificare un valore predefinito per ogni parametro in modo da creare un piano di aggiornamento della cache per questo set di dati condiviso nel server di report.

I valori impostati diventano parte della definizione del set di dati condiviso nel server di report. Quando l'autore di un report include questo set di dati condiviso in un report, le opzioni specificate vengono applicate a quell'istanza del set di dati.

Dopo l'aggiunta di un set di dati condiviso a un report, l'autore di un report può eseguire l'override delle opzioni seguenti: regole di confronto, distinzione tra maiuscole e minuscole, distinzione tra caratteri accentati e non accentati, distinzione Kana, distinzione larghezza, subtotali. Può inoltre creare altri filtri dei set di dati per limitare i dati nel report.

Per altre informazioni, vedere Set di dati condivisi e incorporati del report (Generatore di report).

Per altre informazioni sui piani di aggiornamento della cache, vedere Memorizzare nella cache set di dati condivisi.

Finestra di progettazione query

Utilizzare la barra degli strumenti di Progettazione query per compilare una query che specifichi quali dati recuperare dalla connessione dati. La barra degli strumenti visualizzata dipende dalla finestra Progettazione query associata al tipo di origine dati della connessione dati.

Per altre informazioni, vedere l'articolo corrispondente al tipo di origine dati in Aggiungere dati da origini dati esterne (SSRS).

Area di progettazione query

La finestra Progettazione query consente di compilare una query utilizzando la sintassi richiesta dall'origine dati esterna.

Per alcuni tipi di origini dati è disponibile una finestra Progettazione query con interfaccia grafica che è possibile utilizzare per esplorare i metadati in un'origine dati esterna. È possibile trascinare nomi in modo interattivo dal riquadro di metadati all'area di progettazione query o selezionare in modo interattivo i nomi da utilizzare.

Alcuni tipi di origine dati supportano una finestra Progettazione query basata su testo che è possibile usare per incollare query create in altri strumenti, ad esempio SQL Server Management Studio.

A ogni tipo di origine dati sono associati requisiti specifici per la query che funzioneranno con l'origine dati esterna. Per altre informazioni, vedere l'articoloo corrispondente al tipo di origine dati in Aggiungere dati da origini dati esterne e Origini dati supportate da Reporting Services.

Visualizza i risultati delle query

Nella visualizzazione di progettazione del set di dati condiviso viene compilata una query che recupera i dati dalla connessione dati al momento dell'elaborazione del report.

Eseguire la query per visualizzare dati di esempio dalla connessione dati, in modo da verificare che la query restituisca il tipo di dati previsto. Le colonne nel set di risultati appartengono ai metadati relativi agli schemi di dati dalla connessione dati. I nomi delle colonne diventano la raccolta di campi del set di dati. I valori dei dati visualizzati nel set di risultati della query rappresentano i dati della fase di progettazione. Dopo aver salvato il set di dati condiviso come definizione del set di dati condiviso nel server di report, verrà salvato solo il testo della query. I dati nel set di risultati della query non vengono salvati.

Quando l'autore di un report aggiunge questo set di dati condiviso a un report, viene aggiunto un puntatore alla definizione del set di dati presente nel server di report. Nel report la raccolta di campi del set di dati viene visualizzata nel riquadro dei dati del report. Il testo della query non è disponibile.

Le credenziali utilizzate per eseguire una query sono diverse dalle credenziali utilizzate per visualizzare in anteprima un report o eseguire un report dal server di report. Per altre informazioni, vedere Specificare le credenziali e le informazioni sulla connessione per le origini dati del report.

Esecuzione di un report con parametri

Quando la query include variabili, i parametri del set di dati vengono creati automaticamente. Quando si completa la compilazione della query del set di dati, vengono creati automaticamente i parametri del report impostati sui parametri del set di dati.

Se un report contiene parametri, prima che il report possa essere eseguito automaticamente, è necessario che per tutti i parametri siano presenti valori predefiniti. Se un parametro non ha un valore predefinito, quando si esegue il report è necessario scegliere un valore per il parametro e quindi selezionare Visualizza report nella scheda Esegui.

Per altre informazioni, vedere Parametri report (Generatore di report e Progettazione report).

Salvataggio del set di dati condiviso

Per salvare la query generata, sul pulsante Generatore di report selezionare Salva o Salva con nome. Passare alla cartella appropriata sul server di report e salvare la definizione del set di dati condiviso. Il set di dati condiviso non sarà disponibile ad altri utenti finché non verrà salvato nel server di report.